Support UML (779417)
Текст из файла
Московский государственный технический университет им. Н. Э. Баумана
Домашнее задание
по курсу «Объектно-ориентированное проектирование»
Выполнила:
студент группы ИУ5-92
Пригарина Д. А.
___________________
«___» _____________ 2013 г.
Проверил:
преподаватель кафедры ИУ5
профессор
Балдин А. В.
___________________
«___» _____________ 2013 г.
Москва, 2013
-
Введение
В данной работе приведено описание системы обработки обращений пользователей, используемой в службах поддержки различных компаний.
Функции системы обеспечивают для пользователей возможность обратить в службу поддержки посредством специальной формы на сайте компании или с помощью отправки сообщений по электронной почте. Сотрудник службы поддержки через специальный АРМ может просматривать темы обращений, за которые он был назначен ответственным и отвечать на появляющиеся вопросы пользователей; в случае ошибки определения темы сотрудник может передать обращение коллеге, переместив обращение в соответствующую тему. Руководитель службы поддержки имеет доступ к статистике обращений и к статистике работы собственных сотрудников.
-
Диаграмма вариантов использования
-
Диаграмма классов
-
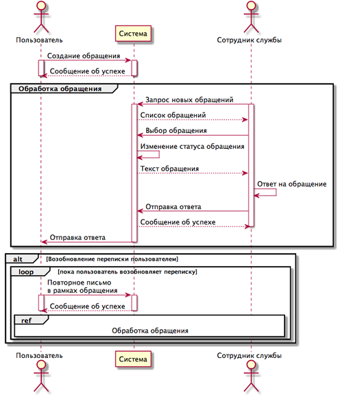
Диаграмма последовательности
Приведено описание процессов подачи и обработки обращений.
-
Диаграмма деятельности
Приведено описание процесса запроса руководителем службы статистики работы сотрудника в рамках одной темы в течение некоторого промежутка времени.
-
Диаграмма состояний
Приведено описания состояний проекта в проектируемой системе.
-
Диаграмма компонентов
Характеристики
Тип файла документ
Документы такого типа открываются такими программами, как Microsoft Office Word на компьютерах Windows, Apple Pages на компьютерах Mac, Open Office - бесплатная альтернатива на различных платформах, в том числе Linux. Наиболее простым и современным решением будут Google документы, так как открываются онлайн без скачивания прямо в браузере на любой платформе. Существуют российские качественные аналоги, например от Яндекса.
Будьте внимательны на мобильных устройствах, так как там используются упрощённый функционал даже в официальном приложении от Microsoft, поэтому для просмотра скачивайте PDF-версию. А если нужно редактировать файл, то используйте оригинальный файл.
Файлы такого типа обычно разбиты на страницы, а текст может быть форматированным (жирный, курсив, выбор шрифта, таблицы и т.п.), а также в него можно добавлять изображения. Формат идеально подходит для рефератов, докладов и РПЗ курсовых проектов, которые необходимо распечатать. Кстати перед печатью также сохраняйте файл в PDF, так как принтер может начудить со шрифтами.















