Чупров (1230021), страница 5
Текст из файла (страница 5)
Организация базы нормативно-справочной информации:
- провести анализ используемой нормативно-справочной информации (НСИ);
- выбрать классификаторы информации;
- завести НСИ на машинные носители информации.
и) Требования к документированию
При создании системы должна быть разработана следующая документация:
- перечень входных данных и выходных документов;
- описание массива информации (структура таблиц информационной базы);
- руководство пользователя (для соответствующих рабочих мест).
Документация ИМ должна разрабатываться:
-
в соответствии с государственными стандартами:
- ГОСТ 34.201-89 «Информационная технология. Комплекс стандартов на автоматизированные системы. Виды, комплектность и обозначение документов при создании автоматизированных систем»;
- РД 50-34.698-90 «Информационная технология. Комплекс стандартов и руководящих документов на автоматизированные системы. Автоматизированные системы. Требования к содержанию документов».
-
в соответствии со стандартами Заказчика:
- Инструкция о порядке выдачи документов государственного образца о высшем профессиональном образовании, заполнении и хранении соответствующих бланков документов (утверждена Приказом Минобрнауки РФ от 10 марта 2005 г. № 65);
- Инструкция по делопроизводству;
- Документация на систему должна передаваться Заказчику на бумажных носителях и в электронном виде в двух экземплярах;
- Функциональное программное обеспечение должно устанавливаться на жестких магнитных дисках ПЭВМ Заказчика. [10]
2.3 Разработка основных положений по новой системе
Программа имеет условное обозначение ИМ.
Для работы ИМ необходимо наличие сервера БД, следовательно, аппаратные и программные ресурсы компьютеров должны соответствовать требованиям, предъявляемым к программному комплексу, а именно для компьютера конечного пользователя и/или компьютера разработки системы:
- MSWindowsXP / Vista / 7 (рекомендуетсяMSWindowsXP);
- процессор не ниже 2 ГГц.
- оперативная память не менее 1 Гбайт ;
- монитор 17’’ с рабочим разрешением 1024x768 точек;
- HDD не менее 100 Гбайт;
- клавиатура;
- мышь. [8]
Разработка программы должна вестись в соответствии с документацией, принятой и утверждённой в «IWish».
2.4 Разработка функциональной структуры и перечня задач
Внешние функции:
- сотрудничество с компанией «Apple»;
- предоставление продукции для продажи.
Внутренние функции по отделам:
а) Отдел информационных технологий:
- Настройка и администрирование серверов и рабочих машин компании;
- Разработка программного обеспечения для нужд компании;
- Настройка активного сетевого оборудования;
- Установка, настройка программного обеспечения на компьютерах сотрудников.
б) Отдел логистики:
- Закуп материалов;
- Приемка, хранение, отпуск товара на складе, оформление доставки.
в) Отдел продаж:
- Поиск новых клиентов, работа с уже существующими.
г) Бухгалтерия:
- Сдача отчетности в налоговую инспекцию по Хабаровскому краю;
- Расчет заработной платы сотрудников компании;
- Контроль оплат и взаиморасчетов с клиентами.
2.5 Разработка постановок задач по подсистемам
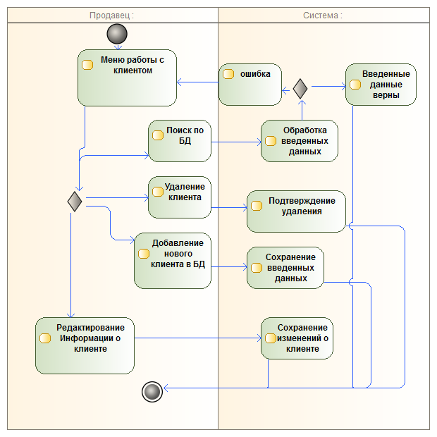
2.5.1 Разработка справочника «Клиенты»
а) Поиск по БД.
Основной задачей данной подсистемы является регистрация нового клиента и поиск по базе данных определенного клиента. Поиск может вестись по номеру, ФИО клиента, адресу, телефону.
б) Добавление нового клиента в БД.
Пользователи сайта ИМ в сети Интернет будут оформлять заказы в режиме on-line, поэтому необходимо разработать функционал для добавления нового клиента в существующую базу данных. В базе должны присутствовать ФИО клиента, адрес, номер (проставляется автоматически после сохранения), телефон.
в) Редактирования информации о клиенте.
В ходе обработки заявки сотрудник отдела продаж может столкнуться с проблемой неправильно введенной информации о клиенте (опечатки, неверный номер телефона, телефон сменился и т.д.), поэтому необходимо разработать редактирование карточки клиента.
г) Удаление клиента
При неверном оформлении или в случае, если компании не будет более работать с клиентом сотруднику необходимо удалить клиента из базы данных [11,12].
Подробная диаграмма справочника «Клиент» изображение на Рисунке 10.
Рисунок 10 - Разработка справочника «Клиенты»
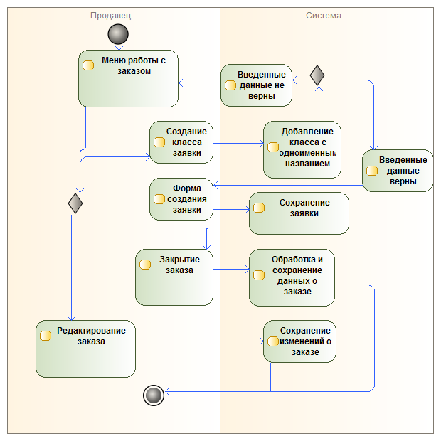
2.5.2 Разработка справочника «Заказы»
а) Создание класса заявки
Для того чтобы в ИС создать документ «заявки», необходимо в код программы добавить класс с одноименным названием.
б) Форма создания заявки
Форма вывода на экран модуля должна быть простой, и не должна содержать лишней информации, т.к. это снижает лояльность клиента. Форма должна включать коды клиента, сотрудника, которому данная заявка назначается (по умолчанию проставляется общий код отдела продаж, далее сотрудники «забирают» заявки себе с присвоением своего личного кода), наименование товара, дата, стоимость, адрес доставки.
в) Редактирование заказа
При допущении клиентов ошибки в заявке необходимо сделать функционал для ее редактирования
г) Закрытие заказа
После того, как товар будет отгружен и претензий по качеству у клиента нет, сотруднику отдела логистики необходимо внести соответствующий комментарий к заказу и закрыть его [11,12].
Подробная диаграмма справочника «Заказы» изображение на Рисунке 11.
Рисунок 11 - Разработка справочника «Заказы»
2.5.3 Создание справочника «Продавцы»
а) Добавление нового продавца
При приеме на работу нового сотрудника, необходимо внести его данные в систему. Данные должны включать ФИО сотрудника, адрес проживания, номер телефона, должность, отдел. Данный модуль открыт только для бухгалтерии и руководителей отделов, работающих в системе.
б) Редактирование данных продавца
При изменении любых данных о сотруднике, необходимо внести данные изменения в систему, это может быть номер телефона, адрес, должность.
в) Смена пароля продавца
Если сотрудник потерял, забыл свой пароль для входа в систему, он может попросить выдать ему новый пароль, поэтому необходимо разработать функционал для выполнения данной операции.
г) Удаление продавца
В случае увольнения сотрудника необходимо удалить пользователя во избежание утечки информации [11,12].
Подробная диаграмма справочника «Продавцы» изображение на Рисунке 12.
Рисунок 12 - Создание справочника «Продавцы»
2.5.4 Создание модуля «Отчеты»
а) Создание класса отчетов
Для того чтобы в ИС добавить модуль «отчеты», необходимо в код программы добавить класс с одноименным названием.
б) Формирование отчетов по работе оператора за период
В конце каждого рабочего дня составляется отчет по работе за день. Необходимо выводить в отчет данные о том, сколько заявок за смену было создано, какие это заявки (ФИО клиента, номер заявки), статус («Исполнена», «В работе» или «Ожидание оплаты»), кем были обработаны (ФИО сотрудника, отдел)[11,12].
Подробная диаграмма модуля «Отчеты» изображение на Рисунке 13.
Рисунок 13 -Создание модуля «Отчеты»
2.6 Разработка форм документов и системы их ведения
В состав первичного документы входит документ «Заказ» и «Списание со склада». Заказ оформляется клиентом с сайта http://mobileshop.fastesthost.ru/. На Рисунках 14-16 отображено оформление оформление, формирование, отправление и просмотр состояния заказа:
Рисунок 14 – Оформление заказа
Рисунок 15 – Сформированные и отправленный заказ
Рисунок 16 – Просмотр статуса заказа
Списание товара со склада по оформленному заказу(Рисунок 17):
Рисунок 17 – Списание товара со склада
В состав результативных документов входят документы по составлению отчетов(Рисунок 18-20):
Рисунок 18 – Отчет «Заказы»
Рисунок 19 – Отчет «Статистика по заказам»
Рисунок 20 – Отчет «Статистика по продуктам» [6]
2.7 Разработка принципов организации ИО и внутримашинной ИБ
Первичная информация – информация, полученная из заявки клиента.
Заявка, поданная клиентом, должна вносится в ИС и назначаться на отдел продаж. Заявка обрабатывается сотрудником отдела продаж, контролируется оплата, после чего направляется в отдел логистики для отгрузки со склада и оформления доставки в случае необходимости.
Основной частью внутримашинного информационного обеспечения является информационная база. Информационная база (ИБ) — это совокупность данных, организованная определённым способом и хранимая в памяти вычислительной системы в виде файлов, с помощью которых удовлетворяются информационные потребности управленческих процессов и решаемых задач.
Входные файлы создаются с первичных документов для ввода данных или обновления базовых файлов.
Файлы с результатной информацией предназначаются для вывода её на печать или передачи по каналам связи и не подлежат долговременному хранению.
К числу базовых файлов, хранящихся в информационной базе, относят:
- основные;
- рабочие;
- промежуточные;
- служебные;
- архивные файлы.
Основные файлы должны иметь однородную структуру записей и могут содержать записи с оперативной и условно-постоянной информацией. Оперативные файлы могут создаваться на базе одного или нескольких входных файлов и отражать информацию одного или нескольких первичных документов.
Рабочие файлы создаются для решения конкретных задач на базе основных файлов путём выборки части информации из нескольких основных файлов с целью сокращения времени обработки данных.
Промежуточные файлы отличаются от рабочих файлов тем, что они образуются в результате решения экономических задач, подвергаются хранению с целью дальнейшего использования для решения других задач. Эти файлы, так же как и рабочие файлы, при высокой частоте обращений могут быть также переведены в категорию основных файлов.
Служебные файлы предназначаются для ускорения поиска информации в основных файлах и включают в себя справочники, индексные файлы и каталоги.
Архивные файлы содержат ретроспективные данные из основных файлов, которые используются для решения аналитических, например, прогнозных задач. Архивные данные могут также использоваться для восстановления информационной базы при разрушениях.
Необходимым условием для начала использования системы является ввод исходных данных. Введённые данные должны храниться в течение неограниченного периода времени и быть использованы в любой момент времени. Система предоставляет возможность корректировки и удаления введённых данных.
Пользователь имеет возможность самостоятельного запуска необходимой формы или отчёта, работа с системой должна осуществляться через централизованный интерфейс.
При запуске любой формы пользователь имеет возможность ввода, корректировки или удаления данных. Контроль соответствия типов данных осуществляется автоматически. При запуске любого отчёта пользователю предлагается, в случае необходимости, произвести ввод требуемых данных, после чего отчёт формируется и представляется в виде документа, подлежащего экспорту в текстовые процессоры, системы электронных таблиц или непосредственному выводу на печать [12].
3 Руководство пользователя
Справочник «Покупатели» предназначен для просмотра уже существующих и ввода новых клиентов. Для того чтобы найти клиента, необходимо ввести фамилию клиента, адрес, либо id клиента (Рисунок 21).















