Разработка АРМ сотрудника НОЧУ ДПО ЦПК Учебный центр ИнфоТеКС (1089304), страница 2
Текст из файла (страница 2)
Каждый год преподавателями центра разрабатываются новые авторские курсы и учебные пособия, учитывающие современные тенденции в области защиты информации, имеющие теоретическую и практическую ценность. Преподаватели центра участвуют в научных конференциях, семинарах, постоянно повышают свой профессиональный уровень.
Учебный центр обладает уникальной технической базой, которая позволяет в полной мере использовать ее учебный потенциал. Лаборатории оснащены современными программно-аппаратными средствами, необходимыми для проведения практических занятий. Локальные сети учебных классов подключены к Интернету и интегрированы в корпоративную сеть компании «ИнфоТеКС», что позволяет на реальных примерах демонстрировать слушателям основные сервисы и возможности защищенных виртуальных частных сетей (VPN). В ходе подготовки используются сертифицированные ФСБ и ФСТЭК средства защиты информации.
Имеется большой опыт организации выездного обучении на территории заказчика в любом регионе России и странах СНГ.
За прошедшие годы по авторским курсам учебного центра ОАО «ИнфоТеКС» было обучено более 7000 специалистов, из них более 5000 получили сертификаты администраторов и пользователей ViPNet. Программа обучения ViPNet в настоящее время состоит из целой линейки учебных курсов, для разных операционных систем (Windows, Linux) и различных видов программно-аппаратных комплексов. Базовый курс составляет от 24 до 72 академических часов в зависимости от уровня начальной подготовки слушателей и требований заказчика. Возможно составление индивидуальной программы с учетом специфики конкретных систем.
Учебный центр предлагает несколько режимов обучения в зависимости от дней проведения занятий и интенсивности прохождения учебной программы:
-
интенсивное (8 академических часов в день) по понедельникам, вторникам, средам, четвергам, пятницам;
-
вечернее (4 академических часа в день) по понедельникам, средам, пятницам;
-
группы выходного дня (4 академических часа в день) по субботам и воскресеньям.
Очная подготовка специалистов проводится в группах по 6-10 человек, что повышает эффективность и позволяет акцентировать внимание на реальных потребностях заказчиков в рамках базового курса. Имеется опыт проведения курсов больших групп (от 20 и более человек).
Формирование расписания на обучение слушателей осуществляется исходя из загруженности аудиторий и при условии учебной нагрузки слушателей не более 8 академических часов в день.
Время проведения занятий устанавливается для любого режима обучения фиксированным. Перерывы между занятиями установлены после каждых 2 академических часов занятий по 20 минут (перерыв на кофе, чай). После 4 академических часов занятий устанавливается перерыв на обед длительностью 1 час.
Слушатель, выполнивший все требования учебного плана, допускается к итоговому занятию или итоговой аттестации в форме зачета или экзамена в соответствии с учебным планом, по результатам которой ему выдается удостоверение установленного государственного образца о краткосрочном повышении квалификации.
Промежуточная и итоговая аттестация проводятся в виде тестирования.
Тестирование ― аттестационная процедура, позволяющая максимально объективно оценивать соответствие личностной модели знаний слушателя экспертной модели знаний.
Результаты промежуточной и итоговой аттестаций оцениваются по стобалльной шкале.
Минимальное количество баллов, подтверждающее успешное прохождение курсов в форме компьютерного тестирования ― 75 баллов.
Минимальное количество баллов, подтверждающее успешное прохождение курсов для слушателей очно-заочной (вечерней) и заочной формы обучения ― 50 баллов. Итоги контроля отражаются в зачетно-экзаменационных ведомостях.
По завершении курса подготовки в случае успешной сдачи итоговой аттестации, выдаются сертификаты специалистов по технологии ViPNet, образец сертификата представлен на Рисунке 1.2.
В данный момент наблюдается активное увеличение количества обучающихся в НОЧУ ДПО ЦПК «Учебный центр «ИнфоТеКС», а так же увеличение количества поступающей информации. Внедрение АРМ в учебном центре позволит ускорить работу по оформлению документов, по учету обучающихся и поиску нужной информации.
Рисунок 1.2― Образец сертификата специалиста по технологии ViPNet.
-
Характеристика предмета исследования
Предметом исследования является процесс организации учебной деятельности в НОЧУ ДПО ЦПК «Учебный центр «ИнфоТеКС».
Наибольший объем работы связанной с организацией учебного процесса ложится на административный отдел, включающий в себя офис-менеджера и секретаря. В этом отделе происходит подготовка множества документов, включая:
-
приказы на организацию учебных групп;
-
приказы на зачисления, отчисления, перевод учащихся;
-
протоколы об окончании обучения;
-
документы об окончании обучения.
Здесь подготавливается справочный материал, облегчающий учет и использование архивных материалов, формируется архив документов в соответствии с действующими инструкциями, выдаются архивные копии и документы, составляются необходимые справки на основании сведений, имеющихся в архиве.
Также в обязанности отдела входит ведение предварительной записи на обучение, на основании которой формируются группы. При наборе определенного количества человек, офис-менеджер информирует об этом руководителя. Исходя из полученной информации, руководитель принимает решение: либо начать группу, либо продолжить набор. Если группу решено начать, то отдел готовит приказ на организацию группы, о чем ставят в известность будущих учащихся.
В течение учебного процесса, административный отдел составляет списки учащихся, журналы, контролирует посещаемость на основании данных, полученных от преподавателей.
По окончании процесса обучения проводятся экзамены. Результаты аттестации вносятся в подготовленные ранее протоколы. При положительном результате на экзамене учащемуся выдается удостоверение и сертификат. Если слушатель курсов по какой-либо причине не оплатил полную стоимость обучения, то сертификат ему не выдается. Всю информацию о внесенной сумме административный отдел получает непосредственно из бухгалтерии.
Вопросы подготовки, переподготовки и повышения квалификации специалистов в условиях рыночных отношений приобретают особую актуальность, тем более для направления информационной безопасности, рынок которой активно растет на протяжении последних лет [1.2].
Большинство предприятий, на которых требуется обеспечить защиту конфиденциальной информации должно сформировать систему подготовки, переподготовки и повышения квалификации специалистов по информационной безопасности, которая обеспечила бы ему высокую эффективность работы, конкурентную способность и устойчивость положения на рынке.
Политика в области профессионального обучения предусматривает:
-
удовлетворение потребностей граждан в профессиональном обучении путём предоставления им широкого спектра услуг в выборе профессии, специальности и возможности участия в эффективных программах обучения;
-
формирование социального заказа на профессиональное обучение граждан и незанятого населения;
-
приоритетный подход к организации профессионального обучения граждан, особо нуждающихся в социальной защите;
-
содействие трудовой активности населения, развитие предпринимательства и других форм самозанятости населения;
-
оказание услуг работодателям и гражданам в области опережающего профессионального обучения.
Для проведения учебного процесса учебный центр руководствуется многими законами, нормами и правилами:
-
Конституцией Российской Федерации;
-
законом Российской Федерации «Об образовании»;
-
типовым положением «Об общеобразовательном учреждении»;
-
указами Президента Российской Федерации;
-
трудовым законодательством;
-
правилами и нормами охраны труда;
-
уставом Учебного центра;
-
локальными правовыми актами учебного центра.
-
Существующая технология выполнения выбранной функции
Управление учебным процессом — сложная и ответственная деятельность. В настоящее время на ее осуществление затрачивается больше физических и умственных усилий, чем должно быть.
Для анализа процесса учета, планирования и анализа учебной деятельности использовалось CASE-средство — Ramus [1.3].
Ramus — это средство моделирования, поддерживающее следующие методологии:
-
IDEF0 (функциональная модель);
-
DFD (DataFlow Diagram).
Функциональная модель предназначена для описания существующих бизнес-процессов на предприятии (так называемая модель AS-IS) и идеального положения вещей — того, к чему нужно стремиться (модель ТО-ВЕ). Методология IDEF0 предписывает построение иерархической системы диаграмм — единичных описаний фрагментов системы.
В результате анализа предметной области была разработана функциональная модель организации учебной деятельности в НОЧУ ДПО ЦПК «Учебный центр «ИнфоТеКС». Проектирование проводилось на основе методологии IDEF0.
На Рисунке 1.3 представлена диаграмма, имеющая название «Организация учебной деятельности в НОЧУ ДПО ЦПК «Учебный центр «ИнфоТеКС». Процесс организации учебной деятельности базируется на программах обучения, приказах и должностных инструкциях (входящие стрелки сверху). В организации процесса принимают участие генеральный директор, бухгалтер и офис-менеджер, выполняющий ведение документации в MSExcel(входящие стрелки снизу). Входящей информацией являются заявки на обучение иданные об оплате услуг (входящие стрелки слева), а исходящей — договор, удостоверение, сертификат или отказ от прохождения обучения.
Рисунок 1.3 — Диаграмма IDEF0 «Организация учебной деятельности в НОЧУ ДПО ЦПК «Учебный центр «ИнфоТеКС»
Более детально этот процесс рассмотрен на Рисунке 1.4. Весь процесс автоматизации можно разбить на три подпроцесса:
-
«Обработка заявки» — на вход поступают «Заявки на обучение» и «Оплата услуг». Выходной информацией являются «Договор» и «Личная карточка». При отказе от обучения на выход процесса подается «Отказ»;
-
«Организация учебного процесса» — на основании приказов и личной карточки учащегося административный отдел организует и контролирует учебный процесс;
-
«Оформление аттестационной документации». На этом этапе подготавливается вся исходящая документация: «Удостоверение», «Сертификат», «Договор».
Рисунок 1.4 — Подпроцессы диаграммы «Организация учебной деятельности в НОЧУ ДПО ЦПК «Учебный центр «ИнфоТеКС»
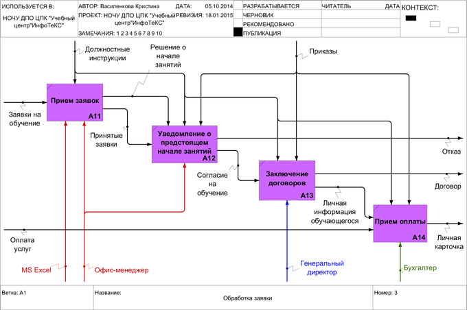
Декомпозиция процесса «Обработка заявки» представлена на Рисунке 1.5. Всё начинается с подачи заявки на обучение — предварительной записи кандидатов. Желающие пройти обучение звонят или непосредственно приходят в учебный центр. Их персональные данные (ФИО, телефон) записывает секретарь в созданный для этого документ Excel. Если руководство считает, что набранных людей достаточно, то принимается решение о формировании группы и административный отдел составляет приказ на организацию группы, где ей присваивается имя и указываются сроки. На данную группу назначается преподаватель. За несколько дней всех записавшихся на обучение людей оповещают о начале занятий и в документе Excel помечают согласившихся проходить обучение и отказавшихся от него. Те люди, которые согласились проходить обучение в центре, заключают договора и вносят первый взнос оплаты за обучение в бухгалтерию. Всех оплативших заносят в базу «1С: Бухгалтерия». На каждого учащегося оформляется личная карточка.
Рисунок 1.5 — Диаграмма IDEF0 «Обработка заявки»
















