82863 (589712), страница 10
Текст из файла (страница 10)
Одним з незаперечних переваг корпоративної бази даних впровадженої в роботу РГ «Телетиждень» є наявність єдиного сховища інформації, у яке миттєво міститься і з який миттєво доступні всі зведення про усі випадки взаємодії з клієнтом. Інформація з бази зберігається на головному Сервері компанії, а кожен менеджер має доступ до бази і свою окрему директорію, що він входить зі свого комп'ютера. Головний інтерфейс бази виглядає в такий спосіб:
Рис. 3.1. Головна сторінка корпоративної клієнтської бази
Початок роботи з базою починається з заповнення форми на клієнта і занесення в базу результату контакту роботи з клієнтом.
У картку клієнта вносяться усі вихідні дані. Назва, адреса, телефони компанії. Прізвище й ім'я контактного обличчя і директора фірми.
Рис. 3.2. Картка клієнта
Рис. 3.3. Заповнення контакту
Необхідні записи в базі можуть здійснювати і співробітники відділу маркетингу, а також відділу посляпродажного обслуговування – усі, хто так чи інакше, спілкується з клієнтами.
Рис. 3.4. Перегляд кураторів компаній
Такий механізм ведення бази даних, а також можливість планувати зустрічі, дзвоники не тільки для себе, але і для своїх колег, вирішує ще одну проблему компанії – узгодження роботи декількох співробітників відділу, а іноді і різних відділів компанії, з одним клієнтом. Система автоматизації дозволяє компанії не попадати в ситуації, коли права рука не відає, що діє ліва.
Рис. 3.5. Планування зустрічей і дзвоників із клієнтами
Постійний аналіз зібраної інформації про клієнтів, історію роботи з ними дає можливість підвищити ефективність організації взаємин компанії з клієнтами, діловими партнерами, контролювати процес продажів і діяльність співробітників, що працюють із клієнтами. Усе це у свою чергу підвищує ефективність роботи РГ «Телетиждень» у цілому.
Рис. 3.6. Перегляд історії роботи
Рис. 3.7. Звіт по історії роботи
Створення і впровадження корпоративної бази даних у «Рекламній групі «Телетиждень» змінило також процес маркетингового планування, зробивши його менш трудомістким і, відповідно, більш доступним.
Рис. 3.8. Запит на анкетування клієнтів
Маркетингове планування можна уявити собі як процес, на вході якого знаходяться дані про підприємство і ринок, а на виході – рішення про напрямки розвитку підприємства. Відповідно в методології маркетингового планування має сенс виділяти двох частин:
1) збір і обробка даних,
2) прийняття управлінських маркетингових рішень.
Збір і обробка даних специфічні для кожного з підприємств. Вони залежать від типу підприємства, технологічних можливостей, традицій і т.д.
На противагу цьому методологія прийняття маркетингових рішень схожа для всіх підприємств, що працюють в умовах ринку. Наприклад, загальна методологія маркетингу вказує, що для прийняття маркетингових рішень необхідно сегментувати ринок. Але при цьому ніяк не вказується, використовувати при сегментації статистичні чи методи інтуїцію, використовувати в якості сегментаційних перемінних демографічні перемінні, професійні чи які-небудь інші, використовувати для сегментації наявну базу чи клієнтів проводити зовнішні маркетингові дослідження. Усі ці питання вирішує кожне підприємство для себе в залежності від специфічних умов діяльності.
Для РГ «Телетиждень» корпоративна база даних – це можливість інтеграції і максимального використання даних про наявних і потенційних клієнтів. Таким чином, база даних про у першу чергу дає можливість збору, обробки й ефективного використання інформації.
3.2 Медіакалькулятор – оптимізатор роботи менеджерів
На рівні з корпоративною базою даних важливе місце в підвищенні ефективності роботи «РГ «Телетиждень» займає медіакалькулятор.
Медіакалькулятор був розроблений і встановлений у РГ «Телетиждень» у 2003 році. Ця програма написана на базі сервісу SQL. Усі співробітники компанії мають можливість доступу до медіакалькулятору.
Медіакалькулятор вирішує наступні питання:
-
Заощаджує час
Заощаджує час менеджерів, що продають, на прорахунку пропозицій, для безпосередньої роботи з клієнтами, що у свою чергу не може не позначитися на оптимізації роботи. Якщо до впровадження медіакалькулятора на прорахунок і написання комерційної пропозиції в середньому ішло 1,5 години, то тепер час істотний скоротилося. На просчет комерційної пропозиції іде 5–10 хв.
-
Виключає можливість не правильного математичного перерахування.
Великою проблемою при прорахунках були математичні помилки. Як правило, у напруженому режимі роботи людина не застрахована від неуважності, вираховування пропозиції на калькуляторі часто давало помилку в кінцевій сумі наданій клієнту.
-
Дозволяє в короткий термін прораховувати різні варіанти комерційних пропозицій.
До впровадження медіакалькулятора складність викликало прохання клієнта прорахувати кілька варіантів розміщення рекламних матеріалів на сторінках видань УМХ. Якщо, для того щоб прорахувати вартість одного розміщення, треба було витратити 20–30 хвилин, то прорахунок двох – трьох варіантів подовжував цю процедуру до 1 – 15, годин. За допомогою медіакалькулятора три варіанти розміщення можна порахувати за 10–15 хвилин
Таким чином, установлення медіа калькулятора дозволило компанії оптимізувати роботу менеджерів, що продають, визволивши їхній час для безпосередньої роботи з клієнтами і підвищення продажів.
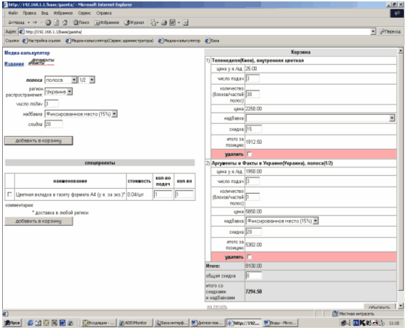
Рис. 3.9. Головна сторінка медіакалькулятора
Як видно з малюнка Рис. 3.9. у лівій стороні знаходиться список видань Українського медіа холдингу. Для початку прорахунку пропозиції варто вибрати будь-яке цікаве видання, двічі кликнувши на його назву. Після цього вибрати в запропонованому списку цікавлячі смуги, і відправити їх у праву сторону сторінки. Вони попадають у «кошик», де і виробляється розрахунок пропозиції і виводиться підсумкова сума на екран монітора.
Рис. 3.10. Вибір видань і параметрів розрахунку пропозиції
Після виведення результатів розрахунку ціни таблицю, що містить саму пропозиції можна вставляти в будь-який комп'ютерний додаток будь-то Word чи Exel, або відправити клієнту по електронній чи пошті вивести на принтер і відправити по факсу.
1 варіант розміщення
| найменування | Ціна | число | в | ціна | надбавка | знижка, % | підсумкова ціна | |||
| | 154.00 | 6 | 60 | 55440.00 | розміщення на редакційній смузі до ТБ-програми розміщення на редакційній смузі до ТБ-програми (20%) | 0 | 66528.00 | |||
| | 1950.00 | 6 | 1 | 11700.00 | Фіксоване місце Фіксоване місце (15%) | 0 | 13455.00 | |||
| | 6000.00 | 6 | 1 | 36000.00 | Інформаційна смуга Інформаційна смуга (20%) | 0 | 43200.00 | |||
| Разом: | 103140.00 | 0 | 123183.00 | |||||||
2 варіант розміщення
| найменування | ціна | число | в | ціна | Надбавка | знижка, % | підсумкова ціна |
| | 154.00 | 6 | 120 | 110880.00 | Розміщення на редакційній смузі до ТБ-програми Разміщення на редакційній смузі до ТБ-програми (20%) | 0 | 133056.00 |
| | 1950.00 | 6 | 1 | 11700.00 | Фіксоване місце Фіксоване місце (15%) | 0 | 13455.00 |
| | 3000.00 | 6 | 1 | 18000.00 | Інформаційна смуга Інформаційна смуга (20%) | 0 | 21600.00 |
| Разом: | 140580.00 | 0 | 168111.00 | ||||
Рис. 3.11 Варіанти розрахунку розміщення за допомогою медіакалькулятора
Висновок
Реклама в системі маркетингу займає особливе місце. При цьому, у структурі комерційного підприємства вона може бути:
-
Як вид економічної діяльності (приклад – РГ «Телетиждень», у якої реклама – винятковий вид діяльності;
-
Як метод, комплекс заходів, ряд дій, спрямовані на досягнення високих економічних показників через широке умовляння за допомогою різних ЗМІ про власний чи товар послузі, їхній перевазі перед конкурентними аналогами, відмітних якостях і т.д. (приклад – Український медіа холдинг, що часто прибігає до реклами власних друкованих проектів на TV, у пресі, радіо).
Таким чином, РГ «Телетиждень» має можливість відслідковувати, «бачити» рекламну діяльність із двох сторін: з боку замовника і виконавця одночасно.
У результаті накопиченого досвіду завдяки вигідному стратегічному положенню (рекламіст і рекламодавець в одному обличчі), можна підкреслити, виділити кілька положень, що домінують на сучасному етапі на українському ринку:
-
Недооцінка ролі реклами з боку рекламодавців у середовищі середнього і дрібного бізнесу. Вважається, що реклама – це розкіш, яку не можна собі дозволити доти, поки немає сприятливих фінансових результатів;
-
Переоцінка ролі реклами з боку рекламодавців у середовищі великого бізнесу. Вважається, що досить виділити великий рекламний бюджет і «засвітитися» на більшості ТВ каналів, радіостанціях і газетних смугах, як усі бізнес питання будуть автоматично вирішені.
-
Недооцінка ролі рекламіста зі сторони як великого, так і середньо-дрібного бізнесу в плануванні, організації і проведенні власної рекламної компанії.
З огляду на даної особливості, РГ «Телетиждень» у своїй роботі прибігає до наступного крокам:
-
Насамперед, активно себе рекламує, залучаючи для цього ефективні засоби комунікації. Ефективність рекламоносія визначається багатьма показниками, такими як:
-
тиражність (для друку);
-
ореол поширення (для усіх видів ЗМІ);
-
аудиторія
-
вартість тисячі контактів з аудиторією (CPT).
-
Демонструє у своїй роботі конструктивна творчість, що повинна, насамперед, відповідати поточному комерційному попиту на ринку. Так, скажемо, уже стали традиційними щорічні презентації, організовувані РГ «Телетижнем» у зоні відпочинку «Таймаут», за участю Body Art, живої музики (консерваторський квартет).
-
Постійно технічно себе удосконалює. Створена самостійними зусиллями комп'ютерна база даних незамінна тим, що:
-
Заощаджує час менеджерів, що продають;
-
Систематизує величезний шар інформації;
-
Зберігає дані по клієнтах, по історії взаємин з ними;
-
Допомагає робити правильні висновки;
-
Дає можливість бути переконливим у роботі з клієнтами й у боротьбі з конкурентами.
-
Систематично проводить для своїх співробітників тренінги, ділові ігри, що підвищують професійні навички персоналу, акумулює їхні знання і досвід.
-
Уже кілька років у своїй роботі РГ «Телетиждень» дотримує декількох усередині корпоративних принципів:
Принцип №1















