Разработка АРМ сотрудника НОЧУ ДПО ЦПК Учебный центр ИнфоТеКС (1089310), страница 3
Текст из файла (страница 3)
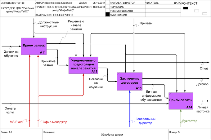
Рисунок 1.5 — Диаграмма IDEF0 «Обработка заявки»
Декомпозиция процесса «Организация учебного процесса» представлена на Рисунке 1.6. После внесения оплаты учащиеся прослушивают теоретический курс и выполняют ряд практических работ. Сроки обучения зависят от тематических планов конкретных курсов. Данные из договоров заносятся в текстовые документы Word и Excel. Сведения об оплате можно получить только при непосредственном обращении в бухгалтерию. Для наглядного отображения данных об оплате распечатывается список, где вручную записывают необходимые данные. Составляется график занятий. Также формируются журналы и тематические планы. Этим занимается административный отдел и руководство. Бухгалтерия отслеживает поступление оплаты. Преподаватели проводят промежуточные тестирования.
Рисунок 1.6 — Диаграмма IDEF0 «Организация учебного процесса»
Декомпозиция процесса «Подготовка аттестационной документации» представлена на Рисунке 1.7. На основании данных из договоров, личных карточек и результатов тестирования распечатывают документы об окончании обучения: ведомости, списки, сертификат и другая отчетная документация. Протоколы для экзаменов печатаются предварительно перед экзаменом. Результаты сдачи пишутся вручную на бланке протоколов и в электронном виде не сохраняются.
Рисунок 1.7 — Диаграмма IDEF0 «Оформление аттестационной документации»
-
Описание экономической сущности исследуемых задач
В ходе деятельности учебного центра можно выделить ряд функций, которые будут решены в рамках создаваемого АРМ. К таким функциям относятся:
-
автоматизация документооборота (повышение качества и скорости подготовки документов);
-
расчет численности группы по основному направлению деятельности.
Более подробно остановимся на рассмотрении оптимизации расчета численности группы, т. е. сколько необходимо набрать в группу человек, чтобы она не была убыточна для учебного центра. Для начала необходимо определить основное направление деятельности учебного центра. Список всех курсов учебного центра приведен в Таблицах 1.1-1.3.
Таблица 1.1 ― Общие курсы по технологии ViPNet
| Код | Название курса | Количество дней | Цена | Комментарий |
| INF012007 | Администрирование системы защиты информации ViPNet | 5 | 29500 руб. | |
| INF012010 | Программно-аппаратные комплексы ViPNet | 3 | 29500 руб. | требует подготовки по курсу INF032007 |
| INF022007 | Пользователь системы защиты информации ViPNet | 3 | 23010 руб. | |
| INF052005 | Удостоверяющий центр ViPNet | 3 | 29500 руб. | требует подготовки по курсу INF012007 |
| INF062007 | Администрирование ViPNet Linux Coordinator | 3 | 29500 руб. | требует подготовки по курсу INF012007 |
| INF042005 | Администрирование программного комплекса ViPNet в АСУ «Экспресс-3» | 5 | 29500 руб. | |
| INF082012 | Обеспечение взаимодействия с порталом госуслуг и СМЭВ с помощью технологии ViPNet | 3 | 29500 руб. | |
| INF109012 | Оператор Центра регистрации | 3 | 23010 руб. | |
| INF022014 | Программно-аппаратный комплекс ViPNet IDS | 2 | 19470 руб. | |
| INF012014 | Средства защиты информации ViPNet | 1 | 6490 руб. | |
| INF102012 | Тренер системы защиты информации ViPNet | 3 | 29500 руб. | требует подготовки по курсу INF012007 |
Таблица 1.2 ― Дистанционные курсы
| Код | Название курса | Количество дней | Цена | Комментарий |
| INF022014 | Дистанционный курс "Средства защиты информации ViPNet" | 7 | 3245 руб. | |
| INF022014 | Дистанционный курс "Комплексная защита конфиденциальной информации" | 21 | 21240 руб. | |
| INF112012 | Дистанционный курс: Защита персональных данных и другой конфиденциальной информации с использованием шифровальных средств | 21 | 21240 руб. | |
| INF072011 | Дистанционный курс "Пользователь системы защиты информации ViPNet" | 14 | 14750 руб. | |
| INF062012 | Дистанционный курс "Межсетевое экранирование" | 7 | 7080 руб. | |
| INF052012 | Дистанционный курс "Защита межведомственных взаимодействий с использованием технологий VPN и PKI" | 21 | 17700 руб. |
Таблица 1.3 ― Общие курсы по информационной безопасности
| Код | Название курса | Количество дней | Цена | Комментарий |
| INF012009 | Защита персональных данных и другой конфиденциальной информации с использованием шифровальных средств | 5 | 38350 руб. | |
| INF012112 | Защита межведомственных взаимодействий с использованием технологий VPN и PKI | 5 | 29500 руб. | |
| INF042010 | Комплексная защита конфиденциальной информации | 5 | 38350 руб. | |
| INF022009 | Межсетевое экранирование | 2 | 10620 руб. |
Вот уже на протяжении нескольких лет учебный центр «ИнфоТеКС» основную прибыль получает от обучения по специальности «Администрирование системы защиты информации ViPNet». Это хорошо видно на графике (Рисунок 1.8), построенный на основании исследования данных о доходах учебного центра на протяжении последних пяти лет. На графике изображен график доходов по трем наиболее популярным специальностям:
-
INF012007 - Администрирование системы защиты информации ViPNet;
-
INF012010 - Программно-аппаратные комплексы ViPNet;
-
INF022007 - Пользователь системы защиты информации ViPNet.
Рисунок 1.8 — График доходов (млн. руб.) с 2009 г. по 2013 г.
Для подсчета оптимальной численности группы можно воспользоваться CVP-анализом, в ходе которого будет найдена точка безубыточности.
CVP-анализ (Cost-Volume-Profit analysis), или анализ соотношения затрат, объема и прибыли, рассматривает изменение операционной прибыли под влиянием объема выпуска продукции, продажных цен, переменных затрат на единицу. В данном случае будет рассматриваться численность людей обучаемых в группе [1.4].
Точка безубыточности достигается при том количестве людей в группе, при котором выручка равна всем затратам или операционная прибыль равна нулю.
-
Постановка задачи на разработку АРМ
Текущий процесс организации учебной деятельности выглядит простым, однако имеет ряд недостатков. К таким недостаткам можно отнести:
-
низкую скорость подготовки документов;
-
большие временные затраты на поиск созданных ранее документов;
-
сложность получения информации об оплате за обучение, т. к. отчет о поступлениях денежных средств доступен только бухгалтеру;
-
перед началом обучения не оптимизируется численность групп.
Предлагаемая схема организации учебного процесса базируется на основе нового механизма обработки входящей информации, более быстрой подготовки необходимой документации и обеспечения эффективного доступа к информации об оплате в любое время. Теперь все функции будут выполняться в одном АРМ. Так для регистрации заявки на обучение будет использоваться форма «Запись на обучение». После набора определенного количества людей их распределяют по группам, для этого предназначается форма «Учебный процесс». Это основная функциональная форма АРМ, позволяющая контролировать весь учебный процесс. Для создания карточки учащегося имеется форма «Личная карточка». Теперь упростится процесс поиска информации о ранее обученных людях, для этого существует форма «Поиск». Если в процессе учебной деятельности будут меняться тематические планы по специальностям, то их можно будет легко скорректировать с помощью формы «Тематические планы». Для проведения анализа безубыточности используется форма «Анализ».















