Лекции по ЧМВ-дополнительные (1022759), страница 9
Текст из файла (страница 9)
Глава 6. Средства поддержки пользователя
6.1. Окно Сообщение
6.2. Контекстная помощь
6.3. Проблемно-ориентированная помощь
6.4. Справочник
6.5. Мастера
6.6. Средства обучения
6.1. Окно Сообщение
Окно Сообщение - это вторичное окно, используемое для вывода на экран сообщений пользователю. В нем обычно размещаются:
-
Заголовок.
-
Графический символ, визуально характеризующий сообщение. Например, знак вопроса - запрос подтверждения, восклицательный знак - предупреждение, буква i - информация, крест - невозможность действия.
-
Текст. Должен быть ясным, кратким и обязательно однозначным.
-
Кнопки выбора продолжения.
6.2. Контекстная помощь
Обеспечивает представление пользователю информации о конкретном объекте или ситуации. Примеры средств оказания контекстной помощи:
-
Команда Что это? Осуществляет контекстно-зависимую подсказку. При выборе этой команды указатель мыши меняет форму на стрелку со знаком вопроса. При подведении курсора к желаемому объекту и щелчка мышью по нему из файла контекстной помощи для выбранного объекта вызывается его описание.
-
Всплывающая подсказка. Это небольшое всплывающее окно, появляющееся на некоторое время при наведении указателя мыши на объект. В этом окне размещается краткое описание объекта. Средство очень полезно для пиктограмм, внешний вид которых не очень ясно идентифицирует объект.
-
Строка состояния. Размещается в окне приложения. В него выводятся кратки сообщения о состоянии системы. Например, при завершении выбора страницы в браузере Интернета в строке состояния выводится фраза Готово.
6.3. Проблемно-ориентированная помощь
Проблемно-ориентированная помощь. Представляет собой описание последовательности шагов, необходимых для выполнения задачи. Помощь организуется в виде разделов, каждый из которых описывает один шаг. Помощь обычно снабжается навигатором для быстрого перемещения по документу. При больших размерах файл помощи снабжается кнопками-акселераторами с гипертекстовыми ссылками для быстрого перемещения по разделам.
6.4. Справочник
Представляет пользователю справочную информацию в форме интерактивной документации. Пример - справка по программе Front Page. Содержит поля:
-
Обращения к оглавлению, при выборе которого в отдельном окне выводится иерархически организованное оглавление. По оглавлению можно выбрать любой раздел.
-
Поле ввода текста для поиска слов в документе. Если компьютер соединен с сетью Интернет, то поиск осуществляется по всему миру.
-
Поле Microsoft Office Online для обращения к средствам онлайновой поддержки на Web-сайте Microsoft (это учебный курс, сообщество пользователей приложения, загрузка обновлений)
Справочники в настоящее время могут быть в виде одного файла с расширением .hlp или в виде набора HTML файлов с гиперссылками (например, справка по системе MATLAB содержит несколько тысяч файлов.
6.5. Мастера
Мастер - это специальная форма пользователю, позволяющая автоматизировать выполнение задачи посредством диалога системы с пользователем. Мастера применяют в тех случаях, когда задача достаточно сложная и требует опыта работы и знания технических деталей. Мастер "проводит" пользователя по задачи, требуя от него только конкретных данных и выполняя основную часть работы автоматически. С точки зрения ПИ мастер - это набор диалоговых панелей, последовательно отображаемых на экране по мере выполнения пользователем очередного шага задания.
Каждая панель содержит:
-
элементы интерфейса для ввода требуемых данных,
-
кнопку Далее для перехода к следующему шагу,
-
кнопку Назад для возврата к предыдущему шагу, если нужна коррекция (на первой странице недоступна),
-
кнопку Готово для применения введенных пользователем или по умолчанию данных и инициации выполнения задания.
Пример широкого использования мастеров - программа Excel.
6.6. Средства обучения
Практика показывает, что даже при наличии полной и подробной документации на программный продукт, выполненной в печатной форме, пользователи предпочитают осваивать его методом "проб и ошибок". Чтобы попробовать все и не пропустить деталей, лучше воспользоваться специальными учебными средствами, которые имитируют работу с моделью, в которой затрагиваются особенности работы приложения. Для конкретного приложения может быть несколько средств обучения, содержание которых зависит от следующих факторов:
-
сложность приложения,
-
квалификация пользователя,
-
время, отводимое на обучение.
Различают несколько этапов обучения:
-
"Стимул-ответ". На этом этапе вырабатывается точная реакция пользователя на заданны стимул. Например, для вызова выпадающего меню требуется щелкнуть левой кнопкой мыши по пункту главного меню.
-
Обучения цепочкам событий. Например, для коррекции содержимого файла: открыть, отредактировать, сохранить.
-
Концептуальное обучение. Пользователь должен научиться определять общие свойства множества объектов. Например, разрешенные действия для графических объектов.
-
Обучение правилам. Предполагает освоение увязывания друг с другом концепций. Например, правила технологии связывания и внедрения объектов OLE (Object Linking and Embedding).
-
Обучение решению задач. Состоит в формировании навыков при решении конкретных задач. Например, распределение ресурсов между клиентами
Средства обучения бывают автономные и встроенные в приложения. К встроенным относятся:
-
Полезные советы. Реализуется в виде последовательных советов по работе с приложением. По умолчанию очередной совет отображается при каждом новом запуске приложения. Пользователю дается право просмотреть все страницы советов, либо отменить их отображение. Считается, что это наименее эффективное средство обучения, позволяет обеспечить только первый этап - обучение основам работы с приложением.
-
Подборки примеров. В этом средстве реализован наиболее традиционный принцип обучения "делай, как я". Примеры можно использовать и как прототип, для создания своего приложения, подобного примеру. Хорошим примером являются демонстрационные примеры системы компьютерной математики MATLAB, в которых представлены примеры приложений для различных предметных областей. Это средство может успешно применяться на втором и третьем этапах обучения
-
Демонстрационные ролики. С их помощью пользователь последовательно проводится по всем этапам работы с приложением на демонстрационном наборе данных. Это средство может применяться на четвертом и пятом этапах обучения.
-
Электронные учебники. В них вводится интерактивность, когда раздел обучения выбирает сам пользователь. Электронные учебники в настоящее время выполняются в форматах Help - Помошь (единый файл с перекрестными ссылками), HTML (набор файлов с перекрестными ссылками), PDF (Portable Document Format.) - формат портативного документа (единый файл с перекрестными ссылками, оформленный со страничной организацией таким образом, что воспроизводится одинаково на любой платформе). Эффективность электронного учебника повышается при наличии анимационных вставок, иллюстрирующих динамику при работе с приложением. Электронные учебники поддерживают все этапы обучения.
8. Средства реализации ПИ
8.1. Классификация
8.2. Инструменты реализации средств поддержки пользователя
8.3. Средства разработки Web-документов
8.1. Классификация
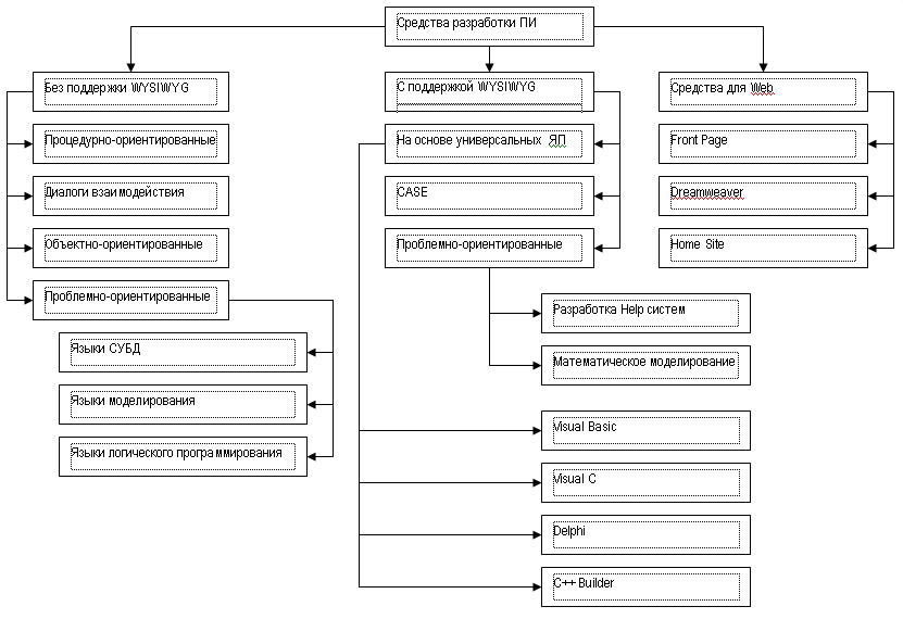
Средства реализации ПИ развивались в связи с развитием средств ввода и отображения данных в компьютерах. Употребляемые в настоящее время средства могут быть классифицированы следующим образом:
Первыми появились средства, не поддерживающие технологию WYSIWYG, что расшифровывается как «What You See Is What You Get» (To, что Вы видите, то Вы и получаете). Подобные системы, как правило, ориентированы на символьный интерфейс. В зависимости от используемых для них программных средств они подразделяются на:
-
Процедурно-ориентированные. В таких системах интерфейс основан на выборе и выполнении стандартных процедур из заданного набора и не предусматривает взаимодействия с пользователем..
-
Средства организации диалогов взаимодействия. В отличие от предыдущей группы в этих системах предусмотрен диалог с пользователем, когда для исполнения операций от пользователя требуются данные.
-
Объектно-ориентированные. В таких системах используются объектно-ориентированные языки программирования. Интерфейсная среда рассматривается, как набор объектов, с которыми осуществляются действия, определенные для них.
-
Проблемно-ориентированные. В этих системах применяются объекты и методы, созданные специально для некоторой предметной области. Наиболее распространены системы, использующие языки СУБД - систем управления базами данными, языки моделирования конкретных систем или языки логического программирования, в которых интерфейсная среда формируется по некоторым логическим правилам.
С появлением графического интерфейса стали развиваться системы, поддерживающие технологию WYSIWYG. Они могут строиться с использованием универсальных языков программирования, CASE средств автоматизации создания программного обеспечения или проблемно-ориентированных языков.
Наибольшее применение получили системы, использующие универсальные языки программирования:
-
Visual Basic. Широкому распространению этой системы способствует тот факт, что версия этого языка использована как внутренний язык Microsoft Office.На основе этого языка имеется интегрированная среда разработки (ИСР) Visual Basic, использующая технологию визуального программирования.
-
Visual C. Это самое мощное средство для создания ПИ универсального назначения. Его недостатком можно считать только отсутствие панелей инструментов с компонентами.
-
C++. Этот язык получил широкое распространение среди профессиональных программистов, создающих крупные проекты. На основе этого языка имеется ИСР Borland C++ Builder, использующая технологию визуального программирования.
-
Delphi. Это современное название языка программирования Object Pascal. На основе этого языка имеется ИСР Delphi, использующий технологию визуального программирования.
Менее распространены системы поддерживающие другие универсальные языки (Java, Visual Java и др.).
Среди проблемно-ориентированных средств этой группы можно выделить:
-
Средства разработки справочных (Help) систем.
-
Средства математического моделирования. Наиболее важным средством этой группы можно считать систему компьютерной математики MATLAB (СКМ), которая содержит в себе не только средства создания графического ПИ, но и набор шаблонов разного назначения.
В связи с развитием сети Интернет все более широкое распространение получают Web-средства, предназначенные для разработки Web-страниц и Web-сайтов. Вообще говоря наиболее эффективным средством для этого принято считать написание кода на языке разметки гипертекста.HTML в простом текстовом редакторе Блокнот. Однако такой подход требует хорошего знания языка программирования HTML, что для рядового пользователя не всегда приемлемо. Для ускорения разработки можно использовать один из специализированных визуальных редакторов HTML, в которых большая часть кода формируется автоматически. В настоящее время наибольшее применение находят:
-
Microsoft Front Page, входящий в состав Microsoft Office. Ниже он описан подробно.
-
Dreamweaver,
-
Home Site.
8.2. Инструменты реализации средств поддержки пользователя















