Для студентов НИУ «МЭИ» по предмету ИнформатикаТиповое расчетное задание (Вариант 3).Типовое расчетное задание (Вариант 3).
4,90546752
2021-10-052021-10-05СтудИзба
ДЗ: Типовое расчетное задание (Вариант 3). вариант 3
Описание


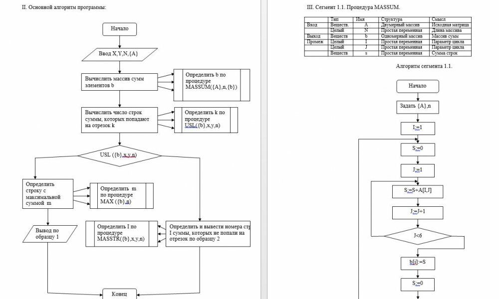
1. Постановка задачи: Если в прямоугольной матрице все суммы элементов строк попадают на заданный отрезок, определить номер строки с максимальной суммой элементов, иначе определить номера строк, сумма элементов которых не попала на заданный отрезок;
2. Таблица данных.
Тип | Имя | Структура | Смысл | Диапазон | Поле | |
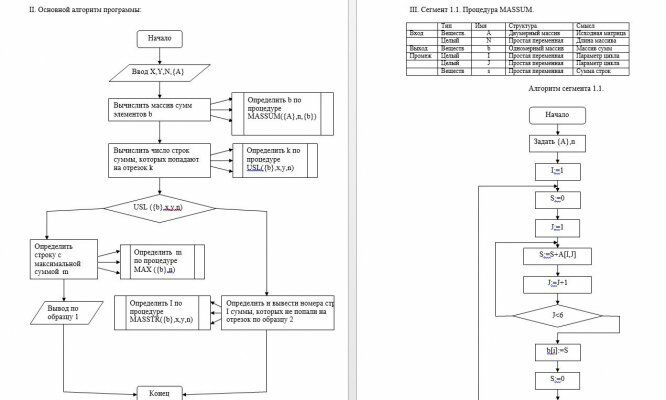
Вход | Веществ. | A | Двумерный масив | Исходная матрица | │A│≥100.00 | 7 |
Веществ. | X | Простая переменная | Начало отрезка | │X│≥50.00 | 6 | |
Веществ | Y | Простая переменная | Конец отрезка | │Y│≥150.00 | 7 | |
Целый | N | Простая переменная | Длина массива | 1≤N≤100 | 3 | |
Выход | Целый | MAX | Процедура-функция | Номер строки c максимальной суммой | 1≤MAX≤100 | 3 |
Целый | MASSTR | Процедура | Номера строк, не попавших на отрезок | 1≤MASSTR≤100 | 3 | |
Промеж. | Целый | I | Простая переменная | Параметр цикла | 1≤I≤100 | 3 |
Целый | J | Простая переменная | Параметр цикла | 1≤J≤100 | 3 | |
Веществ | b | Одномерный массив | Массив сумм | │b│≥300.00 | 7 | |
Целый | k | Простая переменная | Строки на отрезке | 1≤k≤100 | 3 | |
Целый | m | Простая переменная | Номер мах строки | 1≤m≤100 | 3 |
4. Выходной протокол:
Номер строки с максимальной суммой равен = Номер строки не попавшей на заданный отрезок = <I> |
1 образец:
2 образец:
5. Метод решения задачи:
Задача была разбита на несколько подзадач:
- Подсчет суммы элементов каждой строки и формирование одномерного массива, состоящего из сумм элементов (процедура MASSUM);
- Подсчет сумм элементов попадающих на заданный отрезок (процедура-функция USL);
- В зависимости от исходных значений возможны два варианта решения задачи: 1. Суммы элементов всех строк попали на заданный отрезок, тогда ищется строка с максимальной суммой (процедура–функция MAX); 2.Одна или более сумм строк не попадают на заданный диапазон, тогда ищутся номера строк, суммы которых не попали на заданный диапазон (процедура MASSTR);
Файлы условия, демо
Характеристики домашнего задания
Предмет
Учебное заведение
Семестр
Вариант
Просмотров
4
Размер
29,22 Kb
Список файлов
Типовое расчетное задание (Вариант 3).doc

Друзья, спасибо за доверие! Если вам понравилась работа – поставьте 5⭐ и напишите отзыв. Это поможет другим студентам, а мне даст силы делать ещё больше качественных материалов для вас 🔥