825 (642190), страница 8
Текст из файла (страница 8)
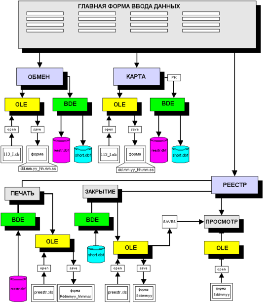
Получив код успешного завершения записи от OLE модуля, файл-шаблон 113_I.xls сохраняется в папке C:\113\SPR с использованием уникальной идентификации в виде ‑ имя ( день, месяц, год_часы, минуты, секунды).расширение(xls), пример (200804_163744.xls), таким образом формируется архив выданных справок клиентам.
Структурная схема информационного взаимодействия представлена на рис 4.5
Рис. 4.5
Печать реестра
После нажатия кнопки РЕЕСТР на главной форме появляется дочернее окно с дополнительными функциями обслуживания реестра кассовых операций (см рис 4.6).
Рис. 4.6
В поле ЧИСЛО автоматически отображается текущая системная дата (сегодняшнее число).
Для просмотра реестра операций за указанную дату и время, необходимо в поле ЧИСЛО указать дату просмотра, а в поле ВРЕМЯ ‑ время в часах, с какого момента необходимо распечатать данные, после чего нажимается кнопка ПЕЧАТЬ РЕЕСТРА.
Если указать число «19.07.2004», время «09» , то на печатающее устройство выведутся все операции произведенные за это число с 09.00 до 24.00 часов.
Соответственно, при указании данных ввода «15.07.2004» и «12» распечатаются операции с 12.00 до 24.00 за 15.07.2004 г.
При условиях «Смена курса валют», «Конец суток» или «Окончание рабочей смены» согласно инструкции № 113-И, необходимо закрывать реестр.
Для этого в поле НОМЕР РЕЕСТРА необходимо указать порядковый номер реестра для печати и нажать кнопку ЗАКРЫТЬ РЕЕСТР.
Должно соблюдаться непременное условие – в поле КАССИР главной формы должна быть указана фамилия кассового работника обменного пункта.
После того, как произошло закрытие реестра и документ был выведен на печать, база реестра (short.dbf) обнуляется (все записи удаляются) и открывается новый реестр.
Если по каким-либо причинам данные в распечатанном реестре не являются достоверными, то можно нажать кнопку ПРОСМОТР РЕЕСТРА , где в стандартной форме Microsoft Excel предоставляется возможность редактирования закрытого реестра и вывода его на печать в исправленном виде.
В момент нажатия кнопки «ПЕЧАТЬ РЕЕСТРА» главный модуль программы производит выборку данных из таблицы reestr.dbf , согласно условиям обозначенным в полях выборки ЧИСЛО и ВРЕМЯ , эти параметры являются критериями выборки из таблицы.
Для работы с таблицами используется Borland Database Engine (BDE), установленный предварительно в операционную систему WINDOWS. После успешной выборки данных из файла базы данных производится формирование отчетных документов. В данном случае используется файл шаблона preestr.xls , который вызывается через OLE модуль на открытие. После того, как данный файл-шаблон был успешно открыт, в него производится запись данных выбранных из таблицы, в фоновом режиме , т.е. без отображения вида структуры файла на экране монитора.
Получив код успешного завершения записи от OLE модуля, файл-шаблон preestr.xls сохраняется в папке C:\113\RXLS с использованием уникальной идентификации в виде – R_имя ( день, месяц, год_часы, минуты, секунды).расширение(xls), пример (R_200804_163744.xls), таким образом формируется архив сформированных реестров.
В момент нажатия кнопки «ЗАКРЫТИЕ РЕЕСТРА» главный модуль программы производит выборку данных из таблицы short.dbf , согласно условиям обозначенным в полях выборки ЧИСЛО, этот параметр является критерием выборки из таблицы.
После успешной выборки данных из файла базы данных производится формирование отчетных документов. В данном случае используется файл шаблона preestr.xls , который вызывается через OLE модуль на открытие. После того, как данный файл-шаблон был успешно открыт, в него производится запись данных выбранных из таблицы.
Получив код успешного завершения записи от OLE модуля, файл-шаблон preestr.xls сохраняется в папке C:\113\SXLS и C:\FTP_XLS с использованием уникальной идентификации в виде – S_имя ( день, месяц, год_часы, минуты, секунды).расширение(xls), пример (S_200804_163744.xls), таким образом формируется архив сформированных реестров по номерам. После сохранения обозначенного файла происходит полное обнуление таблицы short.dbf , т.е. очищаются все записи в полях.
Связь с банком
После окончания рабочей смены и закрытия кассового реестра или кассовых реестров (если в течении рабочего дня такие операции выполнялись), кассиру необходимо выполнить связь с банком и передать сформированные данные на FTP сервер.
На стороне клиента, каковым является компьютер кассира , запускается стандартный командный .bat файл , который использует встроенную утилиту ftp сервиса Ms WINDOWS . Перед запуском командного файла необходимо выполнить Dial Up дозвон для FTP сервера (рис 4.7).
Рис. 4.7
После того, как будет выполнена начальная инициализация входа в систему по имени и паролю, сервером будет предложено ввести снова login и password для входя на FTP сервер, в папку пользователя по умолчанию , в которую данному пользователю разрешен доступ .
Каждый пользователь инициализируется по номеру обменного, например:
-
обменному пункту номер 1 разрешен доступ в папку C:\OP_01;
-
обменному пункту номер 2 разрешен доступ в папку C:\OP_02 и т.д.
После установления связи с удаленным FTP сервером запускается командный файл, который выполняет команду upload , т.е. загрузку на сервер выбранного файла или выбранную группу файлов.
В данном случае пересылаются все файлы с расширением .xls , находящиеся в папке C:\FTP_XLS. После подтверждения об успешной пересылке файла или файлов , связь с удаленным серверов разрывается , а имеющиеся файлы в папке C:\FTP_XLS удаляются.
Схема организации ftp сервиса отображена на рисунке 4.8.
Рис 4.8
4.2 АРМ «АДМИНИСТРАТОР» и АРМ «БУХГАЛТЕР»
АРМ «АДМИНИСТРАТОР» представляет собой автоматический программный модуль, функционирующий в виде сервиса на стороне сервера обработки информации.
Основное назначение модуля dograf.exe ‑ обработка полученных файлов с удаленных обменных пунктов и формирование единой базы данных проведенных операций на сервере в банке. Функционально работа сервиса делится на два этапа:
1. Из папки пользователя FTP сервера с:\OP_N, файл с расширением .xls обрабатывается , данные из файла переносятся в базу main_op.dbf, после чего сам файл .xls удаляется. Если по како-то причине данные в исходном файле не удовлетворяют условиям обработки, то формируется уведомление об ошибке и добавляется запись в log – файл.
2. Из таблицы main_op.dbf производится циклическая выборка данных по каждому обменному пункту и формируется средствами Ms Excell файлы с расширением .htm, в которых и распределяется вся информация об операциях произведенных кассиром обменного пункта.
Сервис dograf.exe запускает модуль обработки информации с интервалом в 30 минут, данного интервала вполне достаточно для эффективной работы всей системы (см рис 4.9.).
АРМ «БУХГАЛТЕР» ‑ представляет собой HTML файл с выставленными ссылками на сформированные страницы сервисом dograf.exe.
Задача бухгалтера сводится до минимума – выбрать необходимую страницу и просмотреть итоговую информацию по требуемому обменному пункту, при необходимости данные могут быть распечатаны средствами встроенного браузера Internet Explorer или аналогичного.
Рис. 4.9
5 ТЕХНИКО- ЭКОНОМИЧЕСКОЕ ОБОСНОВАНИЕ РАБОТЫ
5.1. Маркетинговые исследования
Основой для технико-экономического обоснования является техническое задание главного бухгалтера коммерческого банка (… ) базирующееся на инструкции 113-И ЦБ России. В данном случае заказчиком всей системы в целом и потребителем является коммерческий банк, следовательно поиск аналогов программного обеспечения не производится, ввиду его уникальности.
Однако внедрение мероприятий по совершенствованию учета в обменном пункте на основе его автоматизации связано со значительными материальными затратами на разработку и функционирование системы. Поэтому важнейшей задачей является анализ экономической эффективности внедряемой системы. Ее своевременное решение дает возможность сравнивать различные варианты автоматизации и установить оптимальный вариант, оценить его влияние на изменение показателей деятельности организации.
Эффективность внедрения автоматизированной системы обуславливается действием ряда факторов организационного, информационного и экономического характера.
Организационный эффект проявляется в освобождение работников от рутинных операций по систематизации и группировке учетных данных, многочисленных расчетов и записей в реестры и другую документацию, сверки показателей, увеличив тем самым время для проведения анализа и оценки эффективности принимаемых управленческих решений.
Информационный фактор эффективности выражается в повышение уровня информированности персонала.
Экономический фактор проявляется в том, что учетная информация, имеющая целью полное и своевременное отражение и состояние объекта и причин, влияющих на его развитие, в конечном счете направлена на улучшение использование производственных ресурсов.
Опыт эксплуатации комплексов задач показал, что в процессе автоматизации учётно‑вычислительных работ достигается снижение трудоемкости отдельных операций, рост производительности и улучшений условий труда отдельных работников, повышение оперативности достоверности, включая подготовку отчетности при постоянно растущем объеме первичной документации без увеличения численности персонала и т.д.
Итак, экономическая эффективность складывается из двух основных компонентов:
-
Совершенствование производственной, хозяйственной и финансовой деятельности обменного пункта;
-
Сокращение затрат на проведение вычислительных операций.
Базой для оценки экономической эффективности автоматизированной системы может служить время, затрачиваемое на одного клиента в обменном пункте.
5.2 Определение ожидаемого экономического эффекта
Годовой экономический эффект определяется как разность между годовой экономией (или годовым приростом) и нормативной прибылью.
Э = П – К * Ен , где:
-
Э – годовой экономический эффект (руб.);
-
П – годовая экономия (или годовой прирост) (руб.);
-
К – единовременные затраты (руб.);
-
Ен – нормативный коэффициент эффективности капитальных вложений (Ен ‑ представляет собой минимальную норму эффективности капитальных вложений, ниже которой они не целесообразны. Значение Ен принимается равным 0.15).
Произведение К * Ен следует рассматривать как нормативную прибыль, которая должна быть получена от внедрения системы.
Коэффициент эффективности капитальных затрат – представляет собой отношение годовой экономии (годового прироста прибыли) к капитальным затратам на разработку и внедрение автоматизированной системы.
















