49804 (609281), страница 2
Текст из файла (страница 2)
Операция - это сервис, предоставляемый каждым экземпляром или объектом класса по требованию своих клиентов, в качестве которых могут выступать другие объекты, в том числе и экземпляры данного класса.
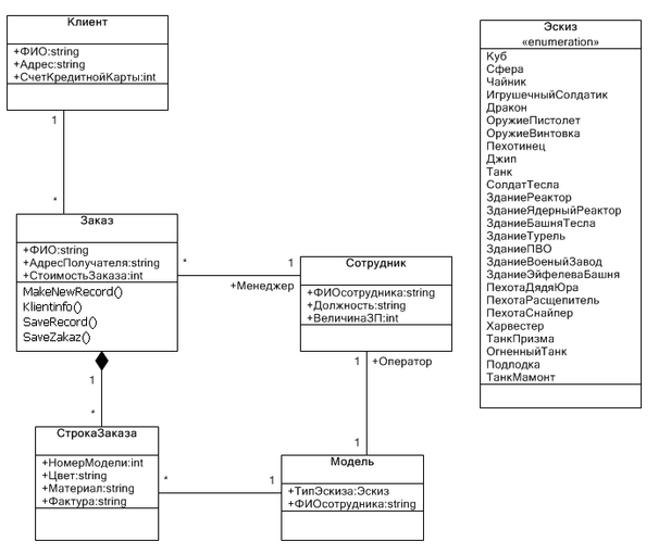
Диаграмма классов для разрабатываемой АСУ «3Dprint» представлена на рисунке 7.
Рисунок 7. Диаграмма классов
Модель данных
Так как построение моделей и реализация АСУ «3Dprint» осуществляется в программной среде CaseBerry, то для хранения данных выбрана СУБД Microsoft SQL 2000.
CaseBerry на основе диаграммы классов в автоматическом режиме генерирует структуру базы данных и создает эту базу на сервере баз дынных.
Логическая модель полученной базы данных представлена на рисунке 8.
Рисунок 8. Логическая модель данных
Модель реализации
Так как построение диаграмм осуществляется в программном комплексе CaseBerry в качестве основного языка программирования целесообразно выбрать язык программирования C#. CaseBerry оснащён функцией автоматической генерации программного кода основываясь на диаграмме классов.
Для того чтобы приступить к генерации кода необходимо создать стадию. При генерации стадии создается диаграмма представлений, которая содержит определения всех классов (рисунок 9).
Рисунок 9. Диаграмма представлений
С помощью диаграммы представлений можно изменять и другие параметры будущего приложения, такие как: кнопки панели инструментов, заголовки и др.
После внесения всех необходимых изменений можно запустить генерацию программного кода и сборку приложения.
После сборки CaseBerry предлагает запустить приложение (рисунок 10).
Рисунок 10. Запуск приложения
После запуска приложения загружается основное окно программы (рисунок 11).
Рисунок 11. основное окно программы
При желании, в сгенерированный исходный код приложения можно вносить изменения.
В приложении 4 представлен исходный код классов.
Заключение
При выполнении курсового проектирования был создан прототип автоматизированной информационной системы «трехмерная печать». В процессе проектирования были закреплены навыки составления UML диаграмм и анализа предметной области.
Это позволит в дальнейшем абитуриенту эффективно оперировать своими приобретенными знаниями для создания реально существующих систем. Последующие системы будут профессионально проектироваться, моделироваться и поддерживаться разработчиком. Все работы будут проведены на достаточно высоком уровне, что сложит удачную характеристику об абитуриенте и поможет укрепиться ему на новом месте работы.
В проектировании будут задействованы средства построения UML диаграмм, средства управления разработкой, относящейся к классу Rational Unified Process (RUP), а также, возможно, и программно-ориентированная среда для проектирования и разработки CASEBERRY. Данный продукт хорошо позиционирует себя на рынке CASE-средств и отлично выполняет возложенные на него функции.















