48331 (608542)
Текст из файла
СОДЕРЖАНИЕ
Введение
1. Предпроектная стадия
1.1 Описание предметной области
1.2 Разработка функциональной модели предметной области
2. Стадия проектирования
2.1 Разработка логической модели
2.2 Физическая модель данных
3. Стадия реализации
4. Эксплуатация и сопровождение проекта
Заключение
Список используемых источников и литературы
ВВЕДЕНИЕ
В данной курсовой работе рассматривается проектирование АИС учет готовой продукции на предприятии ОАО «НИКОЛА». База данных должна осуществлять:
– хранение и редактирование данных о сотрудниках, заказчиках, заказах, проектах и изделиях, а так же монтажах;
– ведение статистики продаж, создание отчетов и диаграмм.
Проектирование АИС включает следующие этапы:
1. Построение функциональной модели предметной области в программной среде BP Win с помощью диаграмм:
– диаграммы IDEF0, которые имеют иерархическую структуру. На самом верхнем уровне располагается контекстная диаграмма, затем она декомпозируется;
– диаграмма DFD, используется для описания документооборота и обработки информации;
– диаграмма IDEF3, методология моделирования, использующая графическое описание информационных потоков, взаимодействующая между процессами обработки информации и объектов, являющихся частью этих процессов.
2. Проектирование логической и физической модели данных в программной среде ER Win, с использованием метода «сущность-связь».
3. Разработка клиентского приложения ИС в СУБД MS Access 2007.
1. ПРЕДПРОЕКТНАЯ СТАДИЯ
1.1 Описание предметной области
Промышленное предприятие ОАО «НИКОЛА» известный производитель кваса и различных безалкогольных напитков, является призером различных конкурсов. На протяжение многих лет, предприятие обеспечивает многие города своими напитками. Для производства используются новые технологии и современное высокотехнологическое оборудование. На предприятии есть складские помещения, специализированные кадры. Производственная мощность предприятия позволяет обеспечить потребность, как населения города, так и всей области.
Технология производства кваса:
-
Подготовка питьевой воды для технологических целей.
Для производства кваса необходима подготовленная технологическая вода соответствующая нормам по ГОСТ 28188. В случае не соответствия воды нормам ГОСТ квасные заводы (дополнительно) комплектуются оборудованием для подготовки воды для технологических целей.
2. Приготовление сахарного сиропа.
Сахарный сироп для производства кваса готовят «горячим» способом. Процесс приготовления сахарного сиропа включает растворение сахарного песка в воде, кипячение, фильтрование и охлаждение сиропа.
Для подготовки сахарного сиропа используется сироповарочный аппарат (СА), который доукомплектовывают фильтром для фильтрования сахарного сиропа.
3. Приготовление квасного сусла.
Приготовление квасного сусла проводят в СА классическим способом, предусмотренным технологической инструкцией по производству конкретного сорта кваса, или способом предусматривающим применение концентрата квасного сусла (ККС).
4. Подготовка закваски.
Брожение проводят специальной закваской из смеси чистых культур квасных дрожжей и молочнокислых бактерий. Возможно использование хлебопекарных или пивных дрожжей. Повторное использование закваски после проведения процесса брожения не допускается.
5. Сбраживание сусла и охлаждение кваса.
Сбраживание напитка проводится в аппаратах бродильных. Для этого в аппарате смешивают теплую воду, квасное сусло, сахарный сироп и закваску. При реализации неосветленного кваса его розлив допускается производить непосредственно из бродильно-купажного аппарата.
6. Розлив готового напитка.
Розлив напитка в бутылки ПЭТ проводят на полуавтоматических и автоматических разливных линиях, предназначенных для розлива пива, газированных безалкогольных напитков и газированных минеральных вод.
7. Упаковка.
Стеклянные и пластиковые бутылки тщательно сортируют, проверяют и моют. Затем разливают квас и укупоривают под давлением. Наполненные бутылки подвергают пастеризации.
8. Склад.
Водители автопогрузчики передают готовую продукцию на склад.
Складской учет.
Складской учет ведется материально ответственным лицом. Готовая продукция заносится в карточки, в них отражается движение готовой продукции в натуральных единицах.
Бухгалтерия открывает карточки на каждый номенклатурный номер готового продукта и передает под расписку кладовщику (он же материально ответственное лицо).
Записи производятся на основание документов по поступлению или выбытию готовой продукции. После каждой записи в карточке вводится новый остаток. В конце каждого месяца ведомость передается на склад для проставления остатков готовой продукции, в количественном выражении на конец месяца из карточек складского учета по каждому номенклатурному номеру. После этого она передается в бухгалтерию.
Учет в бухгалтерии
Организации осуществляющие промышленную, сельскохозяйственную и иную производственную деятельность ведут учет готовой продукции на счете 43 «Готовая продукция».
Учет готовой продукции осуществляется по нормативной (плановой) производственной себестоимости в организации устанавливаются учетные цены на продукцию, которые сохраняются постоянными в течение месяца продукция приходуется на склад и списывается со склада при её реализации или ином выбытии. В конце месяца когда сформированы все затраты и определена величина незавершенного производства определяется разница между плановой и фактической себестоимостью. Учет этих отклонений определяется двумя способами- с применением и без применения счета 40 «Выпуск продукции (работ, услуг).
1). Если счет 40 «Выпуск продукции (услуг, работ)» не используется, то при принятии к учету продукции на склад в течение месяца делается проводка:
Д 43 К 20- принятие на склад продукции в плановых ценах.
Далее при реализации продукции в течение месяца идет списание себестоимости, которая отражается на счете Д 90-2 и К 43 то есть принята к учету продукция в учетных ценах.
2). Для удобства и наглядности выявления отклонений фактической себестоимости от плановой используется счет 40 «Выпуск продукции (работ, услуг)».
В этом случае учитывается фактическая производственная себестоимость продукции в корреспонденции со счетами учета затрат на производство, по К счета 40 «Выпуск продукции (работ, услуг)» отражается плановая себестоимость готовой продукции которая списывается в Д счета 43 «Готовая продукция»
Инвентаризация готовой продукции.
Инвентаризация готовой продукции проводится в порядке расположения ценностей в данном помещение. В ходе инвентаризации решаются следующие задачи: выявление фактического наличия готовой продукции сопоставления фактического наличия с данными бухгалтерского учета. При хранении готовой продукции в разных изолированных помещениях у одного материально ответственного лица инвентаризация проводится последовательно по местам хранения.
Комиссия в присутствии заведующего складом и ответственных лиц проверяет фактическое наличие товаров путем обязательного перерасчета. Товары заносятся в опись по каждому отдельному наименованию с указанием вида, группы, количества и других данных. Выявленные излишки готовой продукции и товаров оценивают по рыночной стоимости на дату инвентаризации и включает в состав внереализованных доходов в Д 43 готовая продукция и Д 41 товары и К 91 прочие доходы и расходы. Излишки по пересортице принимают к учету на счет 43 или 41 с К счета 94- недостачи и потери от порчи ценностей.
1.2 Разработка функциональной модели предметной области
В IDEF0 система представляется как совокупность взаимодействующих работ или функций. Такая чисто функциональная ориентация является принципиальной – функции системы анализируются независимо от объектов, которыми они оперируют. Это позволяет более четко смоделировать логику и взаимодействие процессов организации. Под моделью в IDEF0 понимают описание системы (текстовое и графическое), которое должно дать ответ на некоторые заранее определенные вопросы. Модель в нотации IDEF0 представляет собой совокупность иерархически упорядоченных и взаимосвязанных диаграмм. Диаграммы потоков данных (DFD) являются основным средством моделирования функциональных требований к проектируемой системе. С их помощью эти требования представляются в виде иерархии функциональных компонентов (процессов), связанных потоками данных. Главная цель такого представления – продемонстрировать, как каждый процесс преобразует свои входные данные в выходные, а также выявить отношения между этими процессами. Диаграмма IDEF3 – методология моделирования, использующая графическое описание информационных потоков, взаимодействий между процессами обработки информации и объектов, являющихся частью этих процессов.
Главной технологической операцией является производство и учет готовой продукции. В качестве исходных данных используется сырье – изображается с помощью стрелки входа. Результат – готовая продукция – учет на складе и в бухгалтерии изображается с помощью стрелки выхода, исполнители данной технологической операции – это персонал, также осуществление данной операции происходит с помощью упаковочных автоматов – изображается с помощью стрелок механизмов. Правила, которыми руководствуется данная работа – это ГОСТ 28188 то есть соответствие производимой продукции – изображается с помощью стрелок управления. (рис 1.1)
Рисунок 1.1 Контекстная диаграмма
На рис 1.1 представлена контекстная диаграмма. На рис 1.2 представлена декомпозиция контекстной диаграммы. «Производство Кваса». Процесс производства включает учет готовой продукции, для которого была создана декомпозиция рис 1.3. «Учет на складе» рассмотрен с помощью диаграммы DFD рис 1.4, в которой содержится:
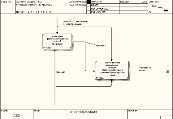
Сущность – материально ответственное лицо, которое осуществляет учет, вносит изменения и сдает на сверку в бухгалтерию. «учет в бухгалтерии» рис 1.5 состоит из нескольких разделов. «Учет отклонений» рис 1.6 делиться на декомпозиции с применением счета 40 и без применения счета 40 в одном из которых представлена диаграмма IDEF3 рис 1.7. На рис 1.8 представлена декомпозиция «без применения счета 40. И на рис 1.9 представлена инвентаризация, которая включает в себя два процесса :
1). Выявление фактического наличия готовой продукции
2). Сопоставление фактического наличия готовой продукции.
-
Декомпозиция работы «Производство кваса»
1.3 Декомпозиция работы «учет готовой продукции»
1.4 Декомпозиция работы «Учет на складе»
1.5 Декомпозиция работы «учет в бухгалтерии»
1.6 Декомпозиция работы «учет отклонений»
1.7 Декомпозиция работы «применение счета 40»
1.8 Декомпозиция работы «без применения счета 40»
1.9 Декомпозиция работы «инвентаризация»
Характеристики
Тип файла документ
Документы такого типа открываются такими программами, как Microsoft Office Word на компьютерах Windows, Apple Pages на компьютерах Mac, Open Office - бесплатная альтернатива на различных платформах, в том числе Linux. Наиболее простым и современным решением будут Google документы, так как открываются онлайн без скачивания прямо в браузере на любой платформе. Существуют российские качественные аналоги, например от Яндекса.
Будьте внимательны на мобильных устройствах, так как там используются упрощённый функционал даже в официальном приложении от Microsoft, поэтому для просмотра скачивайте PDF-версию. А если нужно редактировать файл, то используйте оригинальный файл.
Файлы такого типа обычно разбиты на страницы, а текст может быть форматированным (жирный, курсив, выбор шрифта, таблицы и т.п.), а также в него можно добавлять изображения. Формат идеально подходит для рефератов, докладов и РПЗ курсовых проектов, которые необходимо распечатать. Кстати перед печатью также сохраняйте файл в PDF, так как принтер может начудить со шрифтами.
















