46904 (607984), страница 2
Текст из файла (страница 2)
Каждая сущность может обладать любым количеством связей с другими сущностями. Связь (Relationship) - поименованное логическое соотношение между двумя сущностями, значимое для рассматриваемой предметной области.
Сущность является независимой, если каждый экземпляр ее может быть однозначно идентифицирован без определения его отношений с другими сущностями. Независимая сущность изображается прямоугольником с четко выраженными углами. Сущность является зависимой, если однозначная идентификация экземпляра сущности зависит от его отношения к другой сущности. Зависимая сущность изображается прямоугольником со скругленными углами.
Первичный ключ (Primary Key) - это атрибут или группа атрибутов, однозначно идентифицирующих экземпляр сущности. На диаграмме первичные ключи размещаются выше горизонтальной линии. Ключ может быть сложным, т.е. состоять из нескольких атрибутов.
Альтернативный ключ (Alternate Key) - потенциальный ключ, не ставший первичным. На диаграмме альтернативный ключ обозначается AK n. m, где n - порядковый номер ключа, m - порядковый номер атрибута в ключе.
Внешние ключи (Foreign Key) создаются автоматически, когда сущности соединяются связью (миграция ключа). Связи между таблицами реляционной БД представляются одинаковыми ключами в таблицах (внешними ключами).
Связи (логические отношения между сущностями) именуются глаголами или глагольными фразами. Имена связей выражают некоторые ограничения или бизнес-правила и облегчают чтение диаграмм.
На логическом уровне можно установить:
идентифицирующую связь один-ко-многим;
неидентифицирующую связь один-ко-многим;
связь многие-ко-многим.
Разработка ERD включает следующие основные этапы:
Идентификация сущностей, их атрибутов, а также первичных и альтернативных ключей.
Идентификация отношений между сущностями и указание типов отношений.
Разрешение неспецифических отношений (отношений многие-ко-многим).
1.5 Роль и место базы данных в информационной системе, обоснование выбора используемой в проекте СУБД
Основной функцией любой СУБД является поддержка независимости, целостности и непротиворечивости данных в условиях коллективного использования. Независимость данных понимается как способность СУБД создавать различные представления об одних и тех же хранимых данных, остающихся инвариантными к изменениям среды функционирования БД [25]. Требуемая степень независимости данных достигается в результате введения внешнего, концептуального и внутреннего уровней определения и манипулирования данными. С внешней точки зрения база данных - это совокупность различных информационных моделей ПО, предназначенных для информационных потребностей пользователей; с концептуальной - база данных есть общая модель ПО, обеспечивающая поддержку различных прикладных систем; с внутренней - база данных рассматривается как физическое представление данных в конкретной среде, используемой для хранения информации. Являясь информационной моделью ПО, база данных обеспечивает коллективное использование информации и необходимые условия для естественной эволюции существующих приложений ИС без их разрушения.
Благодаря концепции БД обеспечивается независимость описания предметной области и задач приложений от структур данных и методов их обработки, программ - от логической структуры базы данных, логической структуры данных - от методов их физической организации.
В информационных системах, использующих БД, можно:
сделать программы ввода, модификации и поиска данных независимыми от программ содержательной обработки приложений;
минимизировать объем хранимых данных путем сокращения их дублирования;
избежать противоречий в хранимых данных;
обеспечить сохранность и целостность информации:
многократно использовать одни и те же данные различными прикладными программами;
обеспечить гибкость и адаптивность структуры данных к изменяющимся информационным потребностям пользователей;
поддерживать адекватность базы данных моделируемой ПО;
обеспечить защиту данных от несанкционированного доступа.
Концепция БД позволяет создавать интегрированные информационные системы, поддерживающие сложные и разнообразные структуры объектов предметной области, содержащие большое число типов данных, значительные объемы фактографической или текстовой информации, а также сделать реальной задачу обеспечения высокой достоверности обработки и хранения больших объемов данных. 6
2. Проектная часть курсовой работы
2.1 Описание предметной области задачи
Функционирование организации по продаже канцелярских товаров: ООО "КТ" осуществляет продажу канцелярских товаров. Хранится следующая информация о предприятиях-клиентах: название, юридический адрес, телефон, руководитель, главный бухгалтер. Клиентами являются магазины, частные предприятия, кафе, туристические фирмы. Менеджер оформляет заказ, в котором указано наименование заказчика, дата заказа, наименование товара, количество товара, а так же отметки о выполнении\не выполнении заказа, и о выполнении\не выполнении оплаты заказчиком. Заключается двусторонний договор. После выполнения заказа составляется отчет в разрезе клиента, в котором указывается наименование клиента, дата заказа, наименование, количество и цена товара, и выводится общий итог по стоимости.
2.2 Постановка задачи
2.2.1 Цель проектирования ИС:
Потребность в создании ИС обусловлена необходимостью автоматизации деятельности фирмы.
2.2.2 Основные функции, требующие автоматизации:
учет клиентов и заказов;
учет договоров.
2.2.3 Используемые документы и их описание:
Товар - внутренний документ, содержащий информацию о наличии товара, о его цене. Функция: учет товара.
Клиент - внутренний документ, содержащий информацию о клиенте. Функция: учет клиентов.
Заказ - внутренний документ, содержит информацию о всех заказах, сделанных клиентами. Функция: учет заказов.
Договор - исходящий документ. Функция: юридическое обоснование.
Отчет - внутренний документ, составляется на основе запроса по клиентам и товару.
2.3 Построение модели потоков данных (IDF0, DFD) в BPwin
Анализ предметной области организации отгрузки товара и получения отчетов по данному процессу проведем с помощью CASE-средства BPwin с использованием двух методов IDF0 и DFD. Выбор данных методов обусловлен следующими факторами:
IDF0 - необходимостью определения соответствующих областей в исследуемой системе, на которых необходимо сфокусировать внимание в первую очередь (моделирование деятельности фирмы с целью построения некоторой информационной системы);
DFD - данные диаграммы используются для описания документооборота и обработки информации. Они являются дополнением к модели IDEF0 для более наглядного отображения текущих операций с документами в системах обработки информации.
На контекстной диаграмме А-0 отображена система управления процессом.
Report for Diagram: A-0, Организация процесса отгрузки товара
Activity Name: Организация процесса отгрузки товара
Link Name: Канцелярские принадлежности
Link Name: Материалы
Link Name: Услуги организации
Link Name: Стандарты
Link Name: Мнение эксперта
Link Name: Персонал
Link Name: Оборудование
Link Name: Сведения о клиенте
Организация работы фирмы - совокупность технологических процессов. Основным результатом этого технологического процесса является оказание различных услуг. Процесс работы подразделяется на 2 непрерывных потока, Один ориентирован на товар, второй - на клиента. (А0)
Report for Diagram: A0, Организация процесса отгрузки товара
Activity Name: Комплектование набора товаров
Activity Name: Обслуживание клиентов
Link Name: Канцелярские принадлежности
Link Name: Материалы
Link Name: Услуги организации
Link Name: Стандарты
Link Name: Мнение эксперта
Link Name: Персонал
Link Name: Оборудование
Link Name: Отгружаемый товар
Link Name: Сведения о клиенте
Следующие две диаграммы - это частные случаи декомпозиции подсистем рассматриваемого процесса. В них выделяются основные процессы. Ниже приведены отчеты по каждой из диаграмм. (А2, А23)
Report for Diagram: A2, Обслуживание клиентов
Подсистемы:
Activity Name: Оформление "карточки" клиента
Activity Name: Оформление пакета документов
Activity Name: Предоставление услуги
Потоки данных:
Link Name: Услуги организации
Link Name: Стандарты
Link Name: Мнение эксперта
Link Name: Персонал
Link Name: Оборудование
Link Name: Отгружаемый товар
Link Name: Пакет документов клиента
Link Name: Готовый пакет документов
Link Name: Карточка клиента
Link Name: Документация
Link Name: Сведения о клиенте
Link Name: Карточка документов клиента
Хранилища:
Data Store Name: База клиентов
Data Store Name: Хранилище оформленных документов
Report for Diagram: A23, Предоставление услуги
Подсистемы:
Activity Name: Прием заявки
Activity Name: Поиск заказанного товара
Activity Name: Заполнение первичной документации
Activity Name: Отгрузка товара
Потоки данных:
Link Name: Услуги организации
Link Name: Стандарты
Link Name: Мнение эксперта
Link Name: Персонал
Link Name: Оборудование
Link Name: Готовый пакет документов
Link Name: Сведения о клиенте
Link Name: Отложенные заявки
Link Name: Заявка на товар
Link Name: Первичная документация
Link Name: Отчет об отгрузке
Link Name: Заявка на склад
Link Name: Документы на отгрузку
Link Name: Отчет о наличии
Link Name: Выполненная заявка
Link Name: Отказ
Хранилища:
Data Store Name: БД выполненных заявок
Data Store Name: БД отложенных заказов
Data Store Name: БД отчетов
Внешние сущности:
External Name: Клиент
2.4 Построение модели данных в ERwin
Erwin имеет два уровня представления данных: логический и физический.
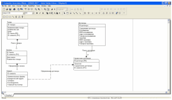
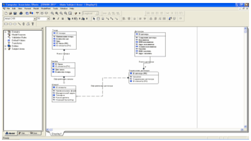
2.4.1 Логический уровень - это абстрактный взгляд на данные, на нем данные представляются так, как выглядят в реальном мире, например "Постоянный клиент", "Отдел" или "Фамилия сотрудника". Объекты модели логического уровня называются сущностями и атрибутами.
Рис.1 Диаграмма ERD-уровень сущности
Рис.2 Диаграмма ERD-уровень атрибутов
2.4.2 Физическая модель данных, напротив, зависит от конкретной СУБД, фактически являясь отображением системного каталога. В физической модели содержится вся информация обо всех объектах БД. Исходя из этого можно утверждать, что одна и та же логическая модель может быть представлена несколькими физическими. Представленные в физической модели атрибуты несут конкретную информацию о конкретных физических объектах.
Разделение модели данных на логическую и физическую решают важную задачу наиболее оптимального представления данных, удобного для понимания как специалистам, так и простым пользователям.
Рис.3 Диаграмма ERD-физическая модель
Вторая задача - масштабирование. Существует реальная возможность создания физической модели под любую поддерживаемую ERwin СУБД на основе одной логической модели.
2.5 Создание базы данных
Создадим базу данных "Отгрузка товаров в разрезе клиентов" в СУБД MS Access. Основным назначением базы данных "Отгрузка товаров в разрезе клиентов" будет автоматизация функции по учету клиентов и заказов.
Рис.1 Схема данных БД "Отгрузка товаров в разрезе клиентов"
2.5.1 Таблицы для хранения данных
В соответствии со схемой данных БД "Отгрузка товаров в разрезе клиентов" имеет следующие таблицы:
Рис.2 Таблицы БД "Отгрузка товаров в разрезе клиентов"
Созданные таблицы в конструкторе имеют следующий вид. В верхней части окна Конструктора каждому полю соответствует название, тип данных, описание, а в нижней части окна задаются свойства поля, такие как длина, маска ввода, условие на значение, значение по умолчанию, подпись, индекс и др.
Рис.3 Пример структуры таблицы "Договоры" в конструкторе
2.5.2 Формы для ввода информации
Создадим формы для ввода информации. Например, для заполнения формы - Заказы, необходимо заполнение форм-справочников: формы - Товар и формы - Клиенты; а для формы Договоры, необходима форма-справочник: Справочник договоров.
Рис.4 Пример форм-справочников: товар и клиенты
Рис.5 Форма для оформления заявки на товар
















