103661 (590766), страница 12
Текст из файла (страница 12)
2.3.3 Структурная схема пакета (дерево вызова программных модулей)
Схема пакета приведена на рисунке Рис. 31.
Модуль «Вызов заставки» запускает заставку. Управление передаётся модулю проверки пароля, после чего отображается главное кнопочное меню.
Рис. 31. Схема взаимодействия программных модулей
Модули, связанные с корпоративной ИС, загружают файлы для формирования статистических отчётов, а также обновляют справочники. Четыре модуля отображают справочники.
Модуль отображения экранной формы «Отчёт по видам продукции» отображает её, и после внесения данных временного периода, запускает модуль формирования файла «Отчёт по видам продукции». Модуль передаёт управление загрузке файла в корпоративную ИС. После наступает прерывание работы программных модулей. Аналогично работают и остальные модули по формированию статистических отчётов.
Формирование планов-отчётов происходит следующим образом. Отображается файл «Отчёт по продажам», далее управление передаётся модулю обновления таблицы «Продажи». Далее обновляется таблица «План продаж». Данная изменённая таблица является результативной информацией. На основе её формируется файл «План продаж» и он загружается в корпоративную ИС. Сотрудники отдела планирования получают информацию с планом через распечатку фрагмента изменённой таблицы.
Остальные три плана формируются аналогично на основе указанного взаимодействия программных модулей.
2.3.4 Описание программных модулей
На рисунке Рис. 32 представлен алгоритм расчета плана продаж.
Большинство программных расчётных модулей представляют собой алгоритмы суммации: двойной или одинарной. Модули являются простыми алгоритмами суммации, но они рассчитывают большое количество результативных показателей.
Таким образом, расчётные модули выполнят несложные, но рутинные функции с многократным повторением (циклом).
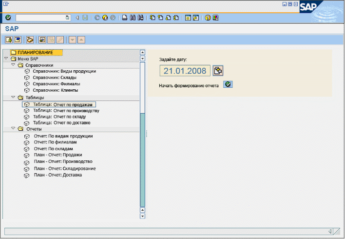
Исходные данные суммируются по шагу 1 от даты d1 до d2. Условие суммации задаётся временной переменной j. Если j Полученные суммированные данные умножаются на коэффициент планирования по заданному временному периоду планирования. Рис. 32. Алгоритм расчета плана продаж Цикл продолжается, пока не закончится расчет планов по всем показателям планирования. Все остальные расчетные алгоритмы аналогичны. 2.4 Технологическое обеспечение задачи 2.4.1 Организация технологии сбора, передачи, обработки и выдачи информации выдачи информации Технологический процесс обработки информации включает в себя следующие стадии: сбор и регистрация информации; передача информации; хранение информации; обработка информации; выдача результатной информации [2]. На рисунке Рис. 33 представлены этапы обработки информации в технологическом процессе. Рис. 33. Схема этапов технологического процесса На этапе домашинной обработки информация формируется в подразделениях филиалов. Входная информация формируется в виде файлов. Справочники автоматически обновляются в ИС. Данные с отчетами по деятельности подразделений импортируются ручной операцией в таблицы БД. В экранных формах по статистическим отчетам производится задание временного периода ручной операцией. Задание временного периода планов, также, производится ручной операцией. Формирование таблиц с планами, файлов со статистическими отчётами, и файлов с результативной информацией (с планами) производится автоматически. Загрузка файлов в корпоративную ИС также производится автоматически. Послемашинный этап заключается в получении, через корпоративную ИС, информации пользователями. Таким образом, в технологическом процессе практически отсутствуют ручные операции, кроме печати и просмотра. Работа с меню ИС не занимает существенного времени, в связи с удобностью интерфейса. 2.4.2 Схемы технологического процесса сбора, передачи, обработки и выдачи информации На рисунке Рис. 34 представлена схема технологического процесса формирования плана продаж. Рис. 34. Схема технологического процесса. Начало Рис. 35 представлена схема технологического процесса отображения справочников информационной системы планирования. Рис. 35. Схема технологического процесса. Продолжение 1 На рисунке Рис. 36 представлена схема технологического процесса отображения таблиц с отчетами по видам деятельности. Рис. 36. Схема технологического процесса. Продолжение 2 На рисунке Рис.37 представлена схема технологического процесса формирования статистических отчетов в отделе планирования. Рис.37. Схема технологического процесса. Продолжение 3 На рисунке Рис. 38 представлена схема технологического процесса формирования планов-отчетов для производственных подразделений компании. Рис. 38. Схема технологического процесса. Продолжение 4 2.5 Контрольный пример реализации проекта и его описание Тестирование программного продукта, созданного генератором экранных форм (язык четвертого поколения) возможного осуществить методом комплексного тестирования, т.е. проверкой работы программы через проверку соответствия входных и выходных результативных экранных форм [8]. Рисунок 2.21. Заставка меню Проверка работы заставки меню проверяется набором пароля, это представлено на рисунках 2.21 и 2.22. Рисунок 2.22. Заставка меню При наборе пароля и идентификатора пользователя: ru011398, открывается главное меню, представленное на рисунке 2.23. Рисунок 2.23. Главное меню Выбираем пункт главного меню – отчёт по продажам. Справа открываются кнопки: начать формирование отчёта и задание временного периода (рисунок 2.24). Рисунок 2.24. Экранная форма «Таблица: Отчет по продажам» Набираем дату 21.01.08 (рисунок 2.25). Не «начать формирование отчета», а кнопка «ИМПОРТ ДАННЫХ»
Рисунок 2.25. Заполненная экранная форма «Таблица: Отчет по продажам»
Получаем данные с полями: дата заказа, код договора, наименование клиента, код склада, наименование склада, код филиала, наименование филиала, код вида продукции, наименование продукции, количество, цена, скидка, стоимость (рисунок 2.26).
Чтобы было видно КОЛИЧЕСТВО
Рисунок 2.26. Таблица «Отчет по продажам»
Нажимаем кнопку «Сформировать план-отчет «Продажи». Далее открывает экранная форма, в которой необходимо задать временной период планирования, и нажать кнопку «Сформировать план продаж» (рисунки 2.27 и 2.28).
Рисунок 2.27. Экранная форма «План-отчет по продажам»
Рисунок 2.28. Заполненная экранная форма «План-отчет по продажам»
При нажатии кнопки «Сформировать план продаж» получаем результативную информацию с планом продаж по заданному временному периоду (рисунок 2.29).
Чтобы было видно КОЛИЧЕСТВО
Рисунок 2.29. План-отчет: Продажи
Таким же образом формируется и остальные планы-отчёты.
На основе проведенной проверки работы программы выявлено, что программа функционирует в соответствии с заданными, при разработке, условиями.
3. ОБОСНОВАНИЕ ЭКОНОМИЧЕСКОЙ ЭФФЕКТИВНОСТИ
3.1 Выбор и обоснование методики расчёта
Возможны следующие варианты расчета экономической эффективности:
-
сравнение вариантов предлагаемой и существующей ИС по комплексу задач;
-
сравнение вариантов организации информационной базы;
-
сравнение вариантов по трудозатратам базового и автоматизированного варианта [14].
В рассматриваемом варианте внедренной ИС все результативные показатели являются расчетными. В связи с этим, наиболее подходящим является вариант сравнения базовой и усовершенствованной технологий по сравнению трудозатрат по операциям технологического процесса.
Экономической эффективностью является разность стоимостного эффекта от внедрения автоматизированной системы и затрат на ее создание и эксплуатацию за определенный период времени.
Рассматриваемая методика рассчитана на такую ситуацию, когда невозможно оценить общую эффективность автоматизации задачи (косвенный экономический эффект). В основе этой методики лежит сопоставление показателей, полученных в работе с использованием ИС, с показателями базового варианта обработки информации без ИС [5].
Экономическая эффективность оценивается трудовыми и стоимостными показателями, которые позволяют измерить экономию от внедрения предлагаемого проекта машинной обработки информации относительно базового варианта.
К трудовым показателям относятся следующие:
1) Показатель абсолютного снижения трудовых затрат за год (Т) [час/год], который рассчитывается по формуле [14]:
где:
Т0 – трудовые затраты на обработку информации по базовому варианту;
Т1 – трудовые затраты на обработку информации по предлагаемому варианту;
2) Коэффициент относительного снижения трудовых затрат (Кт), показывающий на какую долю или процент снижаются затраты предлагаемого варианта по сравнению с базовым, который рассчитывается по формуле:
3) Индекс снижения трудовых затрат (IT), показывающий во сколько раз снижаются трудовые затраты предлагаемого j-того варианта по сравнению с базовым вариантом, и рассчитываемый по формуле [14]:
К стоимостным показателям относятся следующие:
4) Показатель абсолютного снижения стоимостных затрат за год (С) [руб/год], который можно рассчитать по формуле:
где:
C0 - стоимостные затраты на обработку информации по базовому варианту [руб/год];
C1 - стоимостные затраты на обработку информации по предлагаемому варианту [руб/год];
5) Индекс снижения стоимостных затрат IC, рассчитываемый по формуле:
6) Коэффициент снижения стоимостных затрат за год KC, который рассчитывается по формуле:
7) Показатель стоимостных затрат на j- ой технологический процесс CJ представляет собой сумму затрат на j- ый технологический процесс по следующим статьям затрат:
-
на заработную плату;
-
на амортизацию;
-
на ведение информационной базы;
-
накладные расходы.
Этот показатель рассчитывается по формуле:
где:
8) Cij показатель стоимостных затрат на i-тую операцию j-того технологического процесса, в состав которого включаются следующие компоненты:
CIJ = Cз/п + Cнр+ Cа+ Cиб (8)
где:
8.1) Cз/п затраты на заработную плату пользователя, которые можно рассчитать по формуле:
Cз/п = tij * ri (9)
где:
tij - трудоемкость выполнения i-ой операции j-го технологического процесса;
ri - тарифная ставка i- ой операции;
8.2) Cнр - затраты на накладные расходы, рассчитываемые как производная величина от затрат на заработную плату:
Cнр = Cз/п * Кнр (10)
где:
KHP величина коэффициента накладных расходов, принимая как правило в размере 0,6 -0,7 от величины затрат за заработную плату [10];
8.3) Cа - величина амортизационных отчислений на используемую технику, рассчитываемая по формуле:
Cа = tij * ai (11)
где:
аi – норма амортизационных отчислений [10];
8.4) Cиб - годовые затраты на ведение информационной базы.
Коэффициенты Kj и K0 характеризуют рост производительности труда за счет внедрения более экономичного варианта проектных решений.
При оценке эффективности используются обобщающие и частные показатели.
К основным обобщающим показателям экономической эффективности относятся:
-
годовой экономический эффект;
-
расчетный коэффициент эффективности капитальных вложений;
-
срок окупаемости системы;
Годовой экономический эффект от внедрения проекта (Э) определяется как разность между головной экономией и нормативной прибылью [руб/год]:
Э = (С0 + Ен * К0) - (Сj + Ен * Кj) (12)
где:
Kj и K0 - капитальные затраты, включающие в себя затраты на следующие направления:
-
На приобретение вычислительной техники в базовом и предлагаемом вариантах;
-
На покупку ПО;
-
На освоение программного обеспечения;
-
На проектирование и отладку проекта.
Ен - нормативный коэффициент эффективности капитальных вложений; Значение Ен принимается равным 0,2 для всех отраслей народного хозяйства [10]. Он представляет собой усредненную норму эффективности капитальных вложений, ниже которых они нецелесообразны.
Произведение Ен, в данном случае, следует рассматривать как нормативную прибыль [в руб.], которая должна быть получена от внедрения системы.
Помимо вышеприведенных показателей эффективности проектировщики рассчитывают также показатель срока окупаемости капитальных затрат (Ток), представляющий собой отношение капитальных затрат к экономии стоимостных затрат:
Расчетный коэффициент экономической эффективности капитальных затрат (Ер) представляет собой отношение годовой экономии (годового прироста прибыли) к капитальным затратам на разработку и внедрение АИС:
Предлагается так же годовой экономический эффект (Эгод) определить по формуле:
Эгод = С1 – С2 (15)
где:
С1 – себестоимость до внедрения программного комплекса;
С2 – себестоимость после внедрения программного комплекса.
Коэффициент экономической эффективности (Е):
Е = Эгод / Квл
где:
Эгод - годовой экономический эффект;
Квл – капитальные вложения.
Срок окупаемости затрат на внедрение программного продукта (Ток) вычисляется по формуле: Ток = 1/ Е.
3.2 Расчёт показателей экономической эффективности
Примем стоимость одного часа работы как среднее значение почасовой зарплаты специалиста отдела планирования. При средней зарплате 40 000 рублей/месяц средняя почасовая зарплата составит:
Ri = 4000/176 = 227,27 руб/час
В пункте 1.2.4. таблице Таблица 2 приведены рассчитанные часовые затраты обработки документов в отделе планирования в базовом варианте за год [16].
План продаж – 416 часов, отчёт по фактическим продажам – 936 часов, план производства – 416 часов, отчёт производства – 990 часов, план складирования – 730 часов, складской отчёт – 1460 часов, план доставки – 1095 часов, отчёт о доставке – 730 часов. Итого – 6773 часа в год.
Стоимостные затраты по базовому варианту 6773 * 227,27 = 1 539 299, 71 рублей в год.
| Операция тех. процесса | Объём работы в год (операций) | Норма выработки по ручной операции или производительность ЭВМ (опер/час) | Трудоёмкость (час) | Часовая зарплата специалиста | Часовая норма амортизации (руб/час) | Часовая стоимость накладных расходов | Стоимость |
| 1 | 2 | 3 | 4 = 2/3 | 5 | 6 | 7 = 5*0,7 | 8 = (5 + 6 + 7)*4 |
| Вызов главного меню | 52 | 360 | 0,14 | 227,27 | 28,76 | 159,09 | 58,12 |
| Выбор и вызов пункта меню «Отчёт по продажам» | 52 | 720 | 0,07 | 227,27 | 28,76 | 159,09 | 29,06 |
| Импорт данных о продажах | 52 | 720 | 0,07 | 227,27 | 28,76 | 159,09 | 29,06 |
| Заполнение таблицы БД | 52 | 0 | 0 | 227,27 | 28,76 | 159,09 | 0 |
| Формирование плана в результативной таблице | 52 | 0 | 0 | 227,27 | 28,76 | 159,09 | 0 |
| Просмотр результативной таблицы | 52 | 6 | 8,6 | 227,27 | 28,76 | 159,09 | 3570,03 |
| Формирование файла с планом | 52 | 0 | 0 | 227,27 | 28,76 | 159,09 | 0 |
| Печать фрагмента таблицы | 52 | 120 | 0,4 | 227,27 | 28,76 | 159,09 | 166,05 |
| Загрузка файла в корпоративную ИС | 52 | 0 | 0 | 227,27 | 28,76 | 159,09 | 0 |
| Итого: | --- | --- | 9,28 | --- | -- | ---- | 3852,31 |
| Вызов главного меню | 52 | 360 | 0,14 | 227,27 | 28,76 | 159,09 | 58,12 |
| Выбор и вызов пункта меню «Отчёт по филиалам» | 52 | 720 | 0,07 | 227,27 | 28,76 | 159,09 | 29,06 |
| Импорт данных из отчёта | 52 | 900 | 0,06 | 227,27 | 28,76 | 159,09 | 24,91 |
| Задание временного периода | 52 | 720 | 0,07 | 227,27 | 28,76 | 159,09 | 29,06 |
| Формирование файла | 52 | 0 | 0 | 227,27 | 28,76 | 159,09 | 0 |
| Печать файла | 52 | 1200 | 0,04 | 227,27 | 28,76 | 159,09 | 16,61 |
| Итого: | --- | --- | 0,38 | --- | --- | --- | 157,75 |
В таблице Таблица 22 приведён расчёт стоимостных затрат в варианте с использованием ИС для плана продаж и статистического отчёта по видам продукции в соответствии с технологическим процессом.
Временные затраты на работу с интерфейсом определялись по хронометражу. Процессы внутримашинной обработки, ориентировочно, приравнивались нулю, т.к. в ИС интегрирован четырехпроцессорный, четырехъядерный сервер и, соответственно, временные затраты на внутримащинную обработку малозначимы по сравнению с ручными операциями при работе с интерфейсом.
Планы-отчёты по продажам и по производству формируются один раз в календарную неделю, а план по складированию и по доставке – один раз в день. Все основные технологические процессы идентичны.
Трудоёмкость с использованием ИС составит:
9,28*2 + ((9,28*2)/52)*360 + 0,38*3 = 148,15 часов в год
Расходы на обработку документов с использованием ИС:
(227,27 + 28,76 + 159,09) * 148,15 = 61 500, 03 рублей в год.
В таблице Таблица 23 приведены показатели эффективности от внедрения новой технологии. Расчеты проведены в соответствие с формулами (1 – 6):
Таблица 23. Расчет показателей экономической эффективности
| №п/п | Показатель | Затраты базового варианта | Затраты предлагаемого варианта | Абсолютное изменение затрат | Коэффициент изменения затрат (%) | Индекс изменения затрат (б/р) |
| 1 | 2 | 3 | 4 | 5=3-4 | 6 = (5/3)*100 | 7 = 3/4 |
| 11 | Трудоёмкость (часов) | 6773 | 148,15 | 6624,85 | 97,81 | 45,72 |
| 22 | Стоимость (рублей) | 1539299,71 | 61500,03 | 1477799,68 | 96,01 | 25,03 |
Годовой экономический эффект от внедрения проекта:
Эгод = 1 477 799,68 – 1 242 247,92 * 0,2 = 1 229 350,1 рублей
Коэффициент экономической эффективности (Е):
Е = 1 229 350,1 / 1 242 247,92 = 0,99
Срок окупаемости затрат на внедрение программного продукта:
ТОК = 1 / 0,99 * 12 = 12,12 месяцев.
Таким образом, проект окупится за один год, с учетом затрат на жтапе эксплуатации, рассчитанным на пять лет. Годовой экономический эффект составляет 1 229 350, 1 рублей.
Внедрение ИС отдела планирования экономически целесообразно, так как ИС себя за один года. И за время эксплуатации в течение пяти лет, даст прямой экономический эффект в размере 6 146 750,5 рублей.
Косвенный эффект автоматизации работы отдела планирования сводится к увеличению количества аналитических показателей и повышению оперативности составления планов-отчетов.
ЗАКЛЮЧЕНИЕ
На предприятии ООО «Кока-Кола ЭйчБиСи Евразия» отсутствует ИС отдела планирования. При этом, рассчитывается большое количество плановых показателей. Расчет этих показателей занимает большое количество времени сотрудников. В связи с этим, темой дипломного проектирования была выбрана «Автоматизация работы отдела планирования на предприятии ООО «Кока-Кола ЭйчБиСи Евразия».
Существующие программная и техническая архитектуры корпоративной сети, дают возможность провести разработку ИС планирования без значительных затрат на приобретение нового оборудования и программного обеспечения. В ИТ отделе есть все необходимые специалисты, которые требуются для осуществления разработки проекта по автоматизации работы отдела планирования. По предварительным расчетам, разработка ИС является экономически целесообразной, т.к. дает прямой и косвенный экономические эффекты. Были проанализированы, по критериям функциональности и экономической целесообразности, существующие на рынке программных продуктов информационные системы автоматизации планирования. Одни из них являются чрезмерно функциональными, а другие – недостаточно функциональными, в связи с этим, покупка готового программного продукта является экономически нецелесообразной.
Была выбрана стратегия автоматизации по участку деятельности. В проектируемую ИС планирования добавляются статистические отчеты, которые позволяют проводить анализ финансово-хозяйственной деятельности и эффективно осуществлять процесс оперативного учета и управления. Для решения задачи из технических средств был выбран сервер БД Flagman QD 420. Закупка других технических средств не требуется.
Для создания программного приложения была выбрана СУБД Clarion.
При составлении проекта автоматизации была выбрана каскадная модель жизненного цикла. Разработанный план осуществления проекта занимает 71 день. Общая стоимость проекта составила 1 242 247,92 рубля. Основные инвестиции денежных средств приходятся на заработную плату команды проекта. Была разработана информационная модель по преобразованию информации от источников до получателей. Информационная модель позволяет создать эффективную систему планирования. Было разработано четыре классификатора с использованием порядковой системы классификации. Входная информация поступает из подразделений корпоративной ИС в виде файлов и таблиц с коэффициентами планирования. В файлах содержатся отчеты о результатах деятельности, по предыдущим планам, а также комплексные данные по филиалам и табель учета рабочего времени. Результативной информацией являются планы по направлениям деятельности, а также статистические отчеты. Вся результативная информация формируется в виде файлов, которые загружаются в корпоративную ИС, а также распечатываются их фрагменты. Источниками получения результативной информации являются производственные подразделения во всех филиалах и финансовые аналитики.
Схема БД содержит девять таблиц и четыре справочника. Таблицы содержат информацию о планах за предыдущий временной период, о результатах выполнения планов за предыдущий временной период, а также коэффициенты планирования. На основе информации, содержащейся в БД, рассчитываются планы на будущий временной период. Разработанный интерфейс является двухуровневым и позволяет специалистам отдела планирования быстро и эффективно работать с информационной системой планирования.
Расчетных программных модулей всего семь, в соответствии с количеством планов и статистических отчетов. Они позволяют с высокой скоростью производить расчет большого объема данных. Кроме того, информационная система позволяет структурировать и хранить информацию в значительных объемах о деятельности и планировании за предыдущий временной период. Ранее, до внедрения информационной системы планирования, данная информация (о деятельности и планировании за предыдущий временной период) не была структурирована, что приводило к значительным потерям времени на поиск необходимой информации за предыдущий временной период. Технологический процесс, с учетом работы мощного сервера БД, а также всех ручных операций, при работе с интерфейсом ИС, позволяет осуществлять планирование каждого плана, ориентировочно, за десять минут. Основные операции по расчетам планов и статистических отчетов, а также передачи информации в корпоративную информационную систему и загрузки её из корпоративной информационной системы, выполняет сервер БД ИС планирования, взаимодействующий с сервером БД корпоративной информационной системы.
Проект окупится за один год. Годовой прямой экономический эффект составляет 1 229 350, 1 рублей.
Косвенный эффект автоматизации работы отдела планирования сводится к увеличению количества аналитических показателей, повышению оперативности составления планов-отчетов.
Разработанная ИС на этапе эксплуатации может модифицироваться как по функциям, так и в аспекте изменения программных и технических платформ.
СПИСОК ИСПОЛЬЗОВАННЫХ ИСТОЧНИКОВ И ЛИТЕРАТУРЫ
-
Гагарина Л.Г., Киселёв Д.В. Разработка и эксплуатация автоматизированных информационных систем. – М., ИНФРА-М. 2007.-376 стр: ил.;
-
Гайдамакин Н.А., Автоматизированные информационные системы. – М., Гелиос. 2002. – 368 стр.:ил.;
-
Емельянова Н.З., Партыка Т.Л., Попов И.И. Основы построения автоматизированных информационных систем – М., ИНФРА-М. 2005. - 408 стр.:ил.;
-
Информатика /Под. ред Макаровой Н.В. – М., Финансы и статистика. 2005.- 976 стр.;
-
Информационные системы в экономике / Под ред. В.В. Евдокимова. – СПб., Питер 2007. – 284 стр.;
-
Коноплева Е.А., Хохлова О.А., Денисов А.В. Информационные технологии М.,Проспект. 2007. - 472 стр.:ил.;
-
Костров А.В. Уроки информационного менеджмента». – М., Финансы и статистика, 2005. - 367 стр.;
-
Козырев А.А. Информационные технологии в экономике. – М., Экономика. 2003. – 234 стр.: ил.;
-
Лафта Дж. Основы менеджмента. – М.: Кнорус. 2005
-
Острейковский В.А. Информатика. - М.,Высшая школа.2002. - стр. 392;
-
Романова М.В. Упарвление проектами. – М., ИНФРА-М. 2007. – стр. 248;
-
Советов Б.Я., Цехановский В.В.- Базы данных. - М.: Высшая школа. 2005. – стр: 483;
-
Фридланд А.Я. Информатика и компьютерные технологии. – М., АСТ. 2003. – стр. 297.:ил.;
-
Чатфил К., Тимоти Д. MS Project 2003. – М., ИНФРА-М. 2005. – стр. 574.: ил.;
-
Методические указания по дипломному проектированию для направления «Информационные системы» / Под ред. декана факультета Информатики Денисова Д.В.- М., МФПА 2007;
-
Организационная структура управления ООО «Кока-Кола ЭйчБиСи Евразия» / Издание 1992;
-
Отчет менеджера отдела планирования ООО «Кока-Кола ЭйчБиСи Евразия» по ключевым бизнес-показателям за июль 2007 года;
-
Компания SAP. WWW:http://www.sap.com
-
Компания QAD. WWW:http://www.qad.com
-
Компания BAAN. WWW:http://www.baan.ru
ПРИЛОЖЕНИЕ
Глоссарий
Архитектура системы — совокупность свойств системы, существенных для пользователя.
Атрибут – поле данных, содержащих информацию об объекте.
База данных – именованная совокупность взаимосвязанных данных, отображающая состояние объектов и их отношение, используемых несколькими пользователями и хранящимися с минимальной избыточностью.
Импорт – утилита СУБД, служащая для чтения файлов информационной системы, которая содержит данные из базы данных.
Индекс – таблица, используемая для определения адреса записи.
Информационная система - взаимосвязанная совокупность средств, методов и персонала, используемых для хранения, обработки и выдачи информации в интересах достижения поставленной цели»
Ключ – элемент данных, используемый для идентификации и определения адреса записи.
Модель данных – базовый инструментарий, обеспечивающий на формальном абстрактном уровне конкретные способы представления объектов и связей.
Отношения – агрегат данных, хранящийся в одной из таблиц БД.
Реляционная база данных – база данных, состоящая из отношений.
Реляционная СУБД – система управления базами данных, поддерживающая реляционную модель данных.
Сервер – программа, реализующая функции СУБД: определение данных, запись/чтение/удаление данных, диспетчирование и оптимизация выполнения запросов.
Тип данных – характер данных, определяющий способ представления значения в памяти.
Файл – именуемая единица информации, поддерживаемая операционной системой.















