gpss (538826), страница 2
Текст из файла (страница 2)
1.— первый раздел;
2.3. — третий подраздел второго раздела;
2.3.1. — первый пункт третьего подраздела второго раздела.
Титульный лист, литература, содержание номеров разделов не имеют.
9
Заголовки разделов пишут (печатают) прописными буквами по центру строки. Заголовки подразделов пишут (печатают) с абзаца строчными буквами (кроме первой прописной). Точки в конце заголовков не ставят.
Обозначения параметров, переменных, характеристик должны быть едиными по всей пояснительной записке.
Рисунки и таблицы помещаются после первого упоминания в тексте, если места на странице окажется недостаточно – на отдельной странице.
Рисунки имеют номер и название. Например:
Рис. 2.1. Блок-схема интегратора Первая цифра — номер раздела, вторая — номер рисунка в разделе.
Нумерация таблиц аналогична нумерации рисунков. Нумерационный заголовок таблицы размещается справа, тематический — по центру строки над верхней линейкой. Например:
Таблица 3.1 Исходные данные Ссылки на рисунки и таблицы в тексте делают так: «…на рис. 2.1», «…(рис. 2.1)», «…в табл. 3.1», «…(табл. 3.1)». При повторных ссылках: «…(см. рис. 2.1)», «…(см. табл. 3.1)». Точка после второй цифры не ставится.
Формулы, если их больше одной, нумеруются арабскими цифрами в пределах раздела. Номер ставится с правой стороны листа на уровне последней строки формулы в круглых скобках, например: (2.1) — первая формула второго раздела. Ссылка на формулу в тексте: «…в формуле (2.1)».
Пояснения значений символов и числовых коэффициентов приводятся непосредственно под формулой после слова «где» без двоеточия, в той же последовательности, в какой они находятся в формуле.
При приведении формулы и справочных данных обязательны ссылки на источник, например: в [2]…
10
Блок-схемы алгоритмов моделей представляются на отдельных листах формата 210×297 мм в графике GPSS. Блоки оператора и межблочные связи вычерчиваются шариковой ручкой. Последовательность размещения блоков — сверху вниз. Размер основной части блока — 25 мм по горизонтали, 13 мм по вертикали. Длина соединения между соседними блоками — 13 мм.
Программа модели может быть представлена либо в виде принтерной распечатки на листах формата 210×297 мм, либо написанной вручную на листах того же формата прописными буквами без наклона.
Если модель представляется на языке моделирования, отличном от GPSS (Simpas или др.), или на языке программирования, блок-схемы алгоритмов и программы оформляются в пояснительной записке в соответствии с требованиями Единой системы программной документации (ЕСПД).
При использовании визуальной системы моделирования Simulink из состава Mahtlab или системы моделирования Anylogic модель представляется в принятых для этой системы графических обозначениях.
Основные ГОСТы ЕСПД:
ГОСТ 19.001 — 77 ЕСПД. Общие положения.
ГОСТ 19.002 — 80 ЕСПД. Схемы алгоритмов и программ. Правила выполнения.
ГОСТ 19.003 — 80 ЕСПД. Схемы алгоритмов и программ. Обозначения условные и графические.
ГОСТ 19.004 — 80 ЕСПД. Термины и определения.
ГОСТ 19.101 — 77 ЕСПД. Виды программ и программных документов.
ГОСТ 19.103 — 77 ЕСПД. Обозначение программ и программных документов.
ГОСТ 19.105 — 78 ЕСПД. Общие требования к программным документам.
ГОСТ 19.402 — 78 ЕСПД. Описание программы.
ГОСТ 19.404 — 79 ЕСПД. Пояснительная записка. Требования к содержанию и оформлению.
11
Полный состав ГОСТов приведен в документе: Единая система программной документации. М., 1985.
В пояснительной записке нумеруются все страницы, в том числе и титульный лист. На титульном листе номер не ставят, на последующих страницах номер проставляется в правом верхнем углу арабскими цифрами.
1.2.2. Содержание раздела «Задание на проектирование»
Раздел 1 пояснительной записки «Задание на проектирование» состоит из подразделов:
-
Постановка задачи.
-
Исходные данные.
-
Состояние системы при отказе и восстановлении работоспособности.
-
Задание на исследование.
-
Дата представления пояснительной записки руководителю.
В подразделе 1.1 дается описание моделируемой системы и цель ее моделирования. Как правило, целью моделирования является определение вероятностных или (и) временных характеристик процесса функционирования системы.
В подразделе 1.2 приводятся числовые значения исходных данных. Распределение случайных величин указывается так:
NOR[m, S] — нормальное распределение с математическим ожиданием m и средне-квадратическим отклонением 8;
ЕХР[Л] — экспоненциальное распределение с интенсивностью X 1/с;
RAV[a, b] — равномерное распределение на числовом участке от а до b единиц.
В подразделе 1.3 дается описание состояния системы при возникновении отказа (сбоя) и восстановлении работоспособности. Указываются числовые значения потоков отказов и восстановления.
12
В подразделе 1.4 указываются цель и содержание вычислительного эксперимента, его точность и достоверность, а также вид представления результатов исследования (графики, таблицы, числовые расчеты).
И, наконец, дата представления пояснительной записки руководителю указывается в подразделе 1.5. Задержка представления записки без уважительной причины приводит к снижению оценки.
Информация для написания раздела формируется как результат анализа индивидуального задания, выданного преподавателем.
1.2.3. Содержание раздела «Формализованное описание системы»
В разделе 2 пояснительной записки приводится структурная схема моделируемого объекта. Дается обоснование возможности представления объекта как системы массового обслуживания (СМО). Определяется класс СМО.
При необходимости приводится описание состояний и размеченный граф состояний в предположении о том, что все потоки событий — стационарные пуассоновские.
Могут также приводиться полученные разработчиком аналитические зависимости, необходимые для расчета параметров и показателей модели.
1.2.4. Содержание раздела «Блок-схема алгоритма модели»
В GPSS World имеется определенное количество типов блоков для описания объектов и операций над ними. Каждому блоку соответствует графическое изображение. На основе графических изображений может быть построена блок-схема алгоритма модели, наглядно представляющая взаимодействие событий, происходящих в исследуемой системе. Маршруты потоков сообщений или последовательность событий определяются линиями, соединяющими графические изображения блоков. Как правило, блок-схема является основой для построения программы модели на языке моделирования GPSS World.
13
В разделе 3 пояснительной записки приводятся результаты разработки блок-схемы модели объекта. Блок-схема разбивается на сегменты, каждый из которых вычерчивается на отдельной странице с заголовками, например, такими: S сегмент обработки команд; •S сегмент отказов и восстановления; •S сегмент задания времени моделирования и т. д.
Сегмент задания времени моделирования может отсутствовать, если время моделирования определяется моментом достижения заданной точности или выполнения других условий. В этом же сегменте целесообразно размещать средства GPSS для расчета результатов моделирования. Тогда расчет будет производиться только однократно после завершения прогона, а не многократно в ходе его, что существенно сократит машинное время.
Однородные независимые потоки сообщений могут быть объединены в виде композиции потоков. При этом необходимо иметь в виду следующее. Сумма двух случайных величин, имеющих нормальные законы распределения с математическими ожиданиями mх
и m2 и среднеквадратическими отклонениями ах и <т2, имеет также нормальное распределение с характеристиками
m = ml+m2, a = -\]crf +
Сумма двух экспоненциально распределенных случайных величин с интенсивностями Лу и Л2 имеет экспоненциальное распределение с суммарной интенсивностью Л = Л1 + Л2.
Однако сумма равновероятных случайных величин не равновероятна, поэтому объединять такие потоки не следует.
Объединение потоков возможно только в том случае, если в исследованиях они не выступают порознь.
1.2.5. Содержание раздела «Программа модели»
Имя программного файла — фамилия курсанта.
14
Программа модели имеет заголовок:
; Модель направления связи
Номер варианта — согласно заданию.
Программа модели должна иметь сегментарную структуру. Первый сегмент содержит операторы описания функций, арифметических переменных, таблиц.
Функциональные сегменты соответствуют сегментам блок-схемы модели и имеют заголовки. Например, сегмент программы, описывающий поток команд в первом направлении связи и их обслуживание в устройстве, может иметь заголовок:
; Поток команд направления связи 1 При необходимости операторы могут сопровождаться комментарием:
GENERATE 25,5,,,2 ; Поток отказов
1.2.6. Содержание раздела «Планирование и проведение эксперимента»
На вход модели системы воздействует большое число факторов: характеристики потоков сообщений и их обслуживания, потоков отказов и восстановления и др. Откликами являются значения вероятностей обслуживания сообщений и другие показатели. Целью исследования является выявление характера зависимости одного или двух откликов от одного из факторов при номинальных значениях остальных.
При исследовании варьируемый фактор устанавливается на не менее чем пяти уровнях: 20 % ниже номинала, 10 % ниже номинала, номинал, 10 % выше номинала, 20 % выше номинала. Если управляемым фактором является случайная величина (например, время ремонта) с нормальным законом распределения, то изменению подлежат математическое ожидание и среднеквадратическое отклонение одновременно на одно и то же значение процента.
15
Вычислительный эксперимент проводится в следующем порядке.
При номинальных значениях факторов выполняется N0 =1000 реализаций модели и
определяется ориентировочное значение искомой вероятности р0. Число реализаций для
обеспечения заданных точности и достоверности равно
0 la
p0d
Если окажется, что N < No, моделирование при номинальном режиме будет закончено. Достигнутая точность при этом
s = ta,
Ро(1-Ро)
1000
или d = t
(l-Po)
1000р0
Искомое значение р = р0.
При N У N0 реализации модели продолжаются до числа N, после чего окончательно определяется/?.
Аналогично выполняется моделирование при остальных четырех значениях управляемого фактора. Значения вероятностей определяются с точностью, не хуже заданной.
Полученные результаты сводятся в табл. 1.1.
Таблица 1.1
X | -20 % | -10 % | 0 % | +10 % | +20 % |
p | Р—2 | Р—1 | p | p1 | р2 |
По данным таблицы вычисляются коэффициенты линейного уравнения регрессии и, если необходимо, нелинейного.
Раздел 5 пояснительной записки документируется следующим образом:
-
Расчет р0 при N0 = 1000.
-
Расчет N. При N
0 расчет s или d. -
При NyN0 расчет/?.
16
Приводятся данные из файла статистики GPSS World, использованные при расчете p, p0 .
Из файла статистики приводятся данные по всем объектам модели: устройствам, очередям, спискам пользователя и т. д.
-
Расчет уровней изменяемого фактора.
-
Заполнение табл. 1.1.
-
Построение графика по данным таблицы.
-
Расчет коэффициентов регрессии.
-
Оценка точности уравнения регрессии.
.2.7. Содержание раздела «Выводы»
Выводы представляют собой самостоятельный раздел 6 пояснительной записки. В нем дается в терминах предметной области анализ результатов, приведенных в табл.1.1, указывается, с какой точностью и достоверностью они получены. Даются практические рекомендации и выводы об адекватности разработанной модели.
1.2.8. Содержание раздела «Литература»
Раздел представляет собой список источников, использованных при выполнении работы. Указываются только те источники, на которые есть ссылки в тексте пояснительной записки.
Источники располагаются и нумеруются в порядке появления ссылок и описываются по форме:
1. Боев В. Д. Моделирование систем. Инструментальные средства GPSS World: Учеб. пособие. — СПб: БХВ-Петербург, 2004. — 368 с.
17
1.2.9. Защита курсового проекта
Пояснительная записка подписывается исполнителем курсового проекта. Страницы записки должны быть скреплены (степлером, скоросшивателем и т. п.). Пояснительная записка представляется руководителю не позже чем за два дня до защиты.
Курсовой проект защищается перед комиссией, состоящей, как правило, не менее чем из двух представителей кафедры. Защита проекта состоит из доклада и ответа на вопросы. Длительность доклада не должна превышать 7—8 мин. В исключительных случаях по просьбе курсанта комиссия может увеличить время доклада до 15 мин. Рекомендуемый план доклада: •S тема курсового проекта;
•S краткая характеристика моделируемой системы; S цель исследований; S результаты исследований;
S рекомендации по увеличению эффективности исследованной системы. Доклад сопровождается демонстрацией плакатов: •S структурная схема моделируемой системы; •S моделируемая система в элементах СМО; S результаты исследований в таблицах и графиках. Плакатов, к которым нет обращения в докладе, быть не должно.
После ответа на вопросы комиссия заслушивает руководителя, который комментирует доклад и ответы на вопросы, а также степень самостоятельности курсанта при работе над проектом. При выставлении оценки комиссия исходит из полноты и глубины выполненного задания, ответов на вопросы, качества оформления пояснительной записки, а также умения грамотно, полно и кратко излагать результаты своей работы.
1.3. Обоснование требований к модулю руководителя курсовым проектированием
по дисциплине «Моделирование»
Модуль руководителя курсовым проектированием должен выполнять ряд функций, направленных на упрощение работы преподавателя. Модуль должен наглядно демонст-
18
рировать результаты моделирования, предоставлять возможность изменения и мониторинга условий проведения эксперимента. Отсюда вытекает ряд требований к модулю руководителя курсовым проектированием, которые необходимо выполнить в ходе дипломного проектирования, придав им соответствующую программную реализацию.
Модуль должен содержать:
-
блок просмотра задания на проектирование;
-
блок просмотра модели;
-
блок изменения условий проведения эксперимента;
-
блок проведения эксперимента;
-
блок вывода результатов моделирования;
-
блок сравнения и оценки полученных результатов. Модуль должен реализовывать следующие функции:
-
изменение условий проведения эксперимента;
-
применение измененных условий;
-
вывод результатов моделирования;
-
параллельное проведение нескольких экспериментов;
-
сравнение полученных результатов.
Блок просмотра задания на проектирование выполняет вспомогательную функцию и предназначен для просмотра задания, не выходя из приложения. Блок просмотра модели предназначен для анализа модели, его целесообразно интегрировать с блоком изменения условий проведения эксперимента, что облегчит принятие решения об изменении начальных параметров.
Блок проведения эксперимента должен предоставлять возможность просмотра модели, а также быстрый доступ к среде GPSS World для проведения эксперимента. Этот блок можно совместить с блоком вывода результатов, это даст наглядное представление о модели.
19
Блок сравнения и оценки результатов должен становиться доступным только при параллельном проведении двух экспериментов, в противном случае его функции успешно выполняет блок вывода результатов.
После того, как данные требования будут выполнены, особое внимание стоит уделить внешнему виду приложения, использования стандартных средств визуализации недостаточно для того, чтобы передать предназначение программы.
Также модуль руководителя курсовым проектированием должен содержать демонстрационные варианты моделей, которые могут являться отдельными заданиями и не иметь отношения к заданиям на курсовой проект, а могут быть готовыми решениями на некоторые варианты заданий на курсовое проектирование.
20
2. МОДЕЛИ КУРСОВЫХ ПРОЕКТОВ
2.1. Модели функционирования направления связи
Вариант 1 Постановка задачи
Направление связи состоит из n1 основных, n2 резервных каналов связи, общего накопителя емкостью на 2 сообщения, n3 источников. Интервалы T1, T2, …, Tn поступления сообщений случайные. При нормальной работе сообщения передаются по основным каналам. Время Tп1, Tп2, …, Tпn передачи случайные.
Основные каналы подвержены отказам. Интервалы времени Tот1, Tот2, …, Tотn1 между отказами случайные. Если отказ происходит во время передачи, то отыскивается исправный и свободный основной канал.
Если такого нет, включается один из резервных каналов, если он свободен. Время Tвк1, Tвк2, …, Tвкn2 включения постоянное для соответствующего канала. Сообщение, передача которого была прервана, передается по включенному резервному каналу. Время Tпр1, Tпр2, …, Tпрn2 передачи случайное. Если свободных резервных каналов нет, сообщение теряется.
Отказавший основной канал восстанавливается. Время Tв1, Tв2, …, Tвn1 восстановления случайное. После восстановления основного канала резервный канал выключается и восстановленный основной канал продолжает работу с передачи очередного сообщения.
В случае полного заполнения накопителя поступающие сообщения теряются.
Исходные данные
Nor(Tn2, Tot2) = Nor(3.5, 0.5); Exp(Tot2) = Exp(95); Ыог(Тв2, Тов2) = Nor(6.5, 1.2); Tbk2=1.3; 1.2); Exp(Tnp2) = Exp(10.8);
nl = 2; Exp(Tnl) = Exp(3.2);
Ехр(Тот1) = Exp(80);
Ехр(Тв1) = Exp(5.1); n2 = 2; TbkI = 1;
Nor(Tnpl, Tonl) = Nor(8.7 n3 = 3; Exp(Tl) = Exp(2.7);
Rav(T2, To2) = Rav(3.8, 1.2);
Exp(T3) = Exp(2.2).
значений самостоятельно.
Результаты моделирования необходимо верительной вероятностью α = 0,95.
Емкость накопителя, значения интервалов времени Tот1, Tот2 между отказами, времени Tв1, Tв2 восстановления исследователь изменяет от исходныхполучить с точностью s = 0,01 и до-
Задание на исследование
Разработать имитационную модель функционирования направления связи. Исследовать влияние емкости накопителя, интервалов времени Tот1, Tот2 между отказами основных каналов и времени Tв1, Tв2 их восстановления на вероятность отказа в передаче сообщений от каждого источника и по направлению связи в целом.
Сделать выводы о загруженности каналов связи и необходимых мерах по повышению эффективности их функционирования.
21
Программа модели
; Вариант 1
; Модель направления связи
; Задание исходных данных
Emk | EQU |
VrMod | EQU |
Koefl | EQU |
Koef2 | EQU |
NKanOsn | EQU |
NKanRez | EQU |
Tl | EQU |
T2 | EQU |
T02 | EQU |
T3 | EQU |
Tposnl | EQU |
Tposn2 | EQU |
Tposn02 | EQU |
Tprezl | EQU |
TprezOl | EQU |
Tprez2 | EQU |
Totosnl | EQU |
Totosn2 | EQU |
Tvosnl | EQU |
Tvosn2 | EQU |
Tvosn02 | EQU |
} Tvkl | EQU |
Tvk2 | EQU |
2 ; Емкость накопителя
3600 ; Время моделирования
1 ; Для изменения параметров нормального распределения
1 ; Для изменения параметров нормального распределения
2 ; Число основных каналов
2 ; Число резервных каналов
2.7; Средний интервал поступления сообщений от источника1 3.8; Средний интервал поступления сообщений от источника2 1.2 ; Стандартное отклонение времени поступления
сообщений от источника 2 2.2; Средний интервал поступления сообщений от источника3 3.2 ; Среднее время передачи по основному каналу 1 3.5 ; Среднее время передачи по основному каналу 2 0.5 ; Стандартное отклонение времени передачи
; по основному каналу 2 8.7 ;Среднее время передачи по резервному каналу 1 1.2 ; Стандартное отклонение времени передачи
по резервному каналу 1 10.8 ;Среднее время передачи по резервному каналу 2 80 ; Среднее время между отказами основного канала 1 95 ; Среднее время между отказами основного канала 2
5.1 ; Среднее время восстановления основного канала 1
6.5 ; Среднее время восстановления основного канала 2
1.2 ; Стандартное отклонение времени восстановления
основного канала 2
1 ; Время включения резервного канала 1 в работу
1.3 ; Время включения резервного канала 2 в работу
; Описание арифметических выражений вычисления вероятностей Ver1 VARIABLE (N$Term12+N$Term14)/N$Soob1 ; передачи сообщений потока 1 Ver2 VARIABLE (N$Term13+N$Term15)/N$Soob2 ; передачи сообщений потока 2 Ver3 VARIABLE (N$Term6+N$Term9)/N$Soob3 ; передачи сообщений потока 3
22
Ver VARIABLE (X$Ver1+X$Ver2+X$Ver3)/3; передачи сообщений всех потоков
VOtk VARIABLE 1-X$Ver ; отказа в передаче сообщений
VerOtk VARIABLE (AC1-X$VrOtk)/AC1 ; безотказной работы
; Сегмент имитации источников сообщений
; Первый источник
GENERATE (Exponential(234,0,T1_)) ; Генерация сообщений потока 1
Soob1 ASSIGN 1,1 ; Запись в P1 номера источника
ASSIGN 6,0 ; Обнуление Р6
TRANSFER ,Spis ; Отправка сообщения на поиск основного канала
,Spis ; Отправка сообщения на поиск основного канала
; Второй источникGENERATE T2_,T02_
Soob2 ASSIGN 1,2
ASSIGN 6,0
RANSFER
; Генерация сообщений потока 2 ; Запись в P1 номера источника ; Обнуление Р6
; Третий источник
GENERATE (Exponential(234,0,T3_)) ; Генерация сообщения потока 3
Soob3 ASSIGN 1,3 ; Запись в P1 номера источника
ASSIGN 6,0 ; Обнуление Р6
TRANSFER ,Spis ; Отправка сообщения на поиск основного канала
Spis TEST L PoiskOsn ASSIGN
; Сегмент имитации работы накопителя и основного каналаASSIGN GATE FV GATE U
Metl
CH$Nak,Emk,Term1 ; Если нет места, то - на счет удаленных 4,0 ; Подготовка к циклу поиска свободного и исправного канала 4+,1 ; Начало цикла поиска свободного и исправного канала P4,Met2 ; Проверка канала на исправность P4,Met3 ; Проверка канала на занятость
TEST GE P4,NKanOsn,Met1
Met2
; Все ли каналы просмотрены?
TEST E P6,1,PoiskRez ; Сообщение было прервано? Тогда на RezCan
LINK Nak,FIFO ; Сообщение не было прервано? Тогда в накопитель
Met3 SEIZE P4 ; Занятие канала
TEST E P4,1,Met11; Проверка: какой канал отказал? Если Р4=1, то
ASSIGN 2,(Exponential(30,0,Tposn1)) ; первый канал, иначе -
TRANSFER ,Met12
Met11 ASSIGN 2,(Normal(48,Tposn2#Koef1,Tposn02#Koef1)) ; второй канал
23
на поиск основного канала
Metl2Terml
ADVANCE P2 ; Имитация передачи по каналу
RELEASE P4 ; Освобождение канала
TRANSFER ,Term4 TERMINATE
UNLINK Nak,PoiskOsn,1; Из накопителя; Переданное сообщение - на счет ; Счет потерянных сообщений
; Счет сообщений, переданных по основным каналам Term4 TRANSFER ,(Term4+P1) Term12 TERMINATE ; от источника 1 Term13 TERMINATE ; от источника 2 Term9 TERMINATE ; от источника 3
; Сегмент имитации выхода из строя основного канала GENERATE ,,,1
Rozigr1 SAVEVALUE 1,(RN317/1000) ; Обращение к RN и запись в Х1
ASSIGN 5,0 ; Подготовка к циклу определения отказавшего канала
OtkOsn ASSIGN 5+,1 ; Начало цикла определения отказавшего канала
TEST LE X1,(P5#(1/NKanOsn)),OtkOsn ; Определение отказавшего канала
ASSIGN 4,P5 ; Занесение в P4 номера отказавшего канала
GATE FV P4,Rozigr1 ; Не является ли канал уже отказавшим?
TEST E P4,1,Met16
ADVANCE (Exponential(11,0,Totosn1)) ; Розыгрыш времени между отказами
ASSIGN 1,(Exponential(15,0,Tvosn1)) ; Розыгрыш времени восстановления
TRANSFER ,Met17
Met16 ADVANCE (Exponential(11,0,Totosn2)) ; Розыгрыш времени между отказами ASSIGN 1,(Normal(48,Tposn2#Koef2,Tposn02#Koef2)) ; Время восстановления
; Имитация отказов канала связи
Met17 FUNAVAIL P4,RE,Met4 ; Перевод канала P4 в недоступность
ADVANCE P1 ; Имитация восстановления канала
SAVEVALUE VrOtk+,P1 ; Учет времени отказа FAVAIL P4 ; Перевод восстановленного канала в доступность TRANSFER ,Rozigr1 ; Отправить на розыгрыш очередного отказа
Met4 ASSIGN 6,1 ; Занесение в P6 признака прерванного сообщения
RELEASE P4 ; Освободить канал, при передаче по которому произошел отказ TRANSFER ,PoiskOsn ;Отправить сообщение на поиск свободного канала
24
; Сегмент имитации работы резервных каналов
PoiskRez ASSIGN 4,NKanOsn
Met5 ASSIGN 4+,1
GATE U P4,Met6
TEST GE P4,(NKanOsn+NKanRez),Met5
на счет удаленных
TEST L CH$Nak,Emk,Term1 ; Если нет места, то
LINK Nak,FIFO
Met6 SEIZE P4
TEST E P4,3,Met13
ASSIGN 2,(Normal(45,Tprez1#Koef2,Tprez01#Koef2))
ASSIGN 3,Tvk1
TRANSFER ,Met14
Met13 ASSIGN 2,(Exponential(36,0,Tprez2))
ASSIGN 3,Tvk2
ADVANCE P3 ; Имитация включения канала
Met14 ADVANCE P2 ; Имитация работы канала
RELEASE P4
; Счет сообщений, переданных по резервным каналам
Term7 TRANSFER ,(Term7+P1) ; от всех источников
Term14 TERMINATE ; от источника 1
Term15 TERMINATE ; от источника 2
Term6 TERMINATE ; от источника 3
UNLINK Nak,PoiskOsn,1
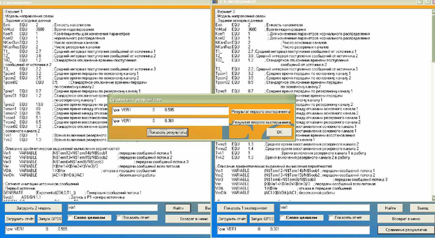
; Сегмент задания времени моделирования и вычисления результатов моделирования GENERATE VrMod SAVEVALUE Ver1,V$Ver1 SAVEVALUE Ver2,V$Ver2 SAVEVALUE Ver3,V$Ver3 SAVEVALUE Ver,V$Ver SAVEVALUE VOtk,V$VOtk SAVEVALUE VerOtk,V$VerOtk TERMINATE 1
25
Вариант 2
Постановка задачи
Направление связи состоит из n1 основных, n2 резервных каналов связи, общего накопителя емкостью на 2 сообщения, n3 источников. Интервалы T1, T2, …, Tn поступления сообщений случайные. При нормальной работе сообщения передаются по основным каналам. Время Tп1, Tп2, …, Tпn передачи случайные.
Основные каналы подвержены отказам. Интервалы времени Tот1, Tот2, …, Tотn1 между отказами случайные. Если отказ происходит во время передачи, то отыскивается исправный и свободный основной канал. Если такого нет, включается один из резервных каналов, если он исправен и свободен. Время Tвк1, Tвк2, …, Tвкn2 включения постоянное для соответствующего канала. Сообщение, передача которого была прервана, передается по включенному резервному каналу. Время Tпр1, Tпр2, …, Tпрn2 передачи случайное.
Отказавший основной канал восстанавливается. Время Tв1, Tв2, …, Tвn1 восстановления случайное. После восстановления резервный канал выключается и восстановленный канал продолжает работу с передачи очередного сообщения.
Резервные каналы также подвержены отказам. Интервалы времени Tотр1, Tотр2, …, Tотрn2 между отказами случайные. Отказавший резервный канал восстанавливается. Время Tвр1, Tвр2, …, Tврn2 восстановления случайное. Для прерванного сообщения отыскивается возможность передачи по любому исправному и свободному каналу.
В случае полного заполнения накопителя поступающие сообщения теряются.
Исходные данные
nl = 2; Exp(Tnl) = Exp(3.2);
Ехр(Тот1) = Exp(80);
Ехр(Тв1) = Exp(5.1); n2 = 2; TbkI = 1;
Nor(Tnpl, Tonl) = Nor(8.7
Ехр(Тотр1) = Exp(120);
Exp(Твр1) = Exp(1.3); n3 = 3; Exp(Tl) = Exp(2.7);
Exp(T3) = Exp(2.2).
Nor(Tn2, Tot2) = Nor(3.5, 0.5);
Exp(Tot2) = Exp(95);
Ыог(Тв2, Тов2) = Nor(6.5, 1.2);
Tbk2=1.3; 1.2); Exp(Tnp2) = Exp(10.8);
Ехр(Тотр2) = Exp(130);
Exp(Твр2) = Exp(1.4);
Rav(T2, To2) = Rav(3.8, 1.2);
Емкость накопителя, значения интервалов времени T1, T2, T3 поступления сообщений исследователь устанавливает от исходных самостоятельно. Результаты моделирования необходимо получить с точностью ε = 0,01 и доверительной вероятностью α = 0,95.
Задание на исследование
Разработать имитационную модель функционирования направления связи. Исследовать влияние емкости L накопителя, интервалов времени T1, T2, T3 поступления сообщений на вероятность отказа в передаче сообщений от каждого источника и по направлению связи в целом.
Сделать выводы о загруженности каналов связи и необходимых мерах по повышению эффективности функционирования направления связи.
Программа модели
; Вариант 2
; Модель направления связи
26
; Задание | исходных |
Emk | EQU |
VrMod | EQU |
Koefl | EQU |
Koef2 | EQU |
NKanOsn | EQU |
NKanRez | EQU |
Tl | EQU |
T2 | EQU |
T02 | EQU |
T3 | EQU |
Tposnl | EQU |
Tposn2 | EQU |
Tposn02 | EQU |
Tprez2 | EQU | 10.8 |
Totosnl | EQU | 80 |
Totosn2 | EQU | 95 |
Totrezl | EQU | 220 |
Totrez2 | EQU | 230 |
Tvosnl | EQU | 5.1 |
Tvosn2 | EQU | 6.5 |
TvosnOl | EQU | 1.2 |
Tvrezl | EQU | 1.3 |
Tvrez2 | EQU | 1.4 |
Tvkl | EQU | 1 |
Tvk2 | EQU | 1.3 |
данных
2 ; Емкость накопителя
3600 ; Время моделирования
1 ; Для изменения параметров нормального распределения
1 ; Для изменения параметров нормального распределения
2 ; Число основных каналов
2 ; Число резервных каналов
-
;Средний интервал поступления сообщений от источника 1
-
; Средний интервал поступления сообщений от источника 2 1.2 ; Стандартное отклонение времени поступления
сообщений от источника 2 2.2 ; Средний интервал поступления сообщений от источника 3
3.2 3.5 0.5
8.7 1.2
Tprezl TprezOl
EQU EQU
; Среднее время передачи по основному каналу 1 ; Среднее время передачи по основному каналу 2 ; Стандартное отклонение времени передачи по основному каналу 2
; Среднее время передачи по резервному каналу 1 ; Стандартное отклонение времени передачи по резервному каналу 1
; Среднее время передачи по резервному каналу 2 ; Среднее время между отказами основного канала 1 ; Среднее время между отказами основного канала 2 ; Среднее время между отказами резервного канала 1 ; Среднее время между отказами резервного канала 2 ;Среднее время восстановления основного канала 1 ;Среднее время восстановления основного канала 1 ; Стандартное отклонение времени восстановления основного канала 1
;Среднее время восстановления резервного канала 2 ;Среднее время восстановления резервного канала 2 ;Время включения резервного канала 1 в работу ;Время включения резервного канала 2 в работу
; Описание арифметических выражений вычисления вероятностей Ver1 VARIABLE (N$Term12+N$Term14)/N$Soob1 ; передачи сообщений потока 1 Ver2 VARIABLE (N$Term13+N$Term15)/N$Soob2 ; передачи сообщений потока 2 Ver3 VARIABLE (N$Term6+N$Term9)/N$Soob3 ; передачи сообщений потока 3
27
Ver VARIABLE (X$Ver1+X$Ver2+X$Ver3)/3 ; передачи сообщений всех потоков
VOtk VARIABLE 1-X$Ver ; отказа в передаче сообщений
VerOtk VARIABLE (AC1-X$VrOtk)/AC1 ; безотказной работы
; Сегмент имитации источников сообщений ; Первый источник
GENERATE (Exponential(234,0,T1_)) ; Генерация сообщений потока 1
Soob1 ASSIGN 1,1 ; Запись в P1 номера источника
ASSIGN 6,0 ; Обнуление Р6
TRANSFER ,Spis ; Отправка сообщения на поиск основного канала
; Генерация сообщений потока 2 ; Запись в P1 номера источника ; Обнуление Р6
; Второй источникGENERATE T2_, T02_ Soob2 ASSIGN 1,2
ASSIGN 6,0
TRANSFER ,Spis ; Отправка сообщения на поиск основного канала ; Третий источник
GENERATE (Exponential(234,0,T3_)) ; Генерация сообщения потока 3
Soob3 ASSIGN 1,3 ; Запись в P1 номера источника
ASSIGN 6,0 ; Обнуление Р6
TRANSFER ,Spis ; Отправка сообщения на поиск основного канала
; Сегмент имитации работы накопителя и основного канала
Spis TEST L CH$Nak,Emk,Term1 ; Если нет места, то - на счет удаленных PoiskOsn ASSIGN 4,0 ; Подготовка к циклу поиска свободного и исправного канала Met1 ASSIGN 4+,1 ; Начало цикла поиска свободного и исправного канала
GATE FV P4,Met2 ; Проверка канала на исправность
GATE U P4,Met3 ; Проверка канала на занятость Met2 TEST GE P4,NKanOsn,Met1 ; Все ли каналы просмотрены? TEST E P6,1,PoiskRez ; Сообщение было прервано? Тогда на резервный канал
LINK Nak,FIFO ; Сообщение не было прервано? Тогда в накопитель Met3 SEIZE P4 ; Занятие канала
TEST E P4,1,Met11 ; Проверка: какой канал отказал? Если Р4=1, то
ASSIGN 2,(Exponential(30,0,Tposn1)) ; первый канал, иначе -
TRANSFER ,Met12 Met11 ASSIGN 2,(Normal(48,Tposn2#Koef1,Tposn02#Koef1)) ; второй канал Met12 ADVANCE P2 ; Имитация передачи по каналу
28
на поиск основного канала
TermlRELEASE P4 ; Освобождение канала UNLINK Nak,PoiskOsn,1 ; Из накопителя TRANSFER ,Term4 ; Переданное сообщение - на счет TERMINATE ; Счет потерянных сообщений
; Счет сообщений, переданных по основным каналам
Term4 TRANSFER ,(Term4+P1)
Term12 TERMINATE ; Счет сообщений от источника 1
Term13 TERMINATE ; Счет сообщений от источника 2
Term9 TERMINATE ; Счет сообщений от источника 3
; Сегмент имитации выхода из строя основных каналов
GENERATE ,,,2 ; Число транзактов - по числу основных каналов
SAVEVALUE 1+,1 ; Запись в Х1 сначала 1, потом 2
ASSIGN 4,X1 ; и занесение 1 в Р4 первого, а 2 - второго транзактов
Rozigr1 TEST E P4,1,Met21 ; Если Р4=1, то
ADVANCE (Exponential(11,0,Totosn1)); Время между отказами канала1 ASSIGN 1,(Exponential(15,0,Tvosn1));Время восстановления канала1 TRANSFER ,Met22
Met21 ADVANCE (Exponential(11,0,Totosn2)); Время между отказами канала2
ASSIGN 1,(Normal(48,Tposn2#Koef2,Tposn02#Koef2)) становления канала 2
GATE FV
; Не является ли канал уже отказавшим?
; Розыгрыш времени вос-
P4,Rozigrl
Met22; Перевод канала P4 в недоступность ; Имитация восстановления канала ; Учет времени отказа
; Имитация отказов канала связи FUNAVAIL P4,RE,Met4 ADVANCE P1 SAVEVALUE VrOtk+,P1
FAVAIL P4 ; Перевод восстановленного канала в доступность TRANSFER ,Rozigr1 ; Отправить на розыгрыш очередного отказа Met4 ASSIGN 6,1 ; Занесение в P6 признака прерванного сообщения
RELEASE P4 ; Освободить канал, при передаче по которому произошел отказ TRANSFER ,PoiskOsn ; Отправить сообщение на поиск свободного канала
; Сегмент имитации работы резервных каналов
PoiskRez ASSIGN 4,NKanOsn
Met5 ASSIGN 4+,1 ; Подготовка к циклу поиска свободного и исправного канала
29
GATE FV P4,Met23 ; Проверка канала на исправность
GATE U P4,Met6 ; Проверка канала на занятость
Met23 TEST GE P4,(NKanOsn+NKanRez),Met5 ; Все ли каналы просмотрены?
TEST L CH$Nak,Emk,Term1 ; Если нет места, то - на счет удаленных
LINK Nak,FIFO
Met6 SEIZE P4 ; Занятие канала
TEST E P4,3,Met13 ; Проверка: какой канал свободен?
ASSIGN 2,(Normal(45,Tprez1#Koef2,Tprez01#Koef2)) ; Время передачи
ASSIGN 3,Tvk1 ; Время включения
TRANSFER ,Met14
Met13 ASSIGN 2,(Exponential(36,0,Tprez2)) ; Время передачи
ASSIGN 3,Tvk2 ; Время включения
ADVANCE P3 ; Имитация включения канала
Met14 ADVANCE P2 ; Имитация работы канала
RELEASE P4 ; Освободить канал с номером в Р4
; Учет сообщений, переданных по резервным каналам
Term7 TRANSFER ,(Term7+P1)
Term14 TERMINATE ; Счет сообщений от источника 1
Term15 TERMINATE ; Счет сообщений от источника 2
Term6 TERMINATE ; Счет сообщений от источника 3
; Сегмент имитации выхода из строя резервных каналов
GENERATE ,,,2 ; Число транзактов - по числу резервных каналов
SAVEVALUE 2+,1 ; Запись в Х2 сначала 1, потом 2
UNLINK Nak,PoiskOsn,1
второго транзактов
ASSIGN 4,X2 ;занесение 1 в Р4 первого, а 2
ASSIGN 4+,NKanOsn
Rozigr2 TEST E P4,3,Met19
ADVANCE (Exponential(11,0,Totrez1)) ; Розыгрыш времени между отказами
ASSIGN 1,(Exponential(15,0,Tvrez1)) ; Розыгрыш времени восстановления
TRANSFER ,Met20
Met19 ADVANCE (Exponential(11,0,Totrez2)) ; Розыгрыш времени между отказами
ASSIGN 1,(Exponential(11,0,Tvrez2)) ; Розыгрыш времени восстановления
Met20 GATE FV P4,Rozigr2 ; Не является ли канал уже отказавшим?
FUNAVAIL P4,RE,Met7 ; Перевод канала P4 в недоступность
ADVANCE P1 ; Имитация восстановления канала
SAVEVALUE VrOtk+,P1 ; Учет времени отказа
30
FAVAIL P4 ; Перевод восстановленного канала в доступность
TRANSFER ,Rozigr2 ; Отправить на розыгрыш очередного отказа
Met7 ASSIGN 6,1 ; Занесение в P6 признака прерванного сообщения
RELEASE P4 ; Освободить канал, при передаче по которому произошел отказ
TRANSFER ,Spis ; Отправить непереданное сообщение в накопитель
; Сегмент задания времени моделирования и вычисления результатов
GENERATE VrMod ; Задание времени моделирования
TEST E TG1,1,Met24 ; Если TG1=1, то вычислить результаты
SAVEVALUE Ver1,V$Ver1 ; Вероятность передачи сообщений потока 1
SAVEVALUE Ver2,V$Ver2 ; Вероятность передачи сообщений потока 2
SAVEVALUE Ver3,V$Ver3 ; Вероятность передачи сообщений потока 3
SAVEVALUE Ver,V$Ver ; Вероятность передачи сообщений всех потоков
SAVEVALUE VOtk,V$VOtk ; Вероятность отказа в передаче сообщений
SAVEVALUE VerOtk,V$VerOtk ; Вероятность безотказной работы
Met24 TERMINATE 1
Вариант 3 Постановка задачи
Направление связи состоит из n1 основных, n2 резервных каналов связи, общего накопителя емкостью на 2 сообщения, n3 источников. Интервалы T1, T2, …, Tn поступления сообщений случайные. При нормальной работе сообщения передаются по основным каналам. Время Tп1, Tп2, …, Tпn передачи случайные.
Основные каналы подвержены отказам. Интервалы времени Tот1, Tот2, …, Tотn1 между отказами случайные. Если отказ происходит во время передачи, то отыскивается исправный и свободный основной канал. Если такого нет, включается один из резервных каналов, если он исправен и свободен. Время Tвк1, Tвк2, …, Tвкn2 включения постоянное для соответствующего канала. Сообщение, передача которого была прервана, передается по включенному резервному каналу. Время Tпр1, Tпр2, …, Tпрn2 передачи случайное.
Отказавший основной канал восстанавливается. Время Tв1, Tв2, …, Tвn1 восстановления случайное. После восстановления резервный канал выключается и восстановленный канал продолжает работу с передачи очередного сообщения.
Резервные каналы также подвержены отказам. Интервалы времени Tотр1, Tотр2, …, Tотрn2 между отказами случайные. Отказавший резервный канал восстанавливается. Время Tвр1, Tвр2, …, Tврn2 восстановления случайное. Для прерванного сообщения отыскивается возможность передачи по любому исправному и свободному каналу.
В случае полного заполнения накопителя поступающие сообщения теряются.
Исходные данные
n1 = 2; Exp(Tп1) = Exp (Тп2) = Exp(3.2); Exp(Tот1) = Exp(Tот2) = Exp(80); Exp(Tв1) = Exp(Tв1) = Exp(5.1);
31
n2 = 2; Tвк1 = Tвк2 = 1;
Exp (Tпр1) = Exp(Tпр2) = Exp(8.7);
Exp(Tотр1) = Exp(Tотр2) = Exp(120);
Exp(Tвр1) = Exp(Tвр2) = Exp(1.3); n3 = 3; Exp(T1) = Exp(2.7); Rav(T2, Tо2) = Rav(3.8, 1.2);
Exp(T3) = Exp(2.2).
Емкость накопителя, значения интервалов времени T1, T2, T3 поступления сообщений исследователь устанавливает от исходных самостоятельно.
Результаты моделирования необходимо получить с точностью ε = 0,01 и доверительной вероятностью α = 0,95.
Задание на исследование
Разработать имитационную модель функционирования направления связи. Исследовать влияние емкости L накопителя, интервалов времени T1, T2, T3 поступления сообщений и количества каналов на вероятность отказа в передаче сообщений от каждого источника и по направлению связи в целом. Сделать выводы о загруженности каналов связи и необходимых мерах по повышению эффективности функционирования направления связи.
Программа модели
; Вариант 3
; Модель направления связи
; Емкость накопителя ; Время моделирования ; Число основных каналов ; Число резервных каналов Средний интервал поступления сообщений от Средний интервал поступления сообщений от
Emk
VrMod
NKanOsn
NKanRez
Tl_
T2_
T02_
ника 2
T3_
Tposnl
Tprezl
Totosnl
Totrezl
Tvosnl
Tvrezl
Tvkl
EQU EQU EQU EQU EQU EQU EQU
EQU EQU EQU EQU EQU EQU EQU EQU
5
3600
2
2
2.
3.
1.
источника источника
7 8 2
2.2
3.2
8.7
80
120
5.1
1.3
1
; Задание исходных данных; Стандартное отклонение времени поступления сообщений от источ-; Средний интервал поступления сообщений от источника 3
Среднее время передачи по основному каналу Среднее время передачи по резервному каналу Среднее время между отказами основного канала Среднее время между отказами резервного канала Среднее время восстановления основного канала Среднее время восстановления резервного канала Время включения резервного канала в работу
; Описание арифметических выражений вычисления вероятностей
Ver1 VARIABLE (N$Term12+N$Term14)/N$Soob1 ; передачи сообщений потока 1
Ver2 VARIABLE (N$Term13+N$Term15)/N$Soob2 ; передачи сообщений потока 2
Ver3 VARIABLE (N$Term6+N$Term9)/N$Soob3 ; передачи сообщений потока 3
Ver VARIABLE (X$Ver1+X$Ver2+X$Ver3)/3 ; передачи сообщений всех потоков
VOtk VARIABLE 1-X$Ver ; отказа в передаче сообщений
; Сегмент имитации источников сообщений ; Первый источник
VerOtk VARIABLE (AC1-X$VrOtk)/AC1 ; безотказной работы GENERATE | (Ex | |
Soobl | ASSIGN | 1,1 |
ASSIGN | 6,0 | |
TRANSFER | ,Sp | |
; Второй | источник | |
GENERATE | T2 | |
Soob2 | ASSIGN | 1,2 |
ASSIGN | 6,0 |
(Exponential(234,0,T1_)) ; Генерация сообщений потока 1 ; Запись в P1 номера источника ; Обнуление Р6 ; Отправка сообщения на основные каналы
T02_
Генерация сообщений потока 2 Запись в P1 номера источника Обнуление Р6
32
TRANSFER ; Третий источник
GENERATE Soob3 ASSIGN
ASSIGN
TRANSFER
,Spis
; Отправка сообщения на основные каналы
(Exponential(234,0,T3_)) ; Генерация сообщений потока 3
1,3 ; Запись в P1 номера источника
6,0 ; Обнуление Р6
,Spis ; Отправка сообщения на основные каналы
Сегмент имитации работы накопителя и основных каналов
TEST L ASSIGN ASSIGN GATE FV GATE U
Spis
PoiskOsn
Metl
CH$Nak,Emk,Term1 ; Если нет места, то - на счет удаленных
4,0 ; Подготовка к циклу поиска свободного и исправного канала
Проверка канала на исправность Проверка канала на занятость Все ли каналы просмотрены?
Сообщение было прервано? Тогда на резервный канал Если нет места, то - на счет удаленных Сообщение не было прервано? Тогда в накопитель ; Занятие канала
P4,Met2 P4,Met3
TEST GE P4,NKanOsn,Met1
4+,1 ;Начало цикла поиска свободного и исправного канала
TEST E
TEST L
LINK
SEIZE
ADVANCE
RELEASE
UNLINK
TRANSFER
TERMINATE
Met2P6,1,PoiskRez CH$Nak,Emk,Terml Nak,FIFO P4
Met3
(Exponential(30,0,Tposn1)) ; Имитация передачи по каналу
P4 ; Освобождение канала
Terml
Nak,PoiskOsn,1 ;Из накопителя - на поиск основного канала ,Term4 ; Переданное сообщение - на счет ; Счет потерянных сообщений
; Счет сообщений, переданных по основным каналам
Term4 TRANSFER ,(Term4+P1)
Term12 TERMINATE ; Счет сообщений от источника 1
Term13 TERMINATE ; Счет сообщений от источника 2
; Сегмент имитации выхода из строя основных каналов
Term9 TERMINATE ; Счет сообщений от источника 3,,,1
(Exponential(11,0,(Totosn1/NKanOsn))) ; Время между отказами
1,(RN317/1000) ; Обращение к RN и запись в Х1
5,0 ; Подготовка к циклу определения отказавшего канала
5+,1 ; Начало цикла определения отказавшего канала
X1,(P5#(1/NKanOsn)),OtkOsn;Определение отказавшего канала
4,P5 ; Занесение в P4 номера отказавшего канала
P4,Rozigr1 ; Не является ли канал уже отказавшим?
1,(Exponential(15,0,Tvosn1)) ; Время восстановления
GENERATE
Rozigrl
ADVANCE
SAVEVALUE
ASSIGN
OtkOsn
ASSIGN
TEST LE
ASSIGN
GATE FV
ASSIGN
Имитация отказов канала связи
Перевод канала P4 в недоступность Имитация восстановления канала Учет времени отказа
Metl7
FUNAVAIL P4,RE,Met4
ADVANCE P1
SAVEVALUE VrOtk+,P1
FAVAIL P4 ; Перевод восстановленного канала в доступность
TRANSFER ,Rozigr1 ; Отправить на розыгрыш очередного отказа
Met4
ASSIGN 6,1 ; Занесение в P6 признака прерванного сообщения
отказ
RELEASE P4 ; Освободить канал, при передаче по которому произошел
; Сегмент имитации PoiskRez ASSIGN
работы резервных каналов 4,NKanOsn ; Подготовка к циклу поиска свободного и исправного
4+,1 ; Начало цикла поиска свободного и исправного канала
P4,Met18 ; Проверка канала на исправность
P4,Met6 ; Проверка канала на занятость
P4,(NKanOsn+NKanRez),Met5 ; Все ли каналы просмотрены?
CH$Nak,Emk,Term1 ; Если нет места, то - на счет удаленных
Nak,FIFO ; Поместить в накопитель
P4 ; Занять канал с номером в Р4
Tvk1 ; Имитация включения канала
(Exponential(36,0,Tprez1)) ; Имитация работы канала
P4 ; Освободить канал с номером в Р4
Nak,PoiskOsn,1 ; Очередное сообщение на передачу
канала Met5
ASSIGN
GATE FV
GATE U
TEST GE
TEST L
LINK
SEIZE
ADVANCE
ADVANCE
RELEASE
UNLINK
Metl8
Met6
33
TRANSFER ,PoiskOsn ;Отправить сообщение на поиск свободного канала
; Учет сообщений, переданных по резервным каналам
Term7 TRANSFER ,(Term7+P1)
Term14 TERMINATE ; Счет сообщений от источника 1
Term15 TERMINATE ; Счет сообщений от источника 2
Term6 TERMINATE ; Счет сообщений от источника 3
; Сегмент
Rozigr2
ASSIGN OtkRez TEST LE ASSIGN GATE FV
имитации выхода из строя резервных каналов
GENERATE ,,,1
ADVANCE (Exponential(11,0,(Totrez1/NKanRez)))
Время между отказами
SAVEVALUE 2,(RN415/1000)
5,0
ASSIGN 5+,1
; Обращение к RN и запись в Х2
; Подготовка к циклу определения отказавшего канала
X2,(P5#(1/NKanRez)),OtkRez ;Определение отказавшего канала
Занесение в P4 номера отказавшего канала Не является ли канал уже отказавшим?
4,(P5+NKanOsn) P4,Rozigr2
; Начало цикла определения отказавшего канала
ASSIGN
FUNAVAIL
P1
VrOtk+,P1
P4
,Rozigr2
ASSIGN
RELEASE
,Spis ;
1,(Exponential(11,0,Tvrezl)) P4,RE,Met7
ADVANCE
SAVEVALUE
FAVAIL
TRANSFER
Met7
TRANSFER
Розыгрыш времени восстановления Перевод канала P4 в недоступность ; Имитация восстановления канала ; Учет времени отказа
; Перевод восстановленного канала в доступность
; Отправить на розыгрыш очередного отказа
6,1 ; Занесение в P6 признака прерванного сообщения
P4 ; Освободить канал, при передаче по которому произошел отказ Отправить непереданное сообщение в накопитель
; Сегмент
GENERATE
TEST E
SAVEVALUE
SAVEVALUE
SAVEVALUE
SAVEVALUE
SAVEVALUE
SAVEVALUE
Met19
результатов
задания времени моделирования и вычисления VrMod ; Задание времени моделирования
TG1,1,Met19
Ver1,V$Ver1
Ver2,V$Ver2
Ver3,V$Ver3
Ver,V$Ver
VOtk,V$VOtk
VerOtk,V$VerOtk
TERMINATE 1
Вариант 4 Постановка задачи
Если TG1=1, то расчет результатов Вероятность передачи сообщений потока1 Вероятность передачи сообщений потока2 Вероятность передачи сообщений потока3 Вероятность передачи сообщений всех потоков Вероятность отказав в передаче сообщений Вероятность безотказной работы
Направление связи состоит из n1 основных, n2 резервных каналов связи, общего накопителя емкостью на 2 сообщения, n3 источников. Интервалы T1, T2, …, Tn поступления сообщений случайные. При нормальной работе сообщения передаются по основным каналам. Время Tп1, Tп2, …, Tпn передачи случайные.
Основные каналы подвержены отказам. Интервалы времени Tот1, Tот2, …, Tотn1 между отказами случайные. Если отказ происходит во время передачи, отыскивается исправный и свободный основной канал. Если такого нет, включается один из резервных каналов, если он исправен и свободен. Время Tвк1, Tвк2, …, Tвкn2 включения постоянное для соответствующего канала. Сообщение, передача которого была прервана, передается по включенному резервному каналу. Время Tпр1, Tпр2, …, Tпрn2 передачи случайное. Отказавший основной канал восстанавливается. Время Tв1, Tв2, …, Tвn1 восстановления случайное. После восстановления резервный канал выключается и восстановленный канал продолжает работу с передачи очередного сообщения.
Резервные каналы также подвержены отказам. Интервалы времени Tотр1, Tотр2, …, Tотрn2 между отказами случайные. Отказавший резервный канал восстанавливается. Время Tвр1, Tвр2, …, Tврn2 восстановления случайное. Для
34
прерванного сообщения отыскивается возможность передачи по любому исправному и свободному каналу.
Сообщения источника 1 обладают абсолютным приоритетом по отношению к сообщениям других источников. Вследствие этого, если при поступлении сообщения от источника 1 все каналы заняты также передачей сообщений от источника 1, то прерывания не происходит и заявка считается потерянной. Если же есть передача сообщений от других источников, то передача любого из них прерывается и начинается передача сообщения от источника 1. Сообщения более низких категорий теряются. В случае полного заполнения накопителя поступающие сообщения теряются.
Исходные данные
n1 = 2; Exp(Tп1) = Exp (Тп2) = Exp(3.2);Exp(Tот1) = Exp(Tот2) = Exp(80);
Exp(Tв1) = Exp(Tв1) = Exp(5.1); n2 = 2; Tвк1 = Tвк2 = 1;
Exp (Tпр1) = Exp(Tпр2) = Exp(8.7); Exp(Tотр1) = Exp(Tотр2)=Exp(120); Exp(Tвр1) = Exp(Tвр2) = Exp(1.3); n3 = 3; Exp(T1) = Exp(2.7); Rav(T2, Tо2) = Rav(3.8, 1.2);Exp(T3) = Exp(2.2). Емкость накопителя, значения интервалов времени T1, T2, T3 поступления сообщений исследователь устанавливает от исходных самостоятельно. Результаты моделирования необходимо получить с точностью ε = 0,01 и доверительной вероятностью α = 0,95.
Задание на исследование
Разработать имитационную модель функционирования направления связи. Исследовать влияние емкости L накопителя, интервалов времени T1, T2, T3 поступления сообщений и количества каналов на вероятность отказа в передаче сообщений от каждого источника и по направлению связи в целом.
Сделать выводы о загруженности каналов связи и необходимых мерах по повышению эффективности функционирования направления связи.
Программа модели
-
;Средний интервал поступления сообщений от источника1
-
;Средний интервал поступления сообщений от источника2 1.2 ; Стандартное отклонение времени поступления сообще-2.2 ;Средний интервал поступления сообщений от источника3
; Описание арифметических выражений вычисления вероятностей Ver1 VARIABLE (N$Term12+N$Term14)/N$Soob1 ;передачи сообщений потока1 Ver2 VARIABLE (N$Term13+N$Term15)/N$Soob2 ;передачи сообщений потока2 Ver3 VARIABLE (N$Term6+N$Term9)/N$Soob3 ;передачи сообщений потока3 Ver VARIABLE (X$Ver1+X$Ver2+X$Ver3)/3 ;передачи сообщений всех потоков
; Вариант 4; Модель направления связи ; Задание исходных данных
Emk | EQU |
VrMod | EQU |
NKanOsn | EQU |
NKanRez | EQU |
Tl | EQU |
T2 | EQU |
T02 | EQU |
ний от источн | |
T3 | EQU |
Tposnl | EQU |
Tprezl | EQU |
Totosnl | EQU |
Totrezl | EQU |
Tvosnl | EQU |
Tvrezl | EQU |
Tvkl | EQU |
2
3.2
8.7
80
120
5.1
1.3
1
3600 2 2
; Емкость накопителя ; Время моделирования ; Число основных каналов ; Число резервных каналов
35
Среднее время передачи по основному каналу Среднее время передачи по резервному каналу Среднее время между отказами основного канала Среднее время между отказами резервного канала Среднее время восстановления основного канала Среднее время восстановления резервного канала Время включения резервного канала в работу
VOtk VARIABLE 1-X$Ver
VerOtk VARIABLE (AC1-X$VrOtk)/AC1
; отказа в передаче сообщений ; безотказной работы
; Первый источник GENERATE
Soob1 ASSIGN ASSIGN
Сегмент имитации источников сообщений
(Exponential(234,0,T1_)),,1 ; Генерация сообщений потока 1
1,1 ; Запись в P1 номера источника
TRANSFER ,Spis
; Отправка сообщения на поиск основного канала
; Второй источник
GENERATE T2_,T02
Soob2 ASSIGN 1,2
ASSIGN 6,0
Генерация сообщений потока 2 Запись в P1 номера источника Обнуление Р6
TRANSFER ,Spis ; Отправка сообщения на поиск основного канала
; Третий источник GENERATE
Soob3 ASSIGN ASSIGN
; Генерация сообщения потока 3 Запись в P1 номера источника Обнуление Р6
(Exponential(234,0,T3_))
1,3
6,0
TRANSFER ,Spis
; Отправка сообщения на поиск основного канала
6,0 ; Обнуление Р6
Сегмент имитации работы накопителя и
основных каналов
TEST L CH$Nak,Emk,Term1
ASSIGN 4,0 ; Подготовка
ASSIGN 4+,1
GATE FV P4,Met2
GATE U P4,Met3
TEST E X*4,1,Met20
TEST GE P4,NKanOsn,Met1
Spis
PoiskOsn
Metl
Met2
Если нет места, то - на счет удаленных циклу поиска свободного и исправного канала Начало цикла поиска свободного и исправного канала Проверка канала на исправность Проверка канала на занятость Если канал не занят источником 1, то прервать Все ли каналы просмотрены?
TEST E
TEST L
LINK
SEIZE
SAVEVALUE
ADVANCE
RELEASE
P6,1,PoiskRez
CH$Nak,Emk,Terml
Nak,FIFO
P4
P4,P1
Met3
Сообщение было прервано? Тогда на резервный канал Если нет места, то - на счет удаленных Сообщение не было прервано? Тогда в накопитель ; Занятие канала ; В Х с номером в Р4 номер источника
(Exponential(30,0,Tposn1)) ; Имитация передачи по каналу
P4
SAVEVALUE P4,0
UNLINK Nak,PoiskOsn,1
TRANSFER ,Term4
TERMINATE
канала
Terml
; Освобождение канала ; Обнулить Х с номером в Р4 Из накопителя - на поиск основного ; Переданное сообщение - на счет ; Счет потерянных сообщений
Met20 PREEMPT P4,PR,Term1,,RE ; Прервать передачу сообщений с низким приоритетом
SAVEVALUE P4,P1 ; Записать в Х с номером в Р4 номер источника
ADVANCE (Exponential(30,0,Tposn1)) ; Имитация передачи по каналу
RETURN P4 ; Освободить канал с номером в Р4
SAVEVALUE P4,0 ; Обнулить Х с номером в Р4
; Счет сообщений, переданных по основным каналам
Term4 TRANSFER ,(Term4+P1)
Term12 TERMINATE ; Счет сообщений от источника 1
Term13 TERMINATE ; Счет сообщений от источника 2
Term9 TERMINATE ; Счет сообщений от источника 3
; Сегмент
Rozigr1 зами
имитации выхода из строя основных каналов
GENERATE ,,,1
ADVANCE (Exponential(11,0,(Totosn1/NKanOsn)))
; Розыгрыш времени между отка-SAVEVALUE 1000,(RN317/1000)
; Обращение к RN и запись в Х1
ASSIGN 5,0 ; Подготовка к циклу определения отказавшего канала
OtkOsn
ASSIGN 5+,1 ; Начало цикла определения отказавшего канала
канала
TEST LE X1000,(P5#(1/NKanOsn)),OtkOsn ; Определение отказавшего
ASSIGN 4,P5 ; Занесение в P4 номера отказавшего канала
GATE FV P4,Rozigr1 ; Не является ли канал уже отказавшим?
36
ASSIGN 1,(Exponential(15,0,Tvosn1)) ; Розыгрыш времени восстановления
Перевод канала P4 в недоступность Имитация восстановления канала Учет времени отказа
; Имитация отказов канала связи Met17 FUNAVAIL P4,RE,Met4 ADVANCE P1 SAVEVALUE VrOtk+,P1
FAVAIL TRANSFER Met4 ASSIGN RELEASE шел отказ
TRANSFER
P4 ; Перевод восстановленного канала в доступность
,Rozigr1 ; Отправить на розыгрыш очередного отказа
6,1 ; Занесение в P6 признака прерванного сообщения
P4 ; Освободить канал, при передаче по которому произо-
,PoiskOsn ;Отправить сообщение на поиск свободного канала
; Сегмент имитации работы резервных каналов
канала Met5
PoiskRez ASSIGN 4,NKanOsn ; Подготовка к циклу поиска свободного и исправногоASSIGN GATE FV GATE U TEST E TEST GE TEST L LINK SEIZE SAVEVALUE ADVANCE ADVANCE RELEASE
канала
Metl8
Nak,FIFO P4
P4,P1 Tvkl
Met6
4+,1 ; Начало цикла поиска свободного и исправного
P4,Met18 ; Проверка канала на исправность
P4,Met6 ; Проверка канала на занятость
X*4,1,Met21 ; Если канал не занят источником 1, то прервать
P4,(NKanOsn+NKanRez),Met5 ; Все ли каналы просмотрены?
CH$Nak,Emk,Term1 ; Если нет места, то - на счет удаленных
; Поместить в накопитель
; Занять канал с номером в Р4
; В Х с номером в Р4 номер источника
; Имитация включения канала
(Exponential(36,0,Tprez1)) ; Имитация работы канала
P4 ; Освободить канал с номером в Р4
SAVEVALUE P4,0 ; Обнулить Х с номером в Р4
UNLINK Nak,PoiskOsn,1 ; Очередное сообщение на передачу
; Учет сообщений, переданных по резервным каналам
Term7 TRANSFER ,(Term7+P1)
Term14 TERMINATE ; Счет сообщений от источника 1
Term15 TERMINATE ; Счет сообщений от источника 2
Term6 TERMINATE ; Счет сообщений от источника 3
Met21 PREEMPT P4,PR,Term1,,RE ; Прервать передачу сообщений с низким приоритетом
SAVEVALUE P4,P1 ; Записать в Х с номером в Р4 номер источника
ADVANCE (Exponential(30,0,Tposn1)) ; Имитация передачи по каналу
RETURN P4 ; Освободить канал с номером в Р4
SAVEVALUE P4,0 ; Обнулить Х с номером в Р4
TRANSFER ,Term7
; Сегмент
Rozigr2 зами
имитации выхода из строя резервных каналов
GENERATE ,,,1
; Розыгрыш времени между отка-
ADVANCE (Exponential(11,0,(Totrez1/NKanRez)))
SAVEVALUE 1001,(RN415/1000)
ASSIGN
ASSIGN
; Обращение к RN и запись в Х2
OtkRez
TEST LE ASSIGN GATE FV ASSIGN FUNAVAIL ADVANCE
5.0 ; Подготовка к циклу определения отказавшего канала
5+,1 ; Начало цикла определения отказавшего канала
X1001,(P5#(1/NKanRez)),OtkRez ; Определение отказавшего канала
4,(P5+NKanOsn) ; Занесение в P4 номера отказавшего канала
P4,Rozigr2 ; Не является ли канал уже отказавшим?
1,(Exponential(11,0,Tvrez1)) ; Розыгрыш времени восстановления
P4,RE,Met7 ; Перевод канала P4 в недоступность
P1 ; Имитация восстановления канала
SAVEVALUE VrOtk+,P1 ; Учет времени отказа
TRANSFER
ASSIGN
RELEASE
FAVAIL P4 ; Перевод восстановленного канала в доступность ,Rozigr2 ; Отправить на розыгрыш очередного отказа
Met7
шел отказ
TRANSFER ,Spis ; Отправить непереданное сообщение в накопитель
; Сегмент задания времени моделирования и вычисления результатов
GENERATE VrMod ; Задание времени моделирования
6.1 ; Занесение в P6 признака прерванного сообщения
P4 ; Освободить канал, при передаче по которому произо-
37
TEST E TG1,1,Met19 ; Если TG1=1, то расчет результатов
SAVEVALUE Ver1,V$Ver1 ; Вероятность передачи сообщений потока1
SAVEVALUE Ver2,V$Ver2 ; Вероятность передачи сообщений потока2
SAVEVALUE Ver3,V$Ver3 ; Вероятность передачи сообщений потока3
SAVEVALUE Ver,V$Ver ; Вероятность передачи сообщений всех потоков
SAVEVALUE VOtk,V$VOtk ; Вероятность отказа в передаче сообщений
SAVEVALUE VerOtk,V$VerOtk ; Вероятность безотказной работы
2.2. Модели предприятия по производству изделий
Met19 TERMINATE 1Вариант 5 Постановка задачи
Предприятие имеет n1 цехов, производящих n1 типов блоков, т. е. каждый цех производит блоки одного типа. Интервалы выпуска блоков T1, T2, …, Tn1 — случайные. Из n1 блоков собирается одно изделие.
Перед сборкой каждый тип блоков проверяется на n11, n12, …, n1n соответствующих постах. Длительности контроля одного соответствующего блока T11, T12, …, T1n — случайные. На каждом посту бракуется q11, q12, …, q1n % блоков соответственно. Эти блоки в дальнейшем процессе сборки не участвуют и удаляются с постов контроля.
Прошедшие контроль, т. е. не забракованные блоки поступают на один из n2 пунктов сборки. На каждом пункте сборки одновременно собирается только одно изделие. Сборка начинается только тогда, когда имеются все необходимые n1 блоков различных типов. Время сборки Tc случайное.
После сборки изделие поступает на один из n3 стендов выходного контроля. На одном стенде одновременно проверяется только одно изделие. Время проверки Tп случайное. По результатам проверки бракуется q2 % изделий.
Забракованное изделие направляется в цех сборки, где неработоспособные блоки заменяются новыми. Время замены Tc случайное. После замены блоков изделие вновь поступает на один из стендов выходного контроля.
Прошедшие стенд выходного контроля изделия поступают в отдел военной приемки. Время приемки Tпр одного изделия случайное. По результатам приемки бракуется q4 % изделий, которые направляются вновь на стенд выходного контроля.
Принятые военной приемкой изделия направляются на склад.
Исходные данные
n1 = 3; Exp(T1) = Exp(12); Rav(T2, Tо2) = Rav(8, 4);
Rav(T3, Tо3) = Rav(7, 5); n11 = 2; Exp(T11) = Exp(7); n12 = 2; Rav(T12, Tо12) = Rav(3, 9); n13 = 2; Exp(T13) = Exp(10); n2 = 2; Nor(Tс, Tос) = Nor(18, 2); n3 = 2; Nor(Tп, Tоп) = Nor(12, 2);
Nor(Tпр, Tопр) = Nor(15, 2).
Величины брака q11, q12, q13 для n11, n12, n13 соответственно, q2, и q4 исследователь устанавливает самостоятельно.
Результаты моделирования необходимо получить с точностью ε = 1 и доверительной вероятностью α = 0,99.
38
Задание на исследование
Разработать имитационную модель функционирования предприятия. Исследовать влияние качества изготовления блоков q11, q12, q13 на количество принятых военной приемкой изделий в течение недели (48 часов).
Сделать выводы о загруженности подразделений предприятия и необходимых мерах по повышению эффективности его функционирования.
Программа модели
; Вариант 5
; Модель функционирования предприятия
; Замена имен МКУ номерами
Kontr1 EQU 1 ;
Kontr2 EQU 2 ;
Kontr3 EQU 3 ;
; Задание исходных данных
Замена имен МКУ номерами Замена имен МКУ номерами Замена имен МКУ номерами
EQU EQU EQU EQU EQU EQU EQU EQU EQU EQU EQU EQU EQU EQU EQU EQU EQU EQU EQU EQU EQU EQU
qll_ ql2_ ql3_ q2_ q4_ TipBl VrMod Tl_ T2_ T02_ T3_ T03_ Tll_ T12_ T012_ T13_ Tc_ T0c_ Tp_ T0p_ Tpr_ T0pr_
контроля
0.01 ; Доля забракованных блоков на постах n11 0.03 ; Доля забракованных блоков на постах n12 0.05 ; Доля забракованных блоков на постах n13 0.05 ; Доля забракованных изделий на пункте выходного 0.05 ; Доля забракованных изделий военной приемкой
3 ; Мах количество типов блоков, изготавливаемых цехами
2880 ; Время моделирования, 1 ед. мод. вр. = 1 мин
12 ; Средний интервал выпуска блоков типа
8 ; Средний интервал выпуска блоков типа
4 ; Стандартное отклонение времени выпуска блоков типа
7 ; Средний интервал выпуска блоков типа
5 ; Стандартное отклонение времени выпуска блоков типа 3
7 ; Среднее время контроля на постах n11
-
; Среднее время контроля на постах n12 3 ; Стандартное отклонение времени контроля на постах n12
-
; Среднее время контроля на постах n13 18 ; Среднее время сборки изделия 2 ; Стандартное отклонение времени сборки изделия 18 ; Среднее время проверки изделия 2 ; Стандартное отклонение времени проверки изделия 15 ; Среднее время приема изделия 2 ; Стандартное отклонение времени приема изделия
Задание количества пунктов сборки и контроля
STORAGE STORAGE STORAGE STORAGE STORAGE
Sbor
Kontrl
Kontr2
Kontr3
Kontsb
Количество пунктов сборки Количество постов n11 Количество постов n12 Количество постов n13 Количество пунктов сборки
;Сегмент имитации работы цеха 1 без постов контроля GENERATE (Exponential(32,0,T1_))
ASSIGN 1,1 ; Код 1 в параметре 1 транзакта - тип 1 блока ASSIGN 2,(Exponential(23,0,T11_)) ; Розыгрыш времени контроля и запись в Р2 ASSIGN 9,q11_;Запись в Р9 доли брака блоков после контроля TRANSFER ,Met1
; Сегмент имитации работы цеха 2 без постов контроля
GENERATE T2_,T02_
ASSIGN 1,2 ; Код 2 в параметре 1 транзакта - тип 2 блока
ASSIGN 2,((T12_-T012_)+2#T012_#(RN27/1000)) ; Розыгрыш времени контроля и
запись в Р2
ASSIGN 9,q12_ ; Запись в Р9 доли брака блоков после постов контроля
39
TRANSFER ,Met1
; Сегмент имитации работы цеха 3 без постов контроля GENERATE T3_,T03_
Р2
ASSIGN 1,3 ; Код 3 в параметре 1 транзакта - тип 3 блока ASSIGN 2,(Exponential(22,0,T13_)) ; Розыгрыш времени контроля и запись в
ASSIGN 9,q13_ ; Запись в Р9 доли брака блоков после постов контроля
Сегмент имитации
контроля блоков
Встать в очередь с номером в Р1 Занять МКУ с номером в Р1 Покинуть очередь с номером в Р1 Имитация контроля с временем в Р2 Освободить МКУ с номером в Р1
; Отправить брак блоков n1 к Met14
QUEUE
ENTER
DEPART
ADVANCE
LEAVE
TEST E
TRANSFER
LINK
TEST E
TRANSFER
LINK
TRANSFER
LINK
Metl
работы постов
P1 ;
P1 ;
P1 ;
P2 ;
P1 ;
P1,1,Met21 P9,,Met14
Met21
P1,FIFO ; Готовые блоки типа 1 на склад с номером в Р1 P1,2,Met22
Met22
; Сегмент имитации сборки изделий
GENERATE ,,,1 Met3 ASSIGN 1,0 Met13 ASSIGN
TEST L
TEST NE
UNLINK
TEST G Met4 UNLINK
TRANSFER
P9,,Met14 ; Отправить брак блоков n2 к Met14 P1,FIFO ; Готовые блоки типа 2 на склад с номером в Р1 P9,,Met14 ; Отправить брак блоков n3 к Met14 P1,FIFO ; Готовые блоки типа 3 на склад с номером в Р1
Подготовка к циклу
1+,1
Pl,TipBl,Met4 CH*1,0 Pl,Term5,1 Pl,TipBl,Metl3 Pl,Met5,1 ,Met3
Начало цикла по числу типов блоков
Все ли типы блоков?
Есть на складе готовые блоки?
Да
Блоки всех типов есть? Если да, то
отправить блоки на сборку
для следующего изделия Met5 QUEUE Sborka
ENTER Sbor
DEPART Sborka
ADVANCE (Normal(15,Tc_,T0
LEAVE Sbor
Вернуться для проверки наличия всех типов блоковЗанять очередь на пункты сборки Занять пункт сборки Освободить очередь на пункт сборки _)) ; Имитация сборки Освободить пункт сборки
Cегмент имитации работы стендов выходного контроля
Met9 QUEUE ENTER DEPART ADVANCE LEAVE TRANSFER
пункт сборки
KontSbor ; Занять очередь на стенд выходного контроля Kontsb ; Занять стенд выходного контроля KontSbor ; Освободить очередь на стенд выходного контроля (Normal(11,Tp_,T0p_)) ; Имитация работы стенда выходного контроля Kontsb ; Освободить стенд выходного контроля q2_,,Met5 ; Направить в военную приемку, а брак-на замену на
; Сегмент имитации работы военной приемки
Ovpr ; Занять очередь в военную приемку
Konvpr ; Занять военную приемку
Ovpr ; Освободить очередь в военную приемку
(Normal(11,Tpr_,T0pr_)) ; Имитация работы военной приемки Konvpr ; Освободить военную приемку q4_,,Met9 ; Готовые изделия-на склад
QUEUE
SEIZE
DEPART
ADVANCE
RELEASE
TRANSFER ; Сегмент счета блоков и изделий
Term7 TERMINATE ; Количество готовых изделий
Met14 SAVEVALUE P1+,1 ; Количество забракованных блоков всех типов
; Задание времени моделирования и расчет результатов моделирования
GENERATE Vrmod ; Задание времени моделирования
TEST L X$prog,TG1,Met10 ; Если X$Prog< содержимого счетчика завершений, то
40
TERMINATE Term5 TERMINATE
SAVEVALUE prog,TG1 ; записать в X$Prog содержимое счетчика завершений Met10 TEST E TG1,1,Met12 ; Если содержимое счетчика завершений равно 1, то расчет результатов моделирования
SAVEVALUE Kolizd,(INT(N$Term7/X$prog)) ; Количество готовых изделий
ASSIGN 1,0 ; Подготовка к циклу
Met15 ASSIGN 1+,1 ; Начало цикла по числу типов блоков
SAVEVALUE (10+P1),(INT(CH*1/X$Prog)) ; Количество готовых блоков всех типов, оставшихся на складах
SAVEVALUE P1,(INT(X*1/X$Prog)) ; Количество забракованных блоков всех типов
ASSIGN 11,(20+P1) ; Задание номера Х и запись его в Р11
TEST GE P1,TipBl,Met15 ; Все ли типы блоков? Met12 TERMINATE 1
Вариант 6 Постановка задачиПредприятие имеет n1 цехов, производящих n1 типов блоков, т. е. каждый цех производит блоки одного типа. Интервалы выпуска блоков T1, T2, …, Tn1 — случайные. Из n1 блоков собирается одно изделие.
Перед сборкой каждый тип блоков проверяется на n11, n12, …, n1n соответствующих постах. Длительности контроля одного соответствующего блока T11, T12, …, T1n — случайные. На каждом посту бракуется q11, q12, …, q1n % блоков соответственно. Эти блоки в дальнейшем процессе сборки не участвуют и удаляются с постов контроля.
Прошедшие контроль, т. е. не забракованные блоки поступают на один из n2 пунктов сборки. На каждом пункте сборки одновременно собирается только одно изделие. Сборка начинается только тогда, когда имеются все необходимые n1 блоков различных типов. Время сборки Tc случайное.
После сборки изделие поступает на один из n3 стендов выходного контроля. На одном стенде одновременно проверяется только одно изделие. Время проверки Tп случайное. По результатам проверки бракуется q2 % изделий.
Забракованное изделие направляется в цех сборки, где неработоспособные блоки заменяются новыми. Время замены Tc случайное. После замены блоков изделие вновь поступает на один из стендов выходного контроля.
Прошедшие стенд выходного контроля изделия поступают в отдел военной приемки. Время приемки Tпр одного изделия случайное. По результатам приемки бракуется q4 % изделий, которые направляются вновь на стенд выходного контроля.
Принятые военной приемкой изделия направляются на склад.
Исходные данные
n1 = 4; Rav(T1, Tо1) = Rav(19, 6); Exp(T2) = Exp(14); Rav(T3, Tо3) = Rav(15, 8); Exp(T4) = Exp(17);
n11 = 3; q11 = 2; Rav(T11, Tо11) = Rav(12, 6);
n12 = 2; q12 = 3; Exp(T12) = Exp(16);
n13 = 2; q13 = 4; Exp(T13) = Exp(21); Exp(T14) = Exp(17);
n2 = 2; Nor(Tс, Toc) = Nor(22, 2);
n3 = 2; Exp(Tп) = Exp(15);
q2 = 5; Nor(Tпр, Tопр) = Nor(18, 2);
q4 = 3.
41
Значения T1, T2, T3, Т4, Tc, Tп исследователь устанавливает самостоятельно. Результаты моделирования необходимо получить с точностью ε = 0,1 и доверительной вероятностью α = 0,95.Задание на исследование
Разработать имитационную модель функционирования предприятия. Исследовать влияние интервалов выпуска блоков из цехов (T1, T2, T3, Т4), времени сборки (Тс) и проверки (Тп) на стенде выходного контроля на количество и среднее время подготовки изделий, принятых военной приемкой в течение недели (48 часов).
Сделать выводы о загруженности подразделений предприятия и необходимых мерах по повышению эффективности его функционирования.
Программа модели
; Вариант 6
; Модель функционирования предприятия
; Замена имен МКУ номерами
Kontr1 EQU 1 ;
Kontr2 EQU 2 ;
Kontr3 EQU 3 ;
Kontr4 EQU 4 ;
; Задание исходных данных
Замена имен МКУ номерами Замена имен МКУ номерами Замена имен МКУ номерами Замена имен МКУ номерами
EQU EQU EQU EQU EQU EQU
EQU EQU EQU EQU EQU EQU EQU EQU EQU EQU EQU EQU EQU EQU EQU EQU EQU
qll_ ql2_ ql3_ ql4_ q2_ q4_ TipBl VrMod Tl_ T01_ T2_ T3_ T03_ T4_ Tll_ T011_ T12_ T13_ T14_ Tc_ T0c_ Tp_ Tpr_ TOpr
0.02 ; Доля забракованных блоков на постах n11
0.03 ; Доля забракованных блоков на постах n12
0.04 ; Доля забракованных блоков на постах n13
0.06 ; Доля забракованных блоков на постах n14
0.05 ; Доля забракованных изделий на пункте выходного контроля
0.03 ; Доля забракованных изделий военной приемкой
EQU ; Мах количество типов блоков, изготавливаемых цехами
2880 ; Время моделирования, 1 ед. мод. вр. = 1 мин
19 ; Средний интервал выпуска блоков типа 1
6 ; Стандартное отклонение времени выпуска блоков типа 1
Среднее время контроля на постах n12
Среднее время контроля на постах n13
Среднее время контроля на постах n14
Среднее время сборки изделия
Стандартное отклонение времени сборки изделия
Среднее время проверки изделия
Среднее время приема изделия
Стандартное отклонение времени приема изделия
16
21
17
22
2
15
18
2
-
; Средний интервал выпуска блоков типа 2 15 ; Средний интервал выпуска блоков типа 3 8 ; Стандартное отклонение времени выпуска блоков типа 3 18 ; Средний интервал выпуска блоков типа 4
-
; Среднее время контроля на постах n11 6 ; Стандартное отклонение времени контроля на постах n11
Задание количества пунктов сборки и контроля
STORAGE STORAGE STORAGE STORAGE STORAGE STORAGE
Sbor
Kontrl
Kontr2
Kontr3
Kontr4
Kontsb
Количество пунктов сборки Количество постов n11 Количество постов n12 Количество постов n13 Количество постов n14 Количество пунктов сборки
;Сегмент имитации работы цеха 1 без постов контроля
GENERATE T1_,T01_
ASSIGN 1,1 ; Код 1 в параметре 1 транзакта - тип 1 блока
ASSIGN 2,((T11_-T011_)+2#T011_#(RN27/1000)) ; Розыгрыш времени контроля и запись в Р2
ASSIGN 9,q11_ ; Запись в Р9 доли брака блоков после постов контроля
42
TRANSFER ,Met1 ; Сегмент имитации работы цеха 2 без постов контроля
GENERATE (Exponential(32,0,T2_))
ASSIGN 1,2 ; Код 2 в параметре 1 транзакта - тип 2 блока
ASSIGN 2,(Exponential(23,0,T12_)) ; Розыгрыш времени контроля и запись в Р2
ASSIGN 9,q12_ ; Запись в Р9 доли брака блоков после постов контроля
TRANSFER ,Met1
; Сегмент имитации работы цеха 3 без постов контроля
GENERATE T3_,T03_
ASSIGN 1,3 ; Код 3 в параметре 1 транзакта - тип 3 блока
ASSIGN 2,(Exponential(22,0,T13_)) ; Розыгрыш времени контроля и запись в Р2
ASSIGN 9,q13_ ; Запись в Р9 доли брака блоков после постов контроля
TRANSFER ,Met1
; Сегмент имитации работы цеха 4 без постов контроля
GENERATE (Exponential(32,0,T4_))
ASSIGN 1,4 ; Код 4 в параметре 1 транзакта - тип 4 блока
ASSIGN 2,(Exponential(22,0,T14_)) ; Розыгрыш времени контроля и запись в Р2
Сегмент имитации
работы постов P1 P1 P1 P2 P1 10,0 10+,1
P10,P1,Met21 P9,,Met14 P1,FIFO
контроля блоков
Встать в очередь с номером в Р1 Занять МКУ с номером в Р1 Покинуть очередь с номером в Р1 Имитация контроля с временем в Р2 Освободить МКУ с номером в Р1 Подготовка к циклу Начало цикла по числу типов блоков Какой тип блока подготовлен? Отправить брак блоков к Met14 Готовые блоки на склад с номером в Р1
QUEUE
ENTER
DEPART
ADVANCE
LEAVE
ASSIGN
ASSIGN
TEST E
TRANSFER
LINK
Metl
Met21
ASSIGN 9,q14_ ; Запись в Р9 доли брака блоков после постов контроля
; Сегмент имитации сборки изделий
GENERATE ,,,1 Met3 ASSIGN 1,0 Met13 ASSIGN
TEST L
TEST NE
UNLINK
TEST G Met4 UNLINK
TRANSFER
Подготовка к циклу
1+,1
Pl,TipBl,Met4 CH*1,0 Pl,Term5,1 Pl,TipBl,Metl3 Pl,Met5,1 ,Met3
Начало цикла по числу типов блоков
Все ли типы блоков?
Есть на складе готовые блоки?
Да
Блоки всех типов есть? Если да, то
отправить блоки на сборку
для следующего изделия Met5 QUEUE Sborka
ENTER Sbor
DEPART Sborka
ADVANCE (Normal(15,Tc_,T0
LEAVE Sbor
Вернуться для проверки наличия всех типов блоков
Занять очередь на пункты сборки Занять пункт сборки Освободить очередь на пункт сборки _)) ; Имитация сборки Освободить пункт сборки
; Cегмент имитации работы стендов выходного контроля
Met9 QUEUE KontSbor ; Занять очередь на стенд выходного контроля
ENTER Kontsb ; Занять стенд выходного контроля
DEPART KontSbor ; Освободить очередь на стенд выходного контроля
ADVANCE (Exponential(11,0,Tp_)) ; Имитация работы стенда выходного контроля
LEAVE Kontsb ; Освободить стенд выходного контроля
сборки
; Сегмент имитации QUEUE SEIZE DEPART ADVANCE RELEASE TRANSFER
работы военной приемки
Ovpr ; Занять очередь в военную приемку
Konvpr ; Занять военную приемку
Ovpr ; Освободить очередь в военную приемку
(Normal(11,Tpr_,T0pr_)) ; Имитация работы военной приемки Konvpr ; Освободить военную приемку q4_,,Met9 ; Готовые изделия - на склад
; Сегмент счета блоков и изделий
TRANSFER q2_,,Met5 ; Направить в военную приемку, а брак - на замену на пункт
43
Term7 TERMINATE Met14 SAVEVALUE P1+,1
TERMINATE Term5 TERMINATE
; Количество готовых изделий ; Количество забракованных блоков всех типов
; Задание времени моделирования и расчет результатов моделирования
GENERATE Vrmod ; Задание времени моделирования
TEST L X$prog,TG1,Met10 ; Если X$Prog< содержимого счетчика завершений, то
SAVEVALUE prog,TG1 ; записать в X$Prog содержимое счетчика завершений
Met10 TEST E TG1,1,Met12 ; Если содержимое счетчика завершений равно 1, то
расчет результатов моделирования
SAVEVALUE Kolizd,(INT(N$Term7/X$prog)) ; Количество готовых изделий
ASSIGN 1,0 ; Подготовка к циклу
Met15 ASSIGN 1+,1 ; Начало цикла по числу типов блоков
SAVEVALUE (10+P1),(INT(CH*1/X$Prog)) ; Количество готовых блоков всех типов,
оставшихся на складах
SAVEVALUE P1,(INT(X*1/X$Prog)) ; Количество забракованных блоков всех типов
ASSIGN 11,(20+P1) ; Задание номера Х и запись его в Р11
TEST GE P1,TipBl,Met15 ; Все ли типы блоков?
SAVEVALUE TIzd,((AC1/X$Prog)/X$Kolizd); Среднее время подготовки одного изделия
Met12 TERMINATE 1
Вариант 7 Постановка задачи
Предприятие имеет n1 цехов, производящих n1 типов блоков, т. е. каждый цех производит блоки одного типа. Интервалы выпуска блоков T1, T2, …, Tn1 — случайные. Из n1 блоков собирается одно изделие.
Перед сборкой каждый тип блоков проверяется на n11, n12, …, n1n соответствующих постах. Длительности контроля одного соответствующего блока T11, T12, …, T1n — случайные. На каждом посту бракуется q11, q12, …, q1n % блоков соответственно. Эти блоки в дальнейшем процессе сборки не участвуют и удаляются с постов контроля.
Прошедшие контроль, т. е. не забракованные блоки поступают на один из n2 пунктов сборки. На каждом пункте сборки одновременно собирается только одно изделие. Сборка начинается только тогда, когда имеются все необходимые n1 блоков различных типов. Время сборки Tc случайное.
После сборки изделие поступает на один из n3 стендов выходного контроля. На одном стенде одновременно проверяется только одно изделие. Время проверки Tп случайное. По результатам проверки бракуется q2 % изделий.
Забракованное изделие направляется в цех сборки, где неработоспособные блоки заменяются новыми. Время замены Tc случайное. После замены блоков изделие вновь поступает на один из стендов выходного контроля.
Прошедшие стенд выходного контроля изделия поступают в отдел военной приемки. Время приемки Tпр одного изделия случайное. По результатам приемки бракуется q4 % изделий, которые направляются вновь на стенд выходного контроля.
Принятые военной приемкой изделия направляются на склад.
Исходные данные
nl = 4;
nil = 3; nl2 = 2; nl3 = 2;
n2 = 2 *
Rav(Tl, Tоl) Rav(T3, Tо3) qll = 2; ql2 = 3; ql3 = 4;
Rav(19, 6) Rav(15, 8)
Exp(T2) = Exp(14); Exp(T4) = Exp(17); Rav(Tll, Tоll) = Rav(12, 6); Exp(T12) = Exp(16); Exp(21); Exp(T14) = Exp(17);
Exp(T13)
Nor(Tс, Toe) = Nor(22, 2);
44
n3 = 2; q2 = 5; q4 = 3.
Ехр(Тп) = Exp(15);
Nor(Tпр, Топр) = Nor(18, 2);
Значения T1, T2, T3, T4 и законы их распределения и q11 = q13, q12 = q14 исследователь устанавливает самостоятельно.
Результаты моделирования необходимо получить с точностью ε = 0,1 и доверительной вероятностью α = 0,95.
Задание на исследование
Разработать имитационную модель функционирования предприятия. Исследовать влияние интервалов выпуска блоков из цехов (T1, T2, T3, Т4) и их качества (q11, q12, q13, q14) на время выпуска принятых военной приемкой 100 изделий.
Сделать выводы о загруженности подразделений предприятия и необходимых мерах по повышению эффективности его функционирования.
Программа модели
; Вариант 7
; Модель функционирования предприятия
; Замена имен МКУ номерами ; Замена имен МКУ номерами ; Замена имен МКУ номерами ; Замена имен МКУ номерами
; Доля забракованных блоков на постах
; Доля забракованных блоков на постах n12
; Замена имен МКУ номерамиKontr1 EQU 1
Kontr2 EQU 2
Kontr3 EQU 3
Kontr4 EQU 4
; Задание исходных данных
EQU
0.02
qll_
ql2 | EQU |
ql3 | EQU |
ql4 | EQU |
q2 | EQU |
q4 | EQU |
TipBl | EQU |
VrMod | EQU |
Tl | EQU |
T01 | EQU |
T2 | EQU |
T3 | EQU |
T03 | EQU |
0.03
0.04; Доля забракованных блоков на постах n13
0.06; Доля забракованных блоков на постах n14
0.05; Доля забракованных изделий на пункте выходного контроля
0.03; Доля забракованных изделий военной приемкой
4; Мах количество типов блоков, изготавливаемых цехами
2880; Время моделирования, 1 ед. мод. вр. = 1 мин
19; Средний интервал выпуска блоков типа 1
6; Стандартное отклонение времени выпуска блоков типа 1
11; Средний интервал выпуска блоков типа 2
15; Средний интервал выпуска блоков типа 3
8; Стандартное отклонение времени выпуска блоков типа 3
45
Т4 | EQU |
Til | EQU |
ТОН | EQU |
Т12 | EQU |
Т13 | EQU |
Т14 | EQU |
Тс | EQU |
ТОс | EQU |
Тр | EQU |
Трг | EQU |
ТОрг | EQU |
N | EQU |
18; Средний интервал выпуска блоков типа 4
12; Среднее время контроля на постах n11
6; Стандартное отклонение времени контроля на постах n11
16; Среднее время контроля на постах n12
21; Среднее время контроля на постах n13
17; Среднее время контроля на постах n14
2; Среднее время сборки изделия
2; Стандартное отклонение времени сборки изделия
15; Среднее время проверки изделия
18; Среднее время приема изделия
2; Стандартное отклонение времени приема изделия
100; Количество изделий, которое необходимо подготовить
; Задание количества пунктов сборки и контроля
Sbor | STORAGE | 2 |
Kontrl | STORAGE | 3 |
Kontr2 | STORAGE | 2 |
Kontr3 | STORAGE | 2 |
Kontr4 | STORAGE | 2 |
Kontsb | STORAGE | 2 |
; Количество пунктов сборки ; Количество постов n11 ; Количество постов n12 ; Количество постов n13 ; Количество постов n14 ; Количество пунктов сборки
;Сегмент имитации работы цеха 1 без постов контроля
GENERATE T1_,T01_
ASSIGN 1,1; Код 1 в параметре 1 транзакта - тип 1 блока
ASSIGN 2,((T11_-T011_)+2#T011_#(RN27/1000)) ; Розыгрыш времени контроля и
запись в Р2
ASSIGN 9,q11_; Запись в Р9 доли брака блоков после постов контроля
TRANSFER ,Met1
; Сегмент имитации работы цеха 2 без постов контроля
GENERATE (Exponential(32,0,T2_))
ASSIGN 1,2; Код 2 в параметре 1 транзакта - тип 2 блока
ASSIGN 2,(Exponential(23,0,T12_)); Розыгрыш времени контроля и запись в Р2
ASSIGN 9,q12_; Запись в Р9 доли брака блоков после постов контроля
TRANSFER ,Met1
; Сегмент имитации работы цеха 3 без постов контроля
GENERATE T3_,T03_
ASSIGN 1,3; Код 3 в параметре 1 транзакта - тип 3 блока
ASSIGN 2,(Exponential(22,0,T13_)) ; Розыгрыш времени контроля и запись в
Р2
ASSIGN 9,q13_; Запись в Р9 доли брака блоков после постов контроля
TRANSFER ,Met1
; Сегмент имитации работы цеха 4 без постов контроля
GENERATE (Exponential(32,0,T4_))
ASSIGN 1,4; Код 4 в параметре 1 транзакта - тип 4 блока
46
ASSIGN 2,(Exponential(22,0,T14_)) ; Розыгрыш времени контроля и запись вР2
ASSIGN 9,q14_; Запись в Р9 доли брака блоков после постов контроля ; Сегмент имитации работы постов контроля блоков
Metl
Met21
QUEUE | PI |
ENTER | PI |
DEPART | PI |
ADVANCE | P2 |
LEAVE | PI |
ASSIGN | 10,0 |
ASSIGN | 10+,1 |
TEST E | P10,Pl,Met21 |
TRANSFER | P9,,Metl4 |
LINK | PI,FIFO |
; Сегмент имитации сборки изделий
Встать в очередь с номером в Р1 Занять МКУ с номером в Р1 Покинуть очередь с номером в Р1 Имитация контроля с временем в Р2 Освободить МКУ с номером в Р1 Подготовка к циклу Начало цикла по числу типов блоков Какой тип блока подготовлен? Отправить брак блоков к Met14 Готовые блоки на склад с номером в Р1
GENERATE ASSIGN ASSIGN TEST L TEST NE UNLINK TEST G UNLINK TRANSFER
,,,1
Met3 Metl3
1,0
1+,1
Pl,TipBl,Met4
CH*1,0
Pl,Term5,1
Pl,TipBl,Metl3
Met4
Pl,Met5,1
,Met3
для следующего изделия
Подготовка к циклу
Начало цикла по числу типов блоков Все ли типы блоков? Есть на складе готовые блоки? Да
Блоки всех типов есть? Если да, то отправить блоки на сборку ; Вернуться для проверки наличия всех типов блоков
Met5 QUEUE Sborka ; Занять очередь на пункты сборки
ENTER Sbor ; Занять пункт сборки
DEPART Sborka ; Освободить очередь на пункт сборки
ADVANCE (Normal(15,Tc_,T0c_)) ; Имитация сборки
LEAVE Sbor ; Освободить пункт сборки
; Cегмент имитации работы стендов выходного контроля
Met9
QUEUE KontSbor ; Занять очередь на стенд выходного контроля
ENTER Kontsb ; Занять стенд выходного контроля
DEPART KontSbor; Освободить очередь на стенд выходного контроля
ADVANCE (Exponential(11,0,Tp_)) ; Имитация работы стенда выходного контроля
LEAVE Kontsb ; Освободить стенд выходного контроля
сборки
TRANSFER q2_,,Met5 ; Направить в военную приемку, а брак-на замену на пункт
; Сегмент имитации работы военной приемки
QUEUE Ovpr ; Занять очередь в военную приемку
SEIZE Konvpr ; Занять военную приемку
DEPART Ovpr ; Освободить очередь в военную приемку
ADVANCE (Normal(11,Tpr_,T0pr_)) ; Имитация работы военной приемки
TRANSFER q4_,,Met9
Готовые изделия
на склад
RELEASE Konvpr ; Освободить военную приемку
; Сегмент организации завершения моделирования и расчета результатов моделирования
TEST L X$Prog,TG1,Met10 ; Если X$Prog< содержимого счетчика завершений, то SAVEVALUE Prog,TG1 ; записать в X$Prog содержимое счетчика завершений SAVEVALUE NIzd,0 Met10 SAVEVALUE NIzd+,1; Счет количества принятых военной приемкой изделий
TEST E X$NIzd,N_,Term5 TEST E TG1,1,Met12
расчет результатов моделирования
ASSIGN 1,0
Met15 ASSIGN 1+,1
Если принято N_ изделий, зафиксировать один прогон Если содержимое счетчика завершений равно 1, то
Подготовка к циклу
Начало цикла по числу типов блоков
47
SAVEVALUE (10+P1),(INT(CH*1/X$Prog)) ; Количество готовых блоков всех типов, оставшихся на складах
SAVEVALUE P1,(INT(X*1/X$Prog)); Количество забракованных блоков всех типов ASSIGN 11,(20+P1) ; Задание номера Х и запись его в Р11 TEST GE P1,TipBl,Met15 ; Все ли типы блоков? SAVEVALUE TIzd,((AC1/X$Prog)/60); Время подготовки N_ изделий, час SAVEVALUE STIzd,((X$TIzd/N_)#60); Среднее время подготовки одного изделия, мин
Met12 SAVEVALUE NIzd,0; Обнуление X$NIzd TERMINATE 1
Met14 SAVEVALUE P1+,1; Количество забракованных блоков всех типов TERMINATE
Term5 TERMINATE ; Вывод вспомогательных транзактов
Вариант 8 Постановка задачи
Предприятие имеет n1 цехов, производящих n1 типов блоков, т. е. каждый цех производит блоки одного типа. Интервалы выпуска блоков T1, T2, …, Tn1 — случайные. Из n1 блоков собирается одно изделие.
Перед сборкой каждый тип блоков проверяется на n11, n12, …, n1n соответствующих постах. Длительности контроля одного соответствующего блока T11, T12, …, T1n — случайные. На каждом посту бракуется q11, q12, …, q1n % блоков соответственно. Эти блоки в дальнейшем процессе сборки не участвуют и удаляются с постов контроля.
Прошедшие контроль, т. е. не забракованные блоки поступают на один из n2 пунктов сборки. На каждом пункте сборки одновременно собирается только одно изделие. Сборка начинается только тогда, когда имеются все необходимые n1 блоков различных типов. Время сборки Tc случайное.
После сборки изделие поступает на один из n3 стендов выходного контроля. На одном стенде одновременно проверяется одно изделие. Время проверки Tп случайное. По результатам проверки бракуется q2 % изделий. Причиной брака может быть от одного до q3 блоков.
Забракованное изделие направляется в цех сборки, где неработоспособные блоки заменяются новыми. Время замены Tз одного блока случайное. После замены блоков изделие вновь поступает на один из стендов выходного контроля. Блоки, которые были заменены только один раз, вновь направляются на соответствующие посты входного контроля. Блоки, замененные более одного раза, в дальнейшем процессе сборки изделия не участвуют и удаляются.
Прошедшие стенд выходного контроля изделия поступают в отдел военной приемки. Время приемки Tпр одного изделия случайное. По результатам приемки бракуется q4 % изделий, которые направляются вновь на стенд выходного контроля. Принятые военной приемкой изделия направляются на склад.
Исходные данные
n1 = 3; Exp(T1) = Exp(22); Rav(T2, Tо2) = Rav(18, 4);
Rav(T3, Tо3) = Rav(27, 5);
n11 = 2; Exp(T11) = Exp(7); n12 = 2; Rav(T12, Tо12) = Rav(9, 3);
n13 = 2; Exp(T13) = Exp(10);
n2 = 2; Nor(Tс, Tос) = Nor(18, 2); n3 = 2; Nor(Tп, Tоп) = Nor(12, 2);
q3 = 2; Exp(Tз) = Exp(12); Nor(Tпр, Tопр) = Nor(15, 2).
Величины брака q11, q12, q13 для n11, n12, n13 соответственно, q2 и q4 исследователь устанавливает самостоятельно. Результаты моделирования необходимо получить с точностью ε = 1 и доверительной вероятностью α = 0,99.
48
Задание на исследование
Разработать имитационную модель функционирования предприятия. Исследовать влияние качества изготовления блоков q11, q12, q13 на количество принятых военной приемкой изделий в течение недели (48 часов).
Сделать выводы о загруженности подразделений предприятия и необходимых мерах по повышению эффективности его функционирования.
Программа модели
; Вариант 8
; Модель функционирования предприятия
; Изделия, забракованные на стендах выходного контроля из-за нескольких типов ;блоков,
направляются на пункты сборки, где блоки заменяются.
; После замены блоков изделие направляется на стенды выходного контроля,
; блоки, прошедшие первичную замену, направляются на посты конроля цехов, а ;прошедшие
вторичную замену - бракуются.
; После военной приемки изделие вновь направляется на стенды выходного кон;троля.
Kontr1 EQU 1 Kontr2 EQU 2 Kontr3 EQU 3 ; Задание исходных данных
Замена имен МКУ номерами Замена имен МКУ номерами Замена имен МКУ номерами
; Замена имен МКУ номерамиEQU EQU EQU EQU EQU EQU EQU EQU EQU EQU EQU EQU EQU EQU EQU EQU EQU EQU EQU EQU EQU EQU EQU EQU
qll_ ql2_ ql3_ q2_ q4_ q3_ TipBl VrMod Tl_ T2_ T02_ T3_ T03_ Tll_ T12_ T012_ T13_ Tc_ T0c_ Tp_ T0p_ Tz_ Tpr_ TOpr
0.01 ; Доля забракованных блоков на постах n11
0.03 ; Доля забракованных блоков на постах n12
0.05 ; Доля забракованных блоков на постах n13
0.05; Доля забракованных изделий на пункте выходного контроля
0.05; Доля забракованных изделий военной приемкой
2; Мах количество блоков в изделии для замены после контроля
3; Мах количество типов блоков, изготавливаемых цехами
288; Время моделирования, 1 ед. мод. вр. = 1 мин
22 ; Средний интервал выпуска блоков типа 1
18 ; Средний интервал выпуска блоков типа 2
4; Стандартное отклонение времени выпуска блоков типа 2
27 ; Средний интервал выпуска блоков типа 3
5; Стандартное отклонение времени выпуска блоков типа 3
7 ; Среднее время контроля на постах n11
Задание количества пунктов сборки и контроля
STORAGE 2
STORAGE 2
STORAGE 2
STORAGE 2
STORAGE 2
Количество пунктов сборки Количество постов n11 Количество постов n12 Количество постов n13 Количество пунктов сборки
Sbor
Kontrl
Kontr2
Kontr3
Kontsb
;Сегмент имитации работы цеха 1 без постов контроля GENERATE (Exponential(32,0,T1_)) ASSIGN 1,1; Код 1 в параметре 1 транзакта - тип 1 блока
-
; Среднее время контроля на постах n12 3; Стандартное отклонение времени контроля на постах n12
-
; Среднее время контроля на постах n13 18 ; Среднее время сборки изделия 2; Стандартное отклонение времени сборки изделия 18 ; Среднее время проверки изделия 2; Стандартное отклонение времени проверки изделия 12; Время замены одного забракованного блока 15 ; Среднее время приема изделия 2; Стандартное отклонение времени приема изделия
49
Р2
ASSIGN 2,(Exponential(23,0,T11_)) ; Розыгрыш времени контроля и запись в
ASSIGN 9,q11_; Запись в Р9 доли брака блоков после постов контроля TRANSFER ,Met1
; Сегмент имитации работы цеха 2 без постов контроля
T2_,T02_
1,2; Код 2 в параметре 1 транзакта - тип 2 блока
2,((T12_-T012_)+2#T012_#(RN27/1000)) ; Розыгрыш времени контроля и
9,q12_; Запись в Р9 доли брака блоков после постов контроля
GENERATE ASSIGN ASSIGN запись в Р2
ASSIGN TRANSFER ,Met1
; Сегмент имитации работы цеха 3 без постов контроля GENERATE T3_,T03_
Р2
ASSIGN
9,q13_; Запись в Р9 доли брака блоков после постов контроля
ASSIGN 1,3; Код 3 в параметре 1 транзакта - тип 3 блока ASSIGN 2,(Exponential(22,0,T13_)) ; Розыгрыш времени контроля и запись в
Сегмент имитации
работы постов P1 P1 P1 P2 P1 10,0 10+,1
P10,P1,Met21 P9,,Met14 P1,FIFO
контроля блоков
QUEUE
ENTER
DEPART
ADVANCE
LEAVE
ASSIGN
ASSIGN
TEST E
TRANSFER
LINK
Metl
Met21
Встать в очередь с номером в Р1 Занять МКУ с номером в Р1 Покинуть очередь с номером в Р1 Имитация контроля с временем в Р2 Освободить МКУ с номером в Р1 Подготовка к циклу Начало цикла по числу типов блоков Какой тип блока подготовлен? Отправить брак блоков к Met14 Готовые блоки на склад с номером в Р1
; Сегмент имитации сборки изделий
GENERATE ,,,1 Met3 ASSIGN 1,0 Met13 ASSIGN
TEST L
TEST NE
UNLINK
TEST G Met4 UNLINK
TRANSFER
Подготовка к циклу
1+,1
Pl,TipBl,Met4 СН*1,О Pl,Term5,l Pl,TipBl,Metl3 Pl,Met5,1 ,Met3
Начало цикла по числу типов блоков
Есть на складе готовые блоки?
Да
Блоки всех типов есть? Если да, то
отправить блоки на сборку
для следующего изделия Met5 QUEUE Sborka
ENTER Sbor
DEPART Sborka
ADVANCE (Normal(15,Tc_,T0c
LEAVE Sbor ;
Вернуться для проверки наличия всех типов блоков
Занять очередь на пункты сборки Занять пункт сборки Освободить очередь на пункт сборки _)) ; Имитация сборки Освободить пункт сборки
; Cегмент имитации работы стендов выходного контроля
Met9 QUEUE KontSbor ; Занять очередь на стенд выходного контроля
ENTER Kontsb ; Занять стенд выходного контроля
DEPART KontSbor; Освободить очередь на стенд выходного контроля
ADVANCE (Normal(11,Tp_,T0p_)) ; Имитация работы стенда выходного контроля
LEAVE Kontsb ; Освободить стенд выходного контроля
TRANSFER q2_,,Met6; Направить в военную приемку, а брак-на замену
; Сегмент имитации работы военной приемки
QUEUE Ovpr ; Занять очередь в военную приемку
SEIZE Konvpr ; Занять военную приемку
DEPART Ovpr ; Освободить очередь в военную приемку
ADVANCE (Normal(11,Tpr_,T0pr_)) ; Имитация работы военной приемки
TRANSFER q4_,,Met9 ; Сегмент счета блоков и изделий
Готовые изделия-на склад
50
RELEASE Konvpr ; Освободить военную приемку
Term7 TERMINATE ; Количество готовых изделий
Met14 SAVEVALUE P1+,1; Количество забракованных блоков всех типов TERMINATE
; Сегмент имитации замены блоков на пунктах сборки
; Определение количества блоков, подлежащих замене
Met6 ASSIGN 6,(RN713/1000) ; Обращение к RN и запись в P6
ASSIGN 3,0 ; Подготовка к циклу
Met7 ASSIGN 3+,1; Начало цикла по количеству блоков, подлежащих замене
TEST LE P6,(P3#(1/q3_)),Met7 ; Если условие выполняется, то
Определение типов блоков, подлежащих замене, и имитация их замены на пунктах
сборки Met11
Met8
ределен и Met17
ASSIGN 5,P3 ; занести в Р5 количество блоков, подлежащих замене
ASSIGN
ASSIGN
ASSIGN
ASSIGN
ASSIGN
TEST LE
он в Р3
ASSIGN
ASSIGN
TEST E
7,0 ; Подготовка к внешнему циклу по числу блоков, подлежащих замене 7+,1 ; Начало внешнего цикла по числу блоков, подлежащих замене 6,(RN73/1000) ; Обращение к RN и запись в P6
3,0 ; Подготовка к внутреннему циклу по числу типов блоков 3+,1; Начало внутреннего цикла по числу типов блоков P6,(P3#(1/TipBl)),Met8 ; Если условие выполняется, то тип блока оп-
4,0; Подготовка к циклу по числу типов блоков
4+,1 ; Начало цикла по числу типов блоков
P3,P4,Met17 ; При выполнении условия тип блока определен TEST NE CH*3,0 ; Есть ли готовые блоки этого типа? Если есть, ASSIGN 6,(Exponential(47,0,Tz_)) ; Разыграть время замены блока
PRIORITY
QUEUE
ENTER
DEPART
ADVANCE
LEAVE
UNLINK
TEST GE
TRANSFER
1
Sborka
Sbor
Sborka
P6
Sbor
P3,Metl9,1
P7,P5,Metll
Metl6
,Met9 8+,l
контроля Met19
Дать более высокий приоритет Встать в очередь на пункты сборки Занять пункт сборки Покинуть очередь на пункты сборки Замена блока Освободить пункт сборки Замененный блок Если условие выполняется, то все типы блоков заменены Направить изделие после замены блоков на стенды выходного
ASSIGN отправлен на посты контроля цеха
TEST E P8,2,Met1 контроля цеха Met20 ASSIGN 10,(20+P1)
SAVEVALUE P10+,1
TERMINATE на посты контроля цеха Term5 TERMINATE
; Код 1 - признак того, что этот блок один раз был
; Если код 1, направить замененный блок на посты
направляются
Запись признака первой замены блока Блоки с кодом 2, т. е. вторично, не
; Задание времени моделирования и расчет результатов моделирования
GENERATE Vrmod ; Задание времени моделирования
ний, то Met10
TEST L X$prog,TG1,Met10 ; Если X$Prog< содержимого счетчика заверше-
SAVEVALUE prog,TG1 ; записать в X$Prog содержимое счетчика завершений
TEST E TG1,1,Met12 ; Если содержимое счетчика завершений равно 1, то рассчитать результаты моделирования
SAVEVALUE Kolizd,(INT(N$Term7/X$prog)) ; Количество готовых изделий
ASSIGN 1,0 ; Подготовка к циклу
Met15 ASSIGN 1+,1 ; Начало цикла по числу типов блоков
SAVEVALUE (10+P1),(INT(CH*1/X$Prog)) ; Количество готовых блоков всех типов, оставшихся на складах
SAVEVALUE P1,(INT(X*1/X$Prog)) ; Количество забракованных блоков всех типов
TEST GE P1,TipBl,Met15 Met12 TERMINATE 1
51
Вариант 9
Постановка задачи
Предприятие имеет n1 цехов, производящих n1 типов блоков, т. е. каждый цех производит блоки одного типа. Интервалы выпуска блоков T1, T2, …, Tn1 — случайные. Из n1 блоков собирается одно изделие.
Перед сборкой каждый тип блоков проверяется на n11, n12, …, n1n соответствующих постах. Длительности контроля одного соответствующего блока T11, T12, …, T1n — случайные. На каждом посту бракуется q11, q12, …, q1n % блоков соответственно. Эти блоки в дальнейшем процессе сборки не участвуют и удаляются с постов контроля.
Прошедшие контроль, т. е. не забракованные блоки поступают на один из n2 пунктов сборки. На каждом пункте сборки одновременно собирается только одно изделие. Сборка начинается только тогда, когда имеются все необходимые n1 блоков различных типов. Время сборки Tc случайное.
После сборки изделие поступает на один из n3 стендов выходного контроля. На одном стенде одновременно проверяется одно изделие. Время проверки Tп случайное. По результатам проверки бракуется q2 % изделий. Причиной брака может быть от одного до q3 блоков.
Забракованное изделие направляется в цех сборки, где неработоспособные блоки заменяются новыми. Время замены Tз одного блока случайное. После замены блоков изделие вновь поступает на один из стендов выходного контроля. Блоки, которые были заменены только один раз, вновь направляются на соответствующие посты входного контроля. Блоки, замененные более одного раза, в дальнейшем процессе сборки изделия не участвуют и удаляются.
Прошедшие стенд выходного контроля изделия поступают в отдел военной приемки. Время приемки Tпр одного изделия случайное. По результатам приемки бракуется q4 % изделий, которые направляются вновь на стенд выходного контроля.
Принятые военной приемкой изделия направляются на склад.
Исходные данные
n1 = 3; Exp(T1) = Exp(22); Rav(T2, Tо2) = Rav(18, 4);
Rav(T3, Tо3) = Rav(27, 5);
n11 = 2; Exp(T11) = Exp(7); n12 = 2; Rav(T12, Tо12) = Rav(9, 3);
n13 = 2; Exp(T13) = Exp(10);
n2 = 2; Nor(Tс, Tос) = Nor(18, 2); n3 = 2; Nor(Tп, Tоп) = Nor(12, 2);
q3 = 2; Exp(Tз) = Exp(12); Nor(Tпр, Tопр) = Nor(15, 2).
Величины брака q11, q12, q13 для n11, n12, n13 соответственно, q2 и q4 исследователь устанавливает самостоятельно. Результаты моделирования необходимо получить с точностью ε = 1 и доверительной вероятностью α = 0,99.
Задание на исследование
Разработать имитационную модель функционирования предприятия. Исследовать влияние интервалов выпуска блоков из цехов (T1, T2, T3, Т4) и их качества (q11, q12, q13, q14) на время выпуска принятых военной приемкой 100 изделий.
Сделать выводы о загруженности подразделений предприятия и необходимых мерах по повышению эффективности его функционирования.
52
Программа модели
; Вариант 9
; Модель функционирования предприятия
; Изделия, забракованные на стендах выходного контроля из-за нескольких типов блоков,
; направляются на пункты сборки, где блоки заменяются.
; После замены блоков изделие направляется на стенды выходного контроля,
; блоки, прошедшие первичную замену, направляются на посты конроля цехов, а прошедшие
вторичную замену - бракуются.
; После военной приемки изделие вновь направляется на стенды выходного контроля.
; Замена имен МКУ номерами ; Замена имен МКУ номерами ; Замена имен МКУ номерами
Kontrl Kontr2 Kontr3
EQU EQU EQU
; Замена имен МКУ номерамиЗадание исходных данных
EQU EQU EQU EQU EQU EQU EQU EQU EQU EQU EQU EQU EQU EQU EQU EQU EQU EQU EQU EQU EQU EQU EQU EQU EQU
qll_ ql2_ ql3_ q2_ q4_ q3_ TipBl VrMod Tl_ T2_ T02_ T3_ T03_ Tll_ T12_ T012_ T13_ Tc_ T0c_ Tp_ T0p_ Tz_ Tpr_ T0pr_ N
0.01 ; Доля забракованных блоков на постах n11
0.03 ; Доля забракованных блоков на постах n12
0.05 ; Доля забракованных блоков на постах n13
0.05; Доля забракованных изделий на пункте выходного контроля
0.05; Доля забракованных изделий военной приемкой
2; Мах количество блоков в изделии для замены после контроля
3; Мах количество типов блоков, изготавливаемых цехами
2880; Время моделирования, 1 ед. мод. вр. = 1 мин
22 ; Средний интервал выпуска блоков типа 1
18 ; Средний интервал выпуска блоков типа 2
4; Стандартное отклонение времени выпуска блоков типа 2
27 ; Средний интервал выпуска блоков типа 3
5; Стандартное отклонение времени выпуска блоков типа 3
7 ; Среднее время контроля на постах n11
-
; Среднее время контроля на постах n12 3; Стандартное отклонение времени контроля на постах n12
-
; Среднее время контроля на постах n13 18 ; Среднее время сборки изделия 2; Стандартное отклонение времени сборки изделия 18 ; Среднее время проверки изделия 2; Стандартное отклонение времени проверки изделия 12; Время замены одного забракованного блока 15 ; Среднее время приема изделия 2; Стандартное отклонение времени приема изделия 100; Количество изделий, которые должны быть приняты
Задание количества пунктов сборки и контроля
STORAGE 2
STORAGE 2
STORAGE 2
STORAGE 2
STORAGE 2
Sbor
Kontrl
Kontr2
Kontr3
Kontsb
Количество пунктов сборки Количество постов n11 Количество постов n12 Количество постов n13 Количество пунктов сборки
;Сегмент имитации работы цеха 1 без постов контроля
GENERATE ASSIGN ASSIGN ASSIGN TRANSFER ,Met1
(Exponential(32,0,T1_))
1,1; Код 1 в параметре 1 транзакта - тип 1 блока
2,(Exponential(23,0,T11_)) ; Розыгрыш времени контроля и запись в Р2 9,q11_; Запись в Р9 доли брака блоков после постов контроля
; Сегмент имитации работы цеха 2 без постов контроля
GENERATE T2_,T02_
ASSIGN 1,2; Код 2 в параметре 1 транзакта - тип 2 блока
ASSIGN 2,((T12_-T012_)+2#T012_#(RN27/1000)) ; Розыгрыш времени контроля и запись в Р2
53
ASSIGN 9,q12_; Запись в Р9 доли брака блоков после постов контроля
TRANSFER ,Met1
; Сегмент имитации работы цеха 3 без постов контроля GENERATE T3_,T03_
ASSIGN 1,3; Код 3 в параметре 1 транзакта - тип 3 блока
Сегмент имитации
работы постов P1 P1 P1 P2 P1 10,0 10+,1
P10,P1,Met21 P9,,Met14 P1,FIFO
контроля блоков
Встать в очередь с номером в Р1 Занять МКУ с номером в Р1 Покинуть очередь с номером в Р1 Имитация контроля с временем в Р2 Освободить МКУ с номером в Р1 Подготовка к циклу Начало цикла по числу типов блоков Какой тип блока подготовлен? Отправить брак блоков к Met14 Готовые блоки на склад с номером в Р1
QUEUE
ENTER
DEPART
ADVANCE
LEAVE
ASSIGN
ASSIGN
TEST E
TRANSFER
LINK
ASSIGN 2,(Exponential(22,0,T13_)) ; Розыгрыш времени контроля и запись в Р2 ASSIGN 9,q13_; Запись в Р9 доли брака блоков после постов контроля
Metl
Met21
; Сегмент имитации сборки изделий
GENERATE ,,,1 Met3 ASSIGN 1,0 Met13 ASSIGN
TEST L
TEST NE
UNLINK
TEST G Met4 UNLINK
TRANSFER
Подготовка к циклу
1+,1
Pl,TipBl,Met4 CH*1,0 Pl,Term5,1 Pl,TipBl,Metl3 Pl,Met5,1 ,Met3
Начало цикла по числу типов блоков
Есть на складе готовые блоки?
Да
Блоки всех типов есть? Если да, то
отправить блоки на сборку
для следующего изделия Met5 QUEUE Sborka
ENTER Sbor
DEPART Sborka
ADVANCE (Normal(15,Tc_,T0
LEAVE Sbor
Вернуться для проверки наличия всех типов блоков
Занять очередь на пункты сборки Занять пункт сборки Освободить очередь на пункт сборки _)) ; Имитация сборки Освободить пункт сборки
работы стендов выходного контроля
KontSbor ; Занять очередь на стенд выходного контроля Kontsb ; Занять стенд выходного контроля KontSbor; Освободить очередь на стенд выходного контроля (Normal(11,Tp_,T0p_)) ; Имитация работы стенда выходного контроля Kontsb ; Освободить стенд выходного контроля q2_,,Met6; Направить в военную приемку, а брак-на замену
работы военной приемки
Ovpr ; Занять очередь в военную приемку
Konvpr ; Занять военную приемку
Ovpr ; Освободить очередь в военную приемку
(Normal(11,Tpr_,T0pr_)) ; Имитация работы военной приемки Konvpr ; Освободить военную приемку q4_,,Met9 ; Готовые изделия-на склад
; Cегмент имитации Met9 QUEUE ENTER DEPART ADVANCE LEAVE TRANSFER ; Сегмент имитации QUEUE SEIZE DEPART ADVANCE RELEASE TRANSFER
; Сегмент организации завершения моделирования и расчета результатов моделирования
TEST L X$Prog,TG1,Met10 ; Если X$Prog< содержимого счетчика завершений, то SAVEVALUE Prog,TG1 ; записать в X$Prog содержимое счетчика завершений SAVEVALUE NIzd,0
Met10 SAVEVALUE NIzd+,1; Счет количества принятых военной приемкой изделий
TEST E X$NIzd,N_,Term5 ; Если принято N_ изделий, зафиксировать один прогон TEST E TG1,1,Met12 ; Если содержимое счетчика завершений равно 1, то
; Подготовка к циклу Начало цикла по числу типов блоков
; Количество готовых блоков всех типов,
расчет результатов моделирования ASSIGN 1,0
Met15 ASSIGN 1+,1
SAVEVALUE (10+P1),(INT(CH*1/X$Prog))
оставшихся на складах
54
SAVEVALUE P1,(INT(X*1/X$Prog)) ; Количество забракованных блоков всех типов
ASSIGN 11,(20+P1) ; Задание номера Х и запись его в Р11
TEST GE P1,TipBl,Met15 ; Все ли типы блоков?
SAVEVALUE TIzd,((AC1/X$Prog)/60) ; Время подготовки N_ изделий, час
SAVEVALUE STIzd,((X$TIzd/N_)#60) ; Среднее время подготовки одного изделия,
SAVEVALUE NIzd,0 ; Обнуление X$NIzd
TERMINATE 1
SAVEVALUE P1+,1; Количество забракованных блоков всех типов
TERMINATE
мин Met12
Met14
Сегмент имитации замены блоков на пунктах сборки
Met6 Met7
Определение количества блоков, подлежащих замене
ASSIGN 6,(RN713/1000) ; Обращение к RN и запись в P6
ASSIGN 3,0 ; Подготовка к циклу
ASSIGN 3+,1; Начало цикла по количеству блоков, подлежащих замене TEST LE P6,(P3#(1/q3_)),Met7 ; Если условие выполняется, то ASSIGN 5,P3 ; занести в Р5 количество блоков, подлежащих замене ; Определение типов блоков, подлежащих замене, и имитация их замены на пунктах сборки
ASSIGN ASSIGN ASSIGN ASSIGN TEST LE
ределен и он в Р3 ASSIGN
Met17 ASSIGN TEST E TEST NE ASSIGN PRIORITY QUEUE ENTER DEPART ADVANCE LEAVE UNLINK
Met16 TEST GE TRANSFER
контроля
Met19 ASSIGN
посты контроля цеха TEST E
цеха
Met20
Metll
Met8
ASSIGN 7,0 ; Подготовка к внешнему циклу по числу блоков, подлежащих замене 7+,1 ; Начало внешнего цикла по числу блоков, подлежащих замене 6,(RN73/1000) ; Обращение к RN и запись в P6 3,0 ; Подготовка к внутреннему циклу по числу типов блоков 3+,1; Начало внутреннего цикла по числу типов блоков P6,(P3#(1/TipBl)),Met8 ; Если условие выполняется, то тип блока оп-
4,0
4+,l
P3,P4,Metl7
CH*3,0
6,(Exponential(47,
1
Sborka
Sbor
Sborka
P6
Sbor
P3,Metl9,1
Подготовка к циклу по числу типов блоков Начало цикла по числу типов блоков При выполнении условия тип блока определен Есть ли готовые блоки этого типа? Если есть, 0,Tz_)) ; Разыграть время замены блока Дать более высокий приоритет Встать в очередь на пунты сборки Занять пункт сборки Покинуть очередь на пункты сборки Замена блока Освободить пункт сборки Замененный блок P7,P5,Met11 ; Если условие выполняется, то все типы блоков заменены ,Met9 ; Направить изделие после замены блоков на стенды выходного
ASSIGN 10,(20+P1) SAVEVALUE P10+,1
8+,1 ; Код 1 - признак того, что этот блок один раз был отправлен на P8,2,Met1 ; Если код 1, направить замененный блок на посты контроля
TERMINATE TERMINATE
Запись признака первой замены блока
Блоки с кодом 2,
цеха Term5
т. е. вторично, не направляются на посты контроля
2.3. Модели вычислительного комплекса коммутации сообщений Вариант 10 Постановка задачи
На вычислительный комплекс коммутации сообщений (ВККС) поступают сообщения от n1 абонентов с интервалами времени T1, T2, …, Tn1. Сообщения могут быть n2 категорий с вероятностями р1, р2, …, рn2 (p1+p2+...+pn2 = 1) и вычислительными сложностями S1, S2,... , Sn2 операций (оп) соответственно. Вычислительные сложности случайные. ВККС имеет входной буфер емкостью L
55
байт для хранения сообщений, ожидающих передачи. Сообщения 1-й категории обладают относительным приоритетом по отношению к сообщениям остальных категорий при обработке сообщений на ВККС. В буфере сообщения размещаются в соответствии с приоритетом.
ВККС обрабатывает сообщения с производительностью Q оп/с. После обработки сообщения передаются по n3 каналам связи. Скорость передачи Vп бит/с. Если после обработки сообщения все n3 канала связи заняты, то обработанное сообщение помещается в буфер, если в нем есть место.
ВККС и каналы связи имеют конечную надежность. Интервалы времени Tот1 и Tот2 между отказами ВККС и каналов связи случайные. Длительности восстановления Tв1 и Tв2 ВККС и каналов связи случайные. При отказе канала связи передаваемые сообщения 1-й категории сохраняются в буфере. При выходе из строя ВККС с вероятностью Pс все сообщения в буфере сохраняются, а передача сообщений по каналам связи прекращается.
Исходные данные
n1 = 3; Exp(T1) = Exp(2.5); Rav(T1,Tо1) = Rav(3.2, 1.2);
Exp(T3) = Exp(3.1);
Nor(S1, Sо1) = Nor(53000, 6100);
Nor(S2, Sо2) = Nor(86000, 4500);
Q=3600 оп/с;
n2 = 2; p1 = 0.6; P2 = 0.4;
n3 = 2; Exp(Tот1) = Exp(3600); Exp(Tв1) = Exp(3.7);
Exp(Tот2) = Exp(1800); Exp(Tв2) = Exp(4.2);
Pс = 0.7; Vп = 5000 бит/с.
Значения емкостей L2 и L2 накопителей, интервалов времени T1, T2, T3 и вероятностей P1, P2 исследователь от исходных данных изменяет самостоятельно.
Результаты моделирования необходимо получить с точностью ε = 0,01 и доверительной вероятностью α = 0,99.
Задание на исследование
Разработать имитационную модель функционирования ВККС. Исследовать влияние емкостей входных накопителей, интервалов времени T1, T2, T3 и вероятностей P1, P2 категорий сообщений на вероятность передачи сообщений по категориям и в целом через ВККС в течение двух часов.
Сделать выводы о загруженности элементов ВККС и необходимых мерах по повышению эффективности его функционирования.
Программа модели
; Вариант 10
;Задание исходных данных
VrMod EQU 7200; Время моделирования, 1 ед. мод. вр. = 1с
NCan EQU 2 ; Число каналов
T1_ EQU 132.5; Средний интервал времени поступления сообщений от источника 1
T2_ EQU 165.2; Средний интервал времени поступления сообщений от источника 2
T02_ EQU 13;Среднеквадратическое отклонение интервала времени
; поступления сообщений от источника 2
T3_ EQU 85.1; Средний интервал времени поступления сообщений от источника 3
56
p1_ EQU 0.6; Вероятность поступления сообщений 1 категорииEQU (байт)
EQU категории
EQU (байт)
EQU категории
EQU
EQU
EQU
EQU
EQU
EQU
EQU
EQU
EQU
Sl_ рии S01_ щений 1 S2_
оп
оп
рии,
S02_
щений
Q_
V_
Pc_
Ll_
L2_
TOtkl
T0tk2
TVostl
TVost2
53000; Среднее значение вычислительной сложности сообщений 1 катего-6100; Среднеквадратическое отклонение вычислительной сложности сооб-86000; Среднее значение вычислительной сложности сообщений 2 катего-5000; Среднеквадратическое отклонение вычислительной сложности сооб-
2
3600
5000
0.7
2500000
5
3600
1800
3.7
4.2
Производительность ВККС, оп/c
Скорость передачи, бит/с
Вероятность потери сообщений при отказе ВККС
Емкость накопителя ВККС, байт
Емкость накопителя каналов связи Среднее время между отказами ВККС Среднее время между отказами каналов Среднее время восстановления ВККС Среднее время восстановления каналов
DL1 VARIABLE 1 категории VrPer1 VARIABLE DL2 VARIABLE ния 2 категории
INT(NORMAL(114,S1_,S01_)); Длины (вычислительной сложности) сообщения
(P2/V_)#8 ; Времени передачи сообщения 1 категории INT(NORMAL(144,S2_,S02_)) ; Длины (вычислительной сложности)
сообще-
;Описание арифметических выражений вычисления
VrPer2
VrObr1
VrObr2
VPerS1
категории
VPerS2
тегории
VPotS1
тегории
VPotS2
гории
(P2/V_)#8 ; Времени передачи сообщения 2 категории
P2/Q_ ; Времени обработки сообщения 1 категории
P2/Q_ ; Времени обработки сообщения 2 категории
N$Ter1/(N$Met01+N$Met02+N$Met03) ; Вероятности передачи сообщений 1
VARIABLE VARIABLE VARIABLE VARIABLE
VARIABLE N$Ter2/(N$Met1+N$Met2+N$Met3) ; Вероятности передачи сообщений 2 ка-VARIABLE N$Ter3/(N$Met01+N$Met02+N$Met03) ; Вероятности потери сообщений 1 ка-VARIABLE N$Ter4/(N$Met1+N$Met2+N$Met3) ; Вероятности потери сообщений 2 кате-
; Сегмент имитации GENERATE
; Имитации ASSIGN TRANSFER
Met01 ASSIGN ASSIGN ASSIGN ASSIGN PRIORITY TRANSFER
сообщений от абонента 1
(Exponential(11,0,T1_)) ; Источник 1 сообщений сообщений 1 категории
-
; Код в Р7 - признак попадания в накопитель ВККС p1_,Met01,Met1 ; Розыгрыш поступления сообщений 1 и 2 категорий
-
; Код 1 в Р1 - признак 1 категории 2,V$DL1 ; Занесение в Р2 длины (вычислительной сложности) сообщения 3,V$VrPer1 ; Занесение в Р3 времени передачи сообщения 8,V$VrObr1 ; Занесение в Р8 времени обработки сообщения 1 ; Сообщению 1 категории - высокий приоритет ,Met111 ; Отправить сообщение 1 категории на ВККС
Имитации сообщений 2 категории
Metl
ASSIGN 1,2 ; Код 2 в Р1 - признак 2 категории
ASSIGN 2,V$DL2 ; Занесение в Р2 длины (вычислительной сложности) сообщения
ASSIGN 3,V$VrPer2 ; Занесение в Р3 времени передачи сообщения
ASSIGN 8,V$VrObr2 ; Занесение в Р8 времени обработки сообщения
;Сегмент имитации сообщений от абонента 2
TRANSFER ,Met111 ; Отправить сообщение 2 категории на ВККС
GENERATE ASSIGN
T2_,T02 7,0
Источник 2 сообщений
Код в Р7 - признак попадания в накопитель ВККС
Имитации сообщений 1 категории
TRANSFER p1_,Met02,Met2 ; Розыгрыш поступления сообщений 1 и 2 категорий
Met02
ASSIGN 1,1 ; Код 1 в Р1 - признак 1 категории
ASSIGN 2,V$DL1 ; Занесение в Р2 длины (вычислительной сложности) сообщения
ASSIGN 3,V$VrPer1 ; Занесение в Р3 времени передачи сообщения
57
ASSIGN 8,V$VrObr1 ; Занесение в Р8 времени обработки сообщения
PRIORITY 1 TRANSFER ,Met111
Сообщению 1 категории - высокий приоритет Отправить сообщение 1 категории на ВККС
; Имитации сообщений 2 категории
Met2 ASSIGN 1,2 ; Код 2 в Р1 - признак 2 категории
ASSIGN 2,V$DL2 ; Занесение в Р2 длины (вычислительной сложности) сообщения ASSIGN 3,V$VrPer2 ; Занесение в Р3 времени передачи сообщения ASSIGN 8,V$VrObr2 ; Занесение в Р8 времени обработки сообщения TRANSFER ,Met111 ; Отправить сообщение 2 категории на ВККС
;Сегмент имитации сообщений от абонента 3
GENERATE (Exponential(11,0,T3_)) ; Источник 3 сообщений
ASSIGN 7,0 ; Код в Р7 - признак попадания в накопитель ВККС
; Имитации сообщений 1 категории
TRANSFER p1_,Met03,Met3 ; Розыгрыш поступления сообщений 1 и 2 категорий
Met03 ASSIGN 1,1 ; Код 1 в Р1 - признак 1 категории
ASSIGN 2,V$DL1 ; Занесение в Р2 длины (вычислительной сложности) сообщения
ASSIGN 3,V$VrPer1 ; Занесение в Р3 времени передачи сообщения
ASSIGN 8,V$VrObr1 ; Занесение в Р8 времени обработки сообщения
PRIORITY 1 ; Сообщению 1 категории - высокий приоритет
TRANSFER ,Met111 ; Отправить сообщение 1 категории на ВККС
; Имитации сообщений 2 категории
Met3 ASSIGN 1,2 ; Код 2 в Р1 - признак 2 категории
ASSIGN 2,V$DL2 ; Занесение в Р2 длины (вычислительной сложности) сообщения ASSIGN 3,V$VrPer2 ; Занесение в Р3 времени передачи сообщения ASSIGN 8,V$VrObr2 ; Занесение в Р8 времени обработки сообщения TRANSFER ,Met111 ; Отправить сообщение 2 категории на ВККС
;Сегмент работы накопителя и ВККС
Met111 GATE FV Vkks,Met5 ; Проверка ВККС на исправность
GATE U Vkks,Met17 ; Проверка ВККС на занятость
TEST LE P2,(L1_-X$TEmk),Met5 ; Есть ли место в накопителе ВККС?
SAVEVALUE TEmk+,P2 ; Увеличение текущей емкости накопителя на длину сообщения
; Поместить сообщение в накопитель ВККС 1 в Р7 - признак попадания сообщения в накопитель ВККС Занять ВККС Имитация обработки Освобождение ВККС Если Р7 =0, то уменьшить текущую емкость накопителя ВККС на дли-
LINK SVkks,PR Met17 ASSIGN 7,1 ; Код Met14 SEIZE Vkks
ADVANCE P8
RELEASE Vkks
TEST E 7,0,Met18
; Очередное сообщения из накопителя ВККС на обработку
; Сегмент имитации Met15 ASSIGN
работы каналов 4,0 4+,1 P4,Met17 P4,Met21
Подготовка к циклу
Начало цикла поиска исправного и свободного канала
Исправен ли канал? Если да, то
занят ли канал? Если нет, на Met21-занять канал
ASSIGN
GATE FV
GATE U
TEST GE
TEST L
LINK
SEIZE
ADVANCE
RELEASE
UNLINK
TRANSFER
Metl6
P4,NCan,Met16 ;Все ли каналы просмотрены? Если нет,продолжить поиск
Met23
Есть ли место в накопителе каналов?
Поместить сообщение в накопитель каналов
Занять канал с номером в Р4
Имитация передачи сообщения
Освобождение канала с номером в Р4
Очередное сообщения из буфера каналов на передачу
Счет переданных сообщений
CH$Spis,L2_,Met5
Spis,PR
P4
P3
P4
Spis,Metl5,1
,MetlO
Met21
;Сегмент имитации отказов ВККС Met49
SAVEVALUE TEmk-,P2 ну обработанного сообщения Met18 UNLINK SVkks,Met14,1
GENERATE ADVANCE ASSIGN TEST LE FUNAVAIL
,,,1
(Exponential(237,0,TOtk1)) ; Розыгрыш времени до очередного отказа
1,(RN35/1000) ; Обращение к датчику RN
Met51
P1,Pc_,Met50 ; Все ли сообщения в накопителях теряются? Vkks,RE,Met115 ; Перевод ВККС в неисправное состояние
58
ADVANCE
FAVAIL
TRANSFER Met115 RELEASE
TEST E
SAVEVALUE ну потерянного сообщения
TRANSFER ,Met5 Met50 UNLINK Spis,Met5,ALL
UNLINK SVkks,Met5,ALL
SAVEVALUE TEmk,0
TRANSFER ,Met51 ; Отправить
(Exponential(237,О, Vkks ,Met49 Vkks
P7,0,Met5 TEmk-,P2
TVost1)) ; Имитация восстановления Перевод ВККС в исправное соостояние Отправить для розыгрыша очередного отказа Освобождение ВККС прерванным сообщением Если Р7 =0, то
уменьшить текущую емкость накопителя ВККС на дли-Отправить в накопитель канало Потеря всех сообщений из накопителя ВККС Потеря всех сообщений из буфера каналов Значение текущей емкости =0 для перевода ВККС в неисправное состояние
;Сегмент имитации отказов 1 канала связи
GENERATE
ADVANCE
FUNAVAIL
ADVANCE
FAVAIL
TRANSFER
RELEASE
TEST E
TRANSFER
,,,1
Metl9
(Exponential(237,0,TOtk2)) ; Розыгрыш времени до очередного отказа 1,RE,Met11 ; Перевод канала в неисправное состояние (Exponential(237,0,TVost2)); Имитация восстановления канала
1
,Metl9 1
PI,l,Met5 ,Metl5
отказа
Metll2
; Сегмент имитации отказов 2 канала связи Met39
Перевод в исправное состояние Отправить для розыгрыша очередного Освобождение канала с номером 1 Если сообщение 1 категории, то отправить на повторную передачу
GENERATE
ADVANCE
FUNAVAIL
ADVANCE
FAVAIL
TRANSFER
RELEASE
TEST E
,,,1
(Exponential(237,0,TOtk2)) ; Розыгрыш времени до очередного отказа 2,RE,Met113 ; Перевод канала в неисправное состояние (Exponential(237,0,TVost2)); Имитация восстановления канала
2
,Met39
2
PI,l,Met5
Metll3
; Перевод в исправное состояние
TRANSFER ,Met15
TEST E
TERMINATE
TERMINATE
TEST E
TERMINATE
TERMINATE
MetlO
Terl
Ter2
Met5
Ter3
Ter4
Pl,l Ter2
; Если сообщение 1 категории, то ; отправить на повторную передачу
Pl,l Ter4
;Переданные сообщения 1 категории ;Переданные сообщения 2 категории
;Время моделирования
GENERATE VrMod
TEST E TG1,1,Met40
SAVEVALUE VPerS1,V$VPerS1
SAVEVALUE VPerS2,V$VPerS2
SAVEVALUE VPotS1,V$VPotS1
SAVEVALUE VPotS2,V$VPotS2
Met40 TERMINATE 1
;Потеряные сообщения 1 категории ;Потеряные сообщения 2 категории
Задание времени моделирования Если TG1=1, то расчет результатов Вероятность передачи сообщений 1 категории Вероятность передачи сообщений 2 категории Вероятность потери сообщений 1 категории Вероятность потери сообщений 2 категории
Вариант 11
Постановка задачи
На вычислительный комплекс коммутации сообщений (ВККС) поступают сообщения от n1 абонентов с интервалами времени T1, T2, …, Tn1. Сообщения могут быть n2 категорий с вероятностями р1, р2, …, рn2 (p1+p2+...+pn2 = 1) и вычислительными сложностями S1, S2,... , Sn2 операций (оп) соответственно. Вычислительные сложности случайные. Сообщения 1-й категории обладают относительным приоритетом по отношению к сообщениям остальных категорий. ВККС имеет входной накопитель емкостью L1 байт для хранения сообщений, ожидающих передачи. В буфере сообщения размещаются в соответствии с приоритетом.
59
ВККС обрабатывает сообщения с производительностью Q оп/с. После обработки сообщения передаются по n3 каналам связи. Скорость передачи Vп бит/с. Если после обработки сообщения все n3 канала связи заняты, то обработанное сообщение помещается в накопитель каналов связи, если в нем есть место. При отсутствии места в накопителе каналов связи сообщение теряется. Емкость накопителя каналов связи ограничена L2 сообщениями.
ВККС и каналы связи имеют конечную надежность. Интервалы времени Tот1 и Tот2 между отказами ВККС и каналов связи случайные. Длительности восстановления Tв1 и Tв2 ВККС и каналов связи случайные. При отказе канала связи передаваемые сообщения 1-й категории сохраняются в накопителе каналов, если в нем есть место. При выходе из строя ВККС с вероятностью Pс все сообщения в накопителе ВККС и накопителе каналов связи сохраняются, обрабатываемое сообщение теряется,а прием ВККС и передача сообщений по каналам связи прекращается. Поступающие в это время сообщения теряются.
Исходные данные
n1 = 4; Exp(T1) = Exp(132.5); Rav(T2,Tо2) = Rav(165.2, 13);
Exp(T3) = Exp(85.1); Ехр(142.4);
Nor(S1, Sо1) = Nor(53000, 6100); Nor(S2, Sо2) = Nor(86000, 5000);
Nor(S3, Sо3) = Nor(66000, 7000);
Q=3600 оп/с; L1 = 2500000; L2 = 5; n2 = 3; p1 = 0.3; р2 = 0.2; р3 = 0.5; n3 = 3; Exp(Tот1) = Exp(3600); Exp(Tв1) = Exp(3.7);
Exp(Tот2) = Exp(1800); Exp(Tв2) = Exp(4.2);
Pс = 0.7; Vп = 5000 бит/с.
Значения емкостей L1 и L2 накопителей, интервалов времени T1, T2, T3 и вероятностей P1, P2 исследователь от исходных данных изменяет самостоятельно. Результаты моделирования необходимо получить с точностью ε = 0,01 и доверительной вероятностью α = 0,99.
Задание на исследование
Разработать имитационную модель функционирования ВККС. Исследовать влияние емкостей входных накопителей, интервалов времени T1, T2, T3 и вероятностей P1 и Р2 на вероятности передачи сообщений по категориям и в целом через ВККС в течение двух часов.
Сделать выводы о загруженности элементов ВККС и необходимых мерах по повышению эффективности его функционирования.
Программа модели
; Вариант 11
; Модель вычислительного комплекса коммутации сообщений
; Задание исходных данных
VrMod | EQU |
NCan | EQU |
Tl | EQU |
T2 | EQU |
T02 | EQU |
7200 ; Время моделирования, 1 ед. мод. вр. = 1с
3 ; Число каналов
132.5; Средний интервал времени поступления сообщений от источника 1 165.2; Средний интервал времени поступления сообщений от источника 2 13;Среднеквадратическое отклонение интервала времени ; поступления сообщений от источника 2
T3_ EQU 85.1; Средний интервал времени поступления сообщений от источника 3
T4_ EQU 142.4 ; Средний интервал времени поступления сообщений от источника 4
p1_ EQU 0.6 ; Вероятность поступления сообщений 1 категории
Q_ EQU 3600 ; Производительность ВККС, оп/c
V_ EQU 5000 ; Скорость передачи, бит/с
60
Рс | EQU | 0.7 |
LI | EQU | 2500000 |
L2 | EQU | 5 |
TOtkl | EQU | 3600 |
TOtk2 | EQU | 1800 |
TVostl | EQU | 3.7 |
TVost2 | EQU | 4.2 |
Вероятность потери сообщений при отказе ВККС Емкость накопителя ВККС, байт
; Описание арифметических выражений вычисления
DL VARIABLE INT(NORMAL(114,FN$S_,FN$So_)); Длины (вычислительной сложности) сообщения
VrPer VARIABLE (P2/V_)#8 ; Времени передачи сообщения
VrObr VARIABLE P2/Q_ ; Времени обработки сообщения
Емкость накопителя каналов связи Среднее время между отказами ВККС Среднее время между отказами каналов Среднее время восстановления ВККС Среднее время восстановления каналов
;Вероятность передачи и потери сообщений
VPerS1 VARIABLE N$Ter1/N$Met1 ;Вероятность передачи сообщений 1 категории
VPerS2 VARIABLE N$Ter2/N$Met2 ;Вероятность передачи сообщений 2 категории
VPerS3 VARIABLE N$Ter3/N$Met3 ;Вероятность передачи сообщений 3 категории
VPotS1 VARIABLE N$Ter4/N$Met1 ;Вероятность потери сообщений 1 категории
VPotS2 VARIABLE N$Ter5/N$Met2 ;Вероятность потери сообщений 2 категории
VPotS3 VARIABLE N$Ter6/N$Met3 ;Вероятность потери сообщений 3 категории
Kat FUNCTION RN34,D3 ;Вероятности видов категорий
.3,1/.5,2/1,3
S_ FUNCTION P1,D3; Средние вычислительные сложности сообщений (длина), оп (байт)
1,53000/2,86000/3,66000
; Среднеквадратические отклонения вычислительных сложностей со-
So_ FUNCTION P1,D3общений (длин), оп (байт)
; Сегмент имитации сообщений от абонента 1 GENERATE (Exponential(11,0,T1_))
; Источник 1 сообщений
Розыгрыш категории сообщения
; Код категории
в Р1
Met4 | ASSIGN | l,FN$Kat |
Numl | TRANSFER | ,(Numl+Pl) |
Metl | TRANSFER | ,Met02 |
Met2 | TRANSFER | ,Met02 |
Met3 | TRANSFER | ,Met02 |
; | Имитация | сообщений |
Met02 | ASSIGN | 2,V$DL ; Занесение |
ASSIGN | 3,V$VrPer ; | |
ASSIGN | 8,V$VrObr ; | |
ASSIGN | 7,0 ; | |
TEST E | Pl,l,Metlll ; | |
PRIORITY | 1 ; | |
TRANSFER | ,Metlll ; |
Занесение в Р2 длины (вычислительной сложности) сообщения Занесение в Р3 времени передачи сообщения Занесение в Р8 времени обработки сообщения Код 0 - признак попадания в накопитель ВККС Если сообщение 1 категории, то сообщению 1 категории - высокий приоритет Отправить сообщение на ВККС
;Сегмент имитации сообщений от абонента 2
GENERATE T2_,T02_ ; Источник 2 сообщений
TRANSFER ,Met4 ; Отправить для розыгрыша категории
;Сегмент имитации сообщений от абонента 3
GENERATE (Exponential(11,0,T3_)) ; Источник 3 сообщений
TRANSFER ,Met4 ; Отправить для розыгрыша категории
;Сегмент имитации сообщений от абонента 4
;Сегмент работы накопителя и ВККС
Met111 GATE FV Vkks,Met5 ; Проверка ВККС на исправность GATE U Vkks,Met17 ; Проверка ВККС на занятость TEST LE P2,(L1_-X$TEmk),Met5 ; Есть ли место в накопителе ВККС? SAVEVALUE TEmk+,P2 ; Увеличение текущей емкости накопителя на длину сообщения LINK SVkks,PR ; Поместить сообщение в накопитель ВККС
GENERATE (Exponential(11,0,T4_)) ; Источник 4 сообщений
TRANSFER ,Met4 ; Отправить для розыгрыша категории
61
ASSIGN SEIZE ADVANCE RELEASE TEST E
7,1; Признак - сообщение поступило на ВККС, минуя накопитель
SVkks,Met14,1 ; Очередное сообщения из накопителя ВККС на обработку
Metl7 Metl4Vkks P8 Vkks
P7,0,Met1 SAVEVALUE TEmk-,P2 обработанного сообщения
Metl
UNLINK
; Занять ВККС ; Имитация обработки ; Освобождение ВККС ; Если Р7 =0, то ; уменьшить текущую емкость
накопителя ВККС на длину
; Сегмент имитации Met15 ASSIGN
работы каналов связи
4,0 ; Подготовка к циклу
ASSIGN
GATE FV
GATE U
TEST GE
TEST L
LINK
SEIZE
ADVANCE
RELEASE
UNLINK
TRANSFER
Metl6
4+,; Начало цикла поиска исправного и свободного канала
P4,Met23 ; Исправен ли канал? Если да, то
Met23
Есть ли место в накопителе каналов? Поместить сообщение в накопитель каналов Занять канал с номером в Р4 Имитация передачи сообщения Освобождение канала с номером в Р4 ; Очередное сообщения из буфера каналов на передачу ; Счет переданных сообщений
CH$Spis,L2_,Met5
Spis,PR
P4
P3
P4
Spis,Metl5,1
,MetlO
Met21
;Сегмент имитации о GENERATE
тказов ВККС
,,,1
(Exponential(237,0,
1,(RN35/1000) ;
Pl,Pc_,Met50 ;
Vkks,RE,Metll5 ;
(Exponential(237,0,
Vkks ;
,Met49 ;
Vkks ;
P7,0,Met5 ; TEmk-,P2 ; умень
,Met5 ;
Spis,Met5,ALL ;
SVkks,Met5,ALL ;
TEmk,0 ;
,Met51 ; Отправить
Met49 Met51
Met115
терянного Met50
P4,Met21 ; занят ли канал? Если нет, на Met21-занять канал P4,NCan,Met16 ;Все ли каналы просмотрены? Если нет,продолжить поиск
ADVANCE
ASSIGN
TEST LE
FUNAVAIL
ADVANCE
FAVAIL
TRANSFER
RELEASE
TEST E
SAVEVALUE
сообщения
TRANSFER
UNLINK
UNLINK
SAVEVALUE
TRANSFER
TOtk1)); Розыгрыш времени до очередного отказа Обращение к датчику RN Все ли сообщения в накопителях теряются? Перевод ВККС в неисправное состояние TVost1)) ; Имитация восстановления Перевод ВККС в исправное состояние Отправить для розыгрыша очередного отказа Освобождение ВККС прерванным сообщением Если Р7 =0, то
шить текущую емкость накопителя ВККС на длину по-Отправить в накопитель каналов Потеря всех сообщений из накопителя ВККС Потеря всех сообщений из буфера каналов Значение текущей емкости =0 для перевода ВККС в неисправное состояние
;Сегмент имитации отказов 1 канала связи
GENERATE
SAVEVALUE
ASSIGN
ADVANCE
GATE FV
FUNAVAIL
ADVANCE
FAVAIL
TRANSFER
RELEASE
TEST E
,,,NCan
1+,1 4,X1
(Exponential(237, P4,Met19 P4,RE,Met112 (Exponential(237, P4
,Met19; Отправить P4 P1,1,Met5
Metl9
; Число транзактов - по числу кканалов связи ; Занести в Х последовательно 1, 2, ..., NCan ; Занести в P4 последовательно 1, 2, ..., NCan 0,TOtk2)) ; Розыгрыш времени до очередного отказа ; Канал уже неисправен? Тогда новый розыгрыш ; Перевод канала в неисправное состояние 0,TVost2)); Имитация восстановления канала
; Перевод в исправное состояние для розыгрыша очередного отказа
Metll2
; Освобождение канала с номером 1
; Если сообщение 1 категории, то
TRANSFER ,Met15
Сегмент имитации отказов 2 канала связи ,(Met10+P1)
MetlO | TRANSFER |
Terl | TERMINATE |
Ter2 | TERMINATE |
Ter3 | TERMINATE |
Met5 | TRANSFER |
Ter4 | TERMINATE |
Ter5 | TERMINATE |
; отправить на повторную передачу
,(Met5+Pl)
;Переданные сообщения 1 категории ;Переданные сообщения 2 категории ;Переданные сообщения 3 категории
;Потерянные сообщения 1 категории ;Потерянные сообщения 2 категории
62
Ter6 TERMINATE
;Потерянные сообщения 3 категории
;Время моделирования
GENERATE VrMod
TEST E TG1,1,Met40
SAVEVALUE VPerS1,V$VPerS1
SAVEVALUE VPerS2,V$VPerS2
SAVEVALUE VPerS3,V$VPerS3
SAVEVALUE VPotS1,V$VPotS1
SAVEVALUE VPotS2,V$VPotS2
SAVEVALUE VPotS3,V$VPotS3
Met40 TERMINATE 1
Задание времени моделирования Если TG1=1, то расчет результатов Вероятность передачи сообщений 1 категории Вероятность передачи сообщений 2 категории Вероятность передачи сообщений 3 категории Вероятность потери сообщений 1 категории Вероятность потери сообщений 2 категории Вероятность потери сообщений 3 категории
Вариант 12 Постановка задачи
На вычислительный комплекс коммутации сообщений (ВККС) поступают сообщения от n1 абонентов с интервалами времени T1, T2, …, Tn1. Сообщения могут быть n2 категорий с вероятностями р1, р2, …, рn2 (p1+p2+...+pn2 = 1) и вычислительными сложностями S1, S2,... , Sn2 операций (оп) соответственно. Вычислительные сложности случайные. ВККС имеет входной накопитель емкостью L1 байт для хранения сообщений, ожидающих передачи. Сообщения 1-й категории обладают относительным приоритетом по отношению к сообщениям остальных категорий при обработке на ВККС. В буфере сообщения размещаются в соответствии с приоритетом.
ВККС обрабатывает сообщения с производительностью Q оп/с. После обработки сообщения передаются по n3 каналам связи. Скорость передачи Vп бит/с. При передаче сообщения 1-й категории обладают абсолютным приоритетом по отношению к сообщениям других категорий. Поэтому если после обработки сообщения все n3 канала связи заняты, обработанное сообщение помещается в накопитель каналов связи, если в нем есть место, иначе — теряется. Емкость накопителя каналов связи ограничена L2 сообщениями.
ВККС и каналы связи имеют конечную надежность. Интервалы времени Tот1 и Tот2 между отказами ВККС и каналов связи случайные. Длительности восстановления Tв1 и Tв2 ВККС и каналов связи случайные. При отказе канала связи передаваемые сообщения 1-й категории сохраняются в накопителе каналов, если в нем есть место. При выходе из строя ВККС с вероятностью Pс все сообщения в накопителе ВККС и накопителе каналов связи сохраняются, обрабатываемое сообщение теряется,а прием ВККС и передача сообщений по каналам связи прекращается. Все поступающие в это время сообщения теряются.
Исходные данные
n1 = 6; Exp(T1) = Exp(Т2) = … = Exp(T6) = Exp(118.4); n2 = 3; p1 = 0.3; р2 = 0.2; р3 = 0.5;
Nor(S1, Sо1) = Nor(530000, 6100);Nor(S2, Sо2) = Nor(860000, 5000);
Nor(S3, Sо3) = Nor(660000, 7000);
Q=3600 оп/с; L1 = 2500000; L2 = 5; n3 = 3; Exp(Tот1) = Exp(3600); Exp(Tв1) = Exp(3.7);
Exp(Tот2) = Exp(1800); Exp(Tв2) = Exp(4.2);
Pс = 0.7; Vп = 5000 бит/с.
Значения емкостей L1 и L2 накопителей, интервалов времени T1, T2, T3 и вероятностей P1, P2 исследователь от исходных данных изменяет самостоятельно. Результаты моделирования необходимо получить с точностью ε = 0,01 и доверительной вероятностью α = 0,99.
63
Задание на исследование
Разработать имитационную модель функционирования ВККС. Исследовать влияние емкостей входных накопителей, интервалов времени T1, T2, …, T6 и вероятностей P1 и Р2 на вероятности передачи сообщений по категориям и в целом через ВККС в течение двух часов.
Сделать выводы о загруженности элементов ВККС и необходимых мерах по повышению эффективности его функционирования.
Программа модели
; Вариант 12
; Модель вычислительного комплекса коммутации сообщений
; Задание исходных данных
VrMod | EQU |
NCan | EQU |
nl | EQU |
T | EQU |
Q_ | EQU |
V | EQU |
Pc | EQU |
LI | EQU |
L2 | EQU |
TOtkl | EQU |
T0tk2 | EQU |
TVostl | EQU |
TVost2 | EQU |
7200; Время моделирования, 1 ед. мод. вр. = 1с
3 ; Число каналов
6 ; Количество источников сообщений
118.4; Средний интервал времени поступления сообщений от источника
36000 ; Производительность ВККС, оп/c
5000 ; Скорость передачи, бит/с
0.7; Вероятность потери сообщений при отказе ВККС
2500000 ; Емкость накопителя ВККС, байт
5 ; Емкость накопителя каналов связи
3600 ; Среднее время между отказами ВККС
1800 ; Среднее время между отказами каналов
3.7 ; Среднее время восстановления ВККС
4.2 ; Среднее время восстановления каналов
; Описание арифметических выражений вычисления
DL VARIABLE NORMAL(114,FN$S_,FN$So_); Длины (вычислительной сложности) сообщения
VrPer VARIABLE (P2/V_)#8 ; Времени передачи сообщения
VrObr VARIABLE P2/Q_ ; Времени обработки сообщения
;Вероятность передачи и потери сообщений
VPerS1 VARIABLE N$Ter1/N$Met1 ;Вероятность передачи сообщений 1 категории VPerS2 VARIABLE N$Ter2/N$Met2;Вероятность передачи сообщений 2 категории VPerS3 VARIABLE N$Ter3/N$Met3 ;Вероятность передачи сообщений 3 категории VPotS1 VARIABLE N$Ter4/N$Met1 ;Вероятность потери сообщений 1 категории VPotS2 VARIABLE N$Ter5/N$Met2 ;Вероятность потери сообщений 2 категории VPotS3 VARIABLE N$Ter6/N$Met3 ;Вероятность потери сообщений 3 категории Kat FUNCTION RN34,D3; Вероятности видов категорий .3,1/.5,2/1,3
S_ FUNCTION P1,D3; Средние вычислительные сложности сообщений (длина), оп (байт) 1,53000/2,86000/3,66000
So_ FUNCTION P1,D3; Среднеквадратические отклонения вычислительных сложностей сообщений (длин), оп (байт) 1,6100/2,5000/3,7000
; Сегмент имитации сообщений от абонентов
Розыгрыш категории сообщения
; Код категории - в Р1
Met4 | ASSIGN | l,FN$Kat |
Numl | TRANSFER | ,(Numl+Pl) |
Metl | TRANSFER | ,Met02 |
Met2 | TRANSFER | ,Met02 |
Met3 | TRANSFER | ,Met02 |
GENERATE (Exponential(11,0,(T_/n1_))) ; Источники сообщений
; Имитация сообщений
Met02 ASSIGN 2,V$DL ; Занесение в Р2 длины (вычислительной сложности) сообщения ASSIGN 3,V$VrPer ; Занесение в Р3 времени передачи сообщения
64
ASSIGN 8,V$VrObr ;
ASSIGN 7,0 ; Код 0 в Р7
TEST E P1,1,Met111 ;
PRIORITY 1 ;
TRANSFER ,Met111
Занесение в Р8 времени обработки сообщения
признак возмжного попадания в накопитель ВККС Если сообщение 1 категории, то сообщению 1 категории - высокий приоритет ; Отправить сообщение на ВККС
;Сегмент работы накопителя и ВККС
Met111 GATE FV Vkks,Met5 ; Проверка ВККС на исправность
GATE U Vkks,Met17 ; Проверка ВККС на занятость
TEST LE P2,(L1_-X$TEmk),Met5 ; Есть ли место в накопителе ВККС?
SAVEVALUE TEmk+,P2 ; Увеличение текущей емкости накопителя на длину сообщения
SVkks,PR
7,1 ; Признак
Vkks
P8
Vkks
P7,1,Met18
; Поместить сообщение в накопитель ВККС сообщение поступило на ВККС, минуя накопитель ; Занять ВККС ; Имитация обработки ; Освобождение ВККС ; Если Р7 не =1, то ; уменьшить текущую емкость накопителя ВККС на
Очередное сообщения из накопителя ВККС на обработку
LINK Met17 ASSIGN Met14 SEIZE
ADVANCE
RELEASE
TEST NE
Сегмент имитации работы каналов связи
ASSIGN ASSIGN GATE FV GATE U TEST E
TEST GE
TEST L
LINK
SEIZE
SAVEVALUE
ADVANCE
RELEASE
UNLINK
TRANSFER
Подготовка к циклу
Начало цикла поиска исправного и свободного канала
Исправен ли канал? Если да, то
занят ли канал? Если нет, на Met21-занять канал
Metl5 Metl6
4,0 4+,l
P4,Met23 P4,Met21
X*4,1,Met61; Если канал занят сообщением низкого приоритета, то пре-P4,NCan,Met16 ;Все ли каналы просмотрены? Если нет,продолжить поиск
рвать Met23
SAVEVALUE TEmk-,P2 длину обработанного сообщения Met18 UNLINK SVkks,Met14,1;
CH$Spis,L2_,Met5
Spis,PR
P4
P4,P1
P3
P4
Met21
Есть ли место в накопителе каналов? Поместить сообщение в накопитель каналов Занять канал с номером в Р4 Занести код категории в Х с номером в Р4 Имитация передачи сообщения Освобождение канала с номером в Р4
Spis,Met15,1; Очередное сообщения из буфера каналов на передачу
,Met10 ; Счет переданных сообщений
Имитация передачи по каналам с прерыванием
Met61 SAVEVALUE P4,P1
PREEMPT P4,PR,Met62
ADVANCE P3
RETURN P4
UNLINK Spis,Met15,1
TRANSFER ,Met10
Met62 RELEASE P4
TRANSFER ,Met15
Занести PR в Х с номером в Р4
Занять канал с номером в Р4
Имитация передачи сообщения
Освобождение канала с номером в Р4
Очередное сообщения из буфера каналов на передачу
Счет переданных сообщений
;Сегмент имитации отказов ВККС
GENERATE Met49 ADVANCE
ASSIGN
TEST LE Met51 FUNAVAIL
ADVANCE
FAVAIL
TRANSFER Met115 RELEASE
TEST NE
SAVEVALUE ну потерянного сообщения
TRANSFER ,Met5 Met50 UNLINK Spis,Met5,ALL
UNLINK SVkks,Met5,ALL
SAVEVALUE TEmk,0
,,,1
(Exponential(237, 1,(RN35/1000) Pl,Pc_,Met50 Vkks,RE,Metll5
(Exponential(237, Vkks ,Met49 Vkks
P7,l,Met5 TEmk-,P2
; Отправить в накопитель каналов
0,TOtk1)); Розыгрыш времени до очередного отказа
Обращение к датчику RN
Все ли сообщения в накопителях теряются?
Перевод ВККС в неисправное состояние 0,TVost1)) ; Имитация восстановления
Перевод ВККС в исправное соостояние
Отправить для розыгрыша очередного отказа
Освобождение ВККС прерванным сообщением
Если Р7 не =1, то
уменьшить текущую емкость накопителя ВККС на дли-Отправить в накопитель каналов
Потеря всех сообщений из накопителя ВККС
Потеря всех сообщений из буфера каналов
65
Значение текущей емкости =0
TRANSFER ,Met51 ; Отправить для перевода ВККС в неисправное состояние
;Сегмент имитации отказов 1 канала связи
GENERATE
SAVEVALUE
ASSIGN
ADVANCE
GATE FV
FUNAVAIL
ADVANCE
FAVAIL
TRANSFER
RELEASE
TEST E
,,,NCan
51+,1 4,X51
(Exponential(237,0,TOtk2)); P4,Met19
P4,RE,Met112 ; Перевод канала в неисправное состояние (Exponential(237,0,TVost2)) ; Имитация восстановления канала
Число транзактов - по числу каналов связи
Розыгрыш времени до очередного отказа
Metl9
Metll2
TRANSFER ,Met15
Сегмент имитации отказов 2 канала связи
;Время моделирования GENERATE VrMod TEST E TG1,1,Met40 SAVEVALUE VPerS1,V$VPerS1 SAVEVALUE VPerS2,V$VPerS2 SAVEVALUE VPerS3,V$VPerS3 SAVEVALUE VPotS1,V$VPotS1 SAVEVALUE VPotS2,V$VPotS2 SAVEVALUE VPotS3,V$VPotS3 Met40 TERMINATE 1
MetlO | TRANSFER |
Terl | TERMINATE |
Ter2 | TERMINATE |
Ter3 | TERMINATE |
Met5 | TRANSFER |
Ter4 | TERMINATE |
Ter5 | TERMINATE |
Ter6 | TERMINATE |
P4
,Metl9
P4
PI,l,Met5
,(MetlO+Pl)
,(Met5+Pl)
отказа
Перевод в исправное состояние Отправить для розыгрыша очередного Освобождение канала с номером 1 Если сообщение 1 категории, то ; отправить на повторную передачу
;Переданные сообщения 1 категории ;Переданные сообщения 2 категории ;Переданные сообщения 3 категории
;Потеряные сообщения 1 категории ;Потеряные сообщения 2 категории ;Потеряные сообщения 3 категории
Задание времени моделирования Если TG1=1, то расчет результатов Вероятность передачи сообщений 1 категории Вероятность передачи сообщений 2 категории Вероятность передачи сообщений 3 категории Вероятность потери сообщений 1 категории Вероятность потери сообщений 2 категории Вероятность потери сообщений 3 категории
Вариант 13 Постановка задачи
На вычислительный комплекс коммутации сообщений (ВККС) поступают сообщения от n1 абонентов с интервалами времени T1, T2, …, Tn1. Сообщения могут быть n2 категорий с вероятностями р1, р2, …, рn2 (p1+p2+...+pn2 = 1) и вычислительными сложностями S1, S2,... , Sn2 операций (оп) соответственно. Вычислительные сложности случайные. ВККС имеет входной накопитель емкостью L1 байт для хранения сообщений, ожидающих передачи. Сообщения 1-й категории обладают абсолютным приоритетом по отношению к сообщениям остальных категорий при обработке на ВККС. В буфере сообщения размещаются в соответствии с приоритетом.
ВККС обрабатывает сообщения с производительностью Q оп/с. После обработки сообщения передаются по n3 каналам связи. Скорость передачи Vп бит/с. При передаче сообщения 1-й категории обладают абсолютным приоритетом по отношению к сообщениям других категорий. Поэтому если после обработки сообщения все n3 канала связи заняты, обработанное сообщение помещается в накопитель каналов связи, если в нем есть место, иначе — теряется. Емкость накопителя каналов связи ограничена L2 сообщениями.
ВККС и каналы связи имеют конечную надежность. Интервалы времени Tот1 и Tот2 между отказами ВККС и каналов связи случайные. Длительности восста-
66
новления Tв1 и Tв2 ВККС и каналов связи случайные. При отказе канала связи передаваемые сообщения 1-й категории сохраняются в накопителе каналов, если в нем есть место. При выходе из строя ВККС с вероятностью Pс все сообщения в накопителе ВККС и накопителе каналов связи сохраняются, обрабатываемое сообщение теряется,а прием ВККС и передача сообщений по каналам связи прекращается. Все поступающие в это время сообщения теряются.
Исходные данные
n1 = 6; Exp(T1) = Exp(Т2) = … = Exp(T6) = Exp(118.4); n2 = 3; p1 = 0.3; р2 = 0.2; р3 = 0.5;
Nor(S1, Sо1) = Nor(53000, 6100); Nor(S2, Sо2) = Nor(86000, 5000);
Nor(S3, Sо3) = Nor(66000, 7000);
Q=3600 оп/с; L1 = 2500000; L2 = 5;
n3 = 3; Exp(Tот1) = Exp(3600); Exp(Tв1) = Exp(3.7);
Exp(Tот2) = Exp(1800); Exp(Tв2) = Exp(4.2);
Pс = 0.7; Vп = 5000 бит/с.
Значения емкостей L1 и L2 накопителей, интервалов времени T1, T2, T3 и вероятностей P1, P2 исследователь от исходных данных изменяет самостоятельно. Результаты моделирования необходимо получить с точностью ε = 0,01 и доверительной вероятностью α = 0,99.
Задание на исследование
Разработать имитационную модель функционирования ВККС. Исследовать влияние емкостей входных накопителей, интервалов времени T1, T2, …, T6 и вероятностей P1 и Р2 на вероятности передачи сообщений по категориям и в целом через ВККС в течение двух часов.
Сделать выводы о загруженности элементов ВККС и необходимых мерах по повышению эффективности его функционирования.
Программа модели
Вариант 13
Модель вычислительного комплекса коммутации сообщений
Задание исходных данных
VrMod | EQU |
NCan | EQU |
nl | EQU |
T | EQU |
Q_ | EQU |
V | EQU |
Pc | EQU |
LI | EQU |
L2 | EQU |
TOtkl | EQU |
T0tk2 | EQU |
TVostl | EQU |
TVost2 | EQU |
7200; Время моделирования, 1 ед. мод. вр. = 1с
3 ; Число каналов
6 ; Количество источников сообщений
118.4; Средний интервал времени поступления сообщений от источника
3600 ; Производительность ВККС, оп/c
5000 ; Скорость передачи, бит/с
0.7; Вероятность потери сообщений при отказе ВККС
2500000 ; Емкость накопителя ВККС, байт
5 ; Емкость накопителя каналов связи
3600 ; Среднее время между отказами ВККС
1800 ; Среднее время между отказами каналов
3.7 ; Среднее время восстановления ВККС
4.2 ; Среднее время восстановления каналов
; Описание арифметических выражений вычисления
DL VARIABLE INT(NORMAL(114,FN$S_,FN$So_)) ; Длины (вычислительной сложности) сообщения
VrPer VARIABLE (P2/V_)#8 ; Времени передачи сообщения
VrObr VARIABLE P2/Q_ ; Времени обработки сообщения
67
;Вероятность передачи и потери сообщений VPerS1 VARIABLE N$Ter1/N$Met1 ;Вероятность передачи сообщений 1 категории
VPerS2 VARIABLE N$Ter2/N$Met2;Вероятность передачи сообщений 2 категории
VPerS3 VARIABLE N$Ter3/N$Met3 ;Вероятность передачи сообщений 3 категории
VPotS1 VARIABLE N$Ter4/N$Met1 ;Вероятность потери сообщений 1 категории
VPotS2 VARIABLE N$Ter5/N$Met2 ;Вероятность потери сообщений 2 категории
VPotS3 VARIABLE N$Ter6/N$Met3 ;Вероятность потери сообщений 3 категории
Kat FUNCTION RN34,D3; Вероятности видов категорий
.3,1/.5,2/1,3
S_ FUNCTION P1,D3; Средние вычислительные сложности сообщений (длина), оп (байт)
1,53000/2,86000/3,66000
Среднеквадратические отклонения вычислительных сложностей со-
So_ FUNCTION P1,D3;общений (длин), оп (байт)
; Сегмент имитации сообщений от абонентов
GENERATE (Exponential(11,0,(T_/n1_)))
; Источники сообщений
1,6100/2,5000/3,7000
Розыгрыш категории сообщения 1,FN$Kat ,(Num1+P1)
ASSIGN
TRANSFER
TRANSFER
TRANSFER
TRANSFER
Имитация
ASSIGN
ASSIGN
ASSIGN
ASSIGN
TEST E
PRIORITY
TRANSFER
; Запись в Р1 кода категории
Разнесено на три Met1, Met2, Met3 для счета поступающих ; сообщений по категориям
Met4Num1
,Met02 ;
,Met02
,Met02
ообщений
2,V$DL
Met1Met2
Met3
;
; Занесение в Р2 длины (вычислительной сложности)
; Занесение в Р3 времени передачи сообщения ; Занесение в Р8 времени обработки сообщения
Р7 - признак попадания сообщения в накопитель ; Если сообщение 1 категории, то
категории - высокий приоритет ; Отправить сообщение на ВККС
Met02
3,V$VrPer
8,V$VrObr
7,0 ; Код 0 в
P1,1,Met111
1; сообщению 1
,Met111
сообщения;Сегмент работы накопителя и ВККС
Met111 GATE FV Vkks,Met5 ; Проверка ВККС на исправность
GATE U Vkks,Met17 ; Проверка ВККС на занятость
LINK Met17 ASSIGN Met14 SEIZE
ADVANCE
RELEASE
TEST E
SAVEVALUE TEmk-,P2 длину обработанного сообщения Met18 UNLINK SVkks,Met14,1
SVkks,PR
7,1; Признак
Vkks
P8
Vkks
P7,0,Met18
; Поместить сообщение в накопитель ВККС сообщение поступило на ВККС, минуя накопитель ; Занять ВККС ; Имитация обработки ; Освобождение ВККС ; Если Р7 =0, то ; уменьшить текущую емкость накопителя ВККС на
; Очередное сообщения из накопителя ВККС на обработку
TEST LE P2,(L1_-X$TEmk),Met5 ; Есть ли место в накопителе ВККС? SAVEVALUE TEmk+,P2; Увеличение текущей емкости накопителя на длину сообщения
Сегмент имитации работы каналов связи
ASSIGN ASSIGN GATE FV GATE U TEST E
TEST GE
TEST L
LINK
SEIZE
SAVEVALUE
ADVANCE
RELEASE
UNLINK
TRANSFER
Metl5 Metl6
4,0 ; Подготовка к циклу
4+,1; Начало цикла поиска исправного и свободного канала
P4,Met23 ; Исправен ли канал? Если да, то
P4,Met21 ; занят ли канал? Если нет, на Met21-занять канал
прервать Met23
ли каналы просмотрены? Если нет, продолжить поиск
P4,NCan,Metl6 ;Все
CH$Spis,L2_,Met5
Spis,PR
P4
P4,P1
P3
P4
Spis,Metl5,1
,MetlO
X*4,1,Met61 ; Если канал занят сообщением низкого приоритета, тоMet21
Есть ли место в накопителе каналов? Поместить сообщение в накопитель каналов Занять канал с номером в Р4 Занести код категории в Х с номером в Р4 Имитация передачи сообщения Освобождение канала с номером в Р4 ; Очередное сообщения из буфера каналов на передачу ; Счет переданных сообщений
68
,,,1
(Exponential(23 1,(RN35/1000) Pl,Pc_,Met50 Vkks,RE,Metll5
(Exponential(23 Vkks ,Met49 Vkks
P7,0,Met5 TEmk-,P2
; Имитация передачи по каналам с прерыванием
Met61 SAVEVALUE P4,P1
PREEMPT P4,PR,Met62
ADVANCE P3
RETURN P4
UNLINK Spis,Met15,1
TRANSFER ,Met10
Met62 RELEASE P4
TRANSFER ,Met15
;Сегмент имитации отказов ВККС
Сегмент имитации отказов 2 канала связи
GENERATE Met49 ADVANCEASSIGN
TEST LE Met51 FUNAVAIL
ADVANCE
FAVAIL
TRANSFER Met115 RELEASE
TEST E
SAVEVALUE длину потерянного сообщения
TRANSFER ,Met5 Met50 UNLINK Spis,Met5,ALL
UNLINK SVkks,Met5,ALL
SAVEVALUE TEmk,0
;Сегмент имитации отказов 1 канала
GENERATE
SAVEVALUE
ASSIGN
ADVANCE
GATE FV
FUNAVAIL
ADVANCE
FAVAIL
TRANSFER
RELEASE
TEST E
,,,NCan
51+,1 4,X51; Записать (Exponential(23 P4,Met19 P4,RE,Met112 (Exponential(23 P4
,Met19 P4 P1,1,Met5
Metl9
Metll2
TRANSFER ,Met15
,(MetlO+Pl)
,(Met5+Pl)
TRANSFER ,Met51 ; Отпра
MetlO | TRANSFER |
Terl | TERMINATE |
Ter2 | TERMINATE |
Ter3 | TERMINATE |
Met5 | TRANSFER |
Ter4 | TERMINATE |
Ter5 | TERMINATE |
Ter6 | TERMINATE |
;Время моделирования GENERATE VrMod TEST E TG1,1,Met40 SAVEVALUE VPerS1,V$VPerS1 SAVEVALUE VPerS2,V$VPerS2 SAVEVALUE VPerS3,V$VPerS3 SAVEVALUE VPotS1,V$VPotS1 SAVEVALUE VPotS2,V$VPotS2 SAVEVALUE VPotS3,V$VPotS3 Met40 TERMINATE 1
; Занести PR в Х с номером в Р4 ; Занять канал с номером в Р4 ; Имитация передачи сообщения ; Освобождение канала с номером в Р4 Очередное сообщения из буфера каналов на передачу ; Счет переданных сообщений ; Освободить канал с номером в Р4 ; Отправить в накопитель каналов
7,0,TOtk1)) ; Розыгрыш времени до очередного отказа
; Обращение к датчику RN
; Все ли сообщения в накопителях теряются?
; Перевод ВККС в неисправное состояние 7,0,TVost1)) ; Имитация восстановления
; Перевод ВККС в исправное соостояние
; Отправить для розыгрыша очередного отказа
; Освобождение ВККС прерванным сообщением
; Если Р7=0, то
; уменьшить текущую емкость накопителя ВККС на
; Отправить в накопитель каналов ; Потеря всех сообщений из накопителя ВККС ; Потеря всех сообщений из буфера каналов ; Значение текущей емкости =0 вить для перевода ВККС в неисправное состояние
связи
; Число транзактов - по числу кканалов связи ; Записать в Х51 последовательно 1, 2, ..., NCan в Р4 NCan транзактов последовательно 1, 2, ..., NCan
7,0,TOtk2)); Розыгрыш времени до очередного отказа
; Перевод канала в неисправное состояние 7,0,TVost2)); Имитация восстановления канала ; Перевод в исправное состояние ; Отправить для розыгрыша очередного отказа ; Освобождение канала с номером 1 ; Если сообщение 1 категории, то ; отправить на повторную передачу
;Переданные сообщения 1 категории ;Переданные сообщения 2 категории ;Переданные сообщения 3 категории
;Потерянные сообщения 1 категории ;Потерянные сообщения 2 категории ;Потерянные сообщения 3 категории
Задание времени моделирования Если TG1=1, то расчет результатов Вероятность передачи сообщений 1 категории Вероятность передачи сообщений 2 категории Вероятность передачи сообщений 3 категории Вероятность потери сообщений 1 категории Вероятность потери сообщений 2 категории Вероятность потери сообщений 3 категории
69
2.4. Модели функционирования системы ремонта
Вариант 14 Постановка задачи
На дежурстве находятся n1 средств связи (СС) n2 типов (n21 + n22 + … + n2n2 = n2) в течение n3 часов.
Каждое СС может в любой момент времени выйти из строя. В этом случае его заменяют резервным, причем либо сразу, либо по мере его появления. Тем временем вышедшие из строя СС ремонтируют, после чего содержат в качестве резервного. Всего количество резервных СС n4.
Ремонт неисправных СС производят n5 мастеров. Время T1, T2, …, Tn2 ремонта случайное и зависит от типа СС, но не зависит от того, какой мастер это СС ремонтирует. Интервалы времени T21, T22, …, T2n2 между отказами находящихся на дежурстве СС случайные.
Прибыль от СС, находящихся на дежурстве, составляет S1 денежных единиц в час. Почасовой убыток при отсутствии на дежурстве одного СС — S2 денежных единиц. Оплата мастера за ремонт неисправного СС S31, S32, …, S3n2 денежных единиц в час. Затраты на содержание одного резервного СС составляют S4 денежных единиц в час.
Исходные | данные | |
nl = 100; | ||
n2 = 4; | ||
n21 = 25; | Ехр(Т21) = | |
n22 = 35; | Ехр(Т22) = | |
п23 = 20; | Ехр(Т23) = | |
п24 = 20; | Ехр(Т24) = | |
пЗ = 48; | ||
п4 = 1, 2, | 3 | первого типа; |
п5 = 1, 2, | 3; | |
S1 = 10; | S2 = 15 * | |
S31 = 5; | S32 = 7; | |
S33 = 9; | S34 = 6; | |
S4 = о |
Ехр(157); Ехр(210); Ехр(240); Ехр(310);
Ехр(Т1) =
Ехр(Т2) =
Ехр(ТЗ) =
Ехр(Т4) =
Ехр (7); Ехр (11); Ехр (8); Ехр(6);
Значения S1, S2, S31, S32, S33, S34, S4 исследователь изменяет от исходных самостоятельно.
Результаты моделирования необходимо получить с точностью ε = 0,01 и доверительной вероятностью α = 0,99.
Задание на исследование
Разработать имитационную модель функционирования системы ремонта СС. Исследовать влияние на ожидаемую прибыль различного количества резервных СС и мастеров. Определить абсолютные величины и относительные коэффициенты ожидаемой прибыли по каждому типу СС и в целом.
Сделать выводы о загруженности СС, мастеров и необходимых мерах по совершенствованию системы ремонта.
70
Программа модели
1
2
3
4
5
6
7
8
9
10
11
12
13
Вариант 14
Модель ремонта средств связи Задание номеров матрицам
Pribl
KPrl
KZenl
Prib2
KPr2
KZen2
Prib3
KPr3
KZen3
Prib4
KPr4
KZen4
KRem
EQU EQU EQU EQU EQU EQU EQU EQU EQU EQU EQU EQU EQU
CC1 CC2 CC3 CC4
EQU EQU EQU EQU
n2_
n21_
n22_
n23_
n24_
n4_
VrMod
T21_
T22_
T23_
T24_
Tl_
T2_
T3_
T4_
Stroka
EQU EQU EQU EQU EQU EQU EQU EQU EQU EQU EQU EQU EQU EQU EQU EQU
Stolbez EQU
EQU
EQU
EQU
MATRIX
MATRIX
MATRIX
MATRIX
MATRIX
MATRIX
MATRIX
MATRIX
MATRIX
MATRIX
MATRIX
MATRIX
MATRIX
MATRIX
S4_
S2_
Sl_
Pribl
KPrl
KZenl
Prib2
KPr2
KZen2
Prib3
KPr3
KZen3
Prib4
KPr4
KZen4
KRem
Pribil
SrKPrib MATRIX SrKIsp MATRIX CC1_ STORAGE CC2_ STORAGE CC3_ STORAGE CC4_ STORAGE
Матрица ожидаемой прибыли СС типа 1
1
Матрица коффициентов ожидаемой прибыли СС типа
Матрица коффициентов использования СС типа 1
Матрица ожидаемой прибыли СС типа 2
2
Матрица коффициентов ожидаемой прибыли СС типа
Матрица коффициентов использования СС типа 2
Матрица ожидаемой прибыли СС типа 3
3
Матрица коффициентов ожидаемой прибыли СС типа
Матрица коффициентов использования СС типа 3
Матрица ожидаемой прибыли СС типа 4
4
Матрица коффициентов ожидаемой прибыли СС типа
Матрица коффициентов использования СС типа 4
Задание номеров МКУ, имитирующих дежурство СС
Задание номера МКУ СС типа 1 Задание номера МКУ СС типа 2 Задание номера МКУ СС типа 3 Задание номера МКУ СС типа 4
Задание исходных данных
Матрица коффициентов использования Rem
4
25
35
20
20
1
96
157
210
240
310
7
11
час час час час
час час час
Количество типов СС, находящихся на дежурстве Количество СС типа 1, находящихся на дежурстве Количество СС типа 2, находящихся на дежурстве Количество СС типа 3, находящихся на дежурстве Количество СС типа 4, находящихся на дежурстве Количество резервных СС типа 2 Время моделирования, 1 ед. мод. вр. = 1 час Среднее время наработки до отказа СС типа 1, Среднее время наработки до отказа СС типа 2, Среднее время наработки до отказа СС типа 3, Среднее время наработки до отказа СС типа 4, Среднее время ремонта СС типа 1, час Среднее время ремонта СС типа 2, Среднее время ремонта СС типа 3, Среднее время ремонта СС типа 4,
Номер строки матрицы
Номер столбца матрицы
Стоимость одного резервного СС 15 ; Убыток в случае отсутствия на дежурстве одного СС 10 ; Доход от одного СС, находящегося на дежурстве ,3,3 ; Матрица ожидаемой прибыли СС типа 1 ,3,3 ; Матрица коффициентов ожидаемой прибыли СС типа 1 ,3,3 ; Матрица коффициентов использования СС типа 1 ,3,3 ; Матрица ожидаемой прибыли СС типа 2 ,3,3 ; Матрица коффициентов ожидаемой прибыли СС типа 2 ,3,3 ; Матрица коффициентов использования СС типа 2 ,3,3 ; Матрица ожидаемой прибыли СС типа 3 ,3,3 ; Матрица коффициентов ожидаемой прибыли СС типа 3 ,3,3 ; Матрица коффициентов использования СС типа 3 ,3,3 ; Матрица ожидаемой прибыли СС типа 4 ,3,3 ; Матрица коффициентов ожидаемой прибыли СС типа 4 ,3,3 ; Матрица коффициентов использования СС типа 4 ,3,3 ; Матрица коффициентов использования Rem ,3,3 ; Матрица суммарной прибыли
,3,3; Матрица средних коэффициентов прибыли за СС всех типов ,3,3 ; Матрица коффициентов использования СС всех типов 25; Емкость МКУ по количеству СС типа 1, находящихся на дежурстве 35; Емкость МКУ по количеству СС типа 2, находящихся на дежурстве 20; Емкость МКУ по количеству СС типа 3, находящихся на дежурстве 20; Емкость МКУ по количеству СС типа 4, находящихся на дежурстве
71
Rem STORAGE 1; Емкость МКУ по количеству мастеров-ремонтников ; Описание арифметических выражений
DoxMax VARIABLE VrMod#n21_#S1_ ; Максимальный доход от дежурства СС типа 1 Ubitok VARIABLE VrMod#n21_#(1-SR*1/1000)#S2_ ; Убыток от отсутствия на дежурстве СС типа 1
DoxPol VARIABLE X$DoxMax-X$Ubitok ; Полученный доход от дежурства СС типа 1 StoRem VARIABLE (VrMod#SM$Rem#FN$StoMast)#(SR$Rem/1000) ; Стоимость ремонта неисправных СС
ZatrResSS VARIABLE S4_#n4_#VrMod ; Затраты на содержание резервных СС типа 1 SumPrib VARIABLE X$DoxPol-(X$StoRem+X$ZatrResSS) ; Ожидаемая прибыль KoefPr VARIABLE MX*3(Stroka,Stolbez)/X$DoxMax ; Коэффициент прибыли StoMast FUNCTION P1,D4 ; Стоимость оплаты работы одного мастера 1,5/2,7/3,9/4,6
; Cегмент постановки на дежурство СС типа 1 GENERATE ,,,1
SPLIT (n21_-1); Размножение транзактов: число СС+число резервных СС
ASSIGN 1,1 ; Код 1 - признак СС типа 1
ASSIGN 2,(Exponential(30,0,T21_)) ; Занесение в Р2 времени наработки на отказ,
час
ASSIGN 3,(Exponential(31,0,T1_)) ; Занесение в Р3 времени ремонта СС типа 1 TRANSFER ,Met1
; Cегмент постановки на дежурство СС типа 2 GENERATE ,,,1
SPLIT (n22_+n4_-1) ; Размножение транзактов: число СС типа 2
ASSIGN 1,2 ; Код 2 - признак СС типа 2
ASSIGN 2,(Exponential(30,0,T22_)) ; Занесение в Р2 времени наработки на отказ,
час
ASSIGN 3,(Exponential(31,0,T2_)) ; Занесение в Р3 времени ремонта СС типа 2 TRANSFER ,Met1
; Cегмент постановки на дежурство СС типа 3 GENERATE ,,,1
SPLIT (n23_-1) ; Размножение транзактов: число СС типа 3
ASSIGN 1,3 ; Код 3 - признак СС типа 3
ASSIGN 2,(Exponential(30,0,T23_)) ; Занесение в Р2 времени наработки на отказ,
час
ASSIGN 3,(Exponential(31,0,T3_)) ; Занесение в Р3 времени ремонта СС типа 3 TRANSFER ,Met1
; Cегмент постановки на дежурство СС типа 4 GENERATE ,,,1
SPLIT (n24_-1) ; Размножение транзактов: число СС типа 4
ASSIGN 1,4 ; Код 4 - признак СС типа 4
ASSIGN 2,(Exponential(30,0,T24_)) ; Занесение в Р2 времени наработки на отказ,
час
ASSIGN 3,(Exponential(31,0,T4_)) ; Занесение в Р3 времени ремонта СС типа 4 TRANSFER ,Met1
; Сегмент имитации дежурства СС
Met1 QUEUE P1 ; Встать в очередь на дежурство СС типа, номер кото-
рого в Р1
ENTER P1 ; Встать на дежурство СС типа, номер которого в Р1
DEPART P1 ; Покинуть очередь на дежурство СС типа, номер кото-
рого в Р1
ADVANCE P2 ; Имитация выхода СС типа из строя, номер которого в Р2
LEAVE P1 ; Снятие с дежурства из-за выхода из строя СС типа,
номер которого в Р1
; Сегмнт имитации ремонтного подразделения
ENTER Rem ; Занять одного мастера
ADVANCE P3 ; Имитация ремонта
LEAVE Rem ; Конец ремонта
72
TRANSFER ,Met1 ; Направить исправное СС на дежурство или в резерв
; Сегмент задания GENERATE TEST E ASSIGN ASSIGN ASSIGN
Met23 ASSIGN ASSIGN ASSIGN
времени моделирования и расчета результатов
ZatrResSS,V$ZatrResSS
; Расчет ожидаемой прибыли
MSAVEVALUE *2,Stroka,Stolbez,V$SumPrib ; Прибыль по типу СС
SAVEVALUE 10,V$SumPrib
MSAVEVALUE Pribil+,Stroka,Stolbez,X10 ; Суммарная прибыль по СС всех типов
ASSIGN 2+,1
MSAVEVALUE *2,Stroka,Stolbez,V$KoefPr ; Коэфициент прибыли
MSAVEVALUE SrKPrib+,Stroka,Stolbez,(V$KoefPr/4) ; Средний коэффициент прибыли по СС всех типов
ASSIGN 2+,1
MSAVEVALUE *2,Stroka,Stolbez,(SR*1/1000) ; Коэффициент использования типа CC
MSAVEVALUE SrKIsp+,Stroka,Stolbez,(SR*1/(1000#4)) ; Средний коэффициент использования CC всех типов
TEST GE P1,n2_,Met23
MSAVEVALUE 13,Stroka,Stolbez,(SR$Rem/1000); Коэффициент использования Rem Met2 TERMINATE 1
; Вариант 1: Резервных СС=1, мастеров=1
; Вариант 2: Резервных СС=2, мастеров=1
; Вариант 3: Резервных СС=3, мастеров=1
; Вариант 4: Резервных СС=1, мастеров=2
; Вариант 5: Резервных СС=2, мастеров=2
; Вариант 6: Резервных СС=3, мастеров=2
; Вариант 7: Резервных СС=1, мастеров=3
; Вариант 8: Резервных СС=2, мастеров=3
VrMod TGI,l,Met2 3,-2 1,0
2,0
прибыль
2+,l 1+,1 3+,3
SAVEVALUE SAVEVALUE SAVEVALUE SAVEVALUE SAVEVALUE
DoxMax,V$DoxMax Ubitok,V$Ubitok DoxPol,V$DoxPol StoRem,V$StoRem
START | 2000, | NP | |
n4 | EQU | 2 | |
Stolbez | EQU | 2 | |
CLEAR | OFF | ||
START | 2000, | NP | |
n4 | EQU | 3 | |
Stolbez | EQU | 3 | |
CLEAR | OFF | ||
START | 2000 | ,NP | |
n4 | EQU | 1 | |
Rem | STORAGE | 2 | |
Stroka | EQU | 2 | |
Stolbez | EQU | 1 | |
CLEAR | OFF | ||
START | 2000, | NP | |
n4 | EQU | 2 | |
Stolbez | EQU | 2 | |
CLEAR | OFF | ||
START | 2000 | ,NP | |
n4 | EQU | 3 | |
Stolbez | EQU | 3 | |
CLEAR | OFF | ||
START | 2000 | ,NP | |
n4 | EQU | 1 | |
Rem | STORAGE | 3 | |
Stroka | EQU | 3 | |
Stolbez | EQU | 1 | |
CLEAR | OFF | ||
START | 2000 | ,NP | |
n4 | EQU | 2 | |
Stolbez | EQU | 2 | |
CLEAR | OFF | ||
START | 2000 | ,NP |
Задание времени моделирования
Если TG1=1, то расчет результатов
Подготовка к циклу
Подготовка к циклу
Подготовка к циклу
Начало цикла изменения номеров матриц
Начало цикла изменения типов СС
Начало цикла изменения номеров матриц, хранящих
Максимально возможный доход от дежурства СС
Убыток
Полученный доход от дежурства СС
Затраты на резервные СС
Затраты на ремонт73
n4_ EQU 3
Stolbez EQU 3
CLEAR OFF
START 2000
Вариант 15 Постановка задачи
; Вариант 9: Резервных СС=3, мастеров=3
На дежурстве находятся n1 средств связи (СС) n2 типов (n21 + n22 + … + n2n2 = n2) в течение n3 часов.
Каждое СС может в любой момент времени выйти из строя. В этом случае его заменяют резервным, причем либо сразу, либо по мере его появления. Тем временем вышедшие из строя СС ремонтируют, после чего содержат в качестве резервного. Всего количество резервных СС n4.
Ремонт неисправных СС производят n5 мастеров. Время T1, T2, …, Tn2 ремонта случайное и зависит от типа СС, но не зависит от того, какой мастер это СС ремонтирует. Интервалы времени T21, T22, …, T2n2 между отказами находящихся на дежурстве СС случайные.
Прибыль от СС, находящихся на дежурстве, составляет S1 денежных единиц в час. Почасовой убыток при отсутствии на дежурстве одного СС — S2 денежных единиц. Оплата мастера за ремонт неисправного СС S31, S32, …, S3n2 денежных единиц в час. Затраты на содержание одного резервного СС составляют S4 денежных единиц в час.
Исходные данные
nl = | 200; | |||||
n2 = | 4; | |||||
n21 | = 50; | Ехр(Т21) = | Ехр (257); | Ехр(Т1) | = Ехр(6); | |
n22 | = 40; | Ехр(Т22) = | Ехр(163); | Ехр(Т2) | = Ехр (4); | |
п23 | = 70; | Ехр(Т23) = | Ехр(182); | Ехр(ТЗ) | = Ехр (7); | |
п24 | = 40; | Ехр(Т24) = | Ехр(191); | Ехр(Т4) | = Ехр (5); | |
пЗ = | 96; | |||||
п4 = | 1, 2, | 3 | второго типа; | |||
п5 = | 1, 2, | 3; | ||||
S1 = | 15; | S2 = 25 * | ||||
S31 | = 6; | S32 = 5.5; | ||||
S33 | = 7.2; | S34 = 8; |
S4 = 8.
Значения S1, S2, S31, S32, S33, S34, S4 исследователь изменяет от исходных самостоятельно.
Результаты моделирования необходимо получить с точностью ε = 0,01 и доверительной вероятностью α = 0,99.
Задание на исследование
Разработать имитационную модель функционирования системы ремонта СС. Исследовать влияние на ожидаемую прибыль прибыли S1 и затрат S2, S31, S32, S33, S34 при различном количестве резервных СС и мастеров. Определить абсолютные величины и относительные коэффициенты ожидаемой прибыли по каждому типу СС и в целом.
Сделать выводы о загруженности СС, мастеров и необходимых мерах по совершенствованию системы ремонта.
74
Программа модели
1
2
3
4
5
6
7
8
9
10
11
12
13
Вариант 15
Модель ремонта средств связи Задание номеров матрицам
Pribl
KPrl
KZenl
Prib2
KPr2
KZen2
Prib3
KPr3
KZen3
Prib4
KPr4
KZen4
KRem
EQU EQU EQU EQU EQU EQU EQU EQU EQU EQU EQU EQU EQU
CC1 CC2 CC3 CC4
EQU EQU EQU EQU
n2_
n21_
n22_
n23_
n24_
n4_
VrMod
T21_
T22_
T23_
T24_
Tl_
T2_
T3_
T4_
Stroka
EQU EQU EQU EQU EQU EQU EQU EQU EQU EQU EQU EQU EQU EQU EQU EQU
Stolbez EQU
EQU
EQU
EQU
MATRIX
MATRIX
MATRIX
MATRIX
MATRIX
MATRIX
MATRIX
MATRIX
MATRIX
MATRIX
MATRIX
MATRIX
MATRIX
MATRIX
S4_
S2_
Sl_
Pribl
KPrl
KZenl
Prib2
KPr2
KZen2
Prib3
KPr3
KZen3
Prib4
KPr4
KZen4
KRem
Pribil
SrKPrib MATRIX SrKIsp MATRIX CC1_ STORAGE CC2_ STORAGE CC3_ STORAGE CC4_ STORAGE
Матрица ожидаемой прибыли СС типа 1
1
Матрица коффициентов ожидаемой прибыли СС типа
Матрица коффициентов использования СС типа 1
Матрица ожидаемой прибыли СС типа 2
2
Матрица коффициентов ожидаемой прибыли СС типа
Матрица коффициентов использования СС типа 2
Матрица ожидаемой прибыли СС типа 3
3
Матрица коффициентов ожидаемой прибыли СС типа
Матрица коффициентов использования СС типа 3
Матрица ожидаемой прибыли СС типа 4
4
Матрица коффициентов ожидаемой прибыли СС типа
Матрица коффициентов использования СС типа 4
Задание номеров МКУ, имитирующих дежурство СС
Задание номера МКУ СС типа 1 Задание номера МКУ СС типа 2 Задание номера МКУ СС типа 3 Задание номера МКУ СС типа 4
Задание исходных данных
Матрица коффициентов использования Rem
4
50
40
70
40
1
96
257
163
182
191
6
4
7
5
1
1
час час час час
час час час
Количество типов СС, находящихся на дежурстве Количество СС типа 1, находящихся на дежурстве Количество СС типа 2, находящихся на дежурстве Количество СС типа 3, находящихся на дежурстве Количество СС типа 4, находящихся на дежурстве Количество резервных СС типа 2 Время моделирования, 1 ед. мод. вр. = 1 час Среднее время наработки до отказа СС типа 1, Среднее время наработки до отказа СС типа 2, Среднее время наработки до отказа СС типа 3, Среднее время наработки до отказа СС типа 4, Среднее время ремонта СС типа 1, час Среднее время ремонта СС типа 2, Среднее время ремонта СС типа 3, Среднее время ремонта СС типа 4,
Номер строки матрицы
Номер столбца матрицы
Стоимость одного резервного СС 25 ; Убыток в случае отсутствия на дежурстве одного СС 15 ; Доход от одного СС, находящегося на дежурстве ,3,3 ; Матрица ожидаемой прибыли СС типа 1 ,3,3 ; Матрица коффициентов ожидаемой прибыли СС типа 1 ,3,3 ; Матрица коффициентов использования СС типа 1 ,3,3 ; Матрица ожидаемой прибыли СС типа 2 ,3,3 ; Матрица коффициентов ожидаемой прибыли СС типа 2 ,3,3 ; Матрица коффициентов использования СС типа 2 ,3,3 ; Матрица ожидаемой прибыли СС типа 3 ,3,3 ; Матрица коффициентов ожидаемой прибыли СС типа 3 ,3,3 ; Матрица коффициентов использования СС типа 3 ,3,3 ; Матрица ожидаемой прибыли СС типа 4 ,3,3 ; Матрица коффициентов ожидаемой прибыли СС типа 4 ,3,3 ; Матрица коффициентов использования СС типа 4 ,3,3 ; Матрица коффициентов использования Rem ,3,3 ; Матрица суммарной прибыли
,3,3; Матрица средних коэффициентов прибыли за СС всех типов ,3,3 ; Матрица коффициентов использования СС всех типов 50; Емкость МКУ по количеству СС типа 1, находящихся на дежурстве 40 ; Емкость МКУ по количеству СС типа 2, находящихся на дежурстве 70 ; Емкость МКУ по количеству СС типа 3, находящихся на дежурстве 40 ; Емкость МКУ по количеству СС типа 4, находящихся на дежурстве
75
Rem STORAGE 1; Емкость МКУ по количеству мастеров-ремонтников ; Описание арифметических выражений
DoxMax VARIABLE VrMod#n21_#S1_ ; Максимальный доход от дежурства СС типа 1 Ubitok VARIABLE VrMod#n21_#(1-SR*1/1000)#S2_ ; Убыток от отсутствия на дежурстве СС типа 1
DoxPol VARIABLE X$DoxMax-X$Ubitok ; Полученный доход от дежурства СС типа 1 StoRem VARIABLE (VrMod#SM$Rem#FN$StoMast)#(SR$Rem/1000) ; Стоимость ремонта неисправных СС
ZatrResSS VARIABLE S4_#n4_#VrMod ; Затраты на содержание резервных СС типа 1 SumPrib VARIABLE X$DoxPol-(X$StoRem+X$ZatrResSS) ; Ожидаемая прибыль KoefPr VARIABLE MX*3(Stroka,Stolbez)/X$DoxMax ; Коэффициент прибыли StoMast FUNCTION P1,D4 ; Стоимость оплаты работы одного мастера 1,6/2,5.5/3,7.2/4,8
; Cегмент постановки на дежурство СС типа 1 GENERATE ,,,1
SPLIT (n21_-1); Размножение транзактов: число СС+число резервных СС
ASSIGN 1,1 ; Код 1 - признак СС типа 1
ASSIGN 2,(Exponential(30,0,T21_)) ; Занесение в Р2 времени наработки на отказ,
час
ASSIGN 3,(Exponential(31,0,T1_)) ; Занесение в Р3 времени ремонта СС типа 1 TRANSFER ,Met1
; Cегмент постановки на дежурство СС типа 2 GENERATE ,,,1
SPLIT (n22_+n4_-1) ; Размножение транзактов: число СС типа 2
ASSIGN 1,2 ; Код 2 - признак СС типа 2
ASSIGN 2,(Exponential(30,0,T22_)) ; Занесение в Р2 времени наработки на отказ,
час
ASSIGN 3,(Exponential(31,0,T2_)) ; Занесение в Р3 времени ремонта СС типа 2 TRANSFER ,Met1
; Cегмент постановки на дежурство СС типа 3 GENERATE ,,,1
SPLIT (n23_-1) ; Размножение транзактов: число СС типа 3
ASSIGN 1,3 ; Код 3 - признак СС типа 3
ASSIGN 2,(Exponential(30,0,T23_)) ; Занесение в Р2 времени наработки на отказ,
час
ASSIGN 3,(Exponential(31,0,T3_)) ; Занесение в Р3 времени ремонта СС типа 3 TRANSFER ,Met1
; Cегмент постановки на дежурство СС типа 4 GENERATE ,,,1
SPLIT (n24_-1) ; Размножение транзактов: число СС типа 4
ASSIGN 1,4 ; Код 4 - признак СС типа 4
ASSIGN 2,(Exponential(30,0,T24_)) ; Занесение в Р2 времени наработки на отказ,
час
ASSIGN 3,(Exponential(31,0,T4_)) ; Занесение в Р3 времени ремонта СС типа 4 TRANSFER ,Met1
; Сегмент имитации дежурства СС
Met1 QUEUE P1 ; Встать в очередь на дежурство СС типа, номер которого в Р1
ENTER P1 ; Встать на дежурство СС типа, номер которого в Р1
DEPART P1; Покинуть очередь на дежурство СС типа, номер которого в Р1
ADVANCE P2 ; Имитация выхода СС типа из строя, номер которого в Р2
LEAVE P1 ; Снятие с дежурства из-за выхода из строя СС типа, номер которого
в Р1
; Сегмент имитации ремонтного подразделения
ENTER Rem ; Занять одного мастера
ADVANCE P3 ; Имитация ремонта
LEAVE Rem ; Конец ремонта
TRANSFER ,Met1 ; Направить исправное СС на дежурство или в резерв
76
; Сегмент задания времени моделирования и расчета результатов GENERATE | VrMod | ; |
TEST E | TGI,l,Met2 | ; |
ASSIGN | 3,-2 | ; |
ASSIGN | 1,0 | ; |
ASSIGN | 2,0 | ; |
ASSIGN | 2+,l | ; |
ASSIGN | 1+,1 | ; |
ASSIGN | 3+,3 | ; |
SAVEVALUE | DoxMax,V$DoxMax | ; |
SAVEVALUE | Ubitok,V$Ubitok | ; |
SAVEVALUE | DoxPol,V$DoxPol | ; |
SAVEVALUE | StoRem,V$StoRem | ; |
SAVEVALUE | ZatrResSS,V$ZatrR |
Задание времени моделирования Если TG1=1, то расчет результатов Подготовка к циклу Подготовка к циклу Подготовка к циклу
Met23
прибыль
Начало цикла изменения номеров матриц Начало цикла изменения типов СС ; Начало цикла изменения номеров матриц, хранящих
Максимально возможный доход от дежурства СС Убыток
Полученный доход от дежурства СС Затраты на ремонт esSS ; Затраты на резервные СС
; Расчет ожидаемой прибыли
MSAVEVALUE *2,Stroka,Stolbez,V$SumPrib ; Прибыль по типу СС
SAVEVALUE 10,V$SumPrib
MSAVEVALUE Pribil+,Stroka,Stolbez,X10 ; Суммарная прибыль по СС всех типов
ASSIGN 2+,1
MSAVEVALUE *2,Stroka,Stolbez,V$KoefPr ; Коэфициент прибыли
MSAVEVALUE SrKPrib+,Stroka,Stolbez,(V$KoefPr/4) ; Средний коэффициент прибыли по СС всех типов
ASSIGN 2+,1
MSAVEVALUE *2,Stroka,Stolbez,(SR*1/1000) ; Коэффициент использования типа CC
MSAVEVALUE SrKIsp+,Stroka,Stolbez,(SR*1/(1000#4)) ; Средний коэффициент использования CC всех типов
TEST GE P1,n2_,Met23
MSAVEVALUE 13,Stroka,Stolbez,(SR$Rem/1000); Коэффициент использования Rem Met2 TERMINATE 1
START | 2000, | NP | |
n4 | EQU | 2 | |
Stolbez | EQU | 2 | |
CLEAR | OFF | ||
START | 2000, | NP | |
n4 | EQU | 3 | |
Stolbez | EQU | 3 | |
CLEAR | OFF | ||
START | 2000 | ,NP | |
n4 | EQU | 1 | |
Rem | STORAGE | 2 | |
Stroka | EQU | 2 | |
Stolbez | EQU | 1 | |
CLEAR | OFF | ||
START | 2000, | NP | |
n4 | EQU | 2 | |
Stolbez | EQU | 2 | |
CLEAR | OFF | ||
START | 2000 | ,NP | |
n4 | EQU | 3 | |
Stolbez | EQU | 3 | |
CLEAR | OFF | ||
START | 2000 | ,NP | |
n4 | EQU | 1 | |
Rem | STORAGE | 3 | |
Stroka | EQU | 3 | |
Stolbez | EQU | 1 | |
CLEAR | OFF | ||
START | 2000 | ,NP | |
n4 | EQU | 2 | |
Stolbez | EQU | 2 | |
CLEAR | OFF | ||
START | 2000 | ,NP |
; Вариант 2: Резервных СС=2, мастеров=1
; Вариант 3: Резервных СС=3, мастеров=1
; Вариант 4: Резервных СС=1, мастеров=2
; Вариант 5: Резервных СС=2, мастеров=2
; Вариант 6: Резервных СС=3, мастеров=2
; Вариант 7: Резервных СС=1, мастеров=3
; Вариант 8: Резервных СС=2, мастеров=3
; Вариант 1: Резервных СС=1, мастеров=1
77
n4 EQU | 3 |
Stolbez EQU | 3 |
CLEAR | OFF |
START | 2000 |
; Вариант 9: Резервных СС=3, мастеров=3
Вариант 16 Постановка задачи
На дежурстве находятся n1 средств связи (СС) n2 типов (n21 + n22 + … + n2n2 = n2) в течение n3 часов.
Каждое СС может в любой момент времени выйти из строя. В этом случае его заменяют резервным, причем либо сразу, либо по мере его появления. Тем временем вышедшие из строя СС ремонтируют, после чего содержат в качестве резервного. Всего количество резервных СС n4.
Ремонт неисправных СС производят n5 мастеров. Время T1, T2, …, Tn2 ремонта случайное и зависит от типа СС, но не зависит от того, какой мастер это СС ремонтирует. Интервалы времени T21, T22, …, T2n2 между отказами находящихся на дежурстве СС случайные.
Прибыль от СС, находящихся на дежурстве, составляет S1 денежных единиц в час. Почасовой убыток при отсутствии на дежурстве одного СС — S2 денежных единиц. Оплата мастера за ремонт неисправного СС S31, S32, …, S3n2 денежных единиц в час. Затраты на содержание одного резервного СС составляют S4 денежных единиц в час.
Исходные данные
nl = | 300; | ||||||
n2 = | 5; | ||||||
n21 | = 35; | Exp(T21) = | Exp(373) , | Exp(Tl) | = Exp(6 | 5); | |
n22 | = 100; | Exp(T22) = | Exp(301) , | Exp(T2) | = Exp(4 | 2); | |
n23 | = 60; | Exp(T23) = | Exp(382) , | Exp(T3) | = Exp(2 | 8); | |
n24 | = 45; | Exp(T24) = | Exp(325), | Exp(T4) | = Exp(3) | ; | |
n25 | = 60; | Exp(T25) = | Exp(470), | Exp(T5) | = Exp(5 | 5); | |
n3 = | 240; ΔТ | = 48; | |||||
n4 = | 3, 4, | 5 | третьего типа; | ||||
n5 = | 5, 6, | 7, | |||||
SI = | 20; | S2 = 30 * | |||||
S31 | = 7; | S32 = 8; | |||||
S33 | = 6; | S34 = 10; | |||||
S35 | = 8; | ||||||
S4 = | 11. |
Значения S1, S2, S31, S32, S33, S34, S35, S4 исследователь изменяет от исходных самостоятельно.
Результаты моделирования необходимо получить с точностью ε = 0,01 и доверительной вероятностью α = 0,99.
Задание на исследование
Разработать имитационную модель функционирования системы ремонта СС. Исследовать через промежутки времени ΔT влияние на ожидаемую прибыль различного количества резервных СС и мастеров. Определить абсолютные величины и относительные коэффициенты ожидаемой прибыли для каждого промежутка ΔT по каждому типу СС и в целом.
78
Сделать выводы о загруженности СС, мастеров по промежуткам ΔT и необходимых мерах по совершенствованию системы ремонта.
Программа модели
Pribl | EQU | 1 ; |
KPrl | EQU | 2 ; |
KZenl | EQU | 3 ; |
Prib2 | EQU | 4 ; |
KPr2 | EQU | 5 ; |
KZen2 | EQU | 6 ; |
Prib3 | EQU | 7 ; |
KPr3 | EQU | 8 ; |
KZen3 | EQU | 9 ; |
Prib4 | EQU | 10 ; |
KPr4 | EQU | 11 ; |
KZen4 | EQU | 12 ; |
Prib5 | EQU | 13 ; |
KPr5 | EQU | 14 ; |
KZen5 | EQU | 15 ; |
KRem | EQU | 16 ; |
; Зад | ание номер | ов МКУ |
CC1 | EQU | 1 ; |
CC2 | EQU | 2 ; |
CC3 | EQU | 3 ; |
CC4 | EQU | 4 ; |
CC5 | EQU | 5 ; |
; Задание исходных данн | ||
n2 | EQU | 5 ; |
n21 | EQU | 35 ; |
n22 | EQU | 100 ; |
n23 | EQU | 60 ; |
n24 | EQU | 45 ; |
n25 | EQU | 60 ; |
n4 | EQU | 3 ; |
VrMod | EQU | 48 ; |
T21 | EQU | 373 ; |
T22 | EQU | 301 ; |
T23 | EQU | 382 ; |
T24 | EQU | 325 ; |
T25 | EQU | 470 ; |
Tl | EQU | 6.5 ; |
T2 | EQU | 4.2 ; |
T3 | EQU | 2.8 ; |
T4 | EQU | 3 ; |
T5 | EQU | 5.5 ; |
Stroka | EQU | 1 ; |
Stolbez | EQU | 1 ; |
S4 | EQU | 11 ; |
S2 | EQU | 30 ; |
SI | EQU | 20 ; |
Pribl | MATRIX | 3 S • |
KPrl | MATRIX | 3 S • |
KZenl | MATRIX | 3 S • |
Prib2 | MATRIX | 3 S • |
KPr2 | MATRIX | 3 S • |
KZen2 | MATRIX | 3 S • |
Prib3 | MATRIX | 3 S • |
KPr3 | MATRIX | 3 S • |
Вариант 16
Модель ремонта средств связи Задание номеров матрицам
Матрица ожидаемой прибыли СС типа 1
Матрица коффициентов ожидаемой прибыли СС типа
Матрица коффициентов использования СС типа 1
Матрица ожидаемой прибыли СС типа 2
Матрица коффициентов ожидаемой прибыли СС типа
Матрица коффициентов использования СС типа 2
Матрица ожидаемой прибыли СС типа 3
Матрица коффициентов ожидаемой прибыли СС типа
Матрица коффициентов использования СС типа 3
Матрица ожидаемой прибыли СС типа 4
Матрица коффициентов ожидаемой прибыли СС типа
Матрица коффициентов использования СС типа 4
Матрица ожидаемой прибыли СС типа 5
Матрица коффициентов ожидаемой прибыли СС типа
Матрица коффициентов использования СС типа 5
Матрица коффициентов использования Rem
, имитирующих дежурство СС
Задание номера МКУ СС типа 1
Задание номера МКУ СС типа 2
Задание номера МКУ СС типа 3
Задание номера МКУ СС типа 4
Задание номера МКУ СС типа 5
ых
Количество типов СС, находящихся на дежурстве
1
2
3
4
5
находящихся на дежурстве находящихся на дежурстве находящихся на дежурстве находящихся на дежурстве находящихся на дежурстве
Количество СС типа 1,Количество СС типа 2,
Количество СС типа 3,
Количество СС типа 4,
Количество СС типа 5,
Количество резервных СС типа 2
Время моделирования, 1 ед. мод. вр. = 1 час
час час час час час
Среднее время наработки до отказа СС типа 1,Среднее время наработки до отказа СС типа 2,
Среднее время наработки до отказа СС типа 3,
Среднее время наработки до отказа СС типа 4,
Среднее время наработки до отказа СС типа 5,
Среднее время ремонта СС типа 1, час
час час час час
Среднее время ремонта СС типа 2,Среднее время ремонта СС типа 3,
Среднее время ремонта СС типа 4,
Среднее время ремонта СС типа 5,
Номер строки матрицы
Номер столбца матрицы
Стоимость одного резервного СС
Убыток в случае отсутствия на дежурстве одного СС
1
2
79
Доход от одного СС, находящегося на дежурстве Матрица ожидаемой прибыли СС типа 1 Матрица коффициентов ожидаемой прибыли СС типа Матрица коффициентов использования СС типа 1 Матрица ожидаемой прибыли СС типа 2 Матрица коффициентов ожидаемой прибыли СС типа Матрица коффициентов использования СС типа 2 Матрица ожидаемой прибыли СС типа 3 Матрица коффициентов ожидаемой прибыли СС типа 3
KZen3 | MATRIX | r ~-> r u i |
Prib4 | MATRIX | |
KPr4 | MATRIX | |
KZen4 | MATRIX | |
Prib5 | MATRIX | |
KPr5 | MATRIX | |
KZen5 | MATRIX | |
KRem | MATRIX | |
Pribil | MATRIX | |
SrKPrib MATRIX | ||
SrKIsp | MATRIX |
CC1_ STORAGE
CC2_ STORAGE
CC3_ STORAGE
CC4_ STORAGE
CC5_ STORAGE
Rem STORAGE
Матрица коффициентов использования СС типа 3 Матрица ожидаемой прибыли СС типа 4 Матрица коффициентов ожидаемой прибыли СС типа 4 Матрица коффициентов использования СС типа 4 Матрица ожидаемой прибыли СС типа 5 Матрица коффициентов ожидаемой прибыли СС типа 5 Матрица коффициентов использования СС типа 5 Матрица коффициентов использования Rem Матрица суммарной прибыли Матрица средних коэффициентов прибыли за СС всех типов Матрица коффициентов использования СС всех типов 35; Емкость МКУ по количеству СС типа 1, находящихся на дежурстве 100 ; Емкость МКУ по количеству СС типа 2, находящихся на дежурстве 60 ; Емкость МКУ по количеству СС типа 3, находящихся на дежурстве 45 ; Емкость МКУ по количеству СС типа 4, находящихся на дежурстве 60 ; Емкость МКУ по количеству СС типа 5, находящихся на дежурстве 5 ; Емкость МКУ по количеству мастеров-ремонтников ; Описание арифметических выражений DoxMax VARIABLE VrMod#n21_#S1_ ; Максимальный доход от дежурства СС типа 1Ubitok типа 1 DoxPol StoRem
VARIABLE VrMod#n21_#(1-SR*1/1000)#S2_ ; Убыток от отсутствия на дежурстве СС
VARIABLE X$DoxMax-X$Ubitok ; Полученный доход от дежурства СС типа 1
VARIABLE (VrMod#SM$Rem#FN$StoMast)#(SR$Rem/1000) ; Стоимость ремонта неисправных СС
ZatrResSS VARIABLE S4_#n4_#VrMod ; Затраты на содержание резервных СС типа 1 SumPrib VARIABLE X$DoxPol-(X$StoRem+X$ZatrResSS) ; Ожидаемая прибыль KoefPr VARIABLE MX*3(Stroka,Stolbez)/X$DoxMax ; Коэффициент прибыли StoMast FUNCTION P1,D5 ; Стоимость оплаты работы одного мастера 1,7/2,8/3,6/4,10/5,8
; Cегмент постановки на дежурство СС типа 1
GENERATE ,,,1
SPLIT (n21_-1) ; Размножение транзактов: число СС+число резервных СС
ASSIGN 1,1 ; Код 1 - признак СС типа 1
ASSIGN 2,(Exponential(30,0,T21_)) ; Занесение в Р2 времени наработки на отказ, час
ASSIGN 3,(Exponential(31,0,T1_)) ; Занесение в Р3 времени ремонта СС типа 1
TRANSFER ,Met1
; Cегмент постановки на дежурство СС типа 2 GENERATE ,,,1
SPLIT (n22_-1) ; Размножение транзактов: число СС типа 2
ASSIGN 1,2 ; Код 2 - признак СС типа 2
ASSIGN 2,(Exponential(30,0,T22_)) ; Занесение в Р2 времени наработки на отказ,
час
ASSIGN 3,(Exponential(31,0,T2_)) ; Занесение в Р3 времени ремонта СС типа 2 TRANSFER ,Met1
; Cегмент постановки на дежурство СС типа 3 GENERATE ,,,1
SPLIT (n23_+n4_-1) ; Размножение транзактов: число СС типа 3
ASSIGN 1,3 ; Код 3 - признак СС типа 3
ASSIGN 2,(Exponential(30,0,T23_)) ; Занесение в Р2 времени наработки на отказ,
час
; Cегмент постановки на дежурство СС типа 4 GENERATE ,,,1
SPLIT (n24_-1) ; Размножение транзактов: число СС типа 4
ASSIGN 1,4 ; Код 4 - признак СС типа 4
ASSIGN 2,(Exponential(30,0,T24_)) ; Занесение в Р2 времени наработки на отказ,
час
ASSIGN 3,(Exponential(31,0,T4_)) ; Занесение в Р3 времени ремонта СС типа 4 TRANSFER ,Met1
80
ASSIGN 3,(Exponential(31,0,T3_)) ; Занесение в Р3 времени ремонта СС типа 3 TRANSFER ,Met1
; Cегмент постановки на дежурство СС типа 5 GENERATE ,,,1
SPLIT (n25_-1) ; Размножение транзактов: число СС типа 5
ASSIGN 1,5 ; Код 5 - признак СС типа 5
ASSIGN 2,(Exponential(30,0,T25_)) ; Занесение в Р2 времени наработки на отказ,
час
ASSIGN 3,(Exponential(31,0,T5_)) ; Занесение в Р3 времени ремонта СС типа 5 TRANSFER ,Met1
QUEUE P1; Встать в очередь на дежурство СС типа, номер которого в Р1
ENTER P1 ; Встать на дежурство СС типа, номер которого в Р1
DEPART P1; Покинуть очередь на дежурство СС типа, номер которого в Р1
ADVANCE P2 ; Имитация выхода СС типа из строя, номер которого в Р2
LEAVE P1 ; Снятие с дежурства из-за выхода из строя СС типа, номер которого
Metl
; Сегмент имитации дежурства ССв Р1
; Сегмент имитации ремонтного подразделения
ENTER Rem ; Занять одного мастера
ADVANCE P3 ; Имитация ремонта
LEAVE Rem ; Конец ремонта
TRANSFER ,Met1 ; Направить исправное СС на дежурство или в резерв
; Сегмент задания GENERATE TEST E ASSIGN ASSIGN ASSIGN
Met23 ASSIGN ASSIGN ASSIGN SAVEVALUE SAVEVALUE SAVEVALUE SAVEVALUE SAVEVALUE
времени моделирования и расчета результатов
VrMod
TG1,1,Met2
3,-2
1,0
2,0
2+,1
1+,1
; Подготовка к циклу
; Подготовка к циклу
; Подготовка к циклу
; Начало цикла изменения номеров матриц
; Начало цикла изменения типов СС 3+,3 ; Начало цикла изменения номеров матриц, хранящих прибыль DoxMax,V$DoxMax ; Максимально возможный доход от дежурства СС Ubitok,V$Ubitok ; Убыток
DoxPol,V$DoxPol ; Полученный доход от дежурства СС StoRem,V$StoRem ; Затраты на ремонт ZatrResSS,V$ZatrResSS ; Затраты на резервные СС
; Расчет ожидаемой прибыли
MSAVEVALUE *2,Stroka,Stolbez,V$SumPrib ; Прибыль по типу СС
SAVEVALUE 10,V$SumPrib
MSAVEVALUE Pribil+,Stroka,Stolbez,X10 ; Суммарная прибыль по СС всех типов
ASSIGN 2+,1
MSAVEVALUE *2,Stroka,Stolbez,V$KoefPr ; Коэфициент прибыли
MSAVEVALUE SrKPrib+,Stroka,Stolbez,(V$KoefPr/5) ; Средний коэффициент прибыли по СС всех типов
ASSIGN 2+,1
MSAVEVALUE *2,Stroka,Stolbez,(SR*1/1000) ; Коэффициент использования типа CC
MSAVEVALUE SrKIsp+,Stroka,Stolbez,(SR*1/(1000#5)) ; Средний коэффициент использования CC всех типов
TEST GE P1,n2_,Met23
MSAVEVALUE 16,Stroka,Stolbez,(SR$Rem/1000); Коэффициент использования Rem Met2 TERMINATE 1
START | 2000,NP | |
Stolbez | EQU RESET | 2 |
START | 2000,NP | |
Stolbez | EQU RESET | 3 |
START | 2000,NP | |
Stolbez | EQU RESET | 4 |
START | 2000,NP | |
Stolbez | EQU | 5 |
; Неделя 2: Резервных СС=3, мастеров=5 ; Неделя 3: Резервных СС=3, мастеров=5 ; Неделя 4: Резервных СС=3, мастеров=5
; Неделя 1: Резервных СС=3, мастеров=5
81
RESET | |||
START | 2000, | NP | |
n4 | EQU | 4 | |
Rem | STORAGE | 6 | |
Stroka | EQU | 2 | |
Stolbez | EQU | 1 | |
CLEAR | OFF | ||
START | 2000, | NP | |
Stolbez | EQU | 2 | |
CLEAR | OFF | ||
START | 2000 | ,NP | |
Stolbez | EQU | 3 | |
CLEAR | OFF | ||
START | 2000 | ,NP | |
Stolbez | EQU RESET | 4 | |
START | 2000, | NP | |
Stolbez | EQU RESET | 5 | |
START | 2000, | NP | |
n4 | EQU | 5 | |
Rem | STORAGE | 7 | |
Stroka | EQU | 3 | |
Stolbez | EQU | 1 | |
CLEAR | OFF | ||
START | 2000, | NP | |
Stolbez | EQU | 2 | |
CLEAR | OFF | ||
START | 2000 | ,NP | |
Stolbez | EQU | 3 | |
CLEAR | OFF | ||
START | 2000 | ,NP | |
Stolbez | EQU RESET | 4 | |
START | 2000, | NP | |
Stolbez | EQU RESET | 5 | |
START | 2000 |
; Неделя 5: Резервных СС=3, мастеров=5
; Неделя 1: Резервных СС=4, мастеров=6
; Неделя 2: Резервных СС=4, мастеров=6
; Неделя 3: Резервных СС=4, мастеров=6
; Неделя 4: Резервных СС=4, мастеров=6
; Неделя 5: Резервных СС=4, мастеров=6
; Неделя 1: Резервных СС=5, мастеров=7
; Неделя 2: Резервных СС=5, мастеров=7
; Неделя 3: Резервных СС=5, мастеров=7
; Неделя 4: Резервных СС=5, мастеров=7
; Неделя 5: Резервных СС=5, мастеров=7
Вариант 17 Постановка задачи
На дежурстве находятся n1 средств связи (СС) n2 типов (n21 + n22 + … + n2n2 = n2) в течение n3 часов.
Каждое СС может в любой момент времени выйти из строя. В этом случае его заменяют резервным, причем либо сразу, либо по мере его появления. Тем временем вышедшие из строя СС ремонтируют, после чего содержат в качестве резервного. Всего количество резервных СС n4.
Ремонт неисправных СС производят n5 мастеров. Время T1, T2, …, Tn2 ремонта случайное и зависит от типа СС, но не зависит от того, какой мастер это СС ремонтирует. Интервалы времени T21, T22, …, T2n2 между отказами находящихся на дежурстве СС случайные.
Прибыль от СС, находящихся на дежурстве, составляет S1 денежных единиц в час. Почасовой убыток при отсутствии на дежурстве одного СС — S2 денежных единиц. Оплата мастера за ремонт неисправного СС S31, S32, …, S3n2 денежных единиц в час. Затраты на содержание одного резервного СС составляют S4 денежных единиц в час.
82
Исходные данные
nl = 420; | |||||
n2 = 4; | |||||
n21 = 120; | Ехр(Т21) = | Ехр (373); | Ехр(Т1) | = Ехр(6. | 5) |
n22 = 100; | Ехр(Т22) = | Ехр (301); | Ехр (Т2) | = Ехр (4. | 2) |
п23 = 90; | Ехр(Т23) = | Ехр (382); | Ехр(ТЗ) | = Ехр (2. | 8) |
п24 = 110; | Ехр(Т24) = | Ехр(325); | Ехр (Т4) | = Ехр (3) | ; |
пЗ = 240; ΔТ | = 48; | ||||
п4 = 2, 3, 4 | третьего типа | ; | |||
S1 = 20; | S2 = 30; | ||||
S31 = 7; | S32 = 8; | ||||
S33 = 6; | S34 = 10; | ||||
S4 = 11 |
Значения S1, S2, S31, S32, S33, S34, S4 исследователь изменяет от исходных самостоятельно.
Результаты моделирования необходимо получить с точностью ε = 0,01 и доверительной вероятностью α = 0,99.
Задание на исследование
Разработать имитационную модель функционирования системы ремонта СС. Исследовать через промежутки времени ΔT влияние на ожидаемую прибыль различного количества резервных СС и мастеров. Определить абсолютные величины и относительные коэффициенты ожидаемой прибыли для каждого промежутка ΔT по каждому типу СС и в целом.
Сделать выводы о загруженности СС, мастеров по промежуткам ΔT и необходимых мерах по совершенствованию системы ремонта.
Программа модели
Вариант 17
Модель ремонта средств связи Задание номеров матрицам
Pribl | EQU | 1 |
KPrl | EQU | 2 |
KZenl | EQU | 3 |
Prib2 | EQU | 4 |
KPr2 | EQU | 5 |
KZen2 | EQU | 6 |
Prib3 | EQU | 7 |
КРгЗ | EQU | 8 |
KZen3 | EQU | 9 |
Prib4 | EQU | 10 |
KPr4 | EQU | 11 |
KZen4 | EQU | 12 |
KRem | EQU | 13 |
; Задание | номеров | |
CC1 | EQU | 1 |
CC2 | EQU | 2 |
CC3 | EQU | 3 |
CC4 | EQU | 4 |
CC5 | EQU | 5; |
n2_ EQU 4 ; Количество типов СС, находящихся на дежурстве n21_ EQU 120 ; Количество СС типа 1, находящихся на дежурстве n22_ EQU 100 ; Количество СС типа 2, находящихся на дежурстве n23_ EQU 90 ; Количество СС типа 3, находящихся на дежурстве
1
2
3
4
83
n24 | EQU | 110 , | |
n4 | EQU | 2 | |
VrMod | EQU | 48 , | |
Т21 | EQU | 373 , | |
Т22 | EQU | 301 , | |
Т23 | EQU | 382 , | |
Т24 | EQU | 325 , | |
Т25 | EQU | 470 , | |
Tl | EQU | 6.5 , | |
Т2 | EQU | 4.2 , | |
ТЗ | EQU | 2.8 , | |
Т4 | EQU | 3 | |
Т5 | EQU | 5.5 , | |
Stroka | EQU | 1 | |
Stolbez | EQU | 1 | |
S4 | EQU | 11 , | |
S2 | EQU | 30 , | |
SI | EQU | 20 ; | |
Pribl | MATRIX | ,3,4 ; | |
KPrl | MATRIX | ,3,4 ; | |
KZenl | MATRIX | ,3,4 ; | |
Prib2 | MATRIX | ,3,4 ; | |
KPr2 | MATRIX | ,3,4 ; | |
KZen2 | MATRIX | ,3,4 ; | |
Prib3 | MATRIX | ,3,4 ; | |
KPr3 | MATRIX | ,3,4 ; | |
KZen3 | MATRIX | ,3,4 ; | |
Prib4 | MATRIX | ,3,4 ; | |
KPr4 | MATRIX | ,3,4 ; | |
KZen4 | MATRIX | ,3,4 ; | |
KRem | MATRIX | ,3,4 ; | |
Pribil | MATRIX | ,3,4 ; | |
SrKPrib MATRIX | ,3,4; | ||
SrKIsp | MATRIX | ,3,4 | ; |
CC1_ STORAGE
CC2_ STORAGE
CC3_ STORAGE
CC4_ STORAGE
CC5_ STORAGE
Rem STORAGE
Количество СС типа 4, находящихся на дежурстве Количество резервных СС типа 4 Время моделирования, 1 ед. мод. вр. = 1 час Среднее время наработки до отказа СС типа 1, час Среднее время наработки до отказа СС типа 2, час Среднее время наработки до отказа СС типа 3, час Среднее время наработки до отказа СС типа 4, час Среднее время наработки до отказа СС типа 5, час Среднее время ремонта СС типа 1, час Среднее время ремонта СС типа 2, час Среднее время ремонта СС типа 3, час Среднее время ремонта СС типа 4, час Среднее время ремонта СС типа 5, час Номер строки матрицы Номер столбца матрицы Стоимость одного резервного СС Убыток в случае отсутствия на дежурстве одного СС Доход от одного СС, находящегося на дежурстве Матрица ожидаемой прибыли СС типа 1 Матрица коффициентов ожидаемой прибыли СС типа 1 Матрица коффициентов использования СС типа 1 Матрица ожидаемой прибыли СС типа 2 Матрица коффициентов ожидаемой прибыли СС типа 2 Матрица коффициентов использования СС типа 2 Матрица ожидаемой прибыли СС типа 3 Матрица коффициентов ожидаемой прибыли СС типа 3 Матрица коффициентов использования СС типа 3 Матрица ожидаемой прибыли СС типа 4 Матрица коффициентов ожидаемой прибыли СС типа 4 Матрица коффициентов использования СС типа 4 Матрица коффициентов использования Rem Матрица суммарной прибыли Матрица средних коэффициентов прибыли за СС всех типов Матрица коффициентов использования СС всех типов 35; Емкость МКУ по количеству СС типа 1, находящихся на дежурстве 100 ; Емкость МКУ по количеству СС типа 2, находящихся на дежурстве 60 ; Емкость МКУ по количеству СС типа 3, находящихся на дежурстве 45 ; Емкость МКУ по количеству СС типа 4, находящихся на дежурстве 60 ; Емкость МКУ по количеству СС типа 5, находящихся на дежурстве 3 ; Емкость МКУ по количеству мастеров-ремонтников ; Описание арифметических выраженийDoxMax VARIABLE VrMod#n21_#FN$S1_ ; Максимальный доход от дежурства СС типа 1 Ubitok VARIABLE VrMod#n21_#(1-SR*1/1000)#FN$S2_ ; Убыток от отсутствия на дежурстве СС типа 1
DoxPol VARIABLE X$DoxMax-X$Ubitok ; Полученный доход от дежурства СС типа 1 StoRem VARIABLE (VrMod#SM$Rem#FN$StoMast)#(SR$Rem/1000) ; Стоимость ремонта неисправных СС
ZatrResSS VARIABLE S4_#n4_#VrMod ; Затраты на содержание резервных СС типа 1 SumPrib VARIABLE X$DoxPol-(X$StoRem+X$ZatrResSS) ; Ожидаемая прибыль KoefPr VARIABLE MX*3(Stroka,Stolbez)/X$DoxMax ; Коэффициент прибыли StoMast FUNCTION P1,D4 ; Стоимость оплаты работы одного мастера 1,7/2,8/3,6/4,10
S1_ FUNCTION P1,D4 ; Доход от одного СС, находящегося на дежурстве 1,20/2,25/3,28/4,32
; Cегмент постановки на дежурство СС типа 1 GENERATE ,,,1
SPLIT (n21_-1) ; Размножение транзактов: число СС+число резервных СС
ASSIGN 1,1 ; Код 1 - признак СС типа 1
ASSIGN 2,(Exponential(30,0,T21_)) ; Занесение в Р2 времени наработки на отказ,
час
ASSIGN 3,(Exponential(31,0,T1_)) ; Занесение в Р3 времени ремонта СС типа 1 TRANSFER ,Met1
84
S2_ FUNCTION P1,D4 ; Убыток от одного СС, не находящегося на дежурстве 1,18/2,27/3,31/4,34
; Cегмент постановки на дежурство СС типа 2 GENERATE ,,,1
SPLIT (n22_-1) ; Размножение транзактов: число СС типа 2
ASSIGN 1,2 ; Код 2 - признак СС типа 2
ASSIGN 2,(Exponential(30,0,T22_)) ; Занесение в Р2 времени наработки на отказ,
час
ASSIGN 3,(Exponential(31,0,T2_)) ; Занесение в Р3 времени ремонта СС типа 2 TRANSFER ,Met1
; Cегмент постановки на дежурство СС типа 3 GENERATE ,,,1
SPLIT (n23_-1) ; Размножение транзактов: число СС типа 3
ASSIGN 1,3 ; Код 3 - признак СС типа 3
ASSIGN 2,(Exponential(30,0,T23_)) ; Занесение в Р2 времени наработки на отказ,
час
ASSIGN 3,(Exponential(31,0,T3_)) ; Занесение в Р3 времени ремонта СС типа 3 TRANSFER ,Met1
; Cегмент постановки на дежурство СС типа 4 GENERATE ,,,1
SPLIT (n24_+n4_-1) ; Размножение транзактов: число СС типа 4
ASSIGN 1,4 ; Код 4 - признак СС типа 4
ASSIGN 2,(Exponential(30,0,T24_)) ; Занесение в Р2 времени наработки на отказ,
час
; Сегмент имитации дежурства СС
Met1 QUEUE P1 ENTER P1 DEPART P1 ADVANCE P2 LEAVE P1
номер которого в Р1
Встать в очередь на дежурство СС типа, номер которого в Р1 Встать на дежурство СС типа, номер которого в Р1 Покинуть очередь на дежурство СС типа, номер которого в Р1 Имитация выхода СС типа из строя, номер которого в Р2
; Снятие с дежурства из-за выхода из строя СС типа,
ASSIGN 3,(Exponential(31,0,T4_)) ; Занесение в Р3 времени ремонта СС типа 4 TRANSFER ,Met1
; Сегмнт имитации ремонтного подразделения
ENTER Rem ; Занять одного мастера
ADVANCE P3 ; Имитация ремонта
LEAVE Rem ; Конец ремонта
; Сегмент задания времени GENERATE VrMod
TEST E
ASSIGN
ASSIGN ASSIGN ASSIGN
ASSIGN
ASSIGN
моделирования и расчета результатов
TGI,l,Met2
3,-2
1,0
2,0
2+,l
1+,1
3+,3
Подготовка Подготовка Подготовка
циклу циклу циклу
TRANSFER ,Met1 ; Направить исправное СС на дежурство или в резерв
Начало цикла изменения Начало цикла изменения Начало цикла изменения
Met23
номеров матриц
типов СС
прибыль
SAVEVALUE DoxMax,V$DoxMax SAVEVALUE Ubitok,V$Ubitok SAVEVALUE DoxPol,V$DoxPol SAVEVALUE StoRem,V$StoRem SAVEVALUE ZatrResSS,V$ZatrResSS ; Расчет ожидаемой прибыли
MSAVEVALUE *2,Stroka,Stolbez,V$SumPrib
SAVEVALUE 10,V$SumPrib
MSAVEVALUE Pribil+,Stroka,Stolbez,X10
Максимально возможный доход от дежурства СС
Убыток
Полученный доход от дежурства СС
Затраты на ремонт
; Затраты на резервные СС
номеров матриц, хранящих
; Прибыль по типу СС
; Суммарная прибыль по СС всех типов
ASSIGN 2+,1
MSAVEVALUE *2,Stroka,Stolbez,V$KoefPr ; Коэфициент прибыли MSAVEVALUE SrKPrib+,Stroka,Stolbez,(V$KoefPr/5) ; Средний коэффициент прибыли по СС всех типов
85
ASSIGN 2+,1
MSAVEVALUE *2,Stroka,Stolbez,(SR*1/1000) ; Коэффициент использования типа CC
MSAVEVALUE SrKIsp+,Stroka,Stolbez,(SR*1/(1000#5)) ; Средний коэффициент использования CC всех типов
TEST GE P1,n2_,Met23
MSAVEVALUE 13,Stroka,Stolbez,(SR$Rem/1000); Коэффициент использования Rem Met2 TERMINATE 1
; Неделя 1: Резервных СС=2, мастеров=3
START | 2000, | NP | |
Stolbez | EQU RESET | 2 | |
START | 2000, | NP | |
Stolbez | EQU RESET | 3 | |
START | 2000, | NP | |
Stolbez | EQU RESET | 4 | |
START | 2,NP | ||
n4 | EQU | 3 | |
Rem | STORAGE | 4 | |
Stroka | EQU | 2 | |
Stolbez | EQU | 1 | |
CLEAR | OFF | ||
START | 2000, | NP | |
Stolbez | EQU | 2 | |
CLEAR | OFF | ||
START | 200C | ,NP | |
Stolbez | EQU | 3 | |
CLEAR | OFF | ||
START | 200C | ,NP | |
Stolbez | EQU RESET | 4 | |
START | 2000, | NP | |
n4 | EQU | 4 | |
Rem | STORAGE | 5 | |
Stroka | EQU | 3 | |
Stolbez | EQU | 1 | |
CLEAR | OFF | ||
START | 2000, | NP | |
Stolbez | EQU | 2 | |
CLEAR | OFF | ||
START | 2000 | rNP | |
Stolbez | EQU | 3 | |
CLEAR | OFF | ||
START | 2000 | rNP | |
Stolbez | EQU RESET | 4 | |
START | 2000 |
; Неделя 2: Резервных СС=2, мастеров=3 ; Неделя 3: Резервных СС=2, мастеров=3 ; Неделя 4: Резервных СС=2, мастеров=3
; Неделя 1: Резервных СС=3, мастеров=4 ; Неделя 2: Резервных СС=3, мастеров=4 ; Неделя 3: Резервных СС=3, мастеров=4 ; Неделя 4: Резервных СС=3, мастеров=4
; Неделя 1: Резервных СС=4, мастеров=5 ; Неделя 2: Резервных СС=4, мастеров=5 ; Неделя 3: Резервных СС=4, мастеров=5 ; Неделя 4: Резервных СС=4, мастеров=5
2.5. Модели автоматической телефонной станции
Вариант 18 Постановка задачи
Автоматическая телефонная станция (АТС) обслуживает n1 телефонных аппаратов (ТА) первой категории (ТА1), n2 ТА второй категории (ТА2) и имеет n3 выходов в сеть связи. Интервал времени T1/n1 между звонками с ТА первой категории случайный. Вероятность звонка с i-го ТА первой категории p1i = 1/n1. Вероятность того, что при этом для разговора потребуется внешняя ли-
86
ния связи p2= n3/(n2+n3), соединение с ТА второй категории p3 = n2/(n2+n3). При этом может быть занята любая свободная линия связи, а вероятность звонка на j-й ТА второй категории p4j = 1/n2. Длительность t1 разговора с ТА первой категории случайная. Время tож1 ожидания при занятости ТА или внешних линий связи случайное. Вероятность того, что ТА второй категории не ответит, p5. При этом время tож2 также случайное.
Интервал времени T2/n2 между звонками с ТА второй категории случайный. Вероятность звонка с k-го ТА второй категории p6k = 1/n2/ Вероятности того, что при этом для разговора потребуются внешняя линия связи p7 = n3/(n1+n3), соединение с ТА первой категории p8 = n1/(n1+n3). Для разговора может быть занята любая свободная внешняя линия связи, а вероятность звонка на l-й ТА первой категории p9l = 1/n1. Длительность t2 разговора с ТА второй категории случайная. Время tож3 при занятости ТА или внешних линий связи случайное. Вероятность того, что ТА первой категории не ответит, p10. При этом время tож4 также случайное.
Звонки с ТА первой категории обладают абсолютным приоритетом по отношению к звонкам с ТА второй категории при занятости внешнего выхода в сеть связи. Вследствие этого, если при поступлении заявки на разговор по внешнему выходу с ТА первой категории все внешние выходы будут заняты разговорами также с ТА первой категории, то прерывания не происходит и заявка считается потерянной. Если же некоторые внешние выходы будут заняты разговорами с ТА второй категории, то после tож1 один из этих разговоров прерывается (теряется) и начинается разговор по этому выходу с ТА первой категории.
Исходные данные
n1 = 5; T1 = 20; Exp(T1/n1);
n2 = 10; Т2 = 100; Exp(T2/n2);
n3 = 2; Rav(tож1, t0ож1) = Rav(2.5, 0.5); p5 = 0.4; Rav(tож2, t0ож2) = Rav(3.7, 0.7);
Exp(t1) = Exp(5); Exp(t2) = Exp(4);
Rav(tож3, t0ож3) = Rav(2, 0.5); p10 = 0.6; Normal(tож4, t0ож4) = Normal(3, 0.5).
Значения n1 и n2 исследователь изменяет от исходных самостоятельно. Результаты моделирования необходимо получить с точностью ε = 0,01 и доверительной вероятностью α = 0,99.
Задание на исследование
Разработать имитационную модель функционирования АТС. Исследовать зависимость вероятности разговоров с ТА первой и второй категорий от количества ТА первой и второй категорий.
Программа модели
; Вариант 18
; Модель автоматической телефонной станции
Время моделирования, 1 ед. мод. вр. = 1 с
Количество ТА1
Количество ТА2
Количество внешних выходов
VrMod EQU 3600
Nl_ EQU 5
N2_ EQU 10
N3 EQU 2
; Задание исходных данныхT1_ EQU 20 ; Время для расчета интервалов между звонками с ТА1
87
Т2 | EQU | 100 |
Togl | EQU | 2.5 |
TogOl | EQU | 0.5 |
Tog2 | EQU | 3.7 |
Tog02 | EQU | 0.7 |
Tog3 | EQU | 2 |
ТодОЗ | EQU | 0.5 |
Tog4 | EQU | 3 |
Tog04 | EQU | 0.5 |
Trazgl | EQU | 5 |
Trazg2 | EQU | 4 |
P5 | EQU | 0.4 |
P10 | EQU | 0.6 |
Время для расчета интервалов между звонками с ТА2 Среднее время ожидания при занятости внешних линий Среднеквадратическое отклонение времени ожидания Среднее время ожидания при звонке с ТА1 на ТА2 Среднеквадратическое отклонение времени ожидания Среднее время ожидания при занятости внешних линий Среднеквадратическое отклонение времени ожидания Среднее время ожидания при звонке с ТА2 на ТА1 Среднеквадратическое отклонение времени ожидания Среднее время разговора с ТА1 Среднее время разговора с ТА2 Вероятность того, что ТА2 не ответит ; Вероятность того, что ТА1 не ответит
; Сегмент имитации телефонных разговоров с ТА 1-й категории (ТА1)
GENERATE (Exponential(333,0,(T1_/N1_))),,,,1 Met0 ASSIGN 7,(RN43/1000) ; Обращение к генератору RN
ASSIGN 3,0 ; Подготовка к циклу
Met1 ASSIGN 3+,1 ; Начало цикла определения номера звонящего телефона ТА1
TEST LE P7,(P3#(1/N1_)),Met1 ; Если условие выполнено, то номер телефона ТА1 в Р3
GATE NU P3,Met9 ; Свободен ли телефон с данным номером? Если да,
SEIZE P3 ; то звонят с него
ASSIGN 7,(RN343/1000) ; Обращение к генератору RN
TEST LE P7,(N3_/(N2_+N3_)),Met2 ; Если условие выполнено, то нужен внешний выход
ASSIGN 4,(N1_+N2_) ; Подготовка к циклу
Met3 ASSIGN 4+,1 ; Начало цикла определения номера свободного внешнего выхода
GATE U P4,Met4 ; Свободен ли внешний выход?
TEST GE P4,(N1_+N2_+N3_),Met3 ; Все ли внешние выходы проверены и не найдено свободного?
ADVANCE Tog1,Tog01 ; Если да, то задержаться и
ASSIGN 4,(N1_+N2_) ; подготовка к циклу
Met21 ASSIGN 4+,1 ; Начало цикла определения номера внешнего выхода, занятого ТА2
TEST E X*4,1,Met22 ; Равно ли значение сохраняемой ячейки 1? Если нет, то перейти к прерыванию разговора
TEST GE P4,(N1_+N2_+N3_),Met21 ; Все ли сохраняемые ячейки проверены? Не найдено ни одной, значение которой равно 0? Если да, то
TRANSFER ,Met23 ; то все внешние выходы заняты звонками с ТА1
Met22 PREEMPT P4,PR,Met24,,RE ; Прервать разговор с ТА2 по внешнему выходу без права продолжения
SAVEVALUE *4,PR
ADVANCE (Exponential(222,0,Trazg1)) ; Имитация разговора с ТА1 по внешнему выходу
RETURN P4 ; Освободить внешний выход с номером в Р4
RELEASE P3 ; Освободить телефон ТА1 с номером в Р3
Ter1 TERMINATE ; Состоявшиеся разговоры с ТА1 по внешним выходам с прерыванием разговоров с ТА2
Met23 RELEASE P3 ; Освободить телефон ТА1, разговор с которого по внешнему выходу не состоялся
TERMINATE; Несостоявшиеся разговоры с ТА1 по внешним выходам из-за занятости их ТА1
Met4 SEIZE P4 ; Занять свободный внешний выход с номером в Р4
SAVEVALUE P4,PR ; Занести в ячейку с номером в Р4 уровень приоритета
RELEASE P4
RELEASE P3 Ter2 TERMINATE Met2 ASSIGN 7,(RN343/1000)
ASSIGN 6,0 Met5 ASSIGN 6+,1 звонят с ТА1
TEST LE P7,(P6#(1/N2_)),Met5
GATE NU (N1_+P6),Met7
ASSIGN 7,(RN343/1000)
TEST LE P7,P5_,Met6
ADVANCE Tog2,Tog02
RELEASE P3
Освободить внешний выход с номером в Р4
освободить телефон ТА1 с номером в Р3
Состоявшиеся разговоры с ТА1 по внешним выходам
Обращение к генератору RN
Подготовка к циклу
Начало цикла определения номера ТА2, на который
Если условие выполнено, то номер телефона ТА2 в Р6
Свободен ли телефон с данным номером? Если да,
то ответит ли он?
Если условие выполнено, то не ответит. Тогда
задержаться и
освободить телефон ТА1 с номером в Р3
Met7 Ter3
TERMINATE
; Несостоявшиеся разговоры между абонентами ТА1 и ТА2
88
ADVANCE (Exponential(222,0,Trazg1)) ; Имитация разговора с ТА1
Met6 SEIZE (N1_+P6) ; Занять ТА2 с номером в (N1_+Р6)
ADVANCE (Exponential(222,0,Trazg1)) ; Имитация разговора между абонентами ТА1 и ТА2
RELEASE (N1_+P6)
RELEASE P3 Ter4 TERMINATE Met9 TERMINATE Met24 RELEASE (N1_+P3)
TERMINATE
Освободить ТА2 с номером в (N1_+Р6)
Освободить ТА1 с номером в Р3
Состоявшиеся разговоры между абонентами ТА1 и ТА2
ТА1 уже был занят, поэтому разговор не состоялся
Прерванные разговоры с ТА2
; Сегмент имитации телефонных разговоров с ТА 2-й категории (ТА2)
GENERATE (Exponential(493,0,(T2_/N2_))) Met10 ASSIGN 7,(RN413/1000) ; Обращение к генератору RN
ASSIGN 3,0 ; Подготовка к циклу
TEST LE P7,(P3#(1/N2_)),Met11 ; GATE NU (N1_+P3),Met19 ; SEIZE (N1_+P3)
ASSIGN 7,(RN343/1000) ;
TEST LE P7,(N3_/(N1_+N3_)),Met12
ASSIGN 4,(N1_+N2_) ;
Если условие выполнено, то номер телефона ТА2 в Р3 Свободен ли телефон с данным номером? Если да,
; то звонят с него Обращение к генератору RN
; Если условие выполнено, то нужен внешний выход Подготовка к циклу
Met11 ASSIGN 3+,1 ; Начало цикла определения номера звонящего телефона ТА2Met13 ASSIGN 4+,1
Начало цикла определения номера свободного внешнего выхода
GATE U P4,Met14
TEST GE P4,(N1_+N2_+N3_),Met13 бодного?
ADVANCE Tog3,Tog03
RELEASE (N1_+P3) Ter5 TERMINATE Met14 SEIZE P4
SAVEVALUE P4,PR
Свободен ли внешний выход?
Все ли внешние выходы проверены и не найдено сво-
; Если да, то задержаться и ; Освободить телефон с номером (N1_+P3) Несостоявшиеся разговоры с ТА2 из-за занятости внешних выходов ; Занять свободный внешний выход ; Запомнить приоритет ведущего разговор ADVANCE (Exponential(222,0,Trazg2)); Имитация разговора между абонентами ТА2 по внешним выходам
RELEASE P4 RELEASE (N1_+P3)
Ter6 TERMINATE
Met12 ASSIGN 7,(RN343/1000) ASSIGN 6,0
; Освободить внешний выход
; Освободить ТА2
; Состоявшиеся разговоры с ТА2 по внешним выходам
; Обращение к генератору RN
Met15 ASSIGN 6+,1; Начало цикла определения номера телефона ТА1, на который звонят с ТА2
TEST LE P7,(P6#(1/N1_)),Met15 ;
GATE NU P6,Met17 ;
ASSIGN 7,(RN343/1000) ;
TEST LE P7,P10_,Met16 ;
Met17 ADVANCE (Normal(211,Tog2,Tog02))
RELEASE (N1_+P3) ;
Ter7 TERMINATE ;
Met16 SEIZE P6 ;
Если условие выполнено, то номер телефона ТА1 в Р6 Свободен ли телефон с данным номером? Если да, то ответит ли он? Если условие выполнено, то не ответит. Тогда
; задержаться и освободить телефон с номером N1_+P3 Несостоявшиеся разговоры с ТА2 из-за занятости ТА1
; Занять телефон ТА1 с номером в Р6
ADVANCE (Exponential(222,0,Trazg2)) ; Имитация разговора между абонентами ТА2 и ТА1
RELEASE P6 ; Освободить телефон ТА1 с номером в Р6
RELEASE (N1_+P3) ; Освободить телефон ТА2 с номером N1_+P3
Ter8 TERMINATE ; Состоявшиеся разговоры между абонентами ТА2 и ТА1
Met19 TERMINATE
; Подготовка к циклу
; Сегмент задания времени моделирования и расчета результатов моделирования
GENERATE VrMod ; Задание времени моделирования
TEST E TG1,1,Met20 ; Если содержимое счетчика завершений равно 1, то
рассчитать
SAVEVALUE Ver1,((N$Ter2+N$Ter4)/N$Met0) ; Вероятность ведения разговоров с ТА1 SAVEVALUE Ver2,((N$Ter6+N$Ter8)/N$Met10) ; Вероятность ведения разговоров с ТА2
Met20 TERMINATE 1
89
Вариант 19
Постановка задачи
Автоматическая телефонная станция (АТС) обслуживает n1 телефонных аппаратов (ТА) первой категории (ТА1), n2 ТА второй категории (ТА2) и имеет n3 выходов в сеть связи. Интервал времени T1/n1 между звонками с ТА первой категории случайный. Вероятность звонка с i-го ТА первой категории p1i = 1/n1. Вероятность того, что при этом для разговора потребуется внешняя линия связи p2= n3/(n2+n3), соединение с ТА второй категории p3 = n2/(n2+n3). При этом может быть занята любая свободная линия связи, а вероятность звонка на j-й ТА второй категории p4j = 1/n2. Длительность t1 разговора с ТА первой категории случайная. Время tож1 ожидания при занятости ТА или внешних линий связи случайное. Вероятность того, что ТА второй категории не ответит, p5. При этом время tож2 также случайное.
Интервал времени T2/n2 между звонками с ТА второй категории случайный. Вероятность звонка с k-го ТА второй категории p6k = 1/n2/ Вероятности того, что при этом для разговора потребуются внешняя линия связи p7 = n3/(n1+n3), соединение с ТА первой категории p8 = n1/(n1+n3). Для разговора может быть занята любая свободная внешняя линия связи, а вероятность звонка на l-й ТА первой категории p9l = 1/n1. Длительность t2 разговора с ТА второй категории случайная. Время tож3 при занятости ТА или внешних линий связи случайное. Вероятность того, что ТА первой категории не ответит, p10. При этом время tож4 также случайное.
Звонки с ТА первой категории обладают абсолютным приоритетом по отношению к звонкам с ТА второй категории при занятости внешнего выхода в сеть связи. Вследствие этого, если при поступлении заявки на разговор по внешнему выходу с ТА первой категории все внешние выходы будут заняты разговорами также с ТА первой категории, то прерывания не происходит и заявка считается потерянной. Если же некоторые внешние выходы будут заняты разговорами с ТА второй категории, то после tож1 один из этих разговоров прерывается (теряется) и начинается разговор по этому выходу с ТА первой категории.
Исходные данные
n1 = 10; Т1 = 50; Exp(T1/n1);
n2 = 20; Т2 = 400; Exp(T2/n2);
n3 = 3; Normal(tож1, t0ож1) = Normal(3, 0.5);
р5 = 0.7; Normal(tож2, t0ож2) = Normal(3, 0.5); Exp(t1) = Exp(3); Exp(t2) = Exp(5); Normal(tож3, t0ож3) = Normal(2.5, 0.4);
р10 = 0.3; Normal(tож4, t0ож4) = Normal(2, 0.3).
Значения T1, T2, t1, t2, р5, р10 исследователь изменяет от исходных самостоятельно. Результаты моделирования необходимо получить с точностью ε = 0,01 и доверительной вероятностью α = 0,99.
Задание на исследование
Разработать имитационную модель функционирования АТС. Исследовать зависимость вероятности разговоров с ТА первой и второй категории от интервалов времени T1, T2, времени t1, t2 разговоров и вероятностей р5 и р10.
90
Программа модели
Вариант 19
Модель автоматической телефонной
Задание исходных данных
станции
VrMod | EQU | 3600 |
N1 | EQU | 10 |
N2 | EQU | 20 |
N3 | EQU | 3 |
Tl | EQU | 50 |
T2 | EQU | 400 |
Togl | EQU | 3.5 |
TogOl | EQU | 0.5 |
Tog2 | EQU | 3 |
Tog02 | EQU | 0.5 |
Tog3 | EQU | 2.5 |
ТодОЗ | EQU | 0.4 |
Tog4 | EQU | 2 |
Tog04 | EQU | 0.3 |
Trazgl | EQU | 3 |
Trazg2 | EQU | 5 |
P5 | EQU | 0.7 |
P10 | EQU | 0.3 |
Время моделирования, 1 ед. мод. вр. = 1 с Количество ТА1 Количество ТА2 Количество внешних выходов
Время для расчета интервалов между звонками с ТА1 Время для расчета интервалов между звонками с ТА2 Среднее время ожидания при занятости внешних линий Среднеквадратическое отклонение времени ожидания Среднее время ожидания при звонке с ТА1 на ТА2 Среднеквадратическое отклонение времени ожидания Среднее время ожидания при занятости внешних линий Среднеквадратическое отклонение времени ожидания Среднее время ожидания при звонке с ТА2 на ТА1 Среднеквадратическое отклонение времени ожидания Среднее время разговора с ТА1 Среднее время разговора с ТА2 Вероятность того, что ТА2 не ответит Вероятность того, что ТА1 не ответит
; Сегмент имитации телефонных разговоров с ТА 1-й категории (ТА1)
GENERATE (Exponential(333,0,(T1_/N1_))),,,,1 Met0 ASSIGN 7,(RN43/1000) ; Обращение к генератору RN
ASSIGN 3,0 ; Подготовка к циклу
Met1 ASSIGN 3+,1 ; Начало цикла определения номера звонящего телефона ТА1
TEST LE P7,(P3#(1/N1_)),Met1 ; Если условие выполнено, то номер телефона ТА1 в Р3
GATE NU P3,Met9 ; Свободен ли телефон с данным номером? Если да,
SEIZE P3 ; то звонят с него
ASSIGN 7,(RN343/1000) ; Обращение к генератору RN
TEST LE P7,(N3_/(N2_+N3_)),Met2 ; Если условие выполнено, то нужен внешний выход
ASSIGN 4,(N1_+N2_) ; Подготовка к циклу
Met3 ASSIGN 4+,1 ; Начало цикла определения номера свободного внешнего выхода
GATE U P4,Met4 ; Свободен ли внешний выход?
TEST GE P4,(N1_+N2_+N3_),Met3 ; Все ли внешние выходы проверены и не найдено свободного?
ADVANCE Tog1,Tog01 ; Если да, то задержаться и
ASSIGN 4,(N1_+N2_) ; подготовка к циклу
Met21 ASSIGN 4+,1 ; Начало цикла определения номера внешнего выхода, занятого ТА2
TEST E X*4,1,Met22 ; Равно ли значение сохраняемой ячейки 1? Если нет, то перейти к прерыванию разговора
TEST GE P4,(N1_+N2_+N3_),Met21 ; Все ли сохраняемые ячейки проверены? Не найдено ни одной, значение которой равно 0? Если да, то
TRANSFER ,Met23 ; то все внешние выходы заняты звонками с ТА1
Met22 PREEMPT P4,PR,Met24,,RE ; Прервать разговор с ТА2 по внешнему выходу без права продолжения
SAVEVALUE *4,PR
ADVANCE (Exponential(222,0,Trazg1)) ; Имитация разговора с ТА1 по внешнему выходу
RETURN P4 ; Освободить внешний выход с номером в Р4
RELEASE P3 ; Освободить телефон ТА1 с номером в Р3
Ter1 TERMINATE ; Состоявшиеся разговоры с ТА1 по внешним выходам с
прерыванием разговоров с ТА2
Met23 RELEASE P3 ; Освободить телефон ТА1, разговор с которого по внешнему выходу не состоялся
TERMINATE; Несостоявшиеся разговоры с ТА1 по внешним выходам из-за занятости их ТА1
Met4 SEIZE P4 ; Занять свободный внешний выход с номером в Р4
SAVEVALUE P4,PR ; Занести в ячейку с номером в Р4 уровень приоритета
ADVANCE (Exponential(222,0,Trazg1)) ; Имитация разговора с ТА1
RELEASE P4 ; Освободить внешний выход с номером в Р4
RELEASE P3 ; освободить телефон ТА1 с номером в Р3
91
Ter2 TERMINATE ; Состоявшиеся разговоры с ТА1 по внешним выходам
Met2 Met5
ASSIGN 7,(RN343/1000) ; Обращение к генератору RNASSIGN 6,0 ; Подготовка к циклу
TEST LE P7,(P6#(1/N2_)),Met5 GATE NU (N1_+P6),Met7 ASSIGN 7,(RN343/1000) TEST LE P7,P5_,Met6 ADVANCE Tog2,Tog02 RELEASE P3
Если условие выполнено, то номер телефона ТА2 в Р6
Свободен ли телефон с данным номером? Если да,
то ответит ли он?
Если условие выполнено, то не ответит. Тогда
задержаться и
освободить телефон ТА1 с номером в Р3
Met7
Ter3 Met6
ASSIGN 6+,1 ; Начало цикла определения номера ТА2, на который звонят с ТА1
TERMINATE SEIZE (N1_+P6)
; Несостоявшиеся разговоры между абонентами ТА1 и ТА2 ; Занять ТА2 с номером в (N1_+Р6)
ADVANCE (Exponential(222,0,Trazg1)) ; Имитация разговора между абонентами ТА1 и ТА2
RELEASE (N1_+P6)
RELEASE P3
TERMINATE
TERMINATE
RELEASE (N1_+P3)
TERMINATE
; Освободить ТА2 с номером в (N1_+Р6) ; Освободить ТА1 с номером в Р3
Ter4 Met9 Met24
; Состоявшиеся разговоры между абонентами ТА1 и ТА2 ; ТА1 уже был занят, поэтому разговор не состоялся ; Прерванные разговоры с ТА2
; Сегмент имитации телефонных разговоров с ТА 2-й категории (ТА2)
GENERATE (Exponential(493,0,(T2_/N2_))) Met10 ASSIGN 7,(RN413/1000) ; Обращение к генератору RN
ASSIGN 3,0 ; Подготовка к циклу
TEST LE P7,(P3#(1/N2_)),Met11 ; GATE NU (N1_+P3),Met19 ; SEIZE (N1_+P3)
ASSIGN 7,(RN343/1000) ;
TEST LE P7,(N3_/(N1_+N3_)),Met12
ASSIGN 4,(N1_+N2_) ;
Если условие выполнено, то номер телефона ТА2 в Р3 Свободен ли телефон с данным номером? Если да,
; то звонят с него Обращение к генератору RN
; Если условие выполнено, то нужен внешний выход Подготовка к циклу
Met11 ASSIGN 3+,1 ; Начало цикла определения номера звонящего телефона ТА2Met13 ASSIGN 4+,1
Начало цикла определения номера свободного внешнего выхода
GATE U P4,Met14
TEST GE P4,(N1_+N2_+N3_),Met13 бодного?
ADVANCE Tog3,Tog03
RELEASE (N1_+P3) Ter5 TERMINATE внешних выходов Met14 SEIZE P4
SAVEVALUE
Свободен ли внешний выход?
Все ли внешние выходы проверены и не найдено сво-Если да, то задержаться и Освободить телефон с номером (N1_+P3) Несостоявшиеся разговоры с ТА2 из-за занятости
P4,PR
; Занять свободный внешний выход ; Запомнить приоритет ведущего разговор ADVANCE (Exponential(222,0,Trazg2)); Имитация разговора между абонентами ТА2 по внешним выходам
RELEASE P4 ;
RELEASE (N1_+P3) ;
Ter6 TERMINATE ;
Met12 ASSIGN 7,(RN343/1000) ;
ASSIGN 6,0 ;
Met15 ASSIGN 6+,1 ;
который звонят с ТА2
TEST LE P7,(P6#(1/N1_)),Met15 ;
GATE NU P6,Met17 ;
ASSIGN 7,(RN343/1000) ;
TEST LE P7,P10_,Met16 ;
Met17 ADVANCE (Normal(211,Tog2,Tog02))
RELEASE (N1_+P3) ;
Ter7 TERMINATE ;
Met16 SEIZE P6 ;
; Освободить внешний выход
; Освободить ТА2
; Состоявшиеся разговоры с ТА2 по внешним выходам
; Обращение к генератору RN
; Подготовка к циклу
Если условие выполнено, то номер телефона ТА1 в Р6 Свободен ли телефон с данным номером? Если да, то ответит ли он? Если условие выполнено, то не ответит. Тогда
; задержаться и освободить телефон с номером N1_+P3 Несостоявшиеся разговоры с ТА2 из-за занятости ТА1
; Начало цикла определения номера телефона ТА1, на
; Занять телефон ТА1 с номером в Р6
ADVANCE (Exponential(222,0,Trazg2)) ; Имитация разговора между абонентами ТА2 и ТА1
RELEASE P6 ; Освободить телефон ТА1 с номером в Р6
RELEASE (N1_+P3) ; Освободить телефон ТА2 с номером N1_+P3
Ter8 TERMINATE ; Состоявшиеся разговоры между абонентами ТА2 и ТА1
; Сегмент задания времени моделирования и расчета результатов моделирования
GENERATE VrMod ; Задание времени моделирования
92
TEST E TG1,1,Met20 ; Если содержимое счетчика завершений равно 1, то
рассчитать
SAVEVALUE Ver1,((N$Ter2+N$Ter4)/N$Met0) ; Вероятность ведения разговоров с ТА1 SAVEVALUE Ver2,((N$Ter6+N$Ter8)/N$Met10) ; Вероятность ведения разговоров с ТА2
Met20 TERMINATE 1
2.6. Модели интегратора нагрузки АТС
Вариант 20 Постановка задачи
Интегратор нагрузки автоматической телефонной станции (АТС) обслуживает n1 телефонных аппаратов (ТА) первой категории (ТА1), n2 ТА второй категории (ТА2), n3 ТА третьей категории (ТА3), n4 ТА четвертой категории (ТА4) и имеет n5 внешних выходов в сеть связи. Количество ТА всех категорий Sn, а количество ТА всех категорий и внешних выходов в сеть связи – S. Интервалы времени T1/n1, T2/n2, T3/n3, Т4/n4 с ТА первой, второй, третьей и четвертой категорий на занятие внешних выходов случайные. Продолжительности разговоров с ТА первой, второй, третьей и четвертой категорий t1, t2, t3, t4 соответственно. Время ожидания tож1, tож2, tож3, tож4 в случае занятости всех внешних выходов также случайное.
Вероятности звонков р1i = 1/n1, р2j = 1/n2, р3k = 1/n3, р3m = 1/n4 с i-го, j-го, k-го и m-го ТА первой, второй, третьей и четвертой категорий соответственно. Во время звонка с ТА исключается новый звонок с него же.
Звонки с ТА первой категории не обладают абсолютным приоритетом по отношению к звонкам с ТА второй, третьей и четвертой категорий при занятии внешнего выхода в сеть связи. Вследствие этого, если при поступлении заявки на разговор с ТА первой категории все внешние выходы будут заняты, то прерывания не происходит и заявка считается потерянной.
Исходные данные
nl | = 5; |
n2 | = 10 |
n3 | = 8; |
n4 | = 15 |
п5 | = 6; |
Sn | = 38 |
S ~~ 44 * |
Т1 = 120; | Exp(Tl/nl); | |
Т2 = 150; | Exp(T2/n2); | |
ТЗ = 210; | Exp(T3/n3); | |
Т4 = 300; | Exp(T4/n4); | |
Exp(tl) = | Exp(5); | Exp(t2) = Exp(4) |
Exp(t3) = | Exp(6); | Exp(t4) = Exp(6); |
Exp(toжl) | = Exp (30); | |
Exp(to3K2) | = Exp (40); | |
Exp("ЬожЗ) | = Exp (50); | |
Exp(toж4) | = Exp (40). |
Значения n1, n2, n3, n4, Sn и S исследователь изменяет от исходных самостоятельно.
Результаты моделирования необходимо получить с точностью ε = 0,01 и доверительной вероятностью α = 0,99.
Задание на исследование
Разработать имитационную модель функционирования АТС. Исследовать зависимость вероятностей разговоров с ТА первой, второй, третьей и четвертой
93
категорий от количества ТА первой, второй, третьей, четвертой категорий и внешних выходов.
Программа модели
Вариант 20
Модель функционирования интегратора нагрузки
VrMod E N1 | )U 3600 ; EQU 5 ; |
N2 | EQU 10 ; |
N3 | EQU 8 ; |
N4 | EQU 15 ; |
N5 | EQU 6 ; |
SN | EQU 38 ; |
S | EQU 44 |
внешних | выходов |
Tl | EQU 120 ; |
T2 | EQU 150 ; |
T3 | EQU 210 ; |
T4 | EQU 300 ; |
Togl | EQU 30 ; |
Tog2 | EQU 40 ; |
Tog3 | EQU 50 ; |
Tog4 | EQU 40 ; |
Trazgl | EQU 300 ; |
Trazg2 | EQU 240 ; |
Trazg3 | EQU 180 |
Trazg4 | EQU 120 |
Время моделирования, 1 ед. мод. вр. = 1 с
Количество ТА1
Количество ТА2
Количество ТА3
Количество ТА4 Количество внешних выходов
Суммарное количество телефонов всех категорий
; Суммарное количество телефонов всех категорий и
Средний интервал между звонками с ТА1 Средний интервал между звонками с ТА2 Средний интервал между звонками с ТА3 Средний интервал между звонками с ТА4 Среднее время ожидания при звонке с ТА1 Среднее время ожидания при звонке с ТА2 Среднее время ожидания при звонке с ТА3 Среднее время ожидания при звонке с ТА4 Среднее время разговора при звонке с ТА1 Среднее время разговора при звонке с ТА2
Met6
количество ТА1 в Р5
; Время разговора с ТА1 -
; Время ожидания ТА1 - в
в Р6 Р7
MetO Metl
; Среднее время разговора при звонке с ТА3 ; Среднее время разговора при звонке с ТА4 Сегмент имитации телефонных разговоров с ТА 1-й категории (ТА1) GENERATE (Exponential(333,0,(T1_/N1_))) ASSIGN 1,1 ; Код 1 - звонок с ТА1 ASSIGN 3,0 ; Подготовка к циклу ASSIGN 5,N1_ ; Подготовка к циклу ASSIGN 6,(Exponential(222,0,Trazg1)) ASSIGN 7,(Exponential(34,0,Tog1)) Определение номера звонящего телефона
ASSIGN 8,(RN43/1000) ; Обращение к генератору RN
ASSIGN 2,0 ; Подготовка к циклу
ASSIGN 3+,1 ; Начало цикла определения номера звонящего ТА
ASSIGN 2+,1
TEST LE P8,(P2#(1/P5)),Met1
GATE NU P3,Met9
SEIZE P3
TRANSFER ,Met3
Met9 TERMINATE
По ТА уже звонили, поэтому звонок не состоялся
; Сегмент имитации телефонных разговоров с ТА 2-й категории (ТА2)
GENERATE (Exponential(333,0,(T2_/N2_))) Met7 ASSIGN 1,2 ; Код 2 - звонок с ТА2
ASSIGN 3,N1_ ; Подготовка к циклу
ASSIGN 5,N2_ ; Подготовка к циклу
ASSIGN 6,(Exponential(222,0,Trazg2))
ASSIGN 7,(Exponential(34,0,Tog2))
количество ТА1 в Р3 количество ТА2 в Р5 ; Время разговора с ТА2 ; Время ожидания ТА2 -
- в Р6 в Р7
; Счет телефонов, начиная с 1 ; Если условие выполнено, то номер ТА - в Р3 ; Свободен ли ТА с данным номером? Если да, ; то занять его ; Направить на интегратор
TRANSFER ,Met0
Направить для определения номера телефона
; Сегмент имитации телефонных разговоров с ТА 3-й категории (ТА3) GENERATE (Exponential(333,0,(T3_/N3_)))
Met8 ASSIGN 1,3 ; Код 3 - звонок с ТА3
в Р3
ASSIGN 3,(N1_+N2_) ; Подготовка к циклу - количество ТА1+ТА2
ASSIGN 5,N3_ ; Подготовка к циклу - количество ТА3 - в Р5 ASSIGN 6,(Exponential(222,0,Trazg3)) ; Время разговора с ТА3 - в Р6 ASSIGN 7,(Exponential(34,0,Tog3)) ; Время ожидания ТА3 - в Р7
94
TRANSFER ,Met0
; Направить для определения номера телефона
; Сегмент имитации телефонных разговоров с ТА 4-й категории (ТА4) GENERATE (Exponential(333,0,(T4_/N4_)))
Met11 ASSIGN 1,4 ; Код 4 - звонок с ТА4
ASSIGN 3,(N1_+N2_+N3_) ; Подготовка к циклу - количество ТА1+ТА2+ТА3 - в Р3
ASSIGN 5,N4_ ; Подготовка к циклу - количество ТА3 - в Р5
ASSIGN 6,(Exponential(222,0,Trazg4)) ; Время разговора с ТА4 - в Р6
ASSIGN 7,(Exponential(34,0,Tog4)) ; Время ожидания ТА4 - в Р7
TRANSFER ,Met0 ; Направить для определения номера телефона
; Сегмент имитации работы интегратора
Met3 ASSIGN 4,SN_ ; Подготовка к циклу
Met5 ASSIGN 4+,1 ; Начало цикла определения номера свободного внешнего выхода
GATE U P4,Met4 ; Свободен ли внешний выход?
TEST GE P4,S_,Met5 ; Все ли внешние выходы проверены и не найдено свободного? ADVANCE P7 ; Если да, то задержаться и RELEASE P3 ; освободить телефон с номером в Р3
Ter1 TERMINATE ; Несостоявшиеся разговоры из-за занятости внешнего выхода
Met4 SEIZE P4 ; Занять свободный внешний выход с номером в Р4 ADVANCE P6 ; Имитация разговора
RELEASE P4 ; Освободить внешний выход с номером в Р4 RELEASE P3 ; освободить телефон с номером в Р3
Ter2 TRANSFER ,(Ter2+P1) ; Деление состоявшихся разговоров по категориям
Ter3 TERMINATE ; Состоявшиеся разговоры с ТА1
Ter4 TERMINATE ; Состоявшиеся разговоры с ТА2
Ter5 TERMINATE ; Состоявшиеся разговоры с ТА3
Ter6 TERMINATE ; Состоявшиеся разговоры с ТА4
; Сегмент задания времени моделирования и расчета результатов моделирования
GENERATE VrMod ; Задание времени моделирования
TEST E TG1,1,Met10 ; Если содержимое счетчика завершений равно 1, то рассчитать SAVEVALUE Ver1,(N$Ter3/N$Met6) ; Вероятность ведения разговоров с ТА1 SAVEVALUE Ver2,(N$Ter4/N$Met7) ; Вероятность ведения разговоров с ТА2 SAVEVALUE Ver3,(N$Ter5/N$Met8) ; Вероятность ведения разговоров с ТА3 SAVEVALUE Ver4,(N$Ter6/N$Met11) ; Вероятность ведения разговоров с ТА4 SAVEVALUE Ver,(N$Met4/N$Met0) ; Вероятность ведения разговоров с ТА всех категорий
Вариант 21 Постановка задачи
Интегратор нагрузки автоматической телефонной станции (АТС) обслуживает n1 телефонных аппаратов (ТА) первой категории (ТА1), n2 ТА второй категории (ТА2), n3 ТА третьей категории (ТА3) и имеет n4 внешних выходов в сеть связи. Количество ТА всех категорий Sn, а количество ТА всех категорий и внешних выходов – S. Интервалы времени T1/n1, T2/n2, T3/n3 с ТА первой, второй и третьей категорий на занятие внешних выходов случайные. Продолжительности разговоров с ТА первой, второй и третьей категорий t1, t2, t3 соответственно. Время ожидания tож1, tож2, tож3 в случае занятости всех внешних выходов также случайное.
Вероятности звонков р1i = 1/n1, р2j = 1/n2, р3k = 1/n3 с i-го, j-го и k-го ТА первой, второй и третьей категорий соответственно. Во время звонка с ТА исключается новый звонок с него же.
Звонки с ТА первой категории не обладают абсолютным приоритетом по отношению к звонкам с ТА второй и третьей категорий при занятии внешнего выхода в сеть связи. Вследствие этого, если при поступлении заявки на разговор с ТА первой категории все внешние выходы будут заняты, то прерывания не происходит и заявка считается потерянной.
95
Met10 TERMINATE 1
Интегратор подвержен отказам. Интервалы времени T4 между отказами и длительности восстановления T5 также случайны. При отказе интегратора для абонентов первой категории после восстановления работоспособности предоставляется время для завершения разговора. Разговоры абонентов второй и третьей категорий теряются и могут быть продолжены только повторно. До восстановления интегратора разговоры невозможны.
Исходные данные
nl | = 10; | Тl = 400; | Exp(Tl/nl); Exp(T4) = Exp(2400); |
n2 | = 15; | Т2 = 800; | Exp(T2/n2); Exp(T5) = Exp(30); |
n3 | = 20; | ТЗ - 1200; | Ехр(Т3/n3); |
n4 | = 5; | Exp(tl) = Ехр (240); | Exp(t2) = Exp(180); Exp(t3) = Exp( |
Sn | = 45; | Normal(tожl, t0 | ож1) = Normal(25, 3); |
2 = | 50 * | Normal(tож2, tOож2) = Normal(33, 5); |
Normal(1:ожЗ, t0ожЗ) = Normal(40, 7)
Значения T1, T2, T3, t1, t2, t3, n4, Sn и S исходных самостоятельно.
Результаты моделирования необходимо получить с точностью ε верительной вероятностью α = 0,99.
исследователь изменяет от
0,01 и до-
Задание на исследование
Разработать имитационную модель функционирования АТС. Исследовать зависимость вероятности разговоров с ТА первой, второй и третьей категорий от интервалов времени T1/n1, T2/n2, T3/n3, времени t1, t2, t3 разговоров и количества внешних выходов в сеть связи.
Программа модели
; Вариант | 21 | |
; Мод | ель функциониро | |
VrMod | EQU | 3600 ; |
N1 | EQU | 10 ; |
N2 | EQU | 15 ; |
N3 | EQU | 20 ; |
N4 | EQU | 5 ; |
SN | EQU | 45 ; |
S | EQU | 50 ; |
Tl | EQU | 400 ; |
T2 | EQU | 800 ; |
T3 | EQU | 1200 ; |
Togl | EQU | 25 ; |
TogOl | EQU | 3 ; |
Tog2 | EQU | 33 ; |
Tog02 | EQU | 5 ; |
Tog3 | EQU | 40 ; |
ТодОЗ | EQU | 7 ; |
Trazgl | EQU | 240 ; |
Trazg2 | EQU | 180 ; |
Trazg3 | EQU | 120 ; |
T4 | EQU | 2400 ; |
T5 | EQU | 30 ; |
вания интегратора нагрузки Время моделирования, 1 ед. мод. вр. = 1 с Количество ТА1 Количество ТА2 Количество ТА3 Количество внешних выходов Суммарное количество телефонов всех категорий Суммарное количество телефонов всех категорий и внешних выходов Средний интервал между звонками с ТА1 Средний интервал между звонками с ТА2 Средний интервал между звонками с ТА3 Среднее время ожидания при звонке с ТА1 Стандартное отклонение времени ожидания при звонке с ТА1 Среднее время ожидания при звонке с ТА2 Стандартное отклонение времени ожидания при звонке с ТА2 Среднее время ожидания при звонке с ТА3 Стандартное отклонение времени ожидания при звонке с ТА3 Среднее время разговора при звонке с ТА1 Среднее время разговора при звонке с ТА2 Среднее время разговора при звонке с ТА3 Среднее время между отказами Среднее время восстановления
; Сегмент имитации телефонных разговоров с ТА 1-й категории (ТА1)
GENERATE (Exponential(333,0,(T1_/N1_)))
Met6 ASSIGN 1,1 ; Код 1 - звонок с ТА1
96
ASSIGN 3,0 ; Подготовка к циклу
ASSIGN 5,N1_ ; Подготовка к циклу - количество ТА1 в Р5
ASSIGN 6,(Exponential(222,0,Trazg1)) ; Время разговора с ТА1 - в Р6 ASSIGN 7,(Normal(34,Tog1,Tog01)) ; Время ожидания ТА1 - в Р7
; Определение номера звонящего телефона
Met0 ASSIGN 8,(RN43/1000) ; Обращение к генератору RN
ASSIGN 2,0 ; Подготовка к циклу
Met1 ASSIGN 3+,1 ; Начало цикла определения номера звонящего телефона ТА1
ASSIGN 2+,1 ; Счет телефонов, начиная с 1
TEST LE P8,(P2#(1/P5)),Met1 ; Если условие выполнено, то номер телефона ТА1 в Р3
GATE NU P3,Met9 ; Свободен ли телефон с данным номером? Если да,
SEIZE P3 ; то занять его
TRANSFER ,Met3 ; Направить на интегратор
Met9 TERMINATE ; По телефону уже звонили, поэтому звонок не состоялся
; Сегмент имитации телефонных разговоров с ТА 2-й категории (ТА2) GENERATE (Exponential(333,0,(T2_/N2_)))
Met7 ASSIGN 1,2 ; Код 2 - звонок с ТА2
ASSIGN 3,N1_ ; Подготовка к циклу - количество ТА1 в Р3
ASSIGN 5,N2_ ; Подготовка к циклу - количество ТА2 в Р5
ASSIGN 6,(Exponential(222,0,Trazg2)) ; Время разговора с ТА2 - в Р6
ASSIGN 7,(Normal(34,Tog2,Tog02)) ; Время ожидания ТА2 - в Р7
TRANSFER ,Met0 ; Направить для определения номера телефона
; Сегмент имитации телефонных разговоров с ТА 3-й категории (ТА3) GENERATE (Exponential(333,0,(T3_/N3_)))
Met8 ASSIGN 1,3 ; Код 3 - звонок с ТА3
ASSIGN 3,(N1_+N2_) ; Подготовка к циклу - количество ТА1+ТА2 - в Р3
ASSIGN 5,N3_ ; Подготовка к циклу - количество ТА3 - в Р5
ASSIGN 6,(Exponential(222,0,Trazg3)) ; Время разговора с ТА3 - в Р6
ASSIGN 7,(Normal(34,Tog3,Tog03)) ; Время ожидания ТА3 - в Р7
TRANSFER ,Met0 ; Направить для определения номера телефона
; Сегмент имитации работы интегратора
Met3 ASSIGN 4,SN_ ; Подготовка к циклу
Met5 ASSIGN 4+,1 ; Начало цикла определения номера свободного внешне-
го выхода
GATE FV P4,Met12 ; Исправен ли интегратор? Если исправен, то
GATE U P4,Met4 ; Свободен ли внешний выход?
TEST GE P4,S_,Met5; Все ли внешние выходы проверены и не найдено свободного?
Met12 ADVANCE P7 ; Если да, то задержаться и
RELEASE P3 ; освободить телефон с номером в Р3
Ter1 TERMINATE ; Несостоявшиеся разговоры из-за занятости внешнего выхода
Met4 SEIZE P4 ; Занять свободный внешний выход с номером в Р4
ADVANCE P6 ; Имитация разговора
RELEASE P4 ; Освободить внешний выход с номером в Р4
RELEASE P3 ; освободить телефон с номером в Р3
Ter2 TRANSFER ,(Ter2+P1) ; Деление состоявшихся разговоров по категориям
Ter3 TERMINATE ; Состоявшиеся разговоры с ТА1
Ter4 TERMINATE ; Состоявшиеся разговоры с ТА2
Ter5 TERMINATE ; Состоявшиеся разговоры с ТА3
; Сегмент имитации выхода из строя интегратора нагрузки
GENERATE ,,,1 Met11 ADVANCE (Exponential(213,0,T4_)) ; Имитация времени до очередного отказа
ASSIGN 1,SN_ ; Подготовка к циклу
Met14 ASSIGN 1+,1 ; Начало цикла - сделать все внешние выходы недоступными
FUNAVAIL P1,RE,Met13 ; Сделать интегратор недоступным
TEST GE P1,S_,Met14 ; Все ли внешние выходы сделаны недоступными?
ADVANCE (Exponential(313,0,T5_)) ; Имитация времени восстановления интегратора
ASSIGN 1,SN_ ; Подготовка к циклу
Met15 ASSIGN 1+,1 ; Начало цикла - сделать все внешние выходы доступными
FAVAIL P1 ; Сделать интегратор доступным
97
TEST GE P1,S_,Met15 ; Все ли внешние выходы сделаны доступными?
TRANSFER ,Met11 ; Отправить для розыгрыша очередного отказа
Met13 RELEASE P4 ; Освободить внешний выход с номером в Р4
TEST NE P1,1,Met16 ; Если разговор с ТА1, предоставить время для завершения
RELEASE P3 ; Освободить телефон с номером в Р3
TERMINATE ; Прерванные разговоры из-за неисправности интегратора
Met16 GATE FV P4 ; Прерывание разговора с ТА1 на время восстановления
TRANSFER ,Met3 ; Продолжить разговор с ТА1
; Сегмент задания времени моделирования и расчета результатов моделирования
GENERATE VrMod ; Задание времени моделирования
TEST E TG1,1,Met10 ; Если содержимое счетчика завершений равно 1, то рассчитать
SAVEVALUE Ver1,(N$Ter3/N$Met6) ; Вероятность ведения разговоров с ТА1
SAVEVALUE Ver2,(N$Ter4/N$Met7) ; Вероятность ведения разговоров с ТА2
SAVEVALUE Ver3,(N$Ter5/N$Met8) ; Вероятность ведения разговоров с ТА3
SAVEVALUE Ver,(N$Met4/N$Met0) ; Вероятность ведения разговоров с ТА всех категорий
Met10 TERMINATE 1
Вариант 22 Постановка задачи
Интегратор нагрузки автоматической телефонной станции (АТС) обслуживает n1 телефонных аппаратов (ТА) первой категории (ТА1), n2 ТА второй категории (ТА2), n3 ТА третьей категории (ТА3) и имеет n4 внешних выходов в сеть связи. Количество ТА всех категорий Sn, а количество ТА всех категорий и внешних выходов в сеть связи – S. Интервалы времени T1/n1, T2/n2, T3/n3 с ТА первой, второй и третьей категорий на занятие внешних выходов случайные. Продолжительности разговоров с ТА первой, второй и третьей категорий t1, t2, t3 соответственно. Время ожидания tож1, tож2, tож3 в случае занятости всех внешних выходов также случайное.
Вероятности звонков р1i = 1/n1, р2j = 1/n2, р3k = 1/n3 с i-го, j-го и k-го ТА первой, второй и третьей категорий соответственно. Во время звонка с ТА исключается новый звонок с него же.
Звонки с ТА первой категории обладают абсолютным приоритетом по отношению к звонкам с ТА второй и третьей категорий при занятии внешнего выхода в сеть связи. Вследствие этого, если при поступлении заявки на разговор с ТА первой категории все внешние выходы будут заняты разговорами также с ТА первой категории, то прерывания не происходит и заявка считается потерянной.
Если же некоторые внешние выходы будут заняты разговорами с ТА второй и третьей категорий, то любой из этих разговоров после tож1 прерывается (теряется) и начинается разговор по этому выходу с ТА первой категории. Если при поступлении заявки на разговор с ТА второй или третьей категории все внешние выходы заняты, то заявка после ожидания tож1 считается потерянной.
Исходные данные
nl = 10; Tl = 400; Exp(Tl/nl); Exp(T4) = Exp(2400);
n2 = 15; T2 = 800; Exp(T2/n2); Exp(T4) = Exp(30);
n3 = 20; T3 - 1200; Exp(T3/n3);
n4 = 5; Exp(tl) = Exp(240); Exp(t2) = Exp(180); Exp(t3) = Exp(120);
Sn = 45; Normal(toad, t0oжl) = Normal(25, 3);
S = 50; Normal(toж2, t0oж2) = Normal(33, 5);
Normal(toжЗ, t0oжЗ) = Normal(40, 7).
98
Значения n1, n2, n3, n4, Sn и S исследователь изменяет от исходных самостоятельно.
Результаты моделирования необходимо получить с точностью ε = 0,01 и доверительной вероятностью α = 0,99.
Задание на исследование
Разработать имитационную модель функционирования АТС. Исследовать зависимость вероятностей разговоров от количества ТА и внешних выходов.
Программа модели
; Вариант | 22 | |
; Мод | ель функциониро | |
VrMod | EQU | 3600 ; |
N1 | EQU | 10 ; |
N2 | EQU | 15 ; |
N3 | EQU | 20 ; |
N4 | EQU | 5 ; |
SN | EQU | 45 ; |
S | EQU | 50 ; |
Tl | EQU | 400 ; |
T2 | EQU | 800 ; |
T3 | EQU | 1200 ; |
Togl | EQU | 25 ; |
TogOl | EQU | 3 ; |
Tog2 | EQU | 33 ; |
Tog02 | EQU | 5 ; |
Tog3 | EQU | 40 ; |
ТодОЗ | EQU | 7 ; |
Trazgl | EQU | 240 ; |
Trazg2 | EQU | 180 ; |
Trazg3 | EQU | 120 ; |
T4 | EQU | 2400 ; |
T5 | EQU | 30 ; |
вания интегратора нагрузки Время моделирования, 1 ед. мод. вр. = 1 с Количество ТА1 Количество ТА2 Количество ТА3 Количество внешних выходов Суммарное количество телефонов всех категорий Суммарное количество телефонов всех категорий и внешних выходов Средний интервал между звонками с ТА1 Средний интервал между звонками с ТА2 Средний интервал между звонками с ТА3 Среднее время ожидания при звонке с ТА1 Стандартное отклонение времени ожидания при звонке с ТА1 Среднее время ожидания при звонке с ТА2 Стандартное отклонение времени ожидания при звонке с ТА2 Среднее время ожидания при звонке с ТА3 Стандартное отклонение времени ожидания при звонке с ТА3 Среднее время разговора при звонке с ТА1 Среднее время разговора при звонке с ТА2 Среднее время разговора при звонке с ТА3 Среднее время между отказами Среднее время восстановления
; Сегмент имитации телефонных разговоров с ТА 1-й категории (ТА1) GENERATE (Exponential(333,0,(T1_/N1_)))
Met6 ASSIGN 1,1 ; Код 1 - звонок с ТА1
ASSIGN 3,0 ; Подготовка к циклу
ASSIGN 5,N1_ ; Подготовка к циклу - количество ТА1 в Р5
; Определение номера звонящего телефона
ASSIGN 8,(RN43/1000) ; Обращение к генератору RN
ASSIGN 2,0 ; Подготовка к циклу
ASSIGN 3+,1 ; Начало цикла определения номера звонящего телефона ТА1
MetO Metl
ASSIGN 6,(Exponential(222,0,Trazg1)) ; Время разговора с ТА1 - в Р6 ASSIGN 7,(Normal(34,Tog1,Tog01)) ; Время ожидания ТА1 - в Р7
ASSIGN 2+,1
TEST LE P8,(P2#(1/P5)),Met1
GATE NU P3,Met9
SEIZE P3
TRANSFER ,Met3
Счет телефонов, начиная с 1
Если условие выполнено, то номер телефона ТА1 в Р3
Свободен ли телефон с данным номером? Если да,
то занять его
Met9 TERMINATE
По телефону уже звонили, поэтому звонок не состоялся
Направить на интегратор
; Сегмент имитации телефонных разговоров с ТА 2-й категории (ТА2) GENERATE (Exponential(333,0,(T2_/N2_)))
Met7 ASSIGN 1,2 ; Код 2 - звонок с ТА2
ASSIGN 3,N1_ ; Подготовка к циклу - количество ТА1 в Р3
ASSIGN 5,N2_ ; Подготовка к циклу - количество ТА2 в Р5
99
ASSIGN 6,(Exponential(222,0,Trazg2)) ; Время разговора с ТА2 - в Р6
ASSIGN 7,(Normal(34,Tog2,Tog02)) ; Время ожидания ТА2 - в Р7
TRANSFER ,Met0 ; Направить для определения номера телефона
; Сегмент имитации телефонных разговоров с ТА 3-й категории (ТА3) GENERATE (Exponential(333,0,(T3_/N3_)))
Met8 ASSIGN 1,3 ; Код 3 - звонок с ТА3
ASSIGN 3,(N1_+N2_) ; Подготовка к циклу - количество ТА1+ТА2 - в Р3
ASSIGN 5,N3_ ; Подготовка к циклу - количество ТА3 - в Р5
; Сегмент имитации работы интегратора
Met3 ASSIGN 4,SN_ ; Подготовка к циклу
Met5 ASSIGN 4+,1 ; Начало цикла определения номера свободного внешнего выхода
GATE U P4,Met4 ; Свободен ли внешний выход?
TEST GE P4,S_,Met5 ; Все ли внешние выходы проверены и не найдено свободного?
ASSIGN 4,SN_ ; Подготовка к циклу
ASSIGN 6,(Exponential(222,0,Trazg3)) ; Время разговора с ТА3 - в Р6
ASSIGN 7,(Normal(34,Tog3,Tog03)) ; Время ожидания ТА3 - в Р7
TRANSFER ,Met0 ; Направить для определения номера телефона
Met18 ASSIGN 4+,1
TEST E X*4,1,Met19 TEST GE P4,S_,Met18
Met12 ADVANCE P7 RELEASE P3
Ter1
SAVEVALUE ADVANCE RETURN RELEASE SAVEVALUE P4,0 TRANSFER ,Ter2 Met13 RELEASE P4 RELEASE P3
Начало цикла: все ли выходы заняты ТА1?Если условие выполняется, то выход занят ТА1
Все ли внешние выходы проверены?
Да и все заняты ТА1. Тогда задержаться и
освободить телефон с номером в Р3
TERMINATE ; Несостоявшиеся разговоры из-за занятости внешнего выхода
; Прерывание разговора при занятости всех выходов, в т.ч. ТА низкого приоритета
Met19 PREEMPT P4,PR,Met13 ; Прервать разговор с ТА низкого приоритета
P4,P1 ; Занести в ячейку Р4 код категории ТА1
Р4 РЗ
P7 ; Имитация разговора продолжительностью В Р7 Освободить внешний выход с номером в Р4 Освободить ТА1 с номером в Р3
; Обнулить ячейку, хранившую номер ; Отправить для учета состоявшийся разговор ; Освободить внешний выход с номером в Р4 ; Освободить ТА2 или ТА3 с номером в Р3
TERMINATE
; Прерванные разговоры с ТА2 и ТА3
Ведение разговоров без прерывания
Met4 SAVEVALUE P4,P1
SEIZE P4 ; Занять
ADVANCE P6
RELEASE P4
RELEASE P3
SAVEVALUE P4,0 ; Счет состоявшихся разговоров Ter2 TRANSFER ,(Ter2+P1) Ter3 TERMINATE Ter4 TERMINATE Ter5 TERMINATE
; Занести в ячейку Р4 код категории ТА свободный внешний выход с номером в Р4 ; Имитация разговора
; Освободить внешний выход с номером в Р4 ; освободить телефон с номером в Р3 ; Обнуление Х с номером в Р4
категориям ТА ; Деление состоявшихся разговоров по категориям ; Состоявшиеся разговоры с ТА1 ; Состоявшиеся разговоры с ТА2 ; Состоявшиеся разговоры с ТА3
; Сегмент задания времени моделирования и расчета результатов моделирования
GENERATE VrMod ; Задание времени моделирования
TEST E SAVEVALUE SAVEVALUE SAVEVALUE SAVEVALUE Met10 TERMINATE
TG1,1,Met10 ; Если содержимое счетчика завершений равно 1, то рассчитать Ver1,(N$Ter3/N$Met6) ; Вероятность ведения разговоров с ТА1 Ver2,(N$Ter4/N$Met7) ; Вероятность ведения разговоров с ТА2 Ver3,(N$Ter5/N$Met8) ; Вероятность ведения разговоров с ТА3 Ver,(N$Met4/N$Met0) ; Вероятность ведения разговоров с ТА всех категорий 1
100
Вариант 23 Постановка задачи
Интегратор нагрузки автоматической телефонной станции (АТС) обслуживает n1 телефонных аппаратов (ТА) первой категории (ТА1), n2 ТА второй категории (ТА2), n3 ТА третьей категории (ТА3) и имеет n4 внешних выходов в сеть связи. Интервалы времени T1/n1, T2/n2, T3/n3 с ТА первой, второй и третьей категорий на занятие внешних выходов случайные. Продолжительности разговоров с ТА первой, второй и третьей категорий t1, t2, t3 соответственно. Время ожидания tож1, tож2, tож3 в случае занятости всех внешних выходов также случайное.
Вероятности звонков р1i = 1/n1, р2j = 1/n2, р3k = 1/n3 с i-го, j-го и k-го ТА первой, второй и третьей категорий соответственно. Во время звонка с ТА исключается новый звонок с него же.
Звонки с ТА первой категории обладают абсолютным приоритетом по отношению к звонкам с ТА второй и третьей категорий при занятии внешнего выхода в сеть связи. Вследствие этого, если при поступлении заявки на разговор с ТА первой категории все внешние выходы будут заняты разговорами также с ТА первой категории, то прерывания не происходит и заявка считается потерянной. Если же некоторые внешние выходы будут заняты разговорами с ТА второй и третьей категорий, то любой из этих разговоров после tож1 прерывается (теряется) и начинается разговор по этому выходу с ТА первой категории. Если при поступлении заявки на разговор с ТА второй или третьей категории все внешние выходы заняты, то заявка после ожидания tож1 считается потерянной.
Интегратор подвержен отказам. Интервалы времени T4 и длительности восстановления T5 также случайны. При отказе интегратора для абонентов первой категории после восстановления работоспособности предоставляется время для завершения разговора. Разговоры абонентов второй и третьей категорий теряются и могут быть продолжены только повторно. До восстановления интегратора разговоры невозможны.
Исходные данные
n1 = 5; Т1 = 20; Exp(T1/n1);
n2 = 10; Т2 = 100; Exp(T2/n2);
n3 = 8; Т3 = 40; Exp(T3/n3);
n4 = 2; Exp(t1) = Exp(300); Exp(t2) = Exp(180)
Exp(t3) = Exp(120); Rav(tож1, t0ож1) = Rav(2, 0.5).
Значения n1, n2 и n3, а также Sn = n1+n2+n3 и S = Sn+n4 исследователь изменяет от исходных самостоятельно.
Результаты моделирования необходимо получить с точностью ε = 0,01 и доверительной вероятностью α = 0,99.
Задание на исследование
Разработать имитационную модель функционирования АТС. Исследовать зависимость вероятности разговоров от количества ТА и внешних выходов.
101
Программа модели
; Вариант | 23 | |
; Мод | ель функциониро | |
VrMod | EQU | 3600 ; |
N1 | EQU | 10 ; |
N2 | EQU | 15 ; |
N3 | EQU | 20 ; |
N4 | EQU | 5 ; |
SN | EQU | 45 ; |
S | EQU | 50 ; |
Tl | EQU | 400 ; |
T2 | EQU | 800 ; |
T3 | EQU | 1200 ; |
Togl | EQU | 25 ; |
TogOl | EQU | 3 ; |
Tog2 | EQU | 33 ; |
Tog02 | EQU | 5 ; |
Tog3 | EQU | 40 ; |
ТодОЗ | EQU | 7 ; |
Trazgl | EQU | 240 ; |
Trazg2 | EQU | 180 ; |
Trazg3 | EQU | 120 ; |
T4 | EQU | 2400 ; |
T5 | EQU | 30 ; |
вания интегратора нагрузки
Время моделирования, 1 ед. мод. вр. = 1 с
Количество ТА1
Количество ТА2
Количество ТА3
Количество внешних выходов Суммарное количество телефонов всех категорий Суммарное количество телефонов всех категорий и внешних выходов Средний интервал между звонками с ТА1 Средний интервал между звонками с ТА2 Средний интервал между звонками с ТА3
Среднее время ожидания при звонке с ТА1
Стандартное отклонение времени ожидания при звонке с ТА1
Среднее время ожидания при звонке с ТА2
Стандартное отклонение времени ожидания при звонке с ТА2
Среднее время ожидания при звонке с ТА3
Стандартное отклонение времени ожидания при звонке с ТА3
Среднее время разговора при звонке с ТА1
Среднее время разговора при звонке с ТА2
; Сегмент имитации телефонных разговоров с ТА 1-й категории (ТА1) GENERATE (Exponential(333,0,(T1_/N1_)))
Met6 ASSIGN 1,1 ; Код 1 - звонок с ТА1
ASSIGN 3,0 ; Подготовка к циклу
ASSIGN 5,N1_ ; Подготовка к циклу - количество ТА1 в Р5
ASSIGN 6,(Exponential(222,0,Trazg1)) ; Время разговора с ТА1 - в Р6 ASSIGN 7,(Normal(34,Tog1,Tog01)) ; Время ожидания ТА1 - в Р7
Среднее время разговора при звонке с ТА3 Среднее время между отказами Среднее время восстановления
MetO Metl
; Определение номера звонящего телефонаASSIGN 8,(RN43/1000) ; Обращение к генератору RN
ASSIGN 2,0 ; Подготовка к циклу
ASSIGN 2+,1
TEST LE P8,(P2#(1/P5)),Met1
GATE NU P3,Met9
SEIZE P3
TRANSFER ,Met3
Счет телефонов, начиная с 1
Если условие выполнено, то номер телефона ТА1 в Р3
Свободен ли телефон с данным номером? Если да,
то занять его
Направить на интегратор
ASSIGN 3+,1 ; Начало цикла определения номера звонящего телефона ТА1
Met9 TERMINATE
По телефону уже звонили, поэтому звонок не состоялся
; Сегмент имитации телефонных разговоров с ТА 2-й категории (ТА2) GENERATE (Exponential(333,0,(T2_/N2_)))
Met7 ASSIGN 1,2 ; Код 2 - звонок с ТА2
ASSIGN 3,N1_ ; Подготовка к циклу - количество ТА1 в Р3
ASSIGN 5,N2_ ; Подготовка к циклу - количество ТА2 в Р5
ASSIGN 6,(Exponential(222,0,Trazg2)) ; Время разговора с ТА2 - в Р6
ASSIGN 7,(Normal(34,Tog2,Tog02)) ; Время ожидания ТА2 - в Р7
TRANSFER ,Met0 ; Направить для определения номера телефона
; Сегмент имитации телефонных разговоров с ТА 3-й категории (ТА3) GENERATE (Exponential(333,0,(T3_/N3_)))
Met8 ASSIGN 1,3 ; Код 3 - звонок с ТА3
ASSIGN 3,(N1_+N2_) ; Подготовка к циклу - количество ТА1+ТА2 - в Р3
ASSIGN 5,N3_ ; Подготовка к циклу - количество ТА3 - в Р5
; Сегмент имитации работы интегратора
ASSIGN 6,(Exponential(222,0,Trazg3)) ; Время разговора с ТА3 - в Р6
ASSIGN 7,(Normal(34,Tog3,Tog03)) ; Время ожидания ТА3 - в Р7
TRANSFER ,Met0 ; Направить для определения номера телефона
102
Met3 ASSIGN 4,SN_ ; Подготовка к циклу
Met5 ASSIGN 4+,1 ; Начало цикла определения номера свободного внешнего выхода
GATE FV P4,Met12 ; Исправен ли интегратор? Если исправен, то
GATE U P4,Met4 ; Свободен ли внешний выход?
ASSIGN 4,SN_ Met18 ASSIGN 4+,1
TEST E X*4,1,Met19
TEST GE P4,S_,Met18 Met12 ADVANCE P7
RELEASE P3
Подготовка к циклу
Начало цикла: все ли выходы заняты ТА1?
Если условие выполняется, то выход занят ТА1
Все ли внешние выходы проверены?
Да и все заняты ТА1. Тогда задержаться и
освободить телефон с номером в Р3
TEST GE P4,S_,Met5 ; Все ли внешние выходы проверены и не найдено свободного?
Ter1 TERMINATE
; Несостоявшиеся разговоры из-за занятости внешнего выхода
SAVEVALUE ADVANCE P7 RETURN P4 RELEASE P3 SAVEVALUE P4,0 TRANSFER ,Ter2
; Прерывание разговора при занятости всех выходов, в т.ч. ТА низкого приоритета
Met19 PREEMPT P4,PR,Met13 ; Прервать разговор с ТА низкого приоритета
P4,P1 ; Занести в ячейку Р4 код категории ТА1
; Ведение разговоров без прерывания
Met4 SAVEVALUE P4,P1 ; Занести в ячейку Р4 код категории ТА
SEIZE P4 ; Занять свободный внешний выход с номером в Р4
ADVANCE P6 ; Имитация разговора
RELEASE P4 ; Освободить внешний выход с номером в Р4
RELEASE P3 ; освободить телефон с номером в Р3
; Счет состоявшихся разговоров по категориям ТА
Ter2 TRANSFER ,(Ter2+P1) ; Деление состоявшихся разговоров по категориям
Ter3 TERMINATE ; Состоявшиеся разговоры с ТА1
Ter4 TERMINATE ; Состоявшиеся разговоры с ТА2
Ter5 TERMINATE ; Состоявшиеся разговоры с ТА3
Имитация разговора продолжительностью В Р7 Освободить внешний выход с номером в Р4 Освободить ТА1 с номером в Р3 Обнулить ячейку, хранившую номер ; Отправить для учета состоявшийся разговор
; Сегмент имитации выхода из строя интегратора нагрузки
GENERATE ,,,1
Met11 ADVANCE (Exponential(213,0,T4_)) ; Имитация времени до очередного отказа
ASSIGN 1,SN_ ; Подготовка к циклу
Met14 ASSIGN 1+,1 ; Начало цикла - сделать все внешние выходы недоступными
FUNAVAIL P1,RE,Met13 ; Сделать интегратор недоступным
TEST GE P1,S_,Met14 ; Все ли внешние выходы сделаны недоступными?
ADVANCE (Exponential(313,0,T5_)) ; Имитация времени восстановления интегратора
ASSIGN 1,SN_ ; Подготовка к циклу
Met15 ASSIGN 1+,1 ; Начало цикла - сделать все внешние выходы доступными
FAVAIL P1 ; Сделать интегратор доступным
TEST GE P1,S_,Met15 TRANSFER ,Met11 Met13 RELEASE P4
; Все ли внешние выходы сделаны доступными?
; Отправить для розыгрыша очередного отказа
; Освободить внешний выход с номером в Р4
TEST NE P1,1,Met16 ; Если разговор с ТА1, предоставить время для завершения
RELEASE P3 ; Освободить телефон с номером в Р3
TERMINATE ; Прерванные разговоры из-за неисправности интегратора
Met16 GATE FV P4 ; Прерывание разговора с ТА1 на время восстановления
; Сегмент задания времени моделирования и расчета результатов моделирования
GENERATE VrMod ; Задание времени моделирования
TRANSFER ,Met3 ; Продолжить разговор с ТА1
TEST E SAVEVALUE SAVEVALUE SAVEVALUE SAVEVALUE Met10 TERMINATE
TG1,1,Met10 ; Если содержимое счетчика завершений равно 1, то рассчитать Ver1,(N$Ter3/N$Met6) ; Вероятность ведения разговоров с ТА1 Ver2,(N$Ter4/N$Met7) ; Вероятность ведения разговоров с ТА2 Ver3,(N$Ter5/N$Met8) ; Вероятность ведения разговоров с ТА3 Ver,(N$Met4/N$Met0) ; Вероятность ведения разговоров с ТА всех категорий 1
103
2.7. Модели изготовления в цехе деталей
Вариант 24 Постановка задачи
Изготовление в цехе детали начинается через случайное время Тн. Выполнению операций предшествует подготовка. Длительность подготовки зависит от качества заготовки, из которой будет сделана деталь. Всего различных видов заготовок n1. Время подготовки подчинено экспоненциальному закону. Частота появления различных заготовок и средние значения времени их подготовки заданы таблицей дискретного распределения:
Частота | 0,05 | 0,13 | 0,16 | 0,22 | 0,29 | 0,15 |
Среднее время | 10 | 14 | 21 | 22 | 28 | 25 |
Для изготовления детали последовательно выполняются n операций, продол-жительностями Т1, Т2, …, Тn соответственно. После каждой операции в течение времени Тк1, Тк2, …, Ткn следует контроль. Время контроля — случайное. Контроль не проходят q1, q2, …, qn % деталей соответственно. Забракованные детали поступают в окончательный блок контроля и проходят в нем проверку в течение случайного времени Тк. В результате из общего количества не прошедших контроль деталей q(n+1) % деталей идут в брак, а оставшиеся 1-q(n+1) % деталей подлежат повторному выполнению тех операций, после которых они не прошли контроль. Если деталь повторно не проходит контроль после повторного выполнения операции, она бракуется.
Исходные данные
= Exp(30);
Exp(Tl) = Exp(30); Nor(T3, To3) = Nor(35, 6);
Ехр(Тн) nl = 6;n = 3 *
ql q4
20 80
Exp(TкI) = Exp(4); Ыог(ТкЗ, ТоЗ) = Nor(15 Ехр(Тк) = Exp(8); ts / qz! — J_ о ts /
Exp(T2) = Exp(25);
Exp(Tк2) = Exp(5); 2);
q3 = 10 %;
Значения q1, q2, q3, q4 исследователь изменяет от исходных самостоятель но. Результаты моделирования необходимо получить с точностью ε = 1 и дове рительной вероятностью α = 0,99.
Задание на исследование
Разработать имитационную модель процесса изготовления деталей. Модель должна позволять определять абсолютное и относительное количество готовых и забракованных деталей, среднее время изготовления одной детали. Исследовать зависимость количества изготовленных деталей от качества выполнения операций q1, q2, q3, q4.
Сделать выводы о загруженности пунктов выполнения операций и необходимых мерах по повышению количества изготовления деталей.
Время моделирования — 8 часов.
104
Программа модели
; Вариант | 24 | ||
; Модель | процесса | изготовления | |
;Задание | исходных | данных | |
ModelTime | EQU | 480 | |
Tn | EQU | 35 | |
Tl | EQU | 30 | |
T2 | EQU | 25 | |
T3 | EQU | 35 | |
ТоЗ | EQU | 6 ; | Средне |
мин Tk1 | EQU | 4 | |
Tk2 | EQU | 5 | |
ТкЗ | EQU | 15 | |
ТокЗ | EQU | 2 ; | Средне |
ции, мин | |||
Тк | EQU | 8 | |
qi | EQU | .12 | |
q2 | EQU | .15 | |
q3 | EQU | .10 | |
q4 | EQU | .80 |
деталей
Время моделирования, 1 ед. мод. вр. = 1 мин Среднее время между поступлениями заготовок Среднее время выполнения 1-й операции, мин Среднее время выполнения 2-й операции, мин Среднее время выполнения 3-й операции, мин Среднеквадратическое отклонение времени выполнения 3-й операции,
; Среднее время контроля после 1-й операции, мин ; Среднее время контроля после 2-й операции, мин ; Среднее время контроля после 3-й операции, мин Среднеквадратическое отклонение времени контроля после 3-й опера-
Среднее время окончательного контроля, мин Доля брака после 1-й операции Доля брака после 2-й операции Доля брака после 3-й операции Окончательная доля брака
; Описание функции времени подготовки заготовки для детали Pod FUNCTION RN10,D6 .05,10/.18,14/.34,21/.56,22/.85,28/1,25
; Сегмент имитации изготовления деталей
GENERATE (Exponential(1,0,Tn_)) ; Подготовка заготовок для деталей
; Источник заготовок для деталей
QUEUE Pod ; Встать в очередь
SEIZE Pod ; Начать подготовку заготовки для детали
DEPART Pod ; Покинуть очередь
ADVANCE (Exponential(34,0,FN$Pod)) ; Имитация подготовки
Имитация выполнения 1-й операции
DCount Operl
ASSIGN
ASSIGN
QUEUE
SEIZE
DEPART
ADVANCE
RELEASE
ADVANCE
TRANSFER
; Код 1 в Р1-деталь проходит первый раз ; Код 1 в Р2-признак 1-й операции
; Встать в очередь
; Начать первую операцию
; Покинуть очередь
RELEASE Pod ; Закончить подготовку заготовки для детали
1,1
2,1
P2
Konveerl
P2
(Exponential(23,0,T1)) ; Имитация выполнения 1-й операции Konveer1 ; Закончить выполнение 1-й операции (Exponential(23,0,Tk1)) ; Имитация контроля после 1-й операции q1_,,Sboi ; Отправить брак в блок контроля
; Имитация выполнения 2-й операции
ASSIGN
QUEUE
SEIZE
DEPART
ADVANCE
RELEASE
ADVANCE
TRANSFER
2,2
P2
Konveer2
P2
Oper2
Код 2 в Р2-признак 2-й операции Встать в очередь Начать вторую операцию Покинуть очередь
(Exponential(23,0,T2)) ; Имитация выполнения 2-й операции Konveer2 ; Закончить выполнение 2-й операции (Exponential(23,0,Tk2)) ; Имитация контроля после 2-й операции q2_,,Sboi ; Отправить брак в блок контроля
; Имитация выполнения 3-й операции
ASSIGN
QUEUE
SEIZE
DEPART
ADVANCE
RELEASE
2,3
P2
Konveer3
P2
; Код 3 в Р2-признак 3-й операции
ОрегЗ
; Встать в очередь
; Начать третью операцию
(Normal(20,T3,To3)) ; Имитация выполнения 3-й операции Konveer3 ; Закончить выполнение 3-й операции
105
; Покинуть очередь
EndOperl
Сегмент имитации работы блока контроля
ADVANCE (Normal(20,Tk3,Tok3)) ; Имитация контроля после 3-й операции
TRANSFER q3_,,Sboi ; Отправить брак в блок контроля
TERMINATE ; Счет готовых деталей
ADVANCE
TRANSFER
TEST E
ASSIGN
TRANSFER
TRANSFER
TRANSFER
TRANSFER
TERMINATE
Sboi
(Exponential(23,0,Tk)) ; Имитация окончательного контроля
q4 ,,EndOper
Pl7l,EndOper
1,2
,(Met9+P2)
,Operl
,Oper2
,ОрегЗ
Отправить в окончательный брак
Если второй раз, то в окончательный брак
Met9
Код 2 в Р1-деталь проходит второй раз
EndOper
Отправить для повторного выполнения 1-й операции Отправить для повторного выполнения 2-й операции Отправить для повторного выполнения 3-й операции Счет брака
; Cегмент задания времени моделирования и расчета результатов моделирования
Время моделирования
Если условие выполняется, то
X$Prog=TG1 содержимому счетчика завершений Если содержимое счетчика завершений равно 1,
GENERATE ModelTime
TEST L X$Prog,TG1,Met11
то
SAVEVALUE Prog,TG1 Met11 TEST E TG1,1,Met12 расчет результатов моделирования
Количество готовых деталей, шт. Количество забракованных деталей,
SAVEVALUE NDet,(INT(N$EndOper1/X$Prog))
шт.
SAVEVALUE Brak,(INT(N$EndOper/X$Prog))
мин Met12
SAVEVALUE DoljaBrak,(X$Brak/(X$Brak+X$NDet)) ; Общая доля брака SAVEVALUE DoljaDet,(X$NDet/(X$Brak+X$NDet)) ; Доля готовых деталей SAVEVALUE TDet,(AC1/N$EndOper1) ; Среднее время изготовления одной детали,
TERMINATE 1
Вариант 25 Постановка задачи
Изготовление в цехе детали начинается через случайное время Тн. Выполнению операций предшествует подготовка. Длительность подготовки зависит от качества заготовки, из которой будет сделана деталь. Всего различных видов заготовок n1. Время подготовки подчинено экспоненциальному закону. Частота появления различных заготовок и средние значения времени их подготовки заданы таблицей дискретного распределения:
Частота | 0,05 | 0,13 | 0,16 | 0,22 | 0,29 | 0,15 |
Среднее время | 10 | 14 | 21 | 22 | 28 | 25 |
Для изготовления детали последовательно выполняются n операций, продол-жительностями Т1, Т2, …, Тn соответственно. После каждой операции в течение времени Тк1, Тк2, …, Ткn следует контроль. Время контроля — случайное. Контроль не проходят q1, q2, …, qn % де талей соответственно. Забракованные детали поступают в окончательный блок контроля и проходят в нем проверку в течение случайного времени Тк. В результате из общего количества не прошедших контроль деталей q(n+1) % деталей идут в брак, а оставшиеся 1-q(n+1) % деталей подлежат повторному выполнению тех операций, после которых они не прошли контроль. Если деталь не проходит контроль после повторного выполнения операции, она бракуется.
106
Исходные данные
Exp(Тн) = Exp(30);
n1 = 6;
n = 3; Exp(T1) = Exp(30); Exp(T2) = Exp(25);
Nor(T3, To3) = Nor(35, 6);
Exp(Tк1) = Exp(4); Exp(Tк2) = Exp(5);
Nor(Tк3, To3) = Nor(15, 2);
Exp(Tк) = Exp(8); q1 = 20 %; q2 = 15 %; q3 = 10 %; q4 = 80 %.
Значения q1, q2, q3, q4 исследователь изменяет от исходных самостоятельно.
Результаты моделирования необходимо получить с точностью ε = 0,1 и доверительной вероятностью α = 0,99.
Задание на исследование
Разработать имитационную модель процесса изготовления деталей. Модель должна позволять определять абсолютное и относительное количество готовых и забракованных деталей, среднее время изготовления одной детали. Исследовать зависимость времени изготовления 20 деталей от качества выполнения операций q1, q2, q3, q4.
Сделать выводы о загруженности пунктов выполнения операций и необходимых мерах по повышению количества изготовления деталей.
Программа модели
Вариант 25
Модель процесса изготовления деталей
Задание исходных данных
Время моделирования, 1 ед. мод. вр. = 1 мин
Tn | EQU | 35 |
Tl | EQU | 30 |
T2 | EQU | 25 |
T3 | EQU | 35 |
ТоЗ | EQU | 6 ; |
мин Tk1 | EQU | 4 |
Tk2 | EQU | 5 |
ТкЗ | EQU | 15 |
ТокЗ | EQU | 2 ; |
ции, мин | ||
Тк | EQU | 8 |
qi | EQU | .12 |
q2 | EQU | .15 |
q3 | EQU | .10 |
q4_ | EQU | .80 |
N | EQU | 9 ; |
; Среднее время между поступлениями заготовок ; Среднее время выполнения 1-й операции, мин ; Среднее время выполнения 2-й операции, мин ; Среднее время выполнения 3-й операции, мин Среднеквадратическое отклонение времени выполнения 3-й операции,
; Среднее время контроля после 1-й операции, мин ; Среднее время контроля после 2-й операции, мин ; Среднее время контроля после 3-й операции, мин Среднеквадратическое отклонение времени контроля после 3-й опера-Среднее время окончательного контроля, мин Доля брака после 1-й операции Доля брака после 2-й операции Доля брака после 3-й операции Окончательная доля брака Количество деталей, которые необходимо изготовить, шт.
; Описание функции времени подготовки заготовки для детали Pod FUNCTION RN10,D6 .05,10/.18,14/.34,21/.56,22/.85,28/1,25
; Сегмент имитации изготовления деталей
GENERATE (Exponential(1,0,Tn_)) ; Источник заготовок для деталей ; Подготовка заготовок для деталей
QUEUE Pod ; Встать в очередь
107
SEIZE Pod ; Начать подготовку заготовки для детали
DEPART Pod ; Покинуть очередь
ADVANCE (Exponential(34,0,FN$Pod)) ; Имитация подготовки
RELEASE Pod ; Закончить подготовку заготовки для детали
DCount Operl
ASSIGN
ASSIGN
QUEUE
SEIZE
DEPART
ADVANCE
RELEASE
ADVANCE
TRANSFER
; Код 1 в Р1-деталь проходит первый раз ; Код 1 в Р2-признак 1-й операции
; Встать в очередь
; Начать первую операцию
; Покинуть очередь
Имитация выполнения 1-й операции
1,1
2,1
P2
Konveerl
P2
(Exponential(23,0,T1)) ; Имитация выполнения 1-й операции Konveer1 ; Закончить выполнение 1-й операции (Exponential(23,0,Tk1)) ; Имитация контроля после 1-й операции q1_,,Sboi ; Отправить брак в блок контроля
; Имитация выполнения 2-й операции
ASSIGN
QUEUE
SEIZE
DEPART
ADVANCE
RELEASE
ADVANCE
TRANSFER
2,2
P2
Konveer2
P2
0per2
; Код 2 в Р2-признак 2-й операции Встать в очередь Начать вторую операцию Покинуть очередь
(Exponential(23,0,T2)) ; Имитация выполнения 2-й операции Konveer2 ; Закончить выполнение 2-й операции (Exponential(23,0,Tk2)) ; Имитация контроля после 2-й операции q2_,,Sboi ; Отправить брак в блок контроля
; Имитация выполнения 3-й операции
ASSIGN
QUEUE
SEIZE
DEPART
ADVANCE
RELEASE
ADVANCE
TRANSFER
TRANSFER
2,3
P2
Konveer3
P2
ОрегЗ
; Код 3 в Р2-признак 3-й операции Встать в очередь Начать третью операцию Покинуть очередь
(Normal(20,T3,To3)) ; Имитация выполнения 3-й операции Konveer3 ; Закончить выполнение 3-й операции (Normal(20,Tk3,Tok3)) ; Имитация контроля после 3-й операции q3_,,Sboi ; Отправить брак в блок контроля ,EndOper1 ; Счет готовых деталей
ADVANCE
TRANSFER
TEST E
ASSIGN
TRANSFER
TRANSFER
TRANSFER
TRANSFER
TERMINATE
Имитация окончательного контроля
Сегмент имитации работы блока контроля
Sboi
(Exponential(23,0,Tk))
q4 ,,EndOper
PI,1,EndOper
1,2
,(Met9+P2)
,Operl
,Oper2
,ОрегЗ
Отправить в окончательный брак
Если второй раз, то в окончательный брак
Met9
Код 2 в Р1-деталь проходит второй раз
EndOper
Отправить для повторного выполнения 1-й операции Отправить для повторного выполнения 2-й операции Отправить для повторного выполнения 3-й операции Счет брака
Если X$Prog< содержимого счетчика завершений, то
записать в X$Prog содержимое счетчика завершений
Обнуление счетчика готовых деталей
Счет количества изготовленных деталей
Если изготовлено N_ деталей, зафиксировать один
; Если содержимое счетчика завершений равно 1, то
Cегмент организации завершения моделирования и расчета результатов моделирования
EndOperl TEST L X$Prog,TGl,MetlO SAVEVALUE Prog,TGI SAVEVALUE NDet,0
MetlO SAVEVALUE NDet+,1
прогон расчет
TEST E X$NDet,N ,Term5
TEST E TG1,1,Met12 результатов моделирования
SAVEVALUE Brak,(INT(N$EndOper/X$Prog)) ; Количество забракованных деталей, шт.
SAVEVALUE DoljaBrak,(X$Brak/(X$Brak+N_)) ; Общая доля брака
SAVEVALUE DoljaDet,(N_/(X$Brak+N_)) ; Доля готовых деталей
SAVEVALUE TDet,(AC1/N$EndOper1) ; Среднее время изготовления одной детали, мин
Metl2 Term5
SAVEVALUE STime,(X$TDet#N_) ; Среднее время изготовления N_ деталей, мин
SAVEVALUE NDet,0 ; Обнуление счетчика готовых деталей
TERMINATE 1
108
TERMINATE ; Уничтожение транзактов - готовых деталей
2.8. Модели функционирования ремонтного подразделения
Вариант 26 Постановка задачи
В ремонтное подразделение средств связи (СС) поступают неисправные СС n типов с вероятностями р1, р2, …, рn соответственно. Интервалы времени Тп между двумя очередными поступлениями одного типа СС случайные. Каждое СС любого типа может требовать одного из трех видов ремонта с вероятностями р11, р21 или р31 соответственно.
В ремонтном подразделении имеются n1, n2, …, nn мастеров для ремонта СС каждого типа соответственно. Мастера n1 ремонтируют СС первого типа. Если их нет и мастера n2, …, nn групп заняты, они ремонтируют СС этих типов. При этом поступающие СС первого типа ожидают их освобождения. Мастера n2 ремонтируют СС второго типа. Если их нет и мастера n3, n4, …, nn групп заняты, они ремонтируют СС этих типов. При этом поступающие СС второго типа ожидают их освобождения. Аналогичные обязанности и у мастеров остальных групп. Только мастера nn ремонтируют СС одного n-го типа.
Время ремонта n-го типа СС случайное, не зависит от мастера, а зависит только от вида ремонта: Т11, Т12, Т13 – для СС первого типа, Т21, Т22, Т23 – для СС второго типа, …, Tn1, Tn2, …, Tnn – для СС n-го типа.
Прием и распределение неисправных СС между мастерами осуществляется d диспетчерами. Время, затрачиваемое одним диспетчером на одно СС, Т1, случайное. Диспетчерами не допускаются к ремонту q % СС всех типов.
Исходные данные
Exp(Тп) = Exp(30);
n = 4;
p1 = 0.2, p2 = 0.3, p3 = 0.25, p4 = 0.25;
p11 = 0.5, p2 = 0.25, p3 = 0.25;
n1 = 2; Exp(T11) = Exp(30); Exp(T12) = Exp(40); Exp(T13) = Exp(50);
n2 = 1 Exp(T21) = Exp(20); Exp(T22) = Exp(30); Exp(T23) = Exp(40);
n3 = 1 Exp(T31) = Exp(15); Exp(T32) = Exp(25); Exp(T33) = Exp(35);
n4 = 1 Exp(T41) = Exp(25); Exp(T42) = Exp(35); Exp(T43) = Exp(45);
d = 2; Nor(T1, To1) = Nor(15, 2); q = 2 %.
Значения p1, p2, p3, p4 исследователь изменяет от исходных самостоятельно.
Результаты моделирования необходимо получить с точностью ε = 0,01 и доверительной вероятностью α = 0,99.
Задание на исследование
Разработать имитационную модель функционирования ремонтного подразделения. Исследовать зависимость количества отремонтированных СС и вероятностей ремонта средств связи всех типов от интервала Тп поступления их в ремонт и вероятностей p1, p2, p3, p4.
Сделать выводы о загруженности каждой группы мастеров и необходимых мерах по повышению эффективности работы ремонтного подразделения.
109
Программа модели
; Вариант 26
связи
; Модель ремонтного подразделения; Замена имен МКУ номерами
-
группа мастеров
-
группа мастеров
-
группа мастеров
-
группа мастеров
Rem2 EQU 2
Rem3 EQU 3
; Задание МКУ-групп мастеров Dis STORAGE 2 Rem1 STORAGE 2 Rem2 STORAGE 1 Rem3 STORAGE 1 Rem4 STORAGE 1
Количество диспетчеров Количество мастеров 1 группы Количество мастеров 2 группы ; Количество мастеров 3 группы Количество мастеров 4 группы
Задание исходных
данных 1440 ,4,3 4 15
Rem4 EQU 4EQU
MATRIX
EQU
EQU
EQU
VrMod
TRem
n
tI
Tol
; Время моделирования, 1 ед. мод. вр. = 1 мин
; Задание матрицы времени ремонта
; Количество типов СС
2 ; Среднеквадратическое отклонение времени работы диспетчера с по-
ступившим СС
; Среднее время работы диспетчера с поступившим ССEQU
EQU
INITIAL
INITIAL
INITIAL
INITIAL
INITIAL
INITIAL
INITIAL
INITIAL
INITIAL
INITIAL
INITIAL
INITIAL
FUNCTION
Tp_
q
30 ; Средний
0.02
MX$TRem(l,1),30
MX$TRem(l,2),40
MX$TRem(l,3),50
MX$TRem(2,1),20
MX$TRem(2,2),30
MX$TRem(2,3),40
MX$TRem(3,1),15
MX$TRem(3,2),25
MX$TRem(3,3),35
MX$TRem(4,1),25
MX$TRem(4,2),35
MX$TRem(4,3),45
интервал времени поступления одного типа СС
СС
Доля не допущенных диспетчером к ремонту
1 | вида | ремонта | СС | 1 | типа |
2 | вида | ремонта | СС | 1 | типа |
3 | вида | ремонта | СС | 1 | типа |
1 | вида | ремонта | СС | 2 | типа |
2 | вида | ремонта | СС | 2 | типа |
3 | вида | ремонта | СС | 2 | типа |
1 | вида | ремонта | СС | 3 | типа |
2 | вида | ремонта | СС | 3 | типа |
3 | вида | ремонта | СС | 3 | типа |
1 | вида | ремонта | СС | 4 | типа |
2 | вида | ремонта | СС | 4 | типа |
3 | вида | ремонта | СС | 4 | типа |
Среднее время
Среднее время
Среднее время
Среднее время
Среднее время
Среднее время
Среднее время
Среднее время
Среднее время
Среднее время
Среднее время
RN27,D4 ; Функция распределения поступающих типов СС
RN72,D3 ; Функция распределения видов ремонтов поступающих СС
TipSS
.2,1/.5,2/.75,3/1,4 VidRem FUNCTION .5,1/.75,2/1,3
; Сегмент имитации поступления СС различных типов, требующих различных видов ремонта
Среднее время
Источники СС
ASSIGN ASSIGN ASSIGN ASSIGN
Код типа СС в Р1
Код вида ремонта СС в Р2
Подготовка
Код типа СС также в Р5
GENERATE (Exponential(67,0,(Tp_/n_)))
l,FN$TipSS 2,FN$VidRem 4,0 5,PI
TRANSFER TRANSFER TRANSFER TRANSFER TRANSFER
Счет поступивших в ремонт СС
MetO
MetOl
Met02
Met03
Met04
-
типа
-
типа
-
типа
-
типа
,(MetO+Pl)
,Metl
,Metl
,Metl
,Metl
; Сегмент имитации работы диспетчера
Met1 QUEUE OCH ; Занять очередь к диспетчеру
ENTER DIS ; Занять свободного диспетчера
DEPART OCH ; Покинуть очередь к диспетчеру
ADVANCE (Normal(35,T1,To1)) ; Имитация работы диспетчера со СС
LEAVE DIS ; Освободить диспетчера
110
TRANSFER q_,,MET20 ; Не допустить q СС к ремонту
ASSIGN TEST E GATE SF LINK TEST E GATE SF LINK TEST E GATE SF LINK TEST E GATE SF LINK
(317,0,MX$TRem(P1,P2))) ; Мастерам 1 группы ; Мастера 1 группы заняты? Если да, ; то тогда ожидать ; Мастерам 2 группы ; Мастера 2 группы заняты? Если да, ; то тогда ожидать ; Мастерам 3 группы ; Мастера 3 группы заняты? Если да, ; то тогда ожидать ; Мастерам 4 группы ; Мастера 4 группы заняты? Если да, ; то тогда ожидать
; Время ремонта-в P3
3,(Exponential
PI,1,MET21
Pl,Met3
PI,FIFO
Met21
P1,2,MET22
Pl,Met4
PI,FIFO
Met22
P1,3,MET23
Pl,Met5
PI,FIFO
Met23
PI,4
Pl,Met6
PI,FIFO
Сегмент имитации
ENTER
ADVANCE
LEAVE
TEST NE
UNLINK
TRANSFER
ASSIGN
TEST NE
UNLINK
TRANSFER
ASSIGN
TEST NE
UNLINK
TRANSFER
ASSIGN
TEST NE
UNLINK
TRANSFER
ASSIGN
TRANSFER
MET3
работы мастеров 1 P1 P3 P1
Met24
Met25
Met26
Met27
CH*1,0,Met24 P1,Met3,1 ,Met7 4,(P1+1) CH*4,0,Met25 P4,Met27,1 ,Met7 4,(P1+1) CH*4,0,Met26 P4,Met27,1 ,Met7 4,(P1+1) CH*4,0,Met7 P4,Met27,1 ,Met7 1,1 ,Met3
Сегмент имитации
ENTER
ADVANCE
LEAVE
TEST NE
UNLINK
TRANSFER
ASSIGN
TEST NE
UNLINK
TRANSFER
ASSIGN
TEST NE
UNLINK
TRANSFER
ASSIGN
TRANSFER
MET4
работы мастеров 2 P1 P3 P1
Met28
Met29
Met30
CH*1,0,Met28 P1,Met3,1 ,Met7 4,(P1+1) CH*4,0,Met29 P4,Met30,1 ,Met7 4,(P1+1) CH*4,0,Met7 P4,Met30,1 ,Met7 1,2 ,Met4
ENTER
ADVANCE
LEAVE
TEST NE
UNLINK
TRANSFER
ASSIGN
TEST NE
UNLINK
TRANSFER
Сегмент имитации работы мастеров 3
MET5
PI
P3
PI
CH*1,0,Met31
Pl,Met5,1
,Met7
Met31
4,(Pl + D
CH*4,0,Met7
P4,Met32,1
,Met7
группы
Занять свободного мастера 1 группы
Имитация времени ремонта
Освободить свободного мастера 1 группы
Есть ли в очереди СС 1 типа? Если да,
тогда на ремонт СС 1 типа ; Отправить отремонтированное СС для учета
Есть ли в очереди СС 2 типа? Если да, тогда на ремонт СС 2 типа ; Отправить отремонтированное СС для учета
Есть ли в очереди СС 3 типа? Если да,
тогда на ремонт СС 3 типа
Отправить отремонтированное СС для учета
Есть ли в очереди СС 4 типа? Если да, тогда на ремонт СС 4 типа Отправить отремонтированное СС для учета Код 1 в Р1, чтобы занять мастеров 1 группы Направить СС в 1 группу мастеров
группы
Занять свободного мастера 2 группы
Имитация времени ремонта
Освободить свободного мастера 2 группы
Есть ли в очереди СС 2 типа? Если да,
тогда на ремонт СС 2 типа ; Отправить отремонтированное СС для учета
Есть ли в очереди СС 3 типа? Если да,
тогда на ремонт СС 3 типа
Отправить отремонтированное СС для учета
Есть ли в очереди СС 4 типа? Если да, тогда на ремонт СС 4 типа Отправить отремонтированное СС для учета Код 2 в Р1, чтобы занять мастеров 2 группы Направить СС во 2 группу мастеров
группы
Занять свободного мастера 3 группы
Имитация времени ремонта
Освободить свободного мастера 3 группы
Есть ли в очереди СС 3 типа? Если да,
тогда на ремонт СС 3 типа ; Отправить отремонтированное СС для учета
Есть ли в очереди СС 4 типа? Если да,
тогда на ремонт СС 4 типа
111
Отправить отремонтированное СС для учета
Met32 ASSIGN 1,3 ; Код 3 в Р1, чтобы занять мастеров 3 группы
TRANSFER ,Met5 ; Направить СС в 3 группу мастеров
; Сегмент имитации работы мастеров 4 группы
MET6 ENTER P1 ; Занять свободного мастера 4 группы
ADVANCE P3 ; Имитация времени ремонта
LEAVE P1 ; Освободить свободного мастера 4 группы
UNLINK P1,Met6,1 ; Отправить на ремонт в 4 группу СС 4 типа
7 | TRANSFER | ,(Met7+P5) | |
8 | TERMINATE | ; 1 типа | |
9 | TERMINATE | ; 2 типа | |
10 | TERMINATE | ; 3 типа | |
11 | TERMINATE | ; 4 типа | |
20 | TERMINATE | ; Не доп |
; Не допущенные к ремонту СС
; Сегмент счета отремонтированных СС
задания времени моделирования и расчета результатов моделирования
GENERATE VrMod ; Время моделирования
TEST L X$Prog,TG1,Met41 ; Если X$Prog SAVEVALUE Prog,TG1 ; запомнить в X$Prog количество прогонов
Met41
Met42
TEST E TG1,1,Met42 ; Если TG1=1, SAVEVALUE KolSS1,(INT(N$Met8/X$Prog)) ; SAVEVALUE KolSS2,(INT(N$Met9/X$Prog)) ; SAVEVALUE KolSS3,(INT(N$Met10/X$Prog)); SAVEVALUE KolSS4,(INT(N$Met11/X$Prog)); SAVEVALUE VerSS1,(N$Met8/N$Met01) SAVEVALUE VerSS2,(N$Met9/N$Met02) SAVEVALUE VerSS3,(N$Met10/N$Met03) SAVEVALUE VerSS4,(N$Met11/N$Met04) SAVEVALUE VerSS,(N$Met7/N$Met0) TERMINATE 1
;
то расчет результатов моделирования Количество отремонтированных СС 1 типа Количество отремонтированных СС 2 типа Количество отремонтированных СС 3 типа Количество отремонтированных СС 4 типа ; Вероятность ремонта СС 1 типа ; Вероятность ремонта СС 2 типа ; Вероятность ремонта СС 3 типа ; Вероятность ремонта СС 4 типа Вероятность ремонта СС всех типов
Вариант 27 Постановка задачи
В ремонтное подразделение средств связи (СС) поступают неисправные СС n типов с вероятностями р1, р2, …, рn соответственно. Интервалы времени Тп между двумя очередными поступлениями случайные. Каждое СС любого типа может требовать одного из трех видов ремонта с вероятностями р11, р21 или р31 соответственно.
В ремонтном подразделении имеются n1, n2, …, nn мастеров для ремонта СС каждого типа соответственно. Мастера n1 ремонтируют СС первого типа. Если их нет и мастера n2, …, nn групп заняты, они ремонтирует СС этих типов. При этом поступающие СС первого типа ожидают их освобождения. Мастера n2 ремонтируют СС второго типа. Если их нет и мастера n3, n4, …, nn групп заняты, они ремонтирует СС этих типов. При этом поступающие СС второго типа ожидают их освобождения. Аналогичные обязанности и у мастеров остальных групп. Только мастера nn ремонтируют СС одного n-го типа.
Время ремонта n-го типа СС случайное, не зависит от мастера, а зависит только от вида ремонта: Т11, Т12, Т13 – для СС первого типа, Т21, Т22, Т23 – для СС второго типа, …, Tn1, Tn2, …, Tnn – для СС n-го типа.
Прием и распределение неисправных СС между мастерами осуществляется диспетчером. Время, затрачиваемое диспетчером на одно СС, Т1, случайное. Диспетчером не допускается к ремонту q % СС всех типов.
112
Исходные данные
Ехю(Тп) ~~ | Ехр (30); | ||||
п = 4; | |||||
ю 1 ~~ 0 2 | р2 = 0.3, рЗ = 0.25, р | 4 = 0.25; | |||
ю 11 ~~ 0 | , р2 = 0.25, рЗ = 0.25; | ||||
nl = 2; | Ехр (Т11) = Ехр(30); | Ехр (Т12) | = Ехр (40); | Ехр(Т13) | = Ехр (50); |
п2 = 1 | Ехр (Т21) = Ехр (20); | Ехр (Т22) | = Ехр(30); | Ехр(Т23) | = Ехр (40); |
пЗ = 1 | Ехр(Т31) = Ехр (15); | Ехр (Т32) | = Ехр (25); | Ехр(ТЗЗ) | = Ехр (35); |
п4 = 1 | Ехр(Т41) = Ехр(25); | Ехр (Т42) | = Ехр(35); | Ехр(Т43) | = Ехр (45); |
Nor(T1, | Tol) = Nor(15, 2); | ||||
q = 2 % | . |
Значения p1, p2, p3, p4 исследователь изменяет от исходных самостоятельно.
Результаты моделирования необходимо получить с точностью ε = 0,1 и доверительной вероятностью α = 0,99.
Задание на исследование
Разработать имитационную модель функционирования ремонтного подразделения. Исследовать зависимость времени и вероятностей выполнения ремонта 35 СС первого и второго типов от интервала Тп поступления их в ремонт и вероятностей p1, p2, p3, p4.
Сделать выводы о загруженности каждой группы мастеров и необходимых мерах по повышению эффективности работы ремонтного подразделения.
Программа модели
Reml | EQU | 1 |
Rem2 | EQU | 2 |
Rem3 | EQU | 3 |
Rem4 | EQU | 4 |
; Вариант 27
; Модель ремонтного подразделения связи
; Замена имен МКУ номерами
; Задание МКУ-групп мастеров Dis STORAGE 2 Rem1 STORAGE 2 Rem2 STORAGE 1 Rem3 STORAGE 1 Rem4 STORAGE 1
данных
,4,3 ; Задание матрицы времени ремонта
4 ; Количество типов СС
35 ; Количество СС 1 и 2 типов, которые нужно отремонтировать
15 ; Среднее время работы диспетчера с поступившим СС
2 ; Среднеквадратическое отклонение времени работы диспетчера с по-
Средний интервал времени поступления одного типа СС
; Задание исходных TRem MATRIX n_ EQU n1_ EQU T1 EQU To1 EQU ступившим СС Tp | EQU |
q_ | EQU |
INITIAL | |
INITIAL | |
INITIAL | |
INITIAL | |
INITIAL | |
INITIAL |
30 ; 0.02
MX$TRem(l,1),30 MX$TRem(l,2),40 MX$TRem(l,3),50 MX$TRem(2,1),20 MX$TRem(2,2),30 MX$TRem(2,3),40
; 1 группа мастеров ; 2 группа мастеров ; 3 группа мастеров ; 4 группа мастеров
; Количество диспетчеров
Количество мастеров 1 группы Количество мастеров 2 группы
; Количество мастеров 3 группы Количество мастеров 4 группы
Доля не допущенных диспетчером к ремонту СС Среднее время 1 вида ремонта СС 1 типа
Среднее время Среднее время
Среднее время 1 вида ремонта СС 2 типа Среднее время 2 вида ремонта СС 2 типа Среднее время 3 вида ремонта СС 2 типа
-
вида ремонта СС 1 типа
-
вида ремонта СС 1 типа
113
INITIAL INITIAL INITIAL INITIAL INITIAL INITIAL FUNCTION
Среднее время Среднее время Среднее время Среднее время Среднее время Среднее время
MX$TRem(3,1),15 MX$TRem(3,2),25 MX$TRem(3,3),35 MX$TRem(4,1),25 MX$TRem(4,2),35 MX$TRem(4,3),45 RN27,D4
1 | вида | ремонта | СС | 3 | типа |
2 | вида | ремонта | СС | 3 | типа |
3 | вида | ремонта | СС | 3 | типа |
1 | вида | ремонта | СС | 4 | типа |
2 | вида | ремонта | СС | 4 | типа |
3 | вида | ремонта | СС | 4 | типа |
TipSS
.2,1/.5,2/.75,3/1,4 VidRem FUNCTION .5,1/.75,2/1,3
Функция распределения поступающих типов СС RN72,D3 ; Функция распределения видов ремонтов поступающих СС
; Сегмент имитации поступления СС различных типов, требующих различных видов ремонта
Источники СС
ASSIGN ASSIGN ASSIGN ASSIGN
Код типа СС в Р1
Код вида ремонта СС в Р2
Подготовка
Код типа СС также в Р5
GENERATE (Exponential(67,0,(Tp_/n_)))
l,FN$TipSS 2,FN$VidRem 4,0 5,PI
TRANSFER TRANSFER TRANSFER TRANSFER TRANSFER
MetO
MetOl
Met02
Met03
Met04
,(Met0+P5)
,Metl
,Metl
,Metl
,Metl
Счет поступивших в ремонт СС
Сегмент имитации
работы диспетчеров OCH DIS OCH
(Normal(35,T1,To1) DIS
q_,,MET20 3,(Exponential(317 P1,1,MET21 P1,Met3 P1,FIFO P1,2,MET22 P1,Met4 P1,FIFO P1,3,MET23 P1,Met5 P1,FIFO P1,4 P1,Met6 P1,FIFO
-
типа
-
типа
-
типа
-
типа
QUEUE
ENTER
DEPART
ADVANCE
LEAVE
TRANSFER
ASSIGN
TEST E
GATE SF
LINK
TEST E
GATE SF
LINK
TEST E
GATE SF
LINK
TEST E
GATE SF
LINK
Metl
Занять очередь к диспетчеру
Занять свободного диспетчера
Покинуть очередь к диспетчеру ) ; Имитация работы диспетчера со СС
Освободить диспетчера
Не допустить q СС к ремонту ,0,MX$TRem(P1,P2))) ; Время ремонта-в P3
Мастерам 1 группы
Мастера 1 группы заняты? Если да,
то тогда ожидать
Met21
Мастерам 2 группы
Мастера 2 группы заняты? Если да,
то тогда ожидать
Met22
Мастерам 3 группы
Мастера 3 группы заняты? Если да,
то тогда ожидать
Met23
Мастерам 4 группы
Мастера 4 группы заняты? Если да,
Сегмент имитации
работы мастеров 1 P1 P3 P1
CH*1,0,Met24 P1,Met3,1 ,Met7 4,(P1+1) CH*4,0,Met25 P4,Met27,1 ,Met7 4,(P1+1) CH*4,0,Met26 P4,Met27,1 ,Met7 4,(P1+1) CH*4,0,Met7 P4,Met27,1 ,Met7
группы
Занять свободного мастера 1 группы
Имитация времени ремонта
Освободить свободного мастера 1 группы
Есть ли в очереди СС 1 типа? Если да,
тогда на ремонт СС 1 типа ; Отправить отремонтированное СС для учета
Есть ли в очереди СС 2 типа? Если да,
тогда на ремонт СС 2 типа
Отправить отремонтированное СС для учета
Есть ли в очереди СС 3 типа? Если да, тогда на ремонт СС 3 типа ; Отправить отремонтированное СС для учета
Есть ли в очереди СС 4 типа? Если да,
тогда на ремонт СС 4 типа
Отправить отремонтированное СС для учета
ENTER
ADVANCE
LEAVE
TEST NE
UNLINK
TRANSFER
ASSIGN
TEST NE
UNLINK
TRANSFER
ASSIGN
TEST NE
UNLINK
TRANSFER
ASSIGN
TEST NE
UNLINK
TRANSFER
MET3
Met24
Met25
Met26
114
то тогда ожидать
7 | TRANSFER | ,(Met7+P5) | |
8 | TRANSFER | ,Metl7 | ; 1 типа |
9 | TRANSFER | ,Metl7 | ; 2 типа |
10 | TRANSFER | ,Metl7 | ; 3 типа |
11 | TRANSFER | ,Metl7 | ; 4 типа |
20 | TERMINATE | ; Не доп |
; Сегмент имитации работы мастеров 4 группы
MET6 ENTER P1 ; Занять свободного мастера 4 группы
ADVANCE P3 ; Имитация времени ремонта
LEAVE P1 ; Освободить свободного мастера 4 группы
UNLINK P1,Met6,1 ; Отправить на ремонт в 4 группу СС 4 типа
Met27 ASSIGN 1,1TRANSFER ,Met3
Сегмент имитации
ENTER
ADVANCE
LEAVE
TEST NE
UNLINK
TRANSFER
ASSIGN
TEST NE
UNLINK
TRANSFER
ASSIGN
TEST NE
UNLINK
TRANSFER
ASSIGN
TRANSFER
MET4
работы мастеров 2 P1 P3 P1
Met28
Met29
Met30
CH*1,0,Met28 P1,Met3,1 ,Met7 4,(P1+1) CH*4,0,Met29 P4,Met30,1 ,Met7 4,(P1+1) CH*4,0,Met7 P4,Met30,1 ,Met7 1,2 ,Met4
ENTER
ADVANCE
LEAVE
TEST NE
UNLINK
TRANSFER
ASSIGN
TEST NE
UNLINK
TRANSFER
ASSIGN
TRANSFER
Сегмент имитации работы мастеров 3
MET5
PI
P3
PI
CH*1,0,Met31
Pl,Met5,1
,Met7
Met31
4,(Pl + D
CH*4,0,Met7
P4,Met32,1
,Met7
Met32
1,3
; Сегмент счета отремонтированных СС
,Met5
Код 1 в Р1, чтобы занять мастеров 1 группы Направить СС в 1 группу мастеров
группы
Занять свободного мастера 2 группы
Имитация времени ремонта
Освободить свободного мастера 2 группы
Есть ли в очереди СС 2 типа? Если да,
тогда на ремонт СС 2 типа ; Отправить отремонтированное СС для учета
Есть ли в очереди СС 3 типа? Если да,
тогда на ремонт СС 3 типа
Отправить отремонтированное СС для учета
Есть ли в очереди СС 4 типа? Если да, тогда на ремонт СС 4 типа Отправить отремонтированное СС для учета Код 2 в Р1, чтобы занять мастеров 2 группы Направить СС во 2 группу мастеров
группы
Занять свободного мастера 3 группы
Имитация времени ремонта
Освободить свободного мастера 3 группы
Есть ли в очереди СС 3 типа? Если да,
тогда на ремонт СС 3 типа
Отправить отремонтированное СС для учета
Не допущенные к ремонту СС
Есть ли в очереди СС 4 типа? Если да, тогда на ремонт СС 4 типа Отправить отремонтированное СС для учета Код 3 в Р1, чтобы занять мастеров 3 группы Направить СС в 3 группу мастеров
Cегмент организации завершения моделирования и расчета результатов моделирования
Met17
Met13
прогон расчет типа
TEST L X$Prog,TGl,Metl3
SAVEVALUE Prog,TGI
SAVEVALUE NDet,0
TEST LE P5,2,Metl5
SAVEVALUE NDet+,1
TEST E X$NDet,nl ,Metl5
Если X$Prog< содержимого счетчика завершений, то записать в X$Prog содержимое счетчика завершений Обнуление счетчика отремонтированных СС Если отремонтированное СС 1 или 2 типа, то счет количества отремонтированных СС 1 и 2 типов Если отремонтировано n1_ СС, зафиксировать один
TEST E TG1,1,Met12 результатов моделирования
SAVEVALUE KolSS1,(INT(N$Met8/X$Prog)+1)
; Если содержимое счетчика завершений равно 1, то
; Количество отремонтированных СС 1
SAVEVALUE KolSS2,(INT(N$Met9/X$Prog)); Количество отремонтированных СС 2 типа SAVEVALUE KolSS3,(INT(N$Met10/X$Prog); Количество отремонтированных СС 3 типа
115
па
Metl2 Metl5
SAVEVALUE KolSS4,(INT(N$Met11/X$Prog)) ; Количество отремонтированных СС 4 ти-
SAVEVALUE VerSSl,(N$Met8/N$Met01) SAVEVALUE VerSS2,(N$Met9/N$Met02) SAVEVALUE VerSS3,(N$MetlO/N$Met03) SAVEVALUE VerSS4,(N$Metll/N$Met04) SAVEVALUE VerSS,(N$Met7/N$MetO) SAVEVALUE TRemSS,(ACl/N$Met7) SAVEVALUE STime,(X$TRemSS#nl_) ; SAVEVALUE NDet,0 TERMINATE 1 TERMINATE
; Вероятность ремонта СС 1 типа ; Вероятность ремонта СС 2 типа ; Вероятность ремонта СС 3 типа ; Вероятность ремонта СС 4 типа ; Вероятность ремонта СС всех типов ; Среднее время ремонта одного СС, мин Среднее время ремонта n1_ СС 1 и 2 типов, мин ; Обнуление счетчика отремонтированных СС
Вариант 28 Постановка задачи
В ремонтное подразделение средств связи (СС) поступают неисправные СС n типов с вероятностями р1, р2, …, рn соответственно. Интервалы времени Тп между двумя очередными поступлениями случайные. Каждое СС любого типа может требовать одного из трех видов ремонта с вероятностями р11, р21 или р31 соответственно.
В ремонтном подразделении имеются n1, n2, …, nn мастеров для ремонта СС каждого типа соответственно. Мастера n1 ремонтируют СС первого типа. Если их нет и мастера n2, …, nn групп заняты, они ремонтирует СС этих типов. При этом поступающие СС первого типа ожидают их освобождения. Мастера n2 ремонтируют СС второго типа. Если их нет и мастера n3, n4, …, nn групп заняты, они ремонтирует СС этих типов. При этом поступающие СС второго типа ожидают их освобождения. Аналогичные обязанности и у мастеров остальных групп. Только мастера nn ремонтируют СС одного n-го типа.
Время ремонта n-го типа СС случайное, не зависит от мастера, а зависит только от вида ремонта: Т11, Т12, Т13 – для СС первого типа, Т21, Т22, Т23 – для СС второго типа, …, Tn1, Tn2, …, Tnn – для СС n-го типа.
Прием и распределение неисправных СС между мастерами осуществляется диспетчером. Время, затрачиваемое диспетчером на одно СС, Т1, случайное. Диспетчером не допускается к ремонту q % СС всех типов.
Исходные данные
Ехю f Тп) ~~ | Exp(30); | ||||
n = 4; | |||||
ю 1 ~~ 0 2 | p2 = 0.3, p3 = 0.25, p | 4 = 0.25; | |||
ю 11 ~~ 0 | , p2 = 0.25, p3 = 0.25; | ||||
nl = 2; | Exp(Til) = Exp(30); | Exp(T12) | = Exp(40); | Exp(T13) | = Exp(50); |
n2 = 2 | Exp(T21) = Exp(20); | Exp(T22) | = Exp(30); | Exp(T23) | = Exp(40); |
n3 = 1 | Exp(T31) = Exp(15); | Exp(T32) | = Exp(25); | Exp(T33) | = Exp(35); |
n4 = 2 | Exp(T41) = Exp(25); | Exp(T42) | = Exp(35); | Exp(T43) | = Exp(45); |
Nor(Tl, | Tol) = Nor(15, 2); | ||||
q = 2 % | . |
но
Значения p1, p2, p3, p4 исследователь изменяет от исходных самостоятель-
Результаты моделирования необходимо получить с точностью ε = 0,1 и доверительной вероятностью α = 0,99.
116
Задание на исследование
Разработать имитационную модель функционирования ремонтного подразделения. Исследовать зависимость времени и вероятностей выполнения ремонта 50 СС первого, второго и четвертого типов от интервала Тп поступления их в ремонт и вероятностей p1, p2, p3, p4.
Сделать выводы о загруженности каждой группы мастеров и необходимых мерах по повышению эффективности работы ремонтного подразделения.
Программа модели
; Вариант 28
связи
; Модель ремонтного подразделения; Замена имен МКУ номерами
-
группа мастеров
-
группа мастеров
-
группа мастеров
-
группа мастеров
Rem2 EQU 2
Rem3 EQU 3
; Задание МКУ-групп мастеров Dis STORAGE 2 Rem1 STORAGE 2 Rem2 STORAGE 1 Rem3 STORAGE 1 Rem4 STORAGE 1
; Количество диспетчеров ; Количество мастеров 1 группы ; Количество мастеров 2 группы ; Количество мастеров 3 группы ; Количество мастеров 4 группы
Rem4 EQU 4; Задание исходных TRem MATRIX n_ EQU n1_ EQU T1 EQU To1 EQU ступившим СС Tp_ q_
данных
,4,3 ; Задание матрицы времени ремонта
4 ; Количество типов СС
50 ; Количество СС 1 и 2 типов, которые нужно отремонтировать
15 ; Среднее время работы диспетчера с поступившим СС
EQU | 30 ; Средний | интер |
EQU | 0.02 | ; |
INITIAL | MX$TRem(l,1) | ,30 ; |
INITIAL | MX$TRem(l,2) | ,40 ; |
INITIAL | MX$TRem(l,3) | ,50 ; |
INITIAL | MX$TRem(2,1) | ,20 ; |
INITIAL | MX$TRem(2,2) | ,30 ; |
INITIAL | MX$TRem(2,3) | ,40 ; |
INITIAL | MX$TRem(3,1) | ,15 ; |
INITIAL | MX$TRem(3,2) | ,25 ; |
INITIAL | MX$TRem(3,3) | ,35 ; |
INITIAL | MX$TRem(4,1) | ,25 ; |
INITIAL | MX$TRem(4,2) | ,35 ; |
INITIAL | MX$TRem(4,3) | ,45 ; |
FUNCTION | RN27,D4 | ; |
2 ; Среднеквадратическое отклонение времени работы диспетчера с по-интервал времени поступления одного типа СС
TipSS
.2,1/.5,2/.75,3/1,4 VidRem FUNCTION .5,1/.75,2/1,3
; Доля не допущенных диспетчером к ремонту СС ; Среднее время 1 вида ремонта СС 1 типа ; Среднее время 2 вида ремонта СС 1 типа ; Среднее время 3 вида ремонта СС 1 типа ; Среднее время 1 вида ремонта СС 2 типа ; Среднее время 2 вида ремонта СС 2 типа ; Среднее время 3 вида ремонта СС 2 типа ; Среднее время 1 вида ремонта СС 3 типа ; Среднее время 2 вида ремонта СС 3 типа ; Среднее время 3 вида ремонта СС 3 типа ; Среднее время 1 вида ремонта СС 4 типа ; Среднее время 2 вида ремонта СС 4 типа ; Среднее время 3 вида ремонта СС 4 типа ; Функция распределения поступающих типов СС
RN72,D3 ; Функция распределения видов ремонтов поступающих СС
; Сегмент имитации поступления СС различных типов, требующих различных видов ремонта
GENERATE (Exponential(67,0,(Tp_/n_))) ; Источники СС
ASSIGN 1,FN$TipSS ; Код типа СС в Р1
ASSIGN 2,FN$VidRem ; Код вида ремонта СС в Р2
ASSIGN 4,0 ; Подготовка
; Счет поступивших в ремонт СС Met0 TRANSFER ,(Met0+P5)
ASSIGN 5,P1 ; Код типа СС также в Р5
117
работы диспетчеров OCH DIS OCH
(Normal(35,T1,To1) DIS
q_,,MET20 3,(Exponential(317 P1,1,MET21 P1,Met3 P1,FIFO P1,2,MET22 P1,Met4 P1,FIFO P1,3,MET23 P1,Met5 P1,FIFO P1,4 P1,Met6 P1,FIFO
Met01 TRANSFER ,Met1Met02 TRANSFER ,Met1
Met03 TRANSFER ,Met1
Met04 TRANSFER ,Met1
QUEUE
ENTER
DEPART
ADVANCE
LEAVE
TRANSFER
ASSIGN
TEST E
GATE SF
LINK
TEST E
GATE SF
LINK
TEST E
GATE SF
LINK
TEST E
GATE SF
LINK
Сегмент имитации
Metl
Met21
Met22
Met23
Сегмент имитации
ENTER
ADVANCE
LEAVE
TEST NE
UNLINK
TRANSFER
ASSIGN
TEST NE
UNLINK
TRANSFER
ASSIGN
TEST NE
UNLINK
TRANSFER
ASSIGN
TEST NE
UNLINK
TRANSFER
ASSIGN
TRANSFER
MET3
работы мастеров 1 P1 P3 P1
Met24
Met25
Met26
Met27
CH*1,0,Met24 P1,Met3,1 ,Met7 4,(P1+1) CH*4,0,Met25 P4,Met27,1 ,Met7 4,(P1+1) CH*4,0,Met26 P4,Met27,1 ,Met7 4,(P1+1) CH*4,0,Met7 P4,Met27,1 ,Met7 1,1 ,Met3
Сегмент имитации
ENTER
ADVANCE
LEAVE
TEST NE
UNLINK
TRANSFER
ASSIGN
TEST NE
UNLINK
TRANSFER
ASSIGN
TEST NE
UNLINK
TRANSFER
ASSIGN
TRANSFER
MET4
работы мастеров 2 P1 P3 P1
Met28
Met29
Met30
CH*1,0,Met28 P1,Met3,1 ,Met7 4,(P1+1) CH*4,0,Met29 P4,Met30,1 ,Met7 4,(P1+1) CH*4,0,Met7 P4,Met30,1 ,Met7 1,2 ,Met4
-
типа
-
типа
-
типа
-
типа
Занять очередь к диспетчеру
Занять свободного диспетчера
Покинуть очередь к диспетчеру ) ; Имитация работы диспетчера со СС
Освободить диспетчера
Не допустить q СС к ремонту ,0,MX$TRem(P1,P2))) ; Время ремонта-в P3
Мастерам 1 группы
Мастера 1 группы заняты? Если да,
то тогда ожидать
Мастерам 2 группы
Мастера 2 группы заняты? Если да,
то тогда ожидать
Мастерам 3 группы
Мастера 3 группы заняты? Если да,
то тогда ожидать
Мастерам 4 группы
Мастера 4 группы заняты? Если да,
группы
Занять свободного мастера 1 группы
Имитация времени ремонта
Освободить свободного мастера 1 группы
Есть ли в очереди СС 1 типа? Если да,
тогда на ремонт СС 1 типа ; Отправить отремонтированное СС для учета
Есть ли в очереди СС 2 типа? Если да,
тогда на ремонт СС 2 типа
Отправить отремонтированное СС для учета
Есть ли в очереди СС 3 типа? Если да, тогда на ремонт СС 3 типа ; Отправить отремонтированное СС для учета
Есть ли в очереди СС 4 типа? Если да, тогда на ремонт СС 4 типа Отправить отремонтированное СС для учета Код 1 в Р1, чтобы занять мастеров 1 группы Направить СС в 1 группу мастеров
то тогда ожидать
группы
Занять свободного мастера 2 группы
Имитация времени ремонта
Освободить свободного мастера 2 группы
Есть ли в очереди СС 2 типа? Если да,
тогда на ремонт СС 2 типа ; Отправить отремонтированное СС для учета
Есть ли в очереди СС 3 типа? Если да,
тогда на ремонт СС 3 типа
Отправить отремонтированное СС для учета
Есть ли в очереди СС 4 типа? Если да, тогда на ремонт СС 4 типа Отправить отремонтированное СС для учета Код 2 в Р1, чтобы занять мастеров 2 группы Направить СС во 2 группу мастеров
118
ENTER
ADVANCE
LEAVE
TEST NE
UNLINK
TRANSFER
ASSIGN
TEST NE
UNLINK
TRANSFER
ASSIGN
TRANSFER
7 | TRANSFER | ,(Met7+P5) | |
8 | TRANSFER | ,Metl7 | ; 1 типа |
9 | TRANSFER | ,Metl7 | ; 2 типа |
10 | TRANSFER | ,Metl7 | ; 3 типа |
11 | TRANSFER | ,Metl7 | ; 4 типа |
20 | TERMINATE | ; Не доп |
; Сегмент имитации работы мастеров 4 группы
MET6 ENTER P1 ; Занять свободного мастера 4 группы
ADVANCE P3 ; Имитация времени ремонта
LEAVE P1 ; Освободить свободного мастера 4 группы
UNLINK P1,Met6,1 ; Отправить на ремонт в 4 группу СС 4 типа
Сегмент имитации работы мастеров 3MET5
PI
P3
PI
CH*1,0,Met31
Pl,Met5,1
,Met7
Met31
4,(Pl + D
CH*4,0,Met7
P4,Met32,1
,Met7
Met32
1,3
Сегмент счета отремонтированных СС
,Met5
группы
Занять свободного мастера 3 группы
Имитация времени ремонта
Освободить свободного мастера 3 группы
Есть ли в очереди СС 3 типа? Если да,
тогда на ремонт СС 3 типа ; Отправить отремонтированное СС для учета
; Не допущенные к ремонту СС
Есть ли в очереди СС 4 типа? Если да, тогда на ремонт СС 4 типа Отправить отремонтированное СС для учета Код 3 в Р1, чтобы занять мастеров 3 группы Направить СС в 3 группу мастеров
Cегмент организации завершения моделирования и расчета результатов моделирования
Met17
Met13
Met16
прогон
расчет
типа
TEST L X$Prog,TG1,Met13 SAVEVALUE Prog,TG1 SAVEVALUE NDet,0 TEST NE P5,4,Met16 TEST LE P5,2,Met15
Если X$Prog< содержимого счетчика завершений, то записать в X$Prog содержимое счетчика завершений Обнуление счетчика отремонтированных СС Если отремонтированное СС 4 типа, или отремонтированное СС 1 или 2 типа, то SAVEVALUE NDet+,1 ; счет количества отремонтированных СС 1, 2 и 4 типов TEST E X$NDet,n1_,Met15 ; Если отремонтировано n1_ СС, зафиксировать один
TEST E TG1,1,Met12 результатов моделирования
SAVEVALUE KolSS1,(INT(N$Met8/X$Prog)+1)
; Если содержимое счетчика завершений равно 1, то
; Количество отремонтированных СС 1
SAVEVALUE KolSS2,(INT(N$Met9/X$Prog)) ; SAVEVALUE KolSS3,(INT(N$MetlO/X$Prog)); SAVEVALUE KolSS4,(INT(N$Metll/X$Prog)); SAVEVALUE VerSSl,(N$Met8/N$Met01) SAVEVALUE VerSS2,(N$Met9/N$Met02) SAVEVALUE VerSS3,(N$MetlO/N$Met03) SAVEVALUE VerSS4,(N$Metll/N$Met04) SAVEVALUE VerSS,(N$Met7/N$MetO) SAVEVALUE TRemSS,(ACl/N$Met7) SAVEVALUE STime,(X$TRemSS#nl )
типов, Met12
Met15
мин
Количество отремонтированных СС 2 типа Количество отремонтированных СС 3 типа Количество отремонтированных СС 4 типа Вероятность ремонта СС 1 типа Вероятность ремонта СС 2 типа Вероятность ремонта СС 3 типа Вероятность ремонта СС 4 типа Вероятность ремонта СС всех типов Среднее время ремонта одного СС, мин Среднее время ремонта n1_ СС 1 и 2
SAVEVALUE NDet,0 TERMINATE 1 TERMINATE
; Обнуление счетчика отремонтированных СС
119
3. ПРОГРАММНЫЙ МОДУЛЬ РУКОВОДИТЕЛЯ КУРСОВЫМ
ПРОЕКТИРОВАНИЕМ
3.1. Интерфейс руководителя курсовым проектированием
Интерфейс руководителя курсовым проектированием (ИРКП) должен быть интуитивно понятным, что подразумевает не очень большое количество разнообразных кнопок, однако при этом он не должен проигрывать в функциональности. Внешний вид должен соответствовать предназначению программы и настраивать пользователя на работу с конкретными средствами (в данном случае это GPSS World). Исходя из этого, был сделан выбор в пользу сине-оранжевых тонов оформления, т.к. синий это информативный цвет. Внешне программа вызывает ассоциацию с учебником по GPSS World, но это только внешне, на самом деле это совершенно иной продукт, как по предназначению, так и по исполнению. Давайте рассмотрим подробнее каждое окно программы.
После запуска приложения появляется первая форма, которая является главным меню приложения. На ней представлены 4 кнопки выполняющие различные функции (рис 3.1).
Рис 3.1. Функции кнопок «О программе» и «Выход» особых разъяснений не требуют, а вот кнопки «Новое задание» и «Варианты заданий» рассмотрим подробнее. «Варианты
120
задания» является скорее вспомогательной кнопкой и представляет нам следующую форму, где мы можем просмотреть варианты заданий на курсовой проект (рис 3.2).
Выбор варианта |
|
Загрузить вариант | |
°™» | |
Возврат в меню | |
INIT зр | |
Рис 3.2.
Для просмотра задания необходимо щелкнуть на кнопку «Выбор варианта» , при этом открывается стандартный диалог для выбора. При нажатии на кнопку «Загрузить вариант» появляется окно «Новое задание» (рис 3.3). Кнопка отмена сбрасывает загруженный файл, а кнопка «Возврат в меню» возвращает пользователя в основное меню.
Рис 3.3.
Окно «Новое задание» предоставляет возможность загрузки и просмотра текста модели, для этого необходимо щелкнуть «Загрузить модель1» , как и на предыдущей форме открывается стандартный диалог, а также последовательно появляется ряд дополнительных элементов (рис 3.4).
121
Рис 3.4.
Один из таких элементов, кнопка «Изменить входные параметры» , предоставляет пользователю возможность до начала проведения эксперимента внести коррективы в список констант, здесь реализован алгоритм динамического добавления элементов. После ввода названий констант и их новых значений в соответствующие поля необходимо щелкнуть кнопку «Сохранить» , чтобы изменения были внесены в текст GPSSмодели. Если проводить изменения необязательно, то щелчком на «Начать эксперимент» переходим к следующему окну «1 эксперимент» (рис 3.5).
Программа модели загружается автоматически, далее для проведения эксперимента запускаем среду GPSS World нажатием кнопки «Запуск GPSS» . После запуска модели сохраняем отчет о проведении эксперимента и закрываем среду GPSS World. Далее загружаем отчет, опять же через стандартный диалог, который вызывается нажатием кнопки «Загрузить отчет» .
122
Рис 3.5.
После вышеописанных действий можно производить анализ результатов, для этого в разделе описания переменных берем интересующую нас переменную и вводим ее в поле для поиска, нажимаем кнопку «Найти», после этого значение данной переменной выводится в поле для вывода. Возможен поиск значения переменной в отчете, что называется вручную, для этого нужно поставить галочку в поле «Показать отчет» , при этом в отдельном окне высветится отчет проведенного эксперимента (рис 3.5.1)
123
Cl | Ш | |
GPSS World Simulation Report - Modell .84.1 | ||
l\par | ||
■ Vpar | ||
■ \par Monday, May 22,2006 11:43:25 | ||
И Vpar | ||
■ \par START TIME END TIME BLOCKS FACILITIES STORAGES | ||
■ \par 0.000 3600.000 81 4 0 | ||
■ ■■.par | j | |
1 Vpar | ||
■ \par NAME VALUE | ||
■ \par EMK 2.000 | ||
■ \par KOEF1 1.000 | ||
■ \par KOEF2 1.000 | ||
■ \par МЕТ1 15.000 | ||
■ \раг МЕТ11 25.000 | ||
■ \par MET12 26.000 | ||
■ \раг МЕТ13 64.000 | ||
■ \par MET14 67.000 | ||
■ \par МЕТ2 18.000 | ||
■ \раг МЕТ21 42.000 | ||
■ \par MET22 44.000 | ||
■ \par МЕТЗ 21.000 | ||
Vpar MET4 50.000 | ||
Vpar MET5 54.000 | ||
Vpar METS 5Э.000 | ||
\par NAK 10029.000 | ||
Vpar NKANOSN 2.000 | ||
Vpar NKANREZ 2.000 | ||
\par POISKOSN 14.000 | ||
Vpar POISKREZ 53.000 | ||
Vpar ROZIGR1 38.000 | ||
\par SOOB1 2.000 | ||
Vpar SOOB2 6.000 | ||
Vpar SOOB3 10.000 | ||
Vpar SPIS 13.000 | ||
Vpar T02 1.200 | ||
\par T1 2.700 | ||
Vpar T2 3.800 | ||
Vpar T3 2.200 | 51] | |
Hi Показывать измененные параметрь-i 1 L-крыть | ||
Рис 3.5.1.
Если поставить галочку в поле «Показывать измененные параметры» , то появится окно, в котором отобразятся измененные пользователем константы, если же пользователь не менял их, то появится соответствующее сообщение (рис 3.5.2).
Рис 3.5.2.
Если пользователю нужно сравнить результаты проведения двух экспериментов, а не единичное значение переменной, то продолжаем работу с приложением нажатием кнопки «Загрузить 2 модель» . Выполняем все действия описанные выше.
124
Для наглядности предусмотрен параллельный вывод переменных (рис 3.6 и рис 3.7).
Рис 3.6.

Рис 3.7.
3.2. Рекомендации руководителю курсовым проектированием по применению
программного модуля
Для логичной и корректной работы приложения пользователю необходимо поместить приложение и сопутствующие файлы и папки в директорию c:\DipA и иметь модели в текстовом формате *.txt и в формате *.gps, т.к. стандартные средства отображения Delphi (а именно в среде Delphi7 написано данное приложение), не всегда верно отображают файлы с иным (не *.txt) расширениями.
Также для реализации функции замены значений констант GPSSмодель должна, после блока описания констант, содержать следующие строки:
125
include “c:\VrFail\var.txt” include “c:\VrFail\var1.txt”.
126
СПИСОК ЛИТЕРАТУРЫ
-
Образцов П.И. Дидактический комплекс информационного обеспечения учебной дисциплины в системе ДО // Открытое образование. 2001. № 5
-
Образцов П.И Психолого-педагогические аспекты разработки и применения в вузе информационных технологий обучения. Монография. - Орел, 2000.
-
Боев В. Д. Моделирование систем. Инструментальные средства GPSS World: Учеб. Пособие. — Спб.: БХВ-Петербург, 2004. — 368 с.
-
Боев В. Д., Сыпченко Р. П. Компьютерное моделирование: Руководство по курсовому проектированию. — СПб.: ВАУ, 2002. — 96 с.
-
Архангельский А. Я. Приемы программирования в Delphi. – М.:ООО «Бином -Пресс», 2004г. – 848с.: ил.
-
Архангельский А. Я. Delphi7. Справочное пособие. . – М.:ООО «Бином - Пресс», 2004г. – 1024с.: ил.
-
Фленов М.Е. Библия Delphi. — СПб.: БВХ—Петербург, 2005г. —880 с.: ил.
127