ПЗ (1230182), страница 6
Текст из файла (страница 6)
Датчик крепится к корпусу двигателя непосредственно под самим диско с отверстиями. Датчик установлен ровно так, чтобы диск находился в специальной для него выемке ровно, и при вращении вала не задевал поверхности датчика.
На рисунке 2.22 показана принципиальная схема положения датчика относительно диска с отверстиями.
Рисунок 2.22 – Схема положения датчика устройства и диска с отверстиями
3 РАЗРАБОТКА ПРОГРАМНОГО ОБЕСПЕЧЕНИЯ
3.1 Связь Arduino с ПК
Микроконтроллер Arduino Nano имеет ряд возможностей для связи с компьютером или еще с оной Arduino, а так же с другими микроконтроллерами. В Arduino есть приемопередатчик UART, который осуществляет последовательную связь при помощи цифровых выводов 0 (RX) и 1(TX). Arduino на плате обеспечивает связь этого приемопередатчика с USB – портом компьютера, и при подключении к компьютеру позволяет Arduino определяться как виртуальный COM – порт. Для прошивки микросхемы используются стандартные драйвера USB-COM, поэтому установка внешних драйверов не требуется. На платформе Windows необходим только соответствующий inf – файл. В пакет программного обеспечения Arduino входит специальная программа, позволяющая считывать и отправлять на Arduino простые текстовые данные. При передаче данных через микросхему преобразователь USB – UART во время USB – соединения с компьютером, на плате будут мигать светодиоды RX и TX. (При последовательной передаче данных посредством выводов 0 и 1, без использования USB-преобразователя, данные светодиоды не задействуются).
На микроконтроллере Arduino имеется автоматический программный сброс. Чтобы каждый раз перед загрузкой программы не требовалось нажимать кнопку сброса, Arduino Nano спроектирован таким образом, который позволяет осуществлять его сброс программно с подключенного компьютера. Один из выводов Arduino, участвующий в управлении потоком данных (DTR), соединен с выводом RESET микроконтроллера Arduino через конденсатор номиналом 100 нФ. Когда на линии DTR появляется ноль, вывод RESET также переходит в низкий уровень на время, достаточное для перезагрузки микроконтроллера. Данная особенность используется для того, чтобы можно было прошивать микроконтроллер всего одним нажатием кнопки в среде программирования Arduino.
Такая архитектура позволяет уменьшить таймаут загрузчика, поскольку процесс прошивки всегда синхронизирован со спадом сигнала на линии DTR.
В Arduino Nano есть восстанавливаемые предохранители, защищающие USB-порт компьютера от коротких замыканий и перегрузок. Несмотря на то, что большинство компьютеров имеют собственную защиту, такие предохранители обеспечивают дополнительный уровень защиты. Если от USB – порта потребляется ток более 500 мА, предохранитель автоматически разорвет соединение до устранения причин короткого замыкания или перегрузки.
3.2 Программирование в среде Arduino
Для того, что бы загрузить программное обеспечение на микроконтроллер Arduino нам понадобится USB кабель, с разъемами типа USB – A и USB – B. Arduino Nano программируется при помощи программного обеспечения Arduino. Процесс программирования включает в себя следующие шаги:
-
установка программного обеспечения Arduino на компьютер;
-
создание программы для контроля частоты вращения вала;
-
подсоединение платы Arduino к компьютеру, используя USB-кабель;
-
установка драйверов на платы Arduino Nano;
-
установка разработанной среды для контроля частоты вращения вала в Arduino Nano.
После того, как программное обеспечение установлено на компьютер, создаем программу для контроля частоты вращения вала в среде Arduino. Для этого запускаем среду разработки Arduino, дважды щелкнув на значек приложения. В появившимся окне прописываем программу для контроля частоты вращения вала двигателя. Назовем программированную среду «Частотомер» [9].
В среде программирования Arduino прописываем следующие команды для программы контроля частоты вращения вала:
-
указываем входа подключения жк дисплея к микроконтроллеру;
-
прописываем вход для первого и второго датчика;
-
прописываем время измерения каждые 1 секунду;
-
указываем наш жк дисплей;
-
прописываем вызов прерывания и выполнение программ ADD_1 и ADD_2 при изменении сигнала на выходах sensor_1 и sensor_2 с низкого уровня на высокий;
-
прописываем реальное время измерения;
-
указываем перевод в об/мин;
-
прописываем обозначение отображаемых строк на жк дисплее «V_1» и «V_2» с обозначение об/мин «rpm»;
-
заканчиваем программирование.
Пример выполнение программы для контроля частоты вращения вала показан на рисунках 3.1 и 3.3.
Рисунок 3.1 – Схема выполнения программы в среде Arduino
После того как программное обеспечение готово, необходимо проверить его на ошибки, нажав в верхнем окне программы вкладку проверить. После это программа автоматически проверит себя на ошибки (Рисунок 3.2).
Рисунок 3.2 – Схема проверки программы на ошибки
Рисунок 3.3 – Схема выполнения программы в среде Arduino
При подключении Arduino Nano к компьютеру должен загореться зеленый светодиод питания, помеченный PWR.
Установка драйверов Arduino Nano на компьютер включает в себя следующие шаги:
-
подключение платы к компьютеру и ожидание, пока Windows начнет процесс установки драйвера.
-
открытие панели управления и переход на вкладку Система и безопасность (System and Security). Выбор системы. Открытие окна Системы, выбор Диспетчера устройств (Device Manager);
-
обращение внимания на порты (COM и LPT). Увидим открытый порт под названием «Arduino Nano (COMxx)»;
-
открытие «Arduino Nano (COMxx)» правой кнопкой мышки и выбор опции «Обновить драйвер» (Update Driver Software);
-
открываем "Browse my computer for Driver software";
-
для завершения поиск и выбор файла драйвера для Uno – «ArduinoNano.inf», расположенный в папке «Drivers» программного обеспечения для Arduino (не в подкаталоге «FTDI USB Drivers»);
-
окончание установки драйвера для Windows.
После того как драйвера установлены, загружаем разработанную программу на микроконтроллер Arduino Nano. Для этого нужно выбрать необходимый порт, куда будет загружаться программа (Рисунок 3.4). В данном случае выбираем Arduino Nano.
После того как порт выбран, загружаем программу на микроконтроллер Arduino. Для этого в верхнем окне программы нажимаем галочку загрузить, и тем самым устанавливаем программное обеспечение на плату Arduino Nano.
После загрузки программы на Arduino, загорится светодиод оранжевым цветом на выводе 13 (L). Светодиод будет мигать, это значит плата Arduino готова к работе.
Рисунок 3.4 – Схема выбора порта в программной среде Arduino
4 ПОСТРОЕНИЕ МОДЕЛИ УСТРОЙСТВА КОНТРОЛЯ ЧАСТОТЫ ВРАЩЕНИЯ ВАЛА В СРЕДЕ PROTEUS
4.1 Описание среды Proteus
Для моделирования устройства контроля частоты вращения вала был использован программный комплект Proteus 8 Professional.
Proteus – это пакет программ для автоматизированного проектирования электронных схем. Пакет представляет собой систему схемотехнического моделирования, базирующуюся на основе моделей электронных компонентов принятых в PSpice. Отличительной чертой пакета Proteus Professional является возможность моделирования работы программируемых устройств: микроконтроллеров, микропроцессоров, DSP и прочее. Дополнительно в пакет Proteus входит система проектирования печатных плат. Proteus Professional может симулировать работу следующих микроконтроллеров: 8051, ARM7, AVR, Motorola, PIC, Basic Stamp. База программы содержит больше 6000 моделей различных аналоговых и цифровых элементов. Proteus содержит мощную систему проектирования печатных плат. Внутренняя библиотека имеет огромную базу справочных данных. Программа совместима с большинством компиляторов и ассемблеров. Proteus содержит два модуля: ISIS и ARES. Данный графический редактор имеет встроенный автотрассировщик ELECTRA, а также автоматическое размещение рабочих элементов на печатной плате. Кроме того, библиотека модуля достаточно обширна.
Поддерживает МК: PIC, 8051, AVR, HC11, MSP430, ARM7/LPC2000 и другие распространенные процессоры. Более 6000 аналоговых и цифровых моделей устройств. Работает с большинством компилятором и ассемблерами.
PROTEUS VSM позволяет очень достоверно моделировать и отлаживать достаточно сложные устройства в которых может содержаться несколько МК одновременно и даже разных семейств в одном устройстве. PROTEUS содержит огромную библиотеку электронных компонентов. Отсутствующие модели можно сделать. Если компонент не программируемый нужно на сайте производителя скачать его SPICE модель и добавить в подходящий корпус.
Proteus 8 состоит из двух основных модулей:
1. ISIS – графический редактор принципиальных схем служит для ввода разработанных проектов с последующей имитацией и передачей для разработки печатных плат в ARES. К тому же после отладки устройства можно сразу развести печатную плату в ARES которая поддерживает авто размещение и трассировку по уже существующей схеме.
2. ARES – графический редактор печатных плат со встроенным менеджером библиотек и автотрассировщиком ELECTRA, автоматической расстановкой компонентов на печатной плате.
Возможности программы для моделирование схем Proteus 8:
1. использование шаблонов PCB c возможностью сохранения настроек печатной платы;
2. изменения цвета фона по умолчанию в ARES;
3. переключение видимых слоёв и цвета в ARES;
4. улучшенная прокладка проводников в ISIS;
5. отображение размеров контактных площадок в окне предпросмотра в ARES;
6. добавлены примеры для микроконтроллеров AVR и 8051;
7. файл справки переделан в CHM формат;
8. возможность подключения через "шнурок" к свободному COM-порту сотовый телефон и отлаживать устройство на МК которое должно управлять им;
9. возможность подключения к COM-порту любое реальное устройство с которым ваш создаваемый прибор будет общаться в реальности.
Программа PROTEUS VSM идеально подходит для новичков, решивших начать изучение микроконтроллеров. Программа имеет еще два полезных компонента. COMPIM – позволяет подключиться виртуально созданному устройству к реальному COM-порту компьютера, а USBCONN – к реальному USB-выходу. Это дает возможность подключить к компьютеру реальный прибор, с которым создаваемое устройство будет в будущем обмениваться данными. Конечно, при работе с программой нужно понимать, что любое моделирование не сможет на 100 % повторить работу реального устройства. Однако для общей отладки этого вполне достаточно
4.2 Создание модели устройства
Для создания модели устройства частоты вращения вала нам понадобится программа Proteus. Устанавливаем программу Proteus на компьютер. Запускаем программу. В появившимся окне программы добавляем нужные компоненты для создания модели устройства. А именно выбираем микроконтроллер Arduino Nano , LCD дисплей, генератор, резистор и транзистор. Так же необходимо будет добавить землю и питание + 5В. [10].
Выбираем необходимый микроконтроллер (Рисунок 4.1). Открываем вкладку компоненты и в появившемся списке выбираем нужный нам микроконтроллер.
Рисунок 4.1 – Выбор микроконтроллера в программе Proteus
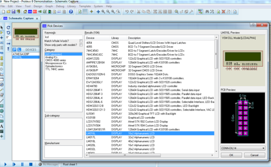
После того как выбран микроконтроллер, выбираем LCD дисплей. Открываем окно компонентов и выбираем дисплей (Рисунок 4.2).
Рисунок 4.2 – Выбор LCD дисплея в программе Proteus
Теперь необходимо выбрать генератор и добавить в строку компонентов (Рисунок 4.3).
Рисунок 4.3 – Выбор генератора в программе Proteus
Выбираем резистор номиналом 100 Ом и добавляем в строку компонентов (Рисунок 4.4)
Рисунок 4.4 – Выбор резистора в программе Proteus
Выбираем необходимый нам транзистор BC546 – D и добавляем в строку компонентов (Рисунок 4.5)
















