Пояснительная записка (1209632), страница 3
Текст из файла (страница 3)
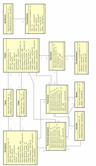
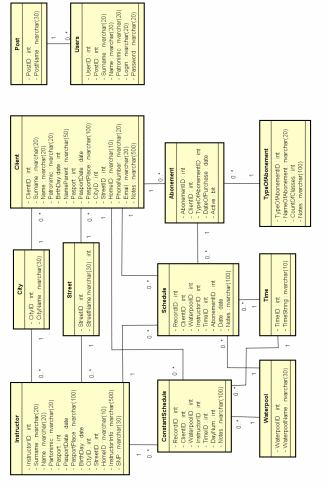
Рисунок 2.7 – Физическая диаграмма классов базы данных
2.3 Разработка поведенческой модели
После разработки информационной основы начинается проектирование поведенческой модели. Она показывает, за счет чего достигается требуемая функциональность, и какие для этого нужны данные. Для этого были разработаны диаграммы последовательности. Данные диаграммы отображают процессы взаимодействия актеров с системой, описывая подробно.
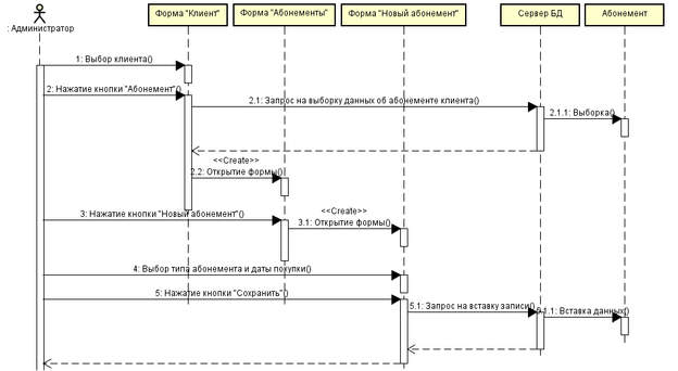
На рис. 2.8 показана диаграмма последовательности, отображающая процесс добавления абонемента клиенту. Для этого Администратору нужно на форме «Клиент» выбрать из списка нужного клиента, далее нажать на кнопку «Абонемент». На форме «Абонементы» нужно нажать кнопку «Новый абонемент» и в новой форме выбрать из списка тип абонемента и дату покупки. После нажать на кнопку «Сохранить.
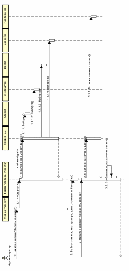
На рис. 2.9 показан процесс записи клиента в расписание. Администратор должен нажать кнопку «Запись клиента» на форме «Клиент». Далее на форме «Запись клиента» нужно выбрать все параметры и нажать на кнопку «Сохранить запись».
Рисунок 2.8 – Диаграмма последовательности – «Добавление абонемента»
Рисунок 2.9 – Диаграмма последовательности – «Запись клиента»
2.4 Разработка компонентной модели
Компонентная модель отражает структуру компонентов системы и их распределение по узлам системы. В рамках разработки компонентной модели были построены диаграммы компонентов и развертывания.
Диаграмма компонентов определяет состав программных компонентов (в их роли выступает исходный, бинарный и исполняемый код) и зависимости между ними.
Данная диаграмма помогает описать спецификацию структуры исходного кода системы и исполнимого варианта системы. Также она обеспечивает физическое представление системы в виде программных компонентов.
Компонент – это физическая часть системы. Компоненты могут иметь различные стереотипы: «file»(может быть «executable», «library», «source», «document»), «table».
Интерфейс – это внешне видимый, именованный набор операций, который класс, компонент или подсистема может предоставить другому классу, компоненту или подсистеме, для выполнения им своих функций.
Для проектируемой системы была разработана диаграмма компонентов (рис.2.10). В соответствии с этой диаграммой приложение будет построено на взаимодействии форм (стереотип «form»), их классов (стереотип «source»), библиотек (стереотип «library») и интерфейса подключения к базе данных.
Библиотека Metro Framework позволяет спроектировать современный графический интерфейс приложения, используя графические элементы в стиле минимализма. Также она делает интерфейс приложения более понятным для восприятия пользователем.
Библиотеки Microsoft.Office.Interop.Excel и Microsoft.Office.Interop.Word позволяют приложению создавать объекты MS Excel и MS Word, а также передавать данные в приложения Microsoft Office.
Рисунок 2.10 – Диаграмма компонентов
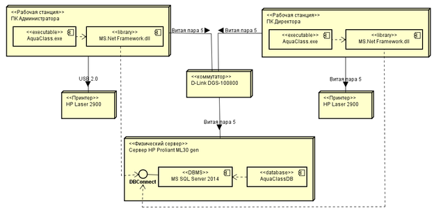
Данная диаграмма отображает физическое представление системы, описывает ее топологию и аппаратные средства. Диаграмма развертывания необходима для определения аппаратного оборудования, его распределения по физическим узлам и расположения, а также связей между узлами.
Элементы диаграммы развертывания – это узлы, компоненты и связи между ними. Узел – это физически существующий элемент системы.
Рисунок 2.11 – Диаграмма развертывания
На данной диаграмме показаны рабочие станции Администратора и Директора, сервер, на котором содержится экземпляр MS SQL Server 2014 и база данных системы. Сеть между станциями и сервером организует коммутатор.
-
Практическая часть
3.1 Выбор программных средств
На начальном этапе разработке приложения необходимо определится с выбором программных средств. Приложение для студии плавания написано на языке С# на базе технологии ADO.NET в среде разработки MS Visual Studio 2015, а используемая СУБД MS SQL SERVER 2014. Данное приложение является клиент – серверным приложением.
Информационные системы с клиент-серверной архитектурой позволяют избежать проблем файл – серверных приложений. При такой архитектуре сервер базы данных, расположенный на компьютере-сервере, обеспечивает выполнение основного объема обработки данных. Клиентское приложение формирует запросы к серверу базы данных, как правило, в виде инструкций языка SQL. Сервер извлекает из базы запрошенные данные и передает на компьютер клиента. Главное достоинство такого подхода – значительно меньший объем передаваемых данных. В настоящее время архитектура "клиент-сервер" широко признана и находит применение для организации работы приложений, как для рабочих групп, так и для информационных систем масштаба предприятия.
3.1.1 ADO.NET C#
C# – элегантный, типобезопасный объектно-ориентированный язык, предназначенный для разработки разнообразных безопасных и мощных приложений, выполняемых в среде .NET Framework. С помощью языка C# можно создавать обычные приложения Windows, XML-веб-службы, распределенные компоненты, приложения "клиент-сервер", приложения баз данных и т. д. Visual C# предоставляет развитый редактор кода, конструкторы с удобным пользовательским интерфейсом, встроенный отладчик и множество других средств, упрощающих разработку приложений на базе языка C# и .NET Framework.
ADO.NET (ActiveX Data Object для .NET) – технология, предоставляющая доступ к данным для приложений, основанных на Microsoft .NET. Является не развитием более ранней технологии ADO, а самостоятельной технологией, частью фреймворка .NET. В отличие от классической ADO, которая была в основном предназначена для тесно связанных клиент-серверных систем, ADO.NET больше нацелена на автономную работу с помощью объектов DataSet. Эти типы представляют локальные копии любого количества взаимосвязанных таблиц данных, каждая из которых содержит набор строк и столбцов. Объекты DataSet позволяют вызывающей сборке (наподобие веб-страницы или программы, выполняющейся на настольном компьютере) работать с содержимым DataSet, изменять его, не требуя подключения к источнику данных, и отправлять обратно блоки измененных данных для обработки с помощью соответствующего адаптера данных. Но, пожалуй, самое фундаментальное различие между классической ADO и ADO.NET состоит в том, что ADO.NET является управляемой кодовой библиотекой, и, значит, подчиняется тем же правилам, что и любая управляемая библиотека.
На данном уровне работа базами данных ведётся через объекты подключения, объекты чтения данных и поставщика данных предназначенного для нужной СУБД. Для получения данных выполняются следующие шаги:
‒ создание, настройка и открытие объекта подключения;
‒ создание и настройка объекта команды, указывающего объект подключения в аргументе конструктора или через свойство Connection;
‒ вызов метода ExecuteReader () настроенного объекта команды;
‒ обработка каждой записи с помощью метода Read () объекта чтения данных.
Объекты чтения данных предоставляют поток данных, для чтения в прямом направлении. Чтение происходит каждый раз по одной записи. Следовательно, объекты чтения обрабатывают только select запросы. Открытие и закрытие подключения к БД полностью возлагается на программиста.
Преимущества языка C# можно выделить следующие:
‒ С# позволяет стартовать разработку быстрее, а это позволяет быстрее получить прототип решения. Скорость разработки на С# на начальных этапах проекта значительно выше по сравнению с С++;
‒ огромное количество библиотек с .net идет в базе, плюс к ним множество свободно доступных библиотек, это покрывает практически все первостепенные задачи разработки под Windows. Наличие большого количества стандартных типов почти избавляет от библиотек, где базовые типы переопределены. И в силу того, что библиотеки С# сравнительно молодые,- интерфейсы библиотек, как правило, лучше вписываются в те или иные шаблоны проектирования, что часто упрощает их изучение;
‒ код на С#, как правило, выглядит проще и лаконичнее;
‒ для быстрого прототипирования под Windows C# является и, возможно, будет являться предпочтительным решением;
‒ подлинная объектная ориентированность (всякая языковая сущность претендует на то, чтобы быть объектом);
‒ поддержка событийно-ориентированного программирования.
3.1.2 Visual Studio
Microsoft Visual Studio – линейка продуктов компании Microsoft, включающих интегрированную среду разработки программного обеспечения и ряд других инструментальных средств.
C# является языком программирования, который разработан для создания множества приложений, работающих в среде .NET Framework. Язык C# прост, типобезопасен и объектно-ориентирован. Благодаря множеству нововведений C# обеспечивает возможность быстрой разработки приложений, но при этом сохраняет выразительность и элегантность, присущую С-подобным языкам.
3.1.3 Microsoft SQL Server
MS SQL Server – система управления реляционными базам данных, разработанная корпорацией Microsoft. Основной используемый язык запросов – Transact-SQL, создан совместно Microsoft и Sybase. Transact-SQL является реализацией стандарта ANSI/ISO по структурированному языку запросов (SQL) с расширениями. Используется для работы с базами данных размером от персональных до крупных, масштаба предприятия.
SQL Server позволяет создать надежные базы данных для любых целей, масштабируемые без заметного уменьшения быстродействия операций с ними в многопользовательском режиме.
SQL Server 2014 обеспечивает встроенные в базы данных возможности обработки транзакций в оперативной памяти, более быстрое получение результатов запросов и анализа данных с использованием знакомых средств аналитики, а также позволяет использовать решения для обработки больших данных на корпоративном уровне. Единая модель программирования и общие средства для всех локальных и облачных ресурсов позволяют формировать гибридные ИТ-инфраструктуры и сценарии.
3.2 Разработка интерфейса приложения
В процессе разработки приложения важным этапом является разработка интерфейса. Интерфейс приложения должен быть удобным и понятным для пользователя, но при этом должен выполнять все необходимые функции. Данное приложение будет обладать оконным интерфейсом, который на сегодняшний день является самым распространенным. Также он является наиболее понятным для конечного пользователя.
Интерфейс приложения будет строиться на основе Metro-стиля. Это один из видов оформления оконного приложения, разработанное корпорацией Microsoft. В основе стиля Metro лежит графический минимализм, выделение текста, плавная анимация, а все элементы плоские.
Главная форма приложения имеет меню типа «плитка». Меню состоит из следующих кнопок:
-
«Расписание» — форма, отражающая запись клиентов на любую дату, имеет функционал для добавления и отмены записи, а также кноку – ссылку на модификацию постоянного расписания;
-
«Клиент» — форма, предоставляющая пользователю полный функционал по работе с клиентами, состоит из двух графических вкладок: список клиентов и подробная информация о конкретном клиенте;
-
«Документы» — форма, предоставляющая пользователю функционал для работы с документами и отчетами;
-
«Инструктор» — форма, состоящая из двух вкладок: список инструкторов и подробная информация о конкретном инструкторе;
-
«Абонемент» — форма для просмотра информации об абонементах, содержит строку поиска абонемента и список абонементов;
-
«Настройки» — форма для настроек словарей баз данных;
-
«Профиль» — форма, предоставляющая пользователю функцию смены пароля;
-
«Смена пользователя» — форма авторизации, состоящая из полей: выбор пользователя и ввод пароля.
3.3 Руководство пользователя
В данном прикладном приложении есть два типа пользователя: Администратор и Директор. Администратор – пользователь, который может использовать все функции, связанные с клиентами, их записью на занятия, а также абонементами. Директор – пользователь, который может использовать функции отчетности, работы самой студии, такие как организация времени занятий, редактирование типов абонементов, а также редактирование информации, связанной с инструкторами. Кроме того, Директор имеет доступ ко всем функциям, связанным с деятельностью Администратора.
При запуске приложения появляется окно «Авторизация» (рис.3.1). Необходимо пройти авторизацию: выбрать в выпадающем списке пользователя, ввести пароль и нажать кнопку «Вход». Если пароль введен неверно, то появится сообщение об ошибке (рис 3.2), которое информирует о произошедшем событии и выводит количество оставшихся попыток ввода пароля. Если пароль введен неверно три раза подряд, то происходит автоматический выход из приложения.
Рисунок 3.1 – Форма «Авторизация»
Рисунок 3.2 – Сообщение об ошибке «Пароль введен неверно»
При успешной авторизации откроется главная форма приложения (рис.3.3).















