ВКР_Плотникова_24Б (1209280), страница 2
Текст из файла (страница 2)
Данная технология используется рядом организаций, например, сетью ресторанов быстрого питания McDonald’s. Покрытие Wi-Fi и непосредственно услуги идентификации McDonald’s обеспечили ряд организаций, в частности «Вымпелком» и «Энфорта».
Стоимость услуг «Энфорты» (идентификация, предоставление точки доступа Wi-Fi и канала связи) составляет от 2 тыс. до 7,8 тыс. руб. в месяц для одного заведения.
«ВымпелКом» (предоставляет Wi-Fi в сетях «Шоколадница», «Кофе Хауз», McDonald's) реализовала возможность идентификации пользователей по номеру мобильного телефона в местах публичного доступа к интернету. Воспользоваться или нет этой услугой, решает владелец заведения. Сама услуга предоставляется бесплатно – она «зашита» в общую стоимость интернета от оператора. Стоимость услуги Wi-Fi для юридического лица составляет 3 тыс. руб. в месяц. Скорость доступа до 1ГБ в секунду.
Оператор связи «Пять комнат» предоставляет услугу идентификации пользователей, как дополнительную опцию к подключению Интернета. Стоит данная услуга 1000 рублей, т.е. стоимость Интернета и 1000 рублей за данную опцию.
К тому же предложенные решения подразумевают приобретение соответствующего оборудования у оператора, стоимостью от 2 до 5 тысяч рублей. Это «специальные» маршрутизаторы, заблокированные к использованию другими провайдерами. Зато помимо идентификации пользователей, данные решения позволяют размещать рекламу и получать дополнительный доход.
К сожалению, данные услуги предоставляются только в западной части России.
На рынке так же имеется программный продукт Hot WI-FI, имеющее механизмы идентификации, но работающее независимо от оператора связи. Персонификация пользователей осуществляется посредством СМС-верификации или по звонку на номер телефона пользователя. Так же данный продукт предоставляет широкий спектр маркетинговых возможностей, таких как размещение рекламных записей в социальных сетях, а также подписка на сообщество организации. Стоимость данного продукта зависит от выбранной лицензии – на месяц или на год. Стоимость лицензии на месяц составляет 5 тыс. рублей, на год – 30 тыс. рублей. Так же предусмотрен едино разовый платеж в размере 30 тыс. рублей за интеграцию SMS-шлюза, а также разработку страницы-авторизации.
Поскольку данные решения использовать не представляется возможным, в виду дороговизны, а также отсутствия поддержки на Дальнем Востоке, было решено разработать собственный программный продукт, выполняющий необходимые функции и предполагающий использование «поверх» существующего подключения к сети Интернет, с использованием настроек межсетевого экрана.
2 Постановка цели и задач работы
Целью дипломной работы является разработка простого и надежного программного решения, реализующего механизм идентификации пользователей в публичных Wi-Fi сетях. Данное решение должно:
-
помочь предприятиям соблюсти закон Российской Федерации;
-
идентифицировать пользователей;
-
разрешать и обеспечивать контролируемый доступ к сети Интернет;
-
позволять администратору сервиса просматривать историю доступа;
-
блокировать доступ к сети Интернет по истечении заданного времени;
-
вести необходимую отчетность, содержащую идентификационные данные.
Предлагается производить идентификацию через отправку СМС-сообщения, поскольку это наиболее простой способ. Не каждый посетитель кафе, ресторана, гостиницы и т.д. имеет возможность или желание вводить паспортные данные в форму авторизации. К тому же не у всех есть учетная запись на сайте государственных услуг. С учетом того, что в Российской Федерации запрещена продажа сим-карт без предъявления паспорта, персональные данные в любом случае будут обработаны и сохранены. В случае использования устройства без сим-карты, предусмотрена запись MAC-адреса устройства в файл доступа. Это обеспечивает выполнения задач помощи предприятиям в соблюдении закона РФ и идентификации пользователей, так как пользователи будут идентифицированы и данные будут доступны уполномоченным органам по запросу.
Для того, чтобы реализовать средства разрешения и обеспечения контролируемого доступа к сети Интернет требуется: идентифицировать пользователя, сохранить данные, внести IP-адрес пользователя в список разрешенных адресов и запустить механизм, открывающий доступ к сети Интернет.
Для того, чтобы администратор мог просматривать историю доступа необходимо назначить администратора и предоставить ему доступ к админ-панели.
Для обеспечения блокировки доступа к сети Интернет по истечении заданного времени, должен быть предусмотрен механизм, отключающий доступ к Интернету, по истечении предусмотренного времени.
Для обеспечения ведения необходимой отчетности, содержащей идентификационные данные, необходимо все полученные данные записывать в таблицу на хранение от полугода и дольше, чтобы не нарушать требования законодательства.
Реализация данного программного модуля подразумевает под собой разработку веб-приложения и службы, обеспечивающих предоставление контролируемого доступа к ресурсам сети Интернет с обязательной регистрацией пользователей. Это означает, что необходимо посылать сообщение на телефон пользователя для подтверждения номера. Должен быть предусмотрен механизм на случай обрыва связи для восстановления доступа. Далее, после регистрации данные пользователя должны быть внесены в таблицу истории доступа. На основе данной таблицы по необходимости можно будет сформировать отчетность.
Помимо основной части механизма NiksGate, требуется так же реализовать HTML-страницу, которая будет передаваться на устройство пользователя. Она должна представлять собой интерфейс, обладающий следующим функционалом:
-
отображать текст с указанием действий для получения бесплатного доступа к ресурсам Интернета;
-
позволять пользователю ввести номер телефона для получения кода;
-
обновлять страницу после отправки номера телефона, выводя поле для ввода СМС-кода;
-
отображать статус отправки сообщения либо наличия внутренних ошибок сервера;
-
позволять авторизоваться, используя логин и пароль, предоставленные администратором.
3 Проектирование системы
3.1 Разработка функциональной модели системы
Функциональная модель системы разработана с использованием диаграмм вариантов использования UML. Вариант использования – возможность моделируемой системы, благодаря которой пользователь может получить конкретный, измеримый и нужный ему результат. Он служит для описания сервисов, которые система предоставляет актеру (любая сущность, взаимодействующая с системой извне). Другими словами, каждый вариант использования определяет некоторый набор действий, совершаемый системой при диалоге с актером.
Перед разработкой системы заказчик и разработчик должны ясно представлять, какие функциональные возможности будут заложены в систему и как будет организовано функциональное взаимодействие внутри системы.
Для этого необходимо разработать диаграмму вариантов использования, которая будет описывать функциональное назначение системы. Основная цель построения этой модели – достигнуть взаимопонимания между разработчиками и заказчиками (пользователями) по назначению, возможностям и технологии использования будущей информационной системы, т. е. определить границы ее применения.
Контекстная диаграмма вариантов использования, описывающая взаимодействие пользователя и администратора с веб-приложением представлена на рисунке 3.1.1.
Согласно диаграмме, взаимодействие с системой осуществляют администратор и пользователи (посетители сайта).
Пользователям будут доступны следующие действия на сайте:
-
авторизация по СМС-коду;
-
авторизация по логину и паролю.
Администратор будет иметь доступ к таким функциям, как:
-
просмотр истории доступа;
-
редактирование списка пользователей.
Рисунок 3.1.1 – Контекстная диаграмма «Процесс взаимодействия пользователя и администратора с веб-приложением»
На рисунке 3.1.2 изображена диаграмма декомпозиции варианта использования «Авторизация по СМС-коду». В ней участвует актер – Пользователь, и такие варианты использования как Запрос СМС-кода по номеру телефона, Ввод и проверка СМС-кода, Запись в таблицу истории доступа, Разрешение доступа к Сети Интернет.
Рисунок 3.1.2 – Диаграмма декомпозиции «Авторизация по СМС-коду»
На рисунке 3.1.3 изображена диаграмма декомпозиции варианта использования «Авторизация по логину и паролю». В ней участвует актер – Пользователь, и такие варианты использования как Ввод и проверка пары логин/пароль, Запись в таблицу истории доступа, Разрешение доступа к Сети Интернет.
Рисунок 3.1.3 – Диаграмма декомпозиции «Авторизация по логину и паролю»
На рисунке 3.1.4 представлена диаграмма декомпозиции варианта использования «Редактирование списка пользователей». В ней участвует актер – Администратор, и такие варианты использования как: Создание пользователя, Редактирование пользователя, Просмотр списка пользователей, Удаление пользователя.
Рисунок 3.1.4 – Диаграмма декомпозиции «Редактирование списка пользователей»
3.2 Разработка поведенческой модели системы
После определения функций системы и разработки информационной основы следующим шагом является проектирование поведения системы. Поведенческая модель системы показывает, за счет чего достигается требуемая функциональность и какие данные используются для ее обеспечения.
Реализация отдельного варианта использования требует участия и взаимодействия определенных экземпляров актеров и классов. Одним из инструментов для описания такого взаимодействия является диаграмма последовательности.
При проектировании веб-приложения NiksGate разработаны диаграммы последовательности для таких вариантов использования как «Авторизация по СМС-коду» и «Авторизация по логину и паролю». Диаграмма последовательности, разработанная для отображения действий пользователя после перехода на страницу авторизации и ввода номера телефона, представлена на рисунке 3.2.1.
При переходе пользователя на страницу авторизации, ему необходимо ввести свой номер телефона и принять условия соглашения, затем ожидать СМС-сообщение с кодом авторизации. При ошибке на экране устройства пользователя отобразится та или иная ошибка. Если ошибка выведена не была, то следует ожидать СМС-сообщение с кодом. После того, как сообщение поступило, пользователь вводит полученный код в соответствующее поле и нажимает кнопку «Отправить». В случае успешной авторизации пользователь увидит на своем экране сообщение о том, что авторизация прошла успешно и доступ к сети Интернет открыт. Возможна так же реализация, в которой переход будет осуществляться на страницу предприятия или на любой сайт в сети Интернет.
На рисунке 3.2.2 изображена диаграмма последовательности для отображения действий при авторизации пользователя по логину и паролю, предоставленному Администратором. Пользователь вводит логин и пароль, предоставленный администратором и веб-приложение перенаправляет его на страницу успешной авторизации.
Рисунок 3.2.1 – Диаграмма последовательности для варианта использования «Авторизация по СМС-коду»
Рисунок 3.2.2 – Диаграмма последовательности для варианта использования «Авторизация по логину и паролю»
3.3 Разработка информационной модели (модель базы данных)
Информационная модель предназначена для представления объектов и отношений, ограничений, правил и операций с целью указать семантику данных для конкретной предметной области. Как правило, она определяет отношения между классами объектов, но может также включать отношения между конкретными объектами. Таким образом, разработка информационной модели представляет собой проектирование модели БД (базы данных).
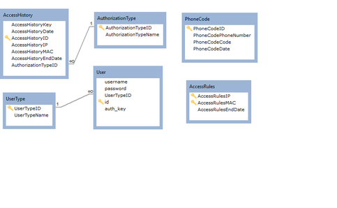
Для веб-приложения NiksGate логическая модель БД представлена на рисунке 3.3.1.
Рисунок 3.3.1 – Логическая модель БД.
Таблица UserType (таблица 3.3.1) содержит информацию о типах, которые назначаются пользователям.
















