Диплом Хурцилава (1203547)
Текст из файла
Министерство транспорта Российской Федерации
Федеральное агентство железнодорожного транспорта
ФЕДЕРАЛЬНОЕ ГОСУДАРСТВЕННОЕ БЮДЖЕТНОЕ ОБРАЗОВАТЕЛЬНОЕ УЧРЕЖДЕНИЕ ВЫСШЕГО ОБРАЗОВАНИЯ «ДАЛЬНЕВОСТОЧНЫЙ
ГОСУДАРСТВЕННЫЙ УНИВЕРСИТЕТ ПУТЕЙ СООБЩЕНИЯ»
Технология транспортных процессов и логистика
К ЗАЩИТЕ ДОПУСТИТЬ
Заведующий кафедрой
_____________ А.С. Балалаев
«____» _____________ 2017 г.
ПОВЫШЕНИЕ КОНКУРЕНТНЫХ ПРЕИМУЩЕСТВ
ЖЕЛЕЗНОДОРОЖНОГО ТРАНСПОРТА ЗА СЧЕТ ПРИМЕНЕНИЯ ПОДХОДОВ КЛИЕНТООРИЕНТИРОВАННОСТИ
Дипломный проект
Д 23.05.04.203.25Д.17.00 ПЗ
Студент гр.25Д Е.И. Хурцилава
Консультант по безопасности
жизнедеятельности
(доцент, к.т.н., доцент) И.М. Тесленко
Консультант по экономике
(доцент, к.э.н., доцент) Л.А. Михеева
Руководитель
(доцент) О.А. Демин
Нормоконтроль
(доцент, к.т.н., доцент) А. Ю. Костенко
Хабаровск – 2017
In modern market conditions and negative trends of social economic development by Russian Railways Holding much attention of customer focus is paid. For satisfaction of the client it is necessary that divisions effectively interacted among themselves, to create the corporate culture directed to customer focus, to attract freights from other means of transport.
The problem of "outflow" of freights with railway on the motor transport is actively discussed, both among participants of the transport market, and among experts and heads of Russian Railway. In work the situation in the transport market is analysed, survey of employees of one of the large industrial enterprises of Khabarovsk and transport companies of Vladivostok is conducted, and also measures for increase in competitive advantages of railway transport to deduction of the "leaving" freights are developed.
Содержание
Введение 8
1 Теоретические подходы к взаимодействию субъектов транспортного
рынка в условиях реализации стратегии клиентоориентированности 10
1.1 Клиентоориентированный подход как основа эффективного
функционирования предприятий 10
1.2 Проблемы во взаимодействии железной дороги и ее клиентов 14
2 Факторы обеспечения конкурентных преимуществ железнодорожного и
автомобильного транспорта 19
2.1 Теоретические основы исследования конкурентных преимуществ 19
2.2. Конкурентные преимущества железнодорожного и автомобильного
транспортов 21
3 Анализ ситуации на транспортном рынке 29
4.1 Претензионные требования предприятия «Хабаровск– Автомост» 39
4.2 Претензионные требования предприятий ООО «Дальневосточная
Логистика» и ООО «Регион» 41
5 Предложения по повышению клиентоориентированности 45
6 Рассчет эффективности перевозок железнодорожным транспортом 50
6.1 Определение экономической эффективности 50
6.2 Рассчет эффективности перевозок железнодорожным транспортом на
примере промышленно-производственного предприятия «Хабаровск
Автомост» 51
6.3 Рассчет эффективности перевозок железнодорожным транспортом на
примере ООО «Дальневосточная Логистика» 54
6.4 Рассчет эффективности перевозок железнодорожным транспортом на
примере ООО «Регион» 59
7 Организация безопасности при выполнении погрузо–разгрузочных работ 63
7.1 Организация безопасности при выполнении погрузо–разгрузочных
работ на предприятии «Хабаровск-Автомост» 63
7.1 Расчет устойчивости козлового крана ККС-20/5-32 70
Заключение 74
Список использованных источников: 76
Введение
Современный этап развития российской экономики сопровождается и ростом объемов грузоперевозок, темпы которого для разных видов транспорта не одинаковы. На национальном, региональных и межрегиональных рынках грузоперевозок усиливается проявление факторов конкуренции. Грузоперевозчики активно используют конкурентные преимущества различных видов транспорта, которые обусловлены временем, ценой и качеством доставки.
Успех современного бизнеса определяется не краткосрочными результатами, а разработкой и реализацией такой стратегии, которая позволяет эффективно развиваться в долгосрочной перспективе. Ключевой идеей стратегии холдинга «Российские железные дороги» в современных рыночных условиях и негативных трендах социально-экономического развития является клиентоориентированность.
Клиенты перевозчика все чаще находят на рынке альтернативные железнодорожному транспорту решения, осуществляя перевозку при помощи автотранспорта. Направленность всех ресурсов и технологий в сторону клиента является уникальной задачей, охватывающей все процессы, от планирования до непосредственного осуществления перевозки и ее ресурсного обеспечения.
По стратегии развития Холдинга до 2030 года определяется, что одной из ключевых ценностей ОАО «РЖД» является клиентоориентированность, взаимовыгодное долгосрочное партнерство с клиентами, постоянное развитие портфеля продуктов и услуг в интересах потребителей.
Мировой опыт успешных копаний показывает, что полномасштабный переход на принципы клиентоориентированности является одним из основных конкурентных преимуществ, обеспечивающих в среднесрочной и долгосрочной перспективе рост доходных поступлений от существующих и новых клиентов.
Грузоотправителям необходимы простота взаимодействия с РЖД с точки зрения подачи заявок и оформления заказов, предоставление удобных способов взаимодействия с перевозчиком, возможность получения информации о местонахождении груза в режиме онлайн, доставка грузов в срок и по расписанию.
В дипломном проекте на примере предприятий Хабаровского и Приморского краёв рассматривается вопрос повышения клиентоориентированности на железнодорожном транспорте.
Целью дипломного проекта является разработка предложений по повышению клиентоориентированности, для чего решаются следующие задачи:
-
анализ работы предприятий Хабаровского и Приморского краев;
-
определение причин претензионных требований клиентов;
-
разработка предложений по улучшению качества обслуживания клиентов.
1 Теоретические подходы к взаимодействию субъектов транспортного
рынка в условиях реализации стратегии клиентоориентированности
1.1 Клиентоориентированный подход как основа эффективного
функционирования предприятий
Подавляющее большинство компаний называют себя клиентоориентированными, аргументируя это тем, что у них есть специальные программы лояльности для своих клиентов. Другие же компании подразумевают под клиентоориентированностью безупречный сервис и высококвалифицированный обслуживающий персонал.
«Клиентоориентированность — это целенаправленные и системные действия компании, цель которых превзойти ожидания своих клиентов и сделать их счастливыми» [1]. Именно таким способом компания «превращает» своих клиентов в лояльных и постоянных, мотивирует их рассказывать о себе и приводить своих знакомых, а также регулярно продолжать обращаться к ней. Основные выгоды от внедрения клиентоориентированности проявляются в следующих принципах:
-
клиентоориентированность это хорошее позиционирование и дифференциация от конкурентов, так как ориентированных на клиента компаний очень и очень мало. Это означает, что в случае выбора компании—поставщика продукции или услуг, намного больше шансов, что потребитель выберет именно клиентоориентированную компанию.
-
клиентоориентированной компании значительно проще продавать новые услуги и продукты, так как у такой компании уже есть положительный имидж и хорошая репутация среди ее клиентов.
-
приобретая лояльных клиентов, клиентоориентированная компания лишает прибыли своих конкурентов, так как клиенты перестают приобретать у конкурентов продукцию или услуги.
-
лояльные клиенты менее чувствительны к цене, поэтому готовы больше заплатить за продукцию клиентоориентированной компании.
-
как следствие, клиентоориентированная компания может продавать свою продукцию или услуги дороже конкурентов.
-
лояльные клиенты — это сарафанное радио и бесплатная реклама для клиентоориентированной компании.
-
клиентоориентированная компания можете сократить свои затраты рекламу и продвижение и реинвестировать средства в свое развитие.
-
клиенты всегда будут возвращаться к клиентоориентированной компании и совершать закупки чаще, просто потому что она им нравится.
Самым значимым человеком на рынке является покупатель. А одним из показателей устойчивого функционирования фирмы является клиентоориентированность. Понимание важности человека, приносящего вам прибыль—залог успеха компании. Однако вопросы трансформации мышления сотрудников остаются до сих пор открытыми.
Несмотря на обилие информации на данную тему, единое определение понятия клиентоориентированности отсутствует. Для более полного понимания этого термина можно рассмотреть вопрос: почему качественный сервис не является признаком клиентоориентированности бизнеса?
Примером данной ситуации могут служить большие компании, которые стремятся к высокопроизводительным процессам, включая клиентский сервис. И если вчера это было их преимуществом, то сегодня, в связи с ростом требований потребителей к индивидуальному обслуживанию, это скорее конкурентная слабость.
Можно добиться высокого качества сервиса, доведенного до автоматизма, но не замечать при этом конкретного клиента. В этом случае приоритетом будут являться стандарты обслуживания, а не впечатления клиента. Главное точность, скорость, производительность, повторяемость. Практически, это характеристики конвейера. Но вопрос в том, вернется ли клиент завтра, решились ли его проблемы, удовлетворен ли он обслуживанием, остается не решенным.
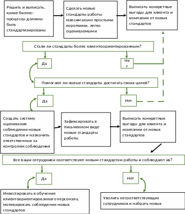
Как только вы определились, какие стандарты работы можно сделать более клиентоориентированными, переходим к самому главному – внедрение и контроль соблюдения правил. На рис. 1.1 наглядно представлен процесс внедрения клиентоориентированных стандартов работы.
Рис. 1.1. Процесс внедрения клиентоориентированных стандартов работы
После внедрения клиентоориентированных стандартов работы необходимо определить несколько необходимых пунктов обслуживания клиентов [2].
-
«Заставляйте» их возвращаться. Спрашивайте клиентов о том, чего они хотят, и давайте это им снова и снова.
-
Системы, а не улыбки. То, что вы говорите «пожалуйста» и «спасибо», вовсе не гарантирует того, что вы делаете работу правильно с первого раза. Только системный подход может гарантировать это.
-
Обещайте меньше, делайте больше. Клиенты ждут, что вы сдержите свое слово. Превзойдите их ожидания.
-
Когда клиент о чем-то просит, ваш ответ всегда- «да».
-
Увольте ваших контролеров и весь департамент отношений с клиентами. Каждый работник, общающийся с клиентами, должен иметь полномочия для разбора жалоб и решения проблем.
-
Нет жалоб? Что-то не так…Поощряйте клиентов, говорить вам о том, что вы делаете неправильно.
-
Зарплаты не справедливы. Платите людям как партнерам.
-
Ваша мама была права. Демонстрируйте уважении к людям. Будьте вежливы. Это работает.
-
«Японизируйтесь». Узнайте, как действуют лучшие. Внедрите у себя их системы, а потом улучшите ее.
Для того, чтобы стать клиентоориентированным главное – четко понимать, кто ваши клиенты, какие у них ожидания, что для них принципиально, а что нет, и быть последовательными, взаимодействуя с ними, выстраивая отношения и удовлетворяя их требования. Тогда, даже если на определенном этапе в интересах клиентов компания будет вынуждена поступиться некоторыми своими интересами (в частности, уровнем прибыли), в конечном счете она останется в выигрыше: укрепит позиции на рынке и получит дополнительные конкурентные преимущества.
1.2 Проблемы во взаимодействии железной дороги и ее клиентов
ОАО «РЖД», взявшее стратегический курс на трансформацию из перевозчика и владельца инфраструктуры в транспортно-логистический холдинг, не могут оставаться в стороне от общемировых тенденций клиентоориентированного подхода как идеологической основы ведения бизнеса. Клиентоориентированный подход является одним из элементов антикризисного управления. Он даёт компании дополнительные возможности, особенно в условиях спада объёмов перевозок, когда на транспортном рынке необходимо бороться за клиента.
Клиентоориентированность имеет несколько определений:
-
это способность привлекать дополнительные потоки клиентов и прибыли за счет понимания и удовлетворения их потребностей;
-
оценка, которую получает компания от своего клиента в результате взаимодействия с ним;
-
инициация положительных эмоций у клиентов, что ведет к выбору ими услуг компании повторными покупками;
-
процесс, направленный на увеличение жизненного цикла взаимодействия с клиентом.
В конце декабря 2014 года в РЖД был сформирован департамент развития бизнеса и клиентоориентированности. Структуру создали за счет оптимизации ресурсов без увеличения аппарата, ее миссия заключается в создании корпоративной политики внутренней и внешней клиентоориентированности, предусмотренной Стратегией развития холдинга до 2030 года [3].
Определены и этапы реализации структуры: сначала разработка единой политики, затем создание концепции, инструментов реализации, а также методов оценки и программы внедрения. В перечень текущих задач включено формирование оптимального пакета услуг, исключающего внутрихолдинговую конкуренцию, и создание единого каталога сервисов.
Миссия департамента развития бизнеса и клиентоориентированности в создании корпоративной системы внутренней и внешней клиентоориентированности, закрепляющей единство принципов, подходов, системных решений в этой области для всех подразделений холдинга, включая филиалы и дочерние общества на всех уровнях управления.
Другой, не менее важной задачей нового департамента является координация взаимодействия между бизнес-блоками холдинга. В основе её реализации – чёткое осознание того, что качество услуг, предоставляемых железной дорогой, неразрывно связано с эффективностью производственных процессов и нацеленностью всех подразделений на единый результат – удовлетворение потребностей клиентов.
Результат достигается благодаря внедрению внутреннего оборота услуг, организации сквозных процессов от момента начала планирования до завершения оказания услуги.
Выделяются 5 ключевых компонентов клиентоориентированности, развитие которых в совокупности принесёт необходимый результат:
-
Продукт (услуга);
-
Персонал;
-
Сервис и процессы;
-
Правила и стандарты;
-
Система отношений с клиентом.
Клиентоориентированные стандарты могут включать в себя: полномочия и обязанности сотрудников; перечень минимально необходимой информации, которую сотрудник должен предоставить клиенту о компании, об ее продуктах и услугах, условиях сотрудничества; правила обслуживания клиентов; программы лояльности для клиентов, послепродажное сопровождение клиента, поздравления клиентов с праздниками, фирменный стиль и правила оформления внутренних и внешних документов.
Основной принцип клиентоориентированности заключается в том, что оценить её уровень может только сам клиент, а никак не владелец услуги. И для удовлетворения конечного клиента подразделения должны эффективно взаимодействовать между собой. Для этого нужно совершенствовать систему регламентов и соглашений, а также формировать корпоративную культуру взаимодействия между подразделениями. Удовлетворение потребностей клиентов должно происходить не только в качестве, но и в доступности предлагаемых услуг во всех видах деятельности.
Необходимо привлекать на железную дорогу дополнительные грузы с других видов транспорта (автомобильного, авиационного, водного), формировать новые логистические продукты.
На сегодняшний день разработана новая система анкетирования, позволяющая клиентам оценить деятельность ОАО «РЖД» и организовать работу по повышению уровня клиентоориентированности. Президентом компании создана Комиссия по вопросам развития клиентоориентированности.
Характеристики
Тип файла документ
Документы такого типа открываются такими программами, как Microsoft Office Word на компьютерах Windows, Apple Pages на компьютерах Mac, Open Office - бесплатная альтернатива на различных платформах, в том числе Linux. Наиболее простым и современным решением будут Google документы, так как открываются онлайн без скачивания прямо в браузере на любой платформе. Существуют российские качественные аналоги, например от Яндекса.
Будьте внимательны на мобильных устройствах, так как там используются упрощённый функционал даже в официальном приложении от Microsoft, поэтому для просмотра скачивайте PDF-версию. А если нужно редактировать файл, то используйте оригинальный файл.
Файлы такого типа обычно разбиты на страницы, а текст может быть форматированным (жирный, курсив, выбор шрифта, таблицы и т.п.), а также в него можно добавлять изображения. Формат идеально подходит для рефератов, докладов и РПЗ курсовых проектов, которые необходимо распечатать. Кстати перед печатью также сохраняйте файл в PDF, так как принтер может начудить со шрифтами.















