Введение в программирование микроконтроллеров AVR (1058352)
Текст из файла
Московский государственный технический университет им. Н.Э. Баумана
Факультет информатики и систем управления
Автоматизированные системы обработки информации и управления
Адейкин С.
Романов А.
Романов П.
Методические указания
«Введение в программирование микроконтроллеров AVR»
Лабораторная работа №1
Москва 2010г.
Цель работы
Цель цикла ЛР, посвященных микроконтроллерам AVR фирмы Atmel – дать общее представление о том, как устроены МК, как они работают, каковы их возможности и ограничения.
Введение
МК предназначен для управления различными электронными устройствами. Его использование позволяет значительно уменьшить габариты устройства, снизить его стоимость и энергопотребление – например, МК tyni12 требует напряжения питания всего 2.7В, и имеет длину меньше 11мм.
Что же представляет собой МК? Микроконтроллер – это микросхема, объединяющая в себе АЛУ, постоянную память для хранения программы и данных, ОЗУ, а так же периферийные устройства. К периферийным устройствам можно отнести устройство ввода/вывода, аналогово-цифровой преобразователь (АЦП), таймер, встроенный генератор импульсов и др. Исходя из всего этого, можно сказать, что микроконтроллер является полноценной ЭВМ, позволяющей решать широкий спектр задач.
Промышленность выпускается множество различных МК, но в данных ЛР будет использоваться МК ATmega16 фирмы Atmel. Это восьмиразрядный МК, изготовленный по малопотребляющей КМОП-технологии и имеющий усовершенствованную RISC-арихитектуру. Благодаря этому он имеет высокое быстродействие и низкое энергопотребление.
Таблица 1. Основные параметры МК ATmega16.
| Память программ, кбайт. | Память данных(EEPROM), байт | Память данных(ОЗУ), байт | Количество линий ввода/вывода | Напряжение питания, В | Тактовая частота, МГц |
| 16 | 512 | 1024 | 32 | 4.5…5.5 | 0…16 |
Общие сведения о системе команд
Все команды кратны одному слову(16 бит), а большинство их имеет длину 2 байта – то есть занимают одну ячейку памяти программ, так как она имеет 16-разрядную организацию. Все команды выполняются за 1 машинный такт. Т.к. МК ATmega16 принадлежит к RISC-архитектуре его набор команд гораздо богаче, чем у процессоров Intel x86 (который CISK-архитектуры). В системе команд МК предусмотрены команды безусловной и условной передачи управления, присутствуют команды типа «проверка/пропуск», которые очень удобно использовать для организации ветвления, широко представлены команды операций с битами – как их проверка/установка, так и различные варианты сдвига, существуют команды логических операций , существует команда аппаратного умножения (выполняемого за 1 такт).
Большинство команд, которые пригодятся при выполнении ЛР, приведены в справочнике. Если вам понадобится какая-то особенная команда, можно воспользоваться телепатией книгой [1]. В справочнике также указанны и количество циклов, необходимое МК для того, что бы выполнить данную команду – иногда это очень важно знать.
Регистры
В МК имеется 32 8-разрядных регистра общего назначения R0-R31(как видим, намного больше, чем в персональном компьютере). Любой РОН можно использовать практически во всех командах и как операнд-приемник, и как операнд-источник. 6 последних регистров – r26-r31 – образуют три 16-разрядных РОН – 26 и 27 - X, 28 и 29 – Y, 30 и 31 – Z. Также можно обратится к старшим и младшим частям этих регистров, используя их символические имена – XL, XH, YL,YH,ZL,ZH.
Кроме того, в МК присутствуют и регистры ввода/вывода, которые делятся на две группы – служебные регистры, и регистры, относящиеся к конкретным устройствам в/в. Среди регистров в/в выделяется один регистр, используемый наиболее часто – это регистр SREG. Он содержит набор флагов, показывающих текущее состояние МК – разрешены ли прерывания, произошел ли перенос, отрицательный ли результат, и так далее. Подробно этот регистр описан в справочнике.
Порты в/в
Каждый порт МК состоит из определенно числа выводов, через которые МК может принимать и посылать данные. МК ATmega16 имеет четыре 8-разрядных порта в/в – A,B,C и D. Обращение к портам происходит через регистры в/в. Для каждого порта их существует три:
-
Регистр данных порта – PORTx
-
Регистр направления данных – DDRx
-
Регистр выводов порта – PINx
Названия регистров получаются заменой x на имя порта – A,B,C или D.
Каждый разряд регистра DDRx определяет направление передачи данных через контакт порта в/в. Если он установлен в 1, то вывод порта является выходом, если сброшен в 0 – входом.
Разряды регистра PORTx, при конфигурировании соответствующего вывода на выход, определяют состояние вывода: если разряд устанавливается в 1, на выводе устанавливается напряжение высокого уровня, если 0 – низкого. Если вывод сконфигурирован как ввод, то разряд PORTx определяет состояние внутреннего подтягивающего резистора – при установке разряда в 1 внутренний резистор подключается между выводом МК и проводом питания.
Состояние выводов МК может быть получено путем чтения регистра PINx, при этом неважно, как сконфигурированы эти выводы – на вход или на выход.
Необходимо помнить, что записать значение в порт в/в можно только из РОН.
Примеры программ
Пример 1. Вывод числа 0х97 в порт А
// подключаем inc-файл для использования симвльных констант
// вместо адресов портов, регистров и т.д.
.include "m16def.inc"
ser r16 // устанавливаем в 0xFF регистр r16
out DDRA,r16 // и выводим его в DDRA
ldi r17,0x97 // записываем в r17 число 0x97
out PORTA,r17 // и выводим его на порт А
LOOP: // после выполнения всех команд МК отключается
jmp LOOP // что бы оставить его включенным, делаем бесконечный цикл
Пример 2. Сложение двух констант и вывод результата на порт A
.include "m16def.inc"
// .equ аналог #define в C++
.equ A = 0x05
.equ B = 0x07
// устанавливаем порт À на вывод
ser r16
out DDRA, r16
// записываем константы в регистры
ldi r16, A
ldi r17, B
// производим сложение
add r16, r17 // r16 = r16 + r17
// è и выводим результат
out PORTA, r16
LOOP:
jmp LOOP
Пример 3. Ввод 4-х разрядного числа в первую тетраду порта А. Увеличение его на единицу и вывод во втору тетраду порта А.
.include "m16def.inc"
ldi r16, 0b11110000
out DDRA, r16
LOOP:
in r16, PINA // ввод
andi r16,0b00001111 // обнуляем старшие разряды
inc r16 // увеличиваем на 1
swap r16 // меняем местами тетрады
out PORTA, r16 // и выводим
rjmp LOOP
Работа с AVR Studio
При запуске AVR Studio появляется окно Welcome to AVR Studio 4, где можно выбрать, открыть ли ранее сохраненный проект, или создать новый.
Щелкнув по кнопке New Project, можно вызвать мастер создания проектов
Следует задать имя проекта и его расположение. Щелкнув по кнопке Next, перейдём к следующему окну, где следует выбрать отладочную платформу и модель устройства
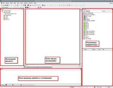
Щелчок по кнопке Finish завершает мастер создания проекта и открывает главное окно программы, основные компоненты которого показаны на рисунке ниже.
Набрав код программы, его можно скомпилировать по кнопке
на панели инструментов или F7 на клавиатуре. Если компиляция прошла без ошибок, в окне Build появится надпись
. Если же при компиляции были обнаружены ошибки, компилятор сообщит об этом:
Использование отладчика
Нажатие кнопки
(или Ctrl+F7) не только скомпилирует код, но и запустит отладчик, при этом ранее недоступные кнопки панели инструментов Debug станут доступными:
В режиме отладки становится доступным окно Processsor, в котором можно просмотреть содержимое регистров МК, а в окне I/O View можно просмотреть различную информацию о портах в/в.
Кроме того, в этих окнах можно не только просматривать информацию, но и редактировать её, например, щелкнув по квадратам, обозначающим состояние порта в/в, можно изменить его значение:
Для программирования МК необходимо выполнить следующие действия:
-
Подключить программатор к компьютеру и макетной плате.
-
Скомпилировать программу и убедится в отсутствии ошибок
-
Нажать кнопку
на панели инструментов
-
В появившимся окне следует выбрать программатор(STK500 or AVRISP) и порт(Auto), после чего нажать кнопку Connect…
-
Если все было сделано правильно, и программатор действительно подключен к ПК, появится окно, из которого можно заливать программы, настраивать МК и многое другое.
В дальнейшем это окно можно будет вызвать клавишей
-
На вкладке Main следует выбрать модель МК – Atmega16, в разделе Programming Mode and Target Settings следует выбрать ISP mode, щелкнув на кнопке Settings, можно выбрать ISP частоту – следует ввести 28.36 kHz и нажать кнопку Write.
-
На вкладке Fuses надо убедится, что флаг JTAGEN снят, и выбрать резонатор – пункт SUT_CKSEL - для внешнего кварцевого резонатора с частотой 10МГц это Ext. Crystal/Resonator High Freq.; Start-up time: 16k CK + 4ms
-
На вкладке Program в разделе Flash надо выбрать пункт Input HEX File и указать путь к hex-файлу скомпилированной программы, после чего нажать кнопку Program
Если в поле внизу этого окна все строчки заканчиваются на OK!, то МК успешно запрограммирован, в чем можно убедится по миганию лампочек (если конечно в программе предусмотрен вывод и соответствующий порт МК на программаторе соединен с лампочками)
Выполнение работы:
-
Ознакомится с методическим указанием
-
Откомпилировать программы из главы «Примеры программ», протестировать их в программном симуляторе, запрограммировать МК, и протестировать программу на плате.
-
Написать программу осуществляющую опрос кнопок, подключенных к порту А в бесконечном цикле. Если зажато несколько кнопок одновременно, учитывать ту кнопку, чей разряд ниже.
Программа хранит две константы А = Приращение, В = Множитель
Характеристики
Тип файла документ
Документы такого типа открываются такими программами, как Microsoft Office Word на компьютерах Windows, Apple Pages на компьютерах Mac, Open Office - бесплатная альтернатива на различных платформах, в том числе Linux. Наиболее простым и современным решением будут Google документы, так как открываются онлайн без скачивания прямо в браузере на любой платформе. Существуют российские качественные аналоги, например от Яндекса.
Будьте внимательны на мобильных устройствах, так как там используются упрощённый функционал даже в официальном приложении от Microsoft, поэтому для просмотра скачивайте PDF-версию. А если нужно редактировать файл, то используйте оригинальный файл.
Файлы такого типа обычно разбиты на страницы, а текст может быть форматированным (жирный, курсив, выбор шрифта, таблицы и т.п.), а также в него можно добавлять изображения. Формат идеально подходит для рефератов, докладов и РПЗ курсовых проектов, которые необходимо распечатать. Кстати перед печатью также сохраняйте файл в PDF, так как принтер может начудить со шрифтами.















