49715 (609215)
Текст из файла
Федеральное агентство по образованию
Государственное образовательное учреждение
высшего профессионального образования
Дальневосточный государственный технический университет
(ДВПИ им. В.В. Куйбышева)
Кафедра конструирования и производства радиоаппаратуры
Пояснительная записка к курсовой работе
по дисциплине
«Проектирование информационных систем»
на тему:
АВТОСЕРВИС
2010
СОДЕРЖАНИЕ
ВВЕДЕНИЕ
1 ЗАДАНИЕ
2 ФУНКЦИОНАЛЬНАЯ МОДЕЛЬ БИЗНЕС-ПРОЦЕССОВ. СПЕЦИФИКАЦИИ ПРОЦЕССОВ
2.1 Функциональная модель бизнес-процессов
2.3 Функциональность проектируемого ПО
2.4 Спецификации процессов
2.4.1 Спецификация процесса «Выдача информации об услугах»
2.4.2 Спецификация процесса «Выдача информации о выполнении заказа»
2.4.3 Спецификация процесса «Регистрация клиентов»
2.4.4 Спецификация процесса «Оформление заказа на осуществление услуг»
2.4.5 Спецификация процесса «Расчет стоимости и сроков выполнения»
2.4.6 Спецификация процесса «Подтверждение заказа»
2.4.7 Спецификация процесса «Выдача окончательного счета»
3 СИСТЕМНЫЕ (БИЗНЕС) ТРЕБОВАНИЯ
4 СПЕЦИФИКАЦИЯ ПОВЕДЕНИЯ ПРОЕКТИРУЕМОГО ПО
4.1 Распределение требований по субъектам и прецедентам
4.2 Диаграмма прецедентов системы
4.3 Диаграмма деятельности системы
4.3 Диаграмма последовательности системы
5 СПЕЦИФИКАЦИЯ СОСТОЯНИЯ ПРОЕКТИРУЕМОГО ПО
ВВЕДЕНИЕ
В данной работе необходимо разработать предложения по автоматизации автосервиса.
Автосервис - организация, предоставляющая услуги населению (организациям) по плановому техническому обслуживанию, текущему и капитальному ремонтам, устранению неисправностей, установке дополнительного оборудования, восстановительному ремонту автотранспорта.
С точки зрения функционирования или структуры автосервиса, можно сказать, что автосервис оказывает услуги схожего типа, в частности производит какие-либо манипуляции с автомашиной, приводя ее в рабочее состояние, либо совершенствуя какие-либо ее части.
Все обращающиеся в автосервис клиенты, желающие оформить заказ на оказание услуг, должны заполнить форму регистрации, в которой необходимо указать свои ФИО, марку автомобиля, номерной знак и ФИО владельца машины, контактный телефон.
Таким образом, в функционирование автосервиса входит:
-
Регистрация клиентов;
-
Справочная информация о доступных услугах;
-
Прием заказа на оказание услуг;
-
Справочная информация о сделанном заказе;
-
Отчет о проделанных работах и расчет стоимости предоставленных услуг.
1 ЗАДАНИЕ
Разработать предложения по автоматизации автосервиса (клиенты-запчасти-ремонт).
Клиент, зарегистрированный в системе обслуживания, может просмотреть список доступных услуг, оформить заказ и получить всю необходимую ему информацию о заказе. Клиент имеет возможность отменить заказ на услуги, если оплата еще не произведена. Отчет о выполненных работах.
2 ФУНКЦИОНАЛЬНАЯ МОДЕЛЬ БИЗНЕС-ПРОЦЕССОВ. СПЕЦИФИКАЦИИ ПРОЦЕССОВ
2.1 Функциональная модель бизнес-процессов
Построение модели информационной системы начинается с описания функционирования системы в целом в виде контекстной диаграммы.
Рисунок 1 – Контекстная диаграмма «Автосервис»
Взаимодействие системы с окружающей средой описывается с помощью входов («Обращения клиентов» и «Оплата услуг»), выходов («Оказанные услуги» и «Полученная прибыль»), управления («Законы о защите прав потребителя» и «Внутренние правила автосервиса») и ресурсов («Запчасти» и «Персонал автосервиса»).
Клиенты – люди, обращающиеся за услугами автосервиса.
Оплата услуг – денежные средства, переводимые на счет автосервиса за оказанные услуги.
Внутренние правила автосервиса – свод прописанных и негласных правил, которому подчиняются все работники автосервиса.
Законы о защите правах потребителя – законы о защите прав потребителя, и те, которые тем или иным образом контролируют качество, оказываемых автосервисом услуг.
Запчасти – основной ресурс для процесса функционирования автосервиса, так как они используются в процессе оказания услуг (ремонта и тюнинга).
Персонал автосервиса – люди, работающие в автосервисе, осуществляющие приём клиентов, оказания услуг (ремонта и тюнинга), управление и др.
Оказанные услуги – услуги, оказанные автосервисом клиентам.
Полученная прибыль – сумма всех выплат за оказанные услуги.
После описания контекстной диаграммы переходим к процессу функциональной декомпозиции, т.е. разбиваем систему на подсистемы до степени, достаточной для понимания роли проектируемого ПО и написания спецификаций процессов.
Рисунок 2 – Диаграмма декомпозиции «Автосервис»
Как видно из диаграммы, весь процесс функционирования автосервиса разбивается на три:
-
Предоставление услуг по ремонту и тюнингу – основная деятельность автосервиса, деятельность по ремонту и тюнингу автомашин;
-
Поддержание в рабочем состоянии оборудования автосервиса – поддержание персоналом автосервиса в рабочем состоянии оборудования;
-
Предоставление дополнительных услуг – выдача справочной информации о дополнительных услугах и их оказание.
Произведем дальнейшее разбиение на подсистемы «Предоставление услуг по ремонту и тюнингу».
Рисунок 3 – Диаграмма декомпозиции «Предоставление услуг по ремонту и тюнингу»
Опишем процессы, представленные на данной диаграмме декомпозиции.
Выдача информации – предоставление информации о услугах автосервиса и заказах.
Услуги по ремонту и тюнингу – предоставление услуг по ремонту и тюнингу.
Осуществления ремонта и тюнинга – сам процесс ремонта и тюнинга.
Конец обслуживания – процесс включает в себя формирование итогового счета с отчетом о проделанной работе.
Оплата счетов – оплата счетов за оказанные услуги.
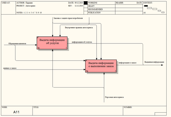
Далее продолжим декомпозицию диаграммы «Выдача информации».
Рисунок 4 – Диаграмма декомпозиции «Выдача информации»
Опишем процесс «Выдача информации».
Клиент пытается получить информацию об услугах автосервиса, либо о состоянии своего заказа.
Выдача информации об услугах – информация об услугах, предоставляемых автосервисом и доступных в данный момент.
Выдача информации о выполнении заказа – информация о состоянии заказа клиента, его сроках выполнения.
Рисунок 5 – Диаграмма декомпозиции «Услуги по ремонту и тюнингу»
Опишем процесс «Услуги по ремонту и тюнингу».
Перед началом оказания услуг клиент должен заполнить форму, в которой должен указать ФИО клиента, марку машины, номерной знак, ФИО владельца машины, контактный телефон. Затем выбрать тип услуги. Клиенту производят расчет примерной стоимости и сроков выполнения работ. В конце просят подтвердить заказ.
Регистрация клиентов – ввод клиентом необходимых данных для регистрации в системе.
Оформление заказа на осуществление услуг – выбор клиентом необходимых ему типов услуг.
Расчет стоимости и сроков выполнения заказа – расчет системой примерной стоимости выполнения сделанного заказа и даты окончания всех запланированных работ по этому заказу.
Подтверждение заказа – подтверждения клиентом намерения обратиться в автосервис для оказания ему выбранных услуг.
Рисунок 6 – Диаграмма декомпозиции «Конец обслуживания»
При окончании обслуживания клиенту предъявляют итоговый счет за оказанные услуги. Затем клиент должен оплатить данный счет. В конце происходит итоговая проверка машины перед отъездом клиента и возвращение машины владельцу.
Выдача окончательного счета – система формирует итоговый счет за оказанные услуги, исходя из выполненных работ.
Проверка машины – демонстрация клиенту конечного результата проделанных работ.
Выдача автомашины – возврат автомашины клиенту, клиент покидает автосервис.
2.2 Словарь потоков данных
2.2.1 Обращения клиентов – поток данных связанных с клиентом
Состоит из данных:
ФИО клиента – фамилия, имя, отчество клиента, обращающегося в автосервис. Длина 30 символов, тип string.
Марка машины – наименование фирмы производителя, может включать в себя модель машины. Длина 15 символов, тип string.
Номерной знак – числовой и буквенный код на номере машины. Длина 10 символов, тип string.
ФИО владельца машины клиента – фамилия, имя, отчество владельца автотранспортного средства по документам. Длина 30 символов, тип string.
Контактный телефон – номер телефона для связи с клиентом. Длина 11 символов, тип integer.
Номер заказа – номер заказа, полученный клиентом после прохождения процедуры оформления заказа. Длина 10 символов, тип integer.
2.2.2 Выданная информация – информация, выдаваемая по запросу клиента
Состоит из 2 потоков:
2.2.2.1 Информация об услугах – список доступных услуг автосервиса с их характеристиками
Состоит из данных:
Название – название услуги. Длина 10 символов, тип string.
Базовая стоимость – стоимость самих работ без стоимости запчастей. Длина 10 символов, тип integer.
2.2.2.2 Информация о заказе – информация о заказе клиента
Состоит из данных:
Номер заказа – номер заказа, полученный клиентом после прохождения процедуры оформления заказа. Длина 10 символов, тип integer.
Статус заказа – отражает процесс выполнения заказа. Может быть
«в процессе выполнения», «отменен», «выполнен», «выполнен и оплачен».
Дата окончания работ – дата выполнения заказа. Длина 10 символов, тип date.
2.2.3 Данные о заказе – совокупность всех данных о заказе принятом на обработку персоналом
Состоит из данных:
ФИО клиента – фамилия, имя, отчество клиента, обращающегося в автосервис. Длина 30 символов, тип string.
Марка машины – наименование фирмы производителя, может включать в себя модель машины. Длина 15 символов, тип string.
Номерной знак – числовой и буквенный код на номере машины. Длина 10 символов, тип string.
ФИО владельца машины клиента – фамилия, имя, отчество владельца автотранспортного средства по документам. Длина 30 символов, тип string.
Контактный телефон – номер телефона для связи с клиентом. Длина 11 символов, тип integer.
Номер заказа – номер заказа, полученный клиентом после прохождения процедуры оформления заказа. Длина 10 символов, тип integer.
Статус заказа – отражает процесс выполнения заказа. Может быть «в процессе выполнения», «отменен», «выполнен», «выполнен и оплачен»
Дата окончания работ – дата выполнения заказа. Длина 10 символов, тип date.
Тип услуги – тип услуги, оказываемый клиенту. Длина 10 символов, тип string.
2.2.4 Данные клиента – информация о клиенте, вводимая клиентом при регистрации
Состоит из данных:
ФИО клиента – фамилия, имя, отчество клиента, обращающегося в автосервис. Длина 30 символов, тип string.
Марка машины – наименование фирмы производителя, может включать в себя модель машины. Длина 15 символов, тип string.
Номерной знак – числовой и буквенный код на номере машины. Длина 10 символов, тип string.
ФИО владельца машины клиента – фамилия, имя, отчество владельца автотранспортного средства по документам. Длина 30 символов, тип string.
Контактный телефон – номер телефона для связи с клиентом. Длина 11 символов, тип integer.
2.2.5 Начальные данные заказа – информация о заказе для расчета срока, номера и стоимости
Состоит из данных:
ФИО клиента – фамилия, имя, отчество клиента, обращающегося в автосервис. Длина 30 символов, тип string.
Марка машины – наименование фирмы производителя, может включать в себя модель машины. Длина 15 символов, тип string.
Номерной знак – числовой и буквенный код на номере машины. Длина 10 символов, тип string.
ФИО владельца машины клиента – фамилия, имя, отчество владельца автотранспортного средства по документам. Длина 30 символов, тип string.
Контактный телефон – номер телефона для связи с клиентом. Длина 11 символов, тип integer.
Характеристики
Тип файла документ
Документы такого типа открываются такими программами, как Microsoft Office Word на компьютерах Windows, Apple Pages на компьютерах Mac, Open Office - бесплатная альтернатива на различных платформах, в том числе Linux. Наиболее простым и современным решением будут Google документы, так как открываются онлайн без скачивания прямо в браузере на любой платформе. Существуют российские качественные аналоги, например от Яндекса.
Будьте внимательны на мобильных устройствах, так как там используются упрощённый функционал даже в официальном приложении от Microsoft, поэтому для просмотра скачивайте PDF-версию. А если нужно редактировать файл, то используйте оригинальный файл.
Файлы такого типа обычно разбиты на страницы, а текст может быть форматированным (жирный, курсив, выбор шрифта, таблицы и т.п.), а также в него можно добавлять изображения. Формат идеально подходит для рефератов, докладов и РПЗ курсовых проектов, которые необходимо распечатать. Кстати перед печатью также сохраняйте файл в PDF, так как принтер может начудить со шрифтами.















