49155 (608965), страница 3
Текст из файла (страница 3)
Створення структури таблиці
Після розгляду типів даних в Access і окремих властивостях полів таблиці, можна приступити до створення структури таблиці. Створення структури таблиці можна розглянути на прикладі створення таблиці «Студенти бази даних МВПУ». Дана таблиця вже є в базі даних МВПУ, але розгляд процесу створення цієї таблиці буде вельми корисним. Для того, щоб не порушити структуру бази даних МВПУ, заздалегідь, створюється учбова база даних і відкривається її вікно. У вікні конструктора таблиці в стовпці Ім'я поля ввести КодУчня.
Натиснути клавішу Tab або Enter, щоб перейти в стовпець Типа даних. При цьому звернути увагу, що в нижній частині вікна діалогу з'являється інформація в розділі “Властивості поля”.
У стовпці Тип даних з'явилося значення Текстовий. Потрібно натиснути кнопку розкриття списку в правій частині прямокутника, і побачити список, що містить всі типи даних. З цього списку за допомогою миші або клавішами вгору і вниз вибирається значення Лічильник і натискується на клавішу Tab для переходу в стовпець Опис. Стовпець Опис це пояснення, яке дається своїм полям. Якщо в майбутньому працювати з даною таблицею, цей опис з'являтиметься в нижній частині екрану MS Access всякий раз, коли виявитеся в полі КодУчня, і нагадає призначення даного поля.
Необхідно ввести пояснюючий текст в стовпець Опис і натиснути клавішу Tab або Enter, щоб перейти до введення інформації про наступне поле. Аналогічним чином можна ввести опис всіх полів таблиці.
Завершивши введення структури таблиці, необхідно зберегти її, виконавши команду Файл/Зберегти.
Створення таблиці в режимі таблиці
Кожен із способів має свої переваги і недоліки. Але цей спосіб створення таблиці вражає своєю простотою, наочністю і дуже сподобався. Не даремно він розташований першим в списку методів створення таблиць вікна діалогу “Нова таблиця ”. Ймовірно, ним найчастіше і користуються. Нижче приведена послідовність дій, яку належить виконати:
Необхідно перейти на вкладку «Таблиці вікна бази даних» і натиснути кнопку Створити. У вікні діалогу «Новая таблица» вибрати із списку варіантів значення Режим таблиці і натиснути кнопку ОК.
В результаті виконання цих дій відкриється вікно діалогу “Таблиця”, що містить створену за умовчанням таблицю. Ця таблиця містить 20 стовпців і 30 рядків, і цього цілком достатньо спершу. Після збереження цієї таблиці, звичайно, можна додати стільки рядків і стовпців, скільки знадобиться.
Найменування полів таблиці визначені за умовчанням, але навряд чи вони задовольняють вимогам. MS Access дозволяє дуже просто привласнити полям нові імена.
Для цього натиснути двічі кнопкою миші на область вибору першого поля (заголовок якого містить Поле 1). Ім'я поля виділяється і з'являється миготливий курсор.
Вводиться ім'я першого поля і натискується клавіша Tab. Аналогічно вводяться останні імена полів таблиці в наступних стовпцях. Тепер можна заповнити декілька рядків таблиці, вводячи інформацію в тому вигляді, в якому вона вводитиметься і в майбутньому. Краще записувати все в одному стилі (наприклад, якщо першу дату записано 10/09/09, то не пишеться наступну у вигляді Листопад 3, 1996). Якщо MS Access встановить неправильний тип даних, змінити його складно, тому краще вводити все правильно відразу.
Потрібно зберегти таблицю, виконавши команду Файл/Сохранить макет або натиснути кнопку «Сохранить» на панелі інструментів. У вікні діалогу, що відкрилося, «Сохранение» потрібно привласнити таблиці ім'я і натиснути кнопку ОК.
На запит про необхідність створення для таблиці первинного ключа треба натиснути кнопку Так, і MS Access створить таблицю, видаливши зайві рядки і стовпці.
Тепер потрібно переконатися, що Access вибрав для кожного поля правильний тип даних. Для цього необхідно перейти у вікно конструктора таблиці, виконавши команду «Вид/Конструктор таблиць». Якщо щось не влаштовує в структурі таблиці, внести необхідні зміни.
Зв’язування таблиць. Створення зв’язків
Процес зв’язування таблиць може розпочатись на етапі визначення підстановок. Завершує цей процес робота з визначенням схеми даних. Зв’язки між таблицями можна редагувати, видаляти. Ця робота починається з натискання на значок «Схема данных», що розташований на панелі інструментів.
В результаті цього відкривається діалогове вікно «Схема данных», де необхідно додати таблиці.
Для того, щоб додати таблиці необхідно клацнути правою клавішею миші на вільному місці та вибрати команду «Добавление таблицы». Після виконання цієї команди відкриється діалогове вікно «Добавление таблицы» де необхідно виділити необхідні таблиці та додати їх до схеми даних.
Після того, як таблиці додались у схему даних можна почати зв’язування таблиць. Цей процес починається шляхом перетягування ключового поля однієї таблиці до підлеглого поля іншої.
Після перетягування ключових полів відкривається вікно «Изменения связей», де пропонується «обеспечение целостности данных», «каскадное обновление связанных полей» та «каскадное удаление связанных полей».
Забезпечення цілісності даних БД означає виконання низки обмежень, додержання яких необхідне для підтримки несуперчності даних, що зберігаються.
Якщо у діалозі «Изменение связей» в поле «обеспечение целосности данных» встановити прапорець, а в полях «каскадное обновление связанных полей» та «каскадное удаления связанных полей» ні, то програма не дозволить змінити або вилучити цільову сутність за умови наявності зв’язаних з нею записів в іншій таблиці, а якщо встановити прапорець «каскадное обновление связанных полей» то програма буде автоматично змінювати дані в усіх зв’язаних записах під час зміни значення цільової сутності;
Якщо встановити прапорець «каскадное удаление связанных полей» то програма автоматично буде вилучати зв’язані записи в процесі цільової сутності.
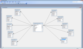
В результаті зв’язування всіх таблиць отримано таку схему даних:
Вибірка даних
На практиці часто потрібно вибрати з вихідної таблиці частину записів, що задовольняють певним критеріям, і упорядкувати вибірку. Критерії можуть визначатися поєднанням ряду умов. Наприклад, необхідно вибрати записи про певних учнів групи і упорядкувати їх в алфавітному порядку. Для вирішення таких завдань призначені майстри запитів і конструктор запитів, за допомогою яких можна:
-
Формувати складні критерії для вибору записів з однієї або декількох таблиць;
-
Вказати поля, що відображуються для вибраних записів;
-
Виконувати обчислення з використанням вибраних даних.
“ Запит за зразком ”
Раніше були розглянуті загальні положення, що відносяться до баз даних, де відзначалося, що одним з основних призначень баз даних є швидкий пошук інформації і здобуття відповідей на всілякі питання. Питання, що формулюються по відношенню до бази даних, називаються запитами. У MS Access для формування запитів використовується конструктор запитів і інструкція SELECT мови MS Access.
Запит за зразком — це інтерактивний засіб для вибору даних з однієї або декількох таблиць. При формуванні запиту необхідно вказати критерії вибірки записів у вихідній таблиці. При цьому замість того, щоб друкувати пропозиції на спеціальній мові, потрібно просто заповнити бланк запиту, який розташовується у вікні конструктора запитів. Метод формування запиту шляхом заповнення бланка простий для вивчення і розуміння. Він сприяє ефективному використанню можливостей MS Access користувачами, що мають навіть мінімальний навик роботи з додатком або що не мають його зовсім.
Для створення простих запитів можна використовувати майстер запитів, який послідовно запрошує найменування таблиць, використовуваних в запиті, перелік полів таблиць і деякі додаткові параметри. Для створення складніших запитів може знадобитися конструктор запитів, який є простим і наочним засобом створення досить складних запитів.
Створення запитів за допомогою майстра
Відмінною рисою MS Access є наявність багато чисельних і всіляких майстрів, які допомагають при виконанні більшості дій, не вимагаючи глибоких знань в області баз даних.
Запити також можуть створюватися за допомогою майстра. Для створення запиту у вікні бази даних необхідно перейти на вкладку “Запросы” і натиснути кнопку «Создать».
Відкриється вікно діалогу, в якому можна вибрати опцію створення запиту за допомогою конструктора запитів або один з майстрів створення запиту. Для знайомства із запитами краще вибрати опцію Простий запит.
В цьому випадку буде запропоновано вказати список таблиць і їх полів, і на підставі цих даних буде створений запит.
При створенні простого запиту відкриється вікно майстра, в якому можна вибрати потрібні поля з однієї або декількох таблиць. Якщо вибрано більш за одну таблицю, майстер автоматично зв'язує таблиці. Наприклад, цікавить кількість пропусків учнів за вересень. Для здобуття такої інформації потрібно вибрати з таблиці Студенти групи Т-10 поле Прізвище, з таблиці Вересень — поле загальна кількість пропусків. Натисніть кнопку Підсумки, визначите, яких підсумкових значень Ви збираєтеся набути.
Після цього можна переглянути запит в режимі «таблица»
Або перейти в режим «Конструктор» та задати певні критерії
Поле. У цьому рядку поміщаються ті поля, які використовуються для створення запиту, кожне в своєму елементі таблиці.
Ім'я таблиці. Цей рядок показує, з якої таблиці (або запиту) вибрано дане поле.
Сортування. У цьому рядку вказуєтьсч тип сортування інформації, в запиті, за збільшенням (від А до Я, від більшого до меншого, від ранішого до пізнішого і так далі) або по убуванню (від Я до А і так далі).
Вивід на екран. Якщо необхідно, щоб MS Access показував інформацію, знайдену в полі, помітьте це вічко, щоб встановити прапорець перегляду поля. Якщо ж поле використовується лише для завдання умови вибору даних, котре повертає запит, краще залишити його порожнім.
Якщо наприклад, потрібно відібрати всіх, хто живе в Києві, то поле Місто у запиті використовується для я обмеження результатів вибірки; проте якщо не потрібно знову і знову дивитися на поля з ім'ям інших міст, то все, що потрібно – перейти в режим конструктор після завершення роботи майстра та задати умову відбору.
Умова відбору. Це найбільш важлива частина бланка запиту. У цьому рядку (і в рядку, розташованому нижче за неї) вводяться обмеження пошуку, задаючи певні умови, які прийнято називати критерієм пошуку.
Після відкриття запиту в режимі «конструктор» в поле «условие отбора» під полем «Місто» потрібно ввести «Київ», зберегти, затим перейти в режим таблиці і переглянути результат.
Створення запиту в режимі конструктор
Припустимо, потрібно подзвонити учням групи і повідомити їх про презентації нових професій. Номери телефонів знаходяться в одному із стовпців таблиці, що містить всю інформацію про учнів, — адреси і так далі. В даному випадку не потрібна вся ця інформація. Досить назви групи, імені учня і номера телефону, тобто потрібно лише три стовпці. Такий запит можна створити у конструкторі.
Вся необхідна інформація знаходиться в таблиці Студенти Т-10 бази даних МВПУ, тому для створення запиту потрібно виконати наступні дії:
У вікні бази даних перейти на вкладку “Запросы” і натиснути кнопку «Создать», в якій необхідно вибрати «Констуктор».
Відкриється вікно діалогу “Добавление таблицы”, в якому потрібно вибрати таблицю Студенти Т-10 і натиснути кнопку «Добавить».
Затим закрити вікно діалогу.
На екрані відкривається вікно конструктора запитів, схема даних якого містить всього одну таблицю – Студенти Т-10, а бланк запиту порожній.
Додавання полів в бланк запиту
Для вибору полів, які мають бути присутніми в результуючій табліці, необхідно відображати їх у бланку запиту. В MS Access існує два варіанти вибору полів результуючої табліці. Можна скористатися найбільш прийнятним.
У MS Access широко використовується механізм перенести-і-залишити (dr ag-and-drop). Для використання цього механізму при виборі полів потрібно перейти в таблицю в схемі даних, з якої треба вибрати поля. Виділити поля, які треба відображувати в запиті, натиснути кнопку миші і, не відпускаючи її, перетягнути вибрані поля в бланк запиту. Після чого переглянути в режимі таблиця.
Зміна порядку полів
Порядок полів в бланку запиту визначає порядок появи їх в результуючій таблиці. Для того, щоб змінити розташування поля в цьому списку, треба виконати наступні дії:
Встановити покажчик миші на область вибору стовпця, який розташовується прямо над назвою поля. Коли покажчик змінить вигляд на стрілку, натиснути кнопку, щоб виділити стовпець.
Натиснути і утримувати кнопку миші в цьому положенні. На кінці покажчика з'явиться прямокутник.
Тепер можна переміщати стовпець в необхідному напрямку. Товста вертикальна лінія покаже його поточне положення.
Після цього можна відпустити кнопку, коли товста вертикальна лінія виявиться в необхідному місці. Поле буде переміщено в нове місце.
Інколи не відразу вдається виділити стовпець для його переміщення. Треба переконатися в тому, що натискуєте область вибору стовпця (маленький прямокутник, який знаходиться прямо над назвою поля). Це єдине місце, за яке можна захопити стовпець для перенесення. Для перенесення поля в бланк запиту двічі натиснути мишею на назві поля.
Збереження запиту
Створений запит можна використовувати надалі. Для цього потрібно привласнити йому ім'я і зберегти його. Збереження запиту здійснюється командою «Файл/Сохранить как экспорт», який відкриє вікно діалогу введення імені запиту. MS ACCESS за умовчанням запропонує ім'я запиту і поля введення, але краще підібрати, що-небудь значиміше.
Створення Форми
Для більш зручного відображення інформації, що міститься в базі даних, використовуються форми. У повсякденному житті зазвичай заповнюються форми, наприклад, коли вносять плату за квартиру або телефон.
Вживання різних елементів інтерфейсу дозволяє наочніше представити запис. Додавання до форми Windows Media Player дозволяє відтворювати файли.avi (Audio-Video Interleaved) і.asf (ACTIVEX Streaming Format) з тим, аби користувачі могли розслабитися в процесі роботи. Як фонове зображення можна використовувати графічні файли з розширенням.gif і jpg.. Форми зазвичай використовують для наступних цілей:
-
для введення нових даних в таблицю, їх редагування і видалення;
-
для вибору даних, їх попереднього перегляду і для друку звіту;
-
для відкриття інших форм або звітів.
Дані, приведені у формі, беруться з полів базової таблиці. Зв'язок між формою і джерелом даних можуть забезпечувати елементи управління, наприклад, поля. Форму можна переглядати в трьох режимах:
-
Конструктор (Design View);
-
Режим таблиці (Datasheet View);
-
Режим форми (Form View).
У відкритому вікні бази даних потрібно відкрити вкладнику «Формы» і натискуємо кнопку «Создать». У результаті відкривається вікно «Новая форма».
В цьому вікні потрібно відкрити список таблиць і вибирати одну з них, а саме ту, з якої буде створюватися форма. Наприклад Студенти групи Т-10.
Створення першої стандартної форми – у стовпчик
Для цього виконаємо команду Автоформа: в столбец.
У результаті буде створена форма, зображена на малюнку.
У цьому вікні всі поля розташовані у стовпець і виведено тільки один запис. Перегляд послідовних записів таблиці Список здійснюється за допомогою кнопок прокрутки.
При спробі закрити створену форму система робить запит про необхідність її збереження.
Якщо форма зберігається, то видається ще один запит про збереження форми з означеним іменем. Можна ввести нове ім'я чи згодитися з тим, яке пропонує система, і після цього натиснути кнопку ОК.
Створення стандартної форми
Порядок її створення аналогічний попередньому, з тією лише різницею, що замість команди «Автоформа: в столбец» виконується команда «Авто форма: ленточная.» Стрічкова форма даних зображена на малюнку поданому нижче.
У цій формі кожний запис займає окремий рядок-стрічку. Необхідно зберегти цю форму з іменем Форма2.
Третя стандартна форма – таблична
Вона створюється аналогічно тому, як і дві попередні. У цьому випадку у вікні Новая форма виконується команда Автоформа: табличная. Її зовнішній вигляд приведено на малюнку.
Крім розглянутих трьох видів стандартних форм, користувач може самостійно створювати довільну форму. Для цього використовують програму майстер форм. Для аналізу роботи майстра форм можна створити базу даних Basa4, яка буде утримувати таблицю з іменем Студенти.
Форму можна редагувати у режимі Конструктор. Відкрити, наприклад, форму Форма2 у режимі конструктора.
На екрані в панелі інструментів з'явиться кнопка «Панель элементов» (на ній зображено ключ з молотком).
Необхідно встановити курсор миші на кнопку, та клацнути по ній. Ліворуч на екрані з'явиться сама панель, на якій вміщуються різні кнопки для створення елементів управління.
Права верхня кнопка – це «Мастер элементов». Він визначає, яким способом створюються нові елементи управління. При бажанні можна самостійно розібратися з елементами управління форми. У формі, як і в запиті, також можна здійснити пошук необхідних даних. При цьому методика роботи щодо пошуку даних близька до аналогічної методики у запитах.
Створення звітів
Звіти – представлення інформації у друкованому вигляді. Для створення звітів МS Accеss дозволяє використовувати такі засоби:
-
Майстер звітів, який дозволяє досить швидко створювати звіт на основі відбору полів з вхідних інформаційних таблиць.
-
Конструктор звітів, у якому користувач самостійно розробляє потрібний із заданими властивостями.
-
Автозвіт: стрічковий, який дозволяє автоматично створювати найпростіший табличний звіт на основі однієї таблиці.
-
Автозвіт: у стовпець, який дозволяє автоматично створювати звіт з полями, назви яких розташовуються в один або декілька стовпців.
-
Майстер діаграм;
-
Поштові наклейки.
Для створення звіту будь-яким із зазначених способів необхідно виконати такі дії:
-
Відкрити базу даних.
-
У вікні бази даних вибрати вкладку “Отчеты» і натиснути на кнопку “Создать”.
-
У діалоговому вікні “Новый отчет», що з’явилось на екрані, вибрати один з можливих засобів формування звіту.
Створення найпростішого звіту за допомогою засобу “Автоотчет”
















