49108 (608929), страница 2
Текст из файла (страница 2)
В данном программном продукте автоматизированы следующие математические вычисления:
Расчёт скидки на товар - выполнен по формуле:
D = а*в-( а*в*с / 100)
где:
а – цена товара;
в – количество товара;
с – скидка на товар, в процентах;
D– цена товара со скидкой.
Расчет стоимости товаров одного типа:
S = K*C
где:
S – сумма товара;
K – количество товара;
C – цена 1 единицы товара;
Расчет общей стоимости всех купленных товаров :
S1 = C1 + С2 + Сn
где:
S1 – сумма покупки;
Сn – стоимость товаров одного вида;
В данном программном обеспечении в качестве первичной информации используется данные о:
Продавцах
Товаре
В начале вводится информация о продавцах с помощью формы регистрация. Форма "регистрация" представлена в виде рисунка (Рис.2)
Рисунок 2. Форма "Регистрация"
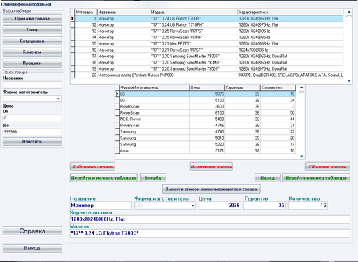
После поступления на склад нового товара производится его регистрация в базе данных при помощи ввода информации на главной форме программы. Главная форма программы представлена в виде рисунка (Рис. 3).
Рисунок 3. Форма "Главная форма программы"
Первичная информация о продавцах хранится в таблице "Продавец" базы данных. И имеет следующие поля:
-
№ продавца
-
Фамилия
-
Имя
-
Отчество
-
Разряд
-
Паспортные данные
-
Адрес
-
Телефон
-
Образование
-
Пароль
Первичная информация о товаре хранится в таблице "Товар" базы данных. И имеет следующие поля:
-
№ товара
-
Название
-
ФирмаИзготовитель
-
Модель
-
Характеристики
1.2.2 Описание и обоснование входных и выходных данных
Данные о перечне форм входной информации находятся в таблице (Таблица 3).
Таблица 3. Перечень форм ввода входной информации
| № п/п | Название формы проекта | Номер рисунка |
| | Главная форма программы Главная форма программы | Рисунок 4 Рисунок 5 |
Рисунок 4. Форма "Главная Фома программы" с видом информации о клиентах
Рисунок 5. Форма "Главная Фома программы" с видом информации о товаре
Данные о перечне форм формирования выходной информации находятся в таблице (Таблица 4).
Таблица 4. Перечень форм формирования выходной информации.
| № п/п | Название формы проекта | Номер рисунка |
| | Главная форма программы Серийный номер | Рисунок 6 Рисунок 7 |
Рисунок 6. Форма "Главная Фома программы" с видом информации о выбранном товаре
Рисунок 7. Форма "Серийный номер"
Данные о перечне форм формирования отчетов находятся (Таблица 5).
Таблица 5. Перечень форм формирования отчетов.
| № п/п | Название формы проекта | Номер рисунка |
| | Гарантийный талон | Рисунок 8 |
| | Список заканчивающегося товара | Рисунок 9 |
| | Отчет о проданном товаре | Рисунок 10 |
Рисунок 8. Форма "Гарантийный талон"
Рисунок 9. Форма "Список заканчивающегося товара"
Рисунок 10. Форма "Отчет о проданном товаре"
Схема взаимосвязи программных модулей и информационных хранилищ (Рис. 11).
Рисунок 11. Схема взаимосвязи программных модулей и информационных хранилищ
1.2.3 Информационная модель и ее описание
Проведя анализ предметной области путем изучения вышеперечисленной информации, были выявлены следующие внешние сущности:
-
Покупатель;
-
Продавец.
Накопителями данных являются:
-
Покупатель;
-
Покупка товара;
-
Заказ;
-
Продавец;
-
Продажа;
-
Товар.
Информационная система разбита на пять логических подсистем:
-
система заказов;
-
система продаж;
-
система регистрации продавцов;
-
система регистрации покупателей;
-
система регистрации товара.
Потоки данных представлены в виде схемы и подробного словесного описания (Рис. 12)
Рисунок 12. Диаграмма потоков данных
Запрос на регистрацию:
-
Запрос на регистрацию;
-
Обращение к базе данных на наличие продавца;
-
Ответ на запрос;
-
Разрешение входа в систему;
Запрос на привоз товара:
-
Запрос на регистрацию товара;
-
Запрос продавца на регистрацию товара;
-
Добавление товара в базу данных;
-
Информация системе регистрации товара о добавлении товара в базу данных;
-
Информация продавцу о добавлении товара в базу данных;
-
Отчёт по заканчивающемуся товару;
Запрос на наличие товара:
-
Запрос покупателя к продавцу на продажу товара;
-
Запрос продавца к системе продаж на продажу товара;
-
Запрос к базе данных на продажу товара;
-
Получение системой продаж информации о товаре;
-
Получение продавцом информации о товаре;
-
Получение покупателем информации о товаре;
Выбор и покупка:
-
Запрос покупателя к продавцу на выбор товара;
-
Запрос продавца к системе продаж на выбор товара;
-
Запрос системой продаж на выбор товара;
-
Получение системой продаж информации о выбранном товаре;
-
Получение продавцом информации о выбранном товаре;
Регистрация заказчика и покупка:
-
Предложение регистрации покупателю;
-
Регистрационные данные покупателя;
-
Заполнение информации о покупателе;
-
Регистрация покупки и покупателя;
-
Отчёт о регистрации покупателя;
-
Отчёт о регистрации покупки;
-
Отчёт покупателю о покупке товара.
Запрос на оформление заказа:
-
Запрос покупателя к продавцу на заказ товара;
-
Запрос продавца к системе заказов на заказ товара;
-
Запрос системой заказов на добавление заказа;
-
Получение системой заказов информации о добавлении заказа;
-
Получение продавцом информации от системы заказов о добавленном заказе;
-
Получение покупателем информации от продавца о заказе.
На этапе анализа необходимо провести подробное исследование: будущих функциональных возможностей разрабатываемой системы; информации, необходимой для их выполнения. Поэтому особое внимание было уделено полноте информации и поиску противоречивой, дублирующей или неиспользуемой информации. После того как была проведена нормализация таблицы "Товар" и "Новый товар" были объединены в одну: "Товар".
Каждая сущность имеет большое количество атрибутов, но, проанализировав все требования к системе и проведя детализацию хранилищ данных, будущую модель можно представить в виде связанных между собой отношениями сущностей:
-
Покупатель:
-
№ покупателя;
-
Фамилия;
-
Имя;
-
Отчество;
-
Адрес;
-
Телефон.
-
Заказ:
-
Код;
-
№товара;
-
Идентификационный номер;
-
Стоимость;
-
Льготы;
-
Итого.
-
Продавец:
-
№ продавца;
-
Фамилия;
-
Имя;
-
Отчество;
-
Разряд;
-
Паспортные данные;
-
Адрес;
-
Телефон;
-
Образование.
-
Продажа:
-
№ продажи;
-
№ покупателя;
-
№ продавца;
-
№ товара;
-
Дата;
-
Цена покупки;
-
Серийный номер;
-
Количество;
-
Скидка %;
-
Общая стоимость;
-
Гарантийный талон.
-
Товар:
-
№ товара;
-
Название;
-
ФирмаИзготовитель;
-
Характеристики;
-
Модель;
-
Цена;
-
Гарантия;
-
Количество.
В результате полученная модель данных графически представлена в виде инфологической модели, представленной в виде рисунка (Рис.13).
Рисунок 13. Инфологическая модель базы данных
На основе разработанной инфологической модели строится датологическая модель данных. Наиболее приемлемой для дальнейшей разработки является реляционная модель данных представленная в виде рисунка (Рис.14).
Рисунок 14. Датологическая модель базы данных
1.2.4 Описание и обоснование выбора состава технических и программных средств
Для реализации базы данных была использована система управления базами данных Microsoft Office Access, входящая в состав стандартного набора Microsoft Office. Microsoft Office Access предоставляет методы удобного управления данными за счет упрощения создания и применения схем и таблиц стилей. Microsoft Access позволяет легко описывать и доставлять сложные, структурированные данные в любое или из любого приложения стандартным, совместимым способом. Microsoft Office Access имеет интерфейс, характерный для Windows-приложений и относится к системам, ориентированным на пользователя, что позволяет легко выполнять основные действия с базой данных, не прибегая к программированию. Данное программное обеспечение применяется для организаций с относительно небольшим объемом данных.
Сама информационная система реализована в среде разработки приложений Delphi. В основе идеологии Delphi лежит технология визуального проектирования и методология объектно-ориентированного программирования. Для представления программ в Delphi используется разработанный Borland язык Object Pascal, в основе которого лежит Turbo Pascal.
В основе Delphi лежит концепция быстрого создания приложений (RAD -Rapid Application Development). Основной составляющей среды быстрого создания приложений является технология, получившая название Two Ways Tools. Это значит, что при размещении или изменении компонента в какой-либо форме, соответствующая программа автоматически дополняется и модифицируется. И наоборот, все изменения, которые вносятся в программу при разработке приложения, автоматически отражаются на функциональных свойствах компонентов формы.
Среда разработки приложений Delphi предоставляет программисту широкие возможности создания интерфейса пользователя и большой выбор компонентов, входящих в стандартный набор, с помощью которых можно создавать приложения достаточно высокого уровня сложности. Среда программирования обладает всеми возможностями современных систем управления базами данных и имеет встроенную поддержку языка структурированных запросов SQL.
Схемы загрузки форм представлены в виде рисунка (Рис.15).
Схема загрузки формы регистрация
Выбор кнопки "Продолжить".
Выбор кнопки "Товар".
















