99675 (590211), страница 4
Текст из файла (страница 4)
Рассмотренные в предыдущей главе этапы проектирования являются ключевыми при создании автоматизированной информационной системы.
На этапе инфологического проектирования мною были составлены:
-
Список исходных документов клиентов, с которыми работает менеджер по персоналу;
-
Порядок обработки данных работников и работодателей;
-
Список выходных данных, которые необходимы агентству для управления структурой своего предприятия;
Выяснив основную часть данных, которые необходимы менеджеру, приступаем к созданию структуры баз данных:
-
Работа начинается с составления генерального списка полей;
-
В соответствии с типом данных, размещаемых в каждом поле, определяется наиболее подходящий тип для каждого поля;
-
Далее распределяются поля генерального списка по базовым таблицам. На первом этапе распределение производится по функциональному признаку. Цель обеспечить, чтобы ввод данных в одну таблицу производился на одном рабочем месте. Критерием дальнейшего деления полей является факт множественного повтора данных в соседних записях.
-
В каждой таблице намечают ключевое поле. В качестве такового выбирают поле, данные которого повторяться не могут. Если в таблице нет никаких полей, которые можно было бы использовать как ключевые, вводится дополнительное поле типа «счетчик – оно не может содержать повторяющихся данные по определению.
-
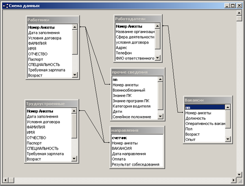
С помощью карандаша и бумаги расчерчивают связи между таблицами. Такой чертеж называется схемой данных.
Если бы назначением базы данных было только хранение отдельных, не связанных между собой данных, то ее структура могла бы быть очень простой. Однако одно из основных требований к организации базы данных – это обеспечение возможности отыскания одних сущностей по значениям других, для чего необходимо установить между ними определенные связи. А так как в реальных базах данных нередко содержатся сотни или даже тысячи сущностей, то теоретически между ними может быть установлено более миллиона связей. Наличие такого множества связей и определяет сложность инфологических моделей.
Физическое проектирование данных осуществляется на основе логической модели. Результатом этого процесса является физическая модель, содержащая полную информацию, необходимую для генерации всех необходимых объектов в базе данных. На этом этапе решаются вопросы построения структуры хранимых данных, размещения хранимых данных в пространстве памяти, выбора эффективных методов доступа к различным компонентам физической базы данных. В процессе физического проектирования баз данных данной дипломной работы определены наименования таблиц и типы данных для всех полей.
Клиент кадрового агентства при постановке на учет заполняет анкету работника (Приложение 1), используя следующие документы: паспорт, удостоверение, военный билет, пенсионное удостоверение, трудовая книжка, диплом об образовании. На основании данных анкеты создаются следующие таблицы:
-
Работники – в таблицу занесены основные анкетные данные клиента. Таблица имеет следующие поля:
Номер анкеты, дата заполнения, условия договора, фамилия, имя, отчество, паспорт, специальность, требуемая зарплата возраст, опыт работы по специальности, домашний адрес, телефон, образование, название вуза, предыдущее место работы, дополнительные сведения (Приложение 3).
-
Прочие сведения – дополнительные сведения о работнике, не вошедшие в основную анкету. Могут заполняться по усмотрению менеджера по персоналу. Связана с таблицей Работники и имеет следующие поля:
Номер анкеты, военнообязанный, знание ПК, знание программ ПК, категория водителя, дети, семейное положение, прочие данные (Приложение 3).
-
Направления – таблица заполняется при выписке вакансии для работника. Связана с таблицей Работники и имеет следующие поля:
Номер анкеты, вакансия, дата направления, оплата, результат собеседования (Приложение 3).
При заключении договора с работодателем кадровое агентство заводит карточку на каждого работодателя, в которой указываются все реквизиты предприятия, а также оформляет заявки на предлагаемую вакансию (Приложение 2). На основании этих данных формируются следующие таблицы:
-
Работодатели – реквизиты работодателей, таблица формируется на основании карточки работодателя. Таблица имеет следующие поля:
Номер анкеты, название организации, сфера деятельности, условия договора, адрес, телефон, Ф.И.О. ответственного лица, должность, прочие сведения (Приложение 4).
-
Вакансии – содержит сведения о требуемой вакансии. Связана с таблицей Работодатели и имеет следующие поля:
Номер анкеты, должность, оперативность вакансии, пол, возраст, опыт, образование, зарплата, прочие требования (Приложение 4).
-
Трудоустроенные – таблица служит для хранения данных о трудоустроенных клиентах. Информация в таблицу записывается путем копирования записи из таблицы Работники. Содержит те же поля что и таблица Работники.
Существует три разновидности связей между таблицами базы данных: «один-ко-многим», «один-к-одному», «многие-ко-многим». Связь «один-ко-многим» осуществляется в данной работе во всех таблицах, когда одной записи родительской таблицы может соответствовать несколько записей в дочерней таблице.
В данной задаче существует следующая взаимосвязь таблиц: 1) Связь таблицы «Работники» с таблицей «Прочие сведения» осуществляется по полю «Номер анкеты»; 2) Связь таблицы «Работники» с таблицей «Направления» осуществляется по полю «Номер анкеты»; 3) Связь таблицы «Трудоустроенные» с таблицей «Направления» осуществляется по полю «Номер анкеты»; 4) Связь таблицы «Работодатели» с таблицей «Вакансии» осуществляется по полю «Номер анкеты». На рис. 1 представлена схема.
Рис. 1. Схема взаимосвязи таблиц
Поскольку задача «Автоматизация учета работы кадрового агентства «Бизнес трэвел» подразумевает ведение анкетных данных работников и карточек работодателей, отслеживание и поиск клиентов, то выходная информация выдается в виде списков вакансий и работников:
-
Список работников – в данном выходном документе указываются все клиенты кадрового агентства, которые стоят на учета. Этот список является памяткой для менеджера по кадрам и выходит на печать с периодичностью один раз в две недели. Список отсортирован в алфавитном порядке по фамилии работника (Приложение 5).
-
Список вакансий – в данном выходном документе указываются все открытые вакансии на текущий момент. Список выдается на печать с периодичностью один раз в неделю. Он подается для рекламы в различные издания, а также является прайс-листом кадрового агентства. Сортировка данных происходит в алфавитном порядке наименования вакансии (Приложение 6).
Выходные списки подписываются менеджером по кадрам.
Большое внимание в программе уделено поиску информации, поскольку клиенты, стоящие на учете, постоянно отслеживаются менеджером кадрового агентства. При постановке на учет заполняется анкета, а при повторном посещении клиента агентство менеджер осуществляет поиск по необходимым параметрам, чтобы быстро и легко восстановить анкетные данные работника. Поиск по работникам происходит в четырех направлениях: по фамилии, по специальности, по возрасту, по стажу работы. Поиск работодателей необходим в случае информирования работника о том, какому именно предприятию требуется специалист данного профиля (каждому предприятию соответствуют свои вакансии), а также для выяснения точного адреса собеседования. Поиск осуществляется по двум направлениям: по названию организации, по вакансии. При нахождении необходимой информации предусмотрена возможность перехода в карточку или анкету.
2.2 Разработка пользовательского интерфейса: входные и выходные формы, меню, организация поиска, инструкция для пользователя
При проектировании учета работы кадрового агентства нужны все возможности прикладных программ. Основой автоматизации данного участка являются входные и выходные документы, сбор, регистрация, обработка и поиск информации, ведение баз данных по клиентам.
Автоматизация позволяет успешно решать эти задачи с минимальными затратами ручного труда.
В рамках данного дипломного проекта реализованы следующие функции, обеспечивающих решение основных задач.
1. Учёт:
-
Учет работников, желающих найти работу;
-
Учет трудоустроенных клиентов по предложенным вакансиям;
-
Учет выписанных направлений по каждому работнику;
-
Учет работодателей, заключивших договора с агентством;
-
Учет открытых и закрытых вакансий;
2. Поиск:
-
Работников по четырем параметрам: по фамилии, по специальности, по возрасту, по стажу работы;
-
Работодателей по названию организации;
-
Вакансий по наименованию.
3. Документирование:
-
формирование списков работников, стоящих на учете (является памяткой для менеджера кадрового агентства);
-
формирование списков вакансий (для предоставления в рекламные компании, которые являются прайс-листом агентства).
Для запуска системы необходимо включить компьютер, найти на экране иконку КА «Бизнес трэвел» и дважды щелкнуть по ней левой кнопкой мыши. На экране появится меню пользователя – вы сможете приступить к работе.
Интерфейс пользователя разработан таким образом, что работать в программе очень легко и просто. При запуске программы появляется «Главная форма», где определены следующие пункты:
– для работников: анкета, поиск данных, трудоустроенные, списки клиентов;
– для работодателей: карточка, вакансии, поиск данных, списки вакансий (рис. 2).
Рис. 2 Главная кнопочная форма
Первая часть главного меню: РАБОТНИКИ.
При выборе первого пункта меню «Анкета» открывается форма анкеты для внесения данных по работникам. Анкета открывается на первой записи таблицы (начинается с первого номера). В данной форме существует подчиненная форма «Направления», в которой указываются все предложенные вакансии данному работнику, а также виден результат собеседования. Если результат отрицателен, то менеджер по кадрам, выписывая новое направление, указывает требования и дату отправления в форме «Направления» (рис. 3).
Рис. 3 Форма «АНКЕТА»
При нажатии на кнопку «Прочие сведения» открывается связанная форма, в которой указаны дополнительные сведения по работнику (заполнение этой формы не обязательно) (рис. 4).
Рис. 4 Форма «Прочие сведения»
Если менеджеру нужно заполнить новую форму или удалить старую, то в анкете предусмотрены две кнопки «Новая анкета» и «Удаление анкеты». Также в анкете предусмотрен поиск необходимой информации по всем анкетам. При нажатии на кнопку «Поиск» появляется форма выбора критерия поиска. Для работников поиск может осуществляться по четырем параметрам: по фамилии, по специальности, по возрасту, по стажу работы (рис. 5).
Рис. 5 Форма «Поиск»
При нажатии на одну из четырех кнопок появляется запрос на поиск. Каждому критерию поиска соответствует свой запрос (рис. 6).
Рис. 6 Запрос на поиск
При вводе необходимой информации в запрос появляется список данных, которые необходимо было найти. В данном списке кратко изложена информация о работнике (рис. 7).
Рис. 7 Результат поиска
Для того чтобы узнать все необходимые данные о работнике необходимо нажать кнопку «Перейти в анкету». Анкета откроется только по той фамилии, которую необходимо было найти. Данный поиск предусматривает работу не только с фамилией работника, но и с его специальностью, возрастом, стажем работы. Если же поиск не дал определенных результатов (фамилия может быть введена с ошибкой, специальность не соответствует указанной и т.д.), то в анкете предусмотрена кнопка «База работников», при нажатии на которую выходит вся база данных работников со всеми требованиями. Работа с данной опцией удобна тем, что даже если есть ошибки ввода информации, их можно увидеть, просмотрев весь список работников и найти необходимую анкету (рис. 8).
















