46664 (588413), страница 11
Текст из файла (страница 11)
рис.3.3.6. Контроль исполнения постановлений.
-
-
Практическая реализация
-
Состав базы данных
-
Таблицы и их поля
Таблица FisNarysh – содержит список физических лиц – нарушителей
| Имя поля | Тип данных | Описание |
| NFISCODE | Числовой | Идентификатор нарушителя |
| NFIS | Числовой | Идентификатор принадлежности к физическим лицам |
| FamNarysh | Текстовый | Фамилия |
| ImNarysh | Текстовый | Имя |
| OtchNarysh | Текстовый | Отчество |
| DataRozhd | Дата/время | Дата рождения |
| MestoRozhd | Текстовый | Место рождения |
| MestoRaboti | Дата/Время | Место работы |
| Adress | Поле МЕМО | Адрес нарушителя |
Таблица UrNarush– содержит список юридических лиц – нарушителей
| Имя поля | Тип данных | Описание |
| NURCODE | Числовой | Идентификатор нарушителя |
| NUR | Числовой | Идентификатор принадлежности к юр.лицам |
| NameOrg | Текстовый | Наименование |
| UrAdres | Текстовый | Юридический адрес |
| FaktAdres | Текстовый | Место расположения |
| CodeOKPO | Текстовый | Код ОКПО |
| CodeINN | Текстовый | Код ИНН |
| Predstav | Текстовый | Законный представитель юридического лица (Ф.И.О) |
| PredstavAdres | Текстовый | Его домашний адрес |
| PredstavDolzh | Текстовый | Должность |
Таблица ProtoklNarysh – содержит данные протокола об административном правонарушении.
| Имя поля | Тип данных | Описание |
| NPROTOKOL | Текстовый | Номер протокола |
| DataSostavl | Дата/Время | Дата составления протокола |
| NORGAN | Числовой | Орган составивший протокол |
| STATYAZBO | Текстовый | Статья ЗБО |
| Naryshenie | Поле МЕМО | Описание правонарушения |
| NCODE | Числовой | Нарушитель |
| IDNAR | Числовой | |
| DataRassmotr | Дата/Время | Предполагаемая дата рассмотрения материалов |
| NadlYved | Логический | Отметка о надлежащем уведомлении о месте и времени заседания |
Таблица Postanovl – содержит данные необходимые для составления постановления по делу об административном нарушении.
| Имя поля | Тип данных | Описание |
| NOMPOST | Числовой | Номер постановления |
| ZasData | Дата/Время | Дата заседания |
| OtYavk | Логический | Отметка о явке |
| Vina | Логический | Отметка о признании вины нарушителем |
| SmegchObs | Поле МЕМО | Смягчающие обстоятельства |
| OtyagObs | Поле МЕМО | Отягчающие обстоятельства |
| NakTip | Числовой | Тип наказания |
| SymShtraf | Денежный | Сумма штрафа |
| Preds | Числовой | Председательствующий |
| DataObyavl | Дата/Время | Дата объявления постановления |
| NomerProtokZased | Числовой | Номер протокола заседания |
Таблица UCHET – содержит полный список поступивших на рассмотрение комиссии материалов
| Имя поля | Тип данных | Описание |
| NVHOD | Числовой | Внутренний идентификатор поступивших материалов |
| DataReg | Текстовый | Дата регистрации |
| NPROT | Числовой | Номер протокола об административном правонарушении |
| NPOSTPODEL | Числовой | Номер постановления по делу |
| DataVzisk | Текстовый | Дата взыскания |
| SummaVzisk | Текстовый | Сумма взыскания |
| Reshenie | Текстовый | Решение по продвижению дела |
Таблица SPRReshenie – справочник видов принятых решений
| Имя поля | Тип данных | Описание |
| RESHENIE | Числовой | |
| ReshenieTXT | Текстовый |
Таблица SPROrganovSostProt – справочник органов уполномоченных составлять протоколы об административных правонарушениях.
| Имя поля | Тип данных | Описание |
| NORGAN | Числовой | Идентификатор |
| SmalName | Текстовый | Короткое название |
| BigName | Текстовый | Полное название |
| Primechaniya | Поле МЕМО | Примечания |
Таблица SPRSostavovPravonarysh – справочник составов правонарушений, согласно Закону Белгородской области "об административных правонарушениях".
| Имя поля | Тип данных | Описание |
| NFISCODE | Текстовый | Статья ЗБО |
| Nazvanie | Текстовый | Фамилия, имя, отчество физического лица |
| minSankciya | Числовой | Номер ИНН физического лица |
| maxSankciya | Числовой | серия и номер паспорта физического лица |
Таблица SPRTipNak – справочник видов наказания.
| Имя поля | Тип данных | Описание |
| Tip | Числовой | |
| TipTXT | Текстовый |
Таблица SPRChlenovkomissii – справочник видов принятых решений
| Имя поля | Тип данных | Описание |
| CHKOMCODE | Числовой | Код члена комиссии |
| Statys | Текстовый | Должность |
| CHFam | Числовой | Фамилия |
| CHIm | Числовой | Имя |
| CHOtch | Текстовый | Отчество |
-
-
Структура базы данных
Общая структура БД в формате Access представлена на. рисунке 4.1. Основной особенностью этой базы данных является, то что нарушителями на равне с физическими лицами могут быть и юридические. Составление протокола и, следовательно, постановления по делу об административном правонарушении несколько различаются, но есть и общие части. Именно поэтому данные вносимые в протокол в моей базе данных разделены на три таблицы.
Особенностью ведения статистики продиктована и следующая особенность моей базы данных – выделение таблицы "учет".
рис. 4.1.1. Структура базы данных АИС
-
-
Запросы
Запросы – важнейший инструмент любой системы управления базами данных. Запросы служат для выбора записей, обновления таблиц и включения в них новых записей. Чаще всего запросы применяют для выбора конкретных групп записей, удовлетворяющих заданному условию. Кроме того, запросы позволяют комбинировать информацию, содержащуюся в различных таблицах, обеспечивая связанным элементам данных таблиц унифицированный вид.
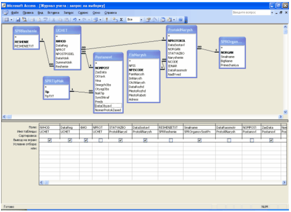
1.Запрос "Журнал учета" Данный запрос необходми для отображения даннх из нескольких рабочих и справочных таблиц в окне формы просмотра материалов (рис. 4.1.2).
Рис. 4.1.2. Запрос "Журнал учета"
Запрос отображает следующие поля:
-
Входящий номер материала;
-
Дата регистрации;
-
ФИО нарушителя;
-
Статья ЗБО;
-
Дата составления протокола;
-
Кем составлен протокол;
-
Дата рассмотрения;
-
Номер протокола заседания;
-
Принятое решение;
-
Дата объявления постановления;
-
Дата взыскания;
-
Сумма взыскания.
Данный запрос будет использоваться для поиска необходимых материалов и контроля исполнения постановлений по делам об административных правонарушениях.















