Григорьев Ю.А., Плужникова О.Ю. - Методические указания к циклу лабораторных работ по курсу «структурное проектирование АСОИУ» (1034715), страница 2
Текст из файла (страница 2)
Карта проверяется (1 – номер процесса в правом верхнем углу). Если она включена в стоп-лист (карты, которые заблокированы), то формируется отказ в обслуживании. Если карта выпущена эмитентом, не подключенным к этому процессинговому центру (ПЦ), то запрос передается в другой процессинговый центр (2). В противном случае запрос передается в банк-эмитент и там обрабатывается. При этом в хранилище 5 этот запрос сохраняется.
После получения разрешения/отказа БЭ-ПЦ статус запроса меняется на «разрешение» или «отказ в обслуживании».
После выполнения операции в банкомате приходит подтверждение Б-ПЦ, при этом статус запроса меняется на «подтверждение».
В вечернее время ПЦ обрабатывает выполненные за день запросы и формирует транзакции банковской системы. По полученным документам банк выполняет требуемые проводки и выставляет в клиринговый центр требуемые счета.
Рисунок 2.2. Диаграмма потоков данных, детализирующая процесс «Процессинговый центр»
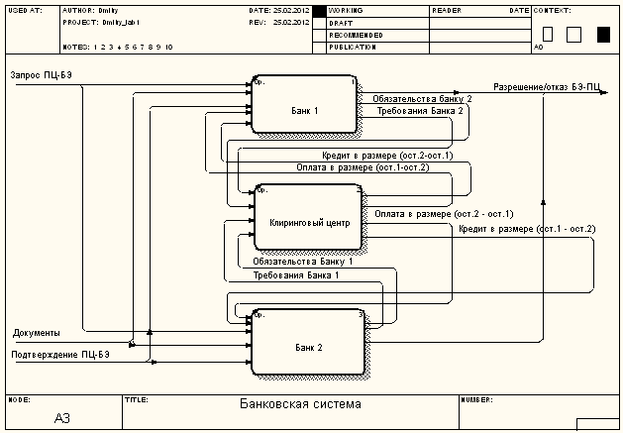
Диаграмма потоков данных, представленная на Рисунок 2.3 детализирует процесс «Банковская система» (см. Рисунок 1.3).
Расщепление потоков и их объединение на выходе связано с тем, что Банк 1 и Банк 2 могут выступать в роли банка-эмитента (так же как в роли банка-эквайера, то есть собственника банкомата).
По запросу ПЦ-БЭ банк-эмитент выполняет проверку реквизитов карточки, пароль, состояние карт-счёта, блокирует карт-счёт и выдаёт разрешение или отказ БЭ-ПЦ. После выполнения операции поступает подтверждение ПЦ-БЭ, БЭ уменьшает остаток на счёте (это ещё не проводка), после чего счёт разблокируется. В вечернее время ПЦ анализирует хранилище, формирует документы и рассылает их соответствующим банкам. При этом процессинговый центр сортирует запросы по банкам-эмитентам и банкам-эквайерам и передает соответствующие транзакции в банки, где выполняются требуемые проводки (см. поток «Документы» и процессы 1-3).
После этого банки выставляют в клиринговый центр обязательства и требования. И после этого выполняется работа клирингового центра.
Рисунок 2.3. Диаграмма потоков данных, детализирующая процесс «Банковская система»
В конце рабочего дня клиринговый центр работает по следующему алгоритму:
1. От банков поступают суммы Сч.1 – Сч.4 (от банка 1 – Сч.1, Сч.2, от банка 2 – Сч.3, Сч.4) .
Сч.1 – обязательства по отношению к Банку 2 (выполненные оплаты по счетам Банка 2), Сч.2 – требования к Банку 2 (выставленные счета Банку 2).
Сч.3 – обязательства по отношению к Банку 1 (выполненные оплаты по счетам Банка 1), Сч.4 – требования к Банку 1 (выставленные счета Банку 1).
2. Остаток 1 = Сч.2 – Сч.3 – долг Банка 2 Банку 1.
3. Остаток 2 = Сч.4 – Сч.1 – долг Банка 1 Банку 2.
4. Если Остаток 1 = Остаток 2, то банки должны друг другу одинаковые суммы, следовательно, долги поглощаются (взаимозачет). Происходит выход из алгоритма.
5. Если Остаток 1 > Остаток 2, то Банку 2 автоматически предоставляется кредит в размере (Остаток 1 – Остаток 2) из резерва фонда клирингового центра для погашения долга. Происходит выход из алгоритма.
6. Если Остаток 1 < Остаток 2, то Банку 1 автоматически предоставляется кредит в размере (Остаток 2 – Остаток 1) из резерва фонда клирингового центра для погашения долга. Происходит выход из алгоритма.
-
Схема и описание лабораторной установки
С помощью мультимедийной обучающей программы
http://e-learning.bmstu.ru/portal_iu5/db_design/start.html (только Internet Explorer, раздел 6 - "Анализ требований к системе") изучите возможности пакета BPwin при построении вложенных диаграмм потоков данных или используйте источник [2].
-
Задачи и порядок выполнения работы
Задача 2-й лабораторной работы.
Разработать с помощью пакета BPwin вложенные диаграммы потоков данных, детализирующие процессы «Банкомат», «Процессинговый центр», «Банковская система» на диаграмме более высокого уровня (см. Рисунок 1.3).
1. Запустите пакет BPwin.
2. Загрузите файл с ранее построенными диаграммами потоков данных (см. 1-ую лабораторную работу).
2. Постройте диаграммы потоков данных, детализирующие процессы «Банкомат», «Процессинговый центр», «Банковская система» на диаграмме более высокого уровня (см. Рисунок 1.3), выполнив пункты, описанные в разделе 1.4.
3. Сгенерируйте отчёт Diagram Object Report (пункт меню Tools).
-
Содержание отчета по лабораторной работе
Отчет должен содержать:
- постановку задачи;
- разработанные диаграммы потоков данных (см. Рисунок 2.1, Рисунок 2.2, Рисунок 2.3);
- описание разработанных диаграмм потоков данных (преобразование потоков данных);
- последовательность разработки указанных выше диаграмм;
- сгенерированный отчёт Diagram Object Report.
Отчёт может быть совмещён с отчётом по 1-й лабораторной работе.
-
Контрольные вопросы
Типовые вопросы при защите 2-лабораторной работы:
1. Можно ли на контекстной диаграмме описать более одной функции (процесса)?
2. На основе ДПД опишите работу банкомата.
3. На основе ДПД опишите работу процессингового центра.
4. На основе ДПД опишите работу клирингового центра при обработке пластиковых карт.
5. Как осуществляется взаимосвязь подсистем, для которых разработаны ДПД? На какой диаграмме это можно увидеть?
-
Источники информации
1. Григорьев Ю.А., Плутенко А.Д. Теория и практика проектирования систем на основе баз данных: Учебное пособие. – Благовещенск: Амурский гос. ун-т, 2007. – 396 с.
2. Маклаков С.В. Создание информационных систем с AllFusion Modeling Suite. – М.: ДИАЛОГ-МИФИ, 2005. – 432 с.
3. Мультимедийная звуковая обучающая программа "Проектирование баз данных", ссылка http://e-learning.bmstu.ru/portal_iu5/db_design/start.html
-
Лабораторная работа 3. Разработка схем баз данных на логическом и физическом уровне с помощью пакета ERwin (4 часа).
-
Цель и задачи лабораторной работы
-
Целью следующих двух лабораторных работ является формирование следующей компетенции: студент должен способен проектировать технические и программные компоненты с учётом требований, разработанных интерфейсов и с использованием современных инструментальных средств. Студент должен знать методы и средства разработки схем баз данных, уметь разрабатывать сложные концептуальные и логические проекты баз данных АСОУ, иметь навыки работы с пакетом ERwin.
-
Краткая характеристика объекта изучения, исследования
Проектирование логической схемы базы данных
Для описания логической схемы базы данных используются диаграммы "сущность-связь" (ERD – Entity-Relationship Diagram). Для разработки ERD применяются следующие нотации:
1) диаграмма Чена (для ручного проектирования схем БД);
2) нотация Баркера (используется для машинного проектирования схем БД в среде Oracle);
3) нотация IDEF1x (используется в пакете ERwin и может применяться для разработки схем БД для различных СУБД (более 20, включая Oracle)).
Описание логической схемы БД в нотации Чена
Для описания схемы БД в данной нотации используются следующие символы.
1. Независимая сущность (Рисунок 3.1)
Рисунок 3.1. Независимая сущность.
Независимая сущность может присутствовать в схеме БД в двух случаях:
а) она не является дочерней сущностью;
б) она является дочерней сущностью, но связана с родительской сущностью неидентифицирующей связью.
2. Зависимая сущность (Рисунок 3.2)
Рисунок 3.2. Зависимая сущность.
Может присутствовать в схеме БД только в одном случае: она является дочерней сущностью и связана с родительской сущностью идентифицирующей связью.
3. Связь между сущностями (Рисунок 3.3)
Рисунок 3.3. Связь между сущностями
Характеристики связей приведены в следующей таблице.
Таблица 1
| Тип связи Свойства связи | Идентифицирующая | Неидентифицирующая | |||
| Обозначение | Диаграмма Чена | Глагольная форма, | Глагольная форма, | ||
| Диаграмма ERwin | См. Рисунок 3.4 а | См. Рисунок 3.4 б | |||
| Куда добавляется ключ родительской сущности при создании дочерней сущности | К ключевым атрибутам дочерней сущности | К неключевым атрибутам дочерней сущности | |||
| Триггеры, формируемые ERwin по умолчанию: 1. Child Delete 2. Child Insert 3. Child Update 4. Parent Delete 5. Parent Insert 6. Parent Update | None Restrict Restrict Restrict None Restrict | None Set Null Set Null Set Null None Set Null | |||
Рисунок 3.4. Обозначение идентифицирующей (а) и неидентифицирующей (б) связи в ERwin
Связь нотаций Чена и пакета Erwin
Связь нотаций Чена и пакета Erwin показана на Рисунок 3.5.
Рисунок 3.5. Связь нотаций Чена и пакета Erwin.
Общая задача лабораторных работ 3, 4
Разработать логическую и физическую схемы базы данных процессингового центра (см. лабораторные работы 1 и 2) с помощью пакета Erwin.
Ниже приведена ER-диаграмма схемы базы данных процессингового центра (ПЦ) платёжной системы в нотации Чена, которую следует использовать при разработке соответствующей диаграммы в пакете ERwin (Рисунок 3.6).
Рисунок 3.6. Схема базы данных в нотации Чена
Здесь схема БД представлена на уровне сущностей: сущности с меткой 1 – родительские, сущности с меткой М - дочерние.
Описание сущностей:
-
банк - банки платёжной системы, подключённые к ПЦ;
-
запрос - запросы от банкоматов;
-
другой ПЦ - другие ПЦ, подключённые к данному;
-
платёж за процессинг - платежи, выставленные банком за услуги, предоставляемые данным ПЦ;
-
карта для эмиссии - данные, переданные банком-эмитентом ПЦ для эмиссии карты (если банк делегировал эту функцию ПЦ);
-
стоп-лист - стоп-листы, переданные в ПЦ от банков;
-
стоп-карта - данные о заблокированных картах (которые входят в стоп-листы).
Атрибуты сущностей приведены на Рисунок 3.7.
Рисунок 3.7. Атрибуты сущностей
Решёткой отмечены ключевые атрибуты. Совокупность ключевых атрибутов является ключом сущности.
-
Схема и описание лабораторной установки
С помощью мультимедийной обучающей программы
http://e-learning.bmstu.ru/portal_iu5/db_design/start.html (только Internet Explorer, раздел 7 – "Средства разработки схемы базы данных") изучите возможности пакета Erwin или используйте источник [2].
-
Задачи и порядок выполнения работы
Задача 3-й лабораторной работы.
Изучить пакет Erwin и с его помощью разработать логическую схему базы данных процессингового центра на уровне сущностей (см. Рисунок 3.6)
















