Методические указания к выполнению ЛР7 - Аналитические запросы (1033962), страница 2
Текст из файла (страница 2)
Экземпляр служб SSAS может содержать несколько баз данных, а в базе данных могут одновременно присутствовать объекты OLAP и объекты интеллектуального анализа данных. Приложения подключаются к указанному экземпляру служб SSAS и к указанной базе данных. На серверном компьютере может эксплуатироваться несколько экземпляров служб SSAS. Экземпляры служб SSAS именуются как "<ИмяСервера>\<ИмяЭкземпляра>". На рисунке показаны все упомянутые связи между объектами служб SSAS.
Рис.4. Связи между объектами служб SSAS.
Компоненты куба
В процессе разработки проекта служб SSAS в среде BI Dev Studio проект часто развертывается на сервере разработки для создания базы данных служб SSAS, определенной проектом. Это необходимо для тестирования проекта; например для обзора ячеек в кубе, обзора элементов измерения или проверки формул ключевых индикаторов производительности.
Проект служб SSAS содержит набор папок, которые используются для организации элементов, включенных в проект.
| Папка | Описание |
| Источники данных | Содержит источники данных для проекта служб SSAS. Эти объекты создаются в мастере источников данных и редактируются в конструкторе источников данных. |
| Представления источников данных | Содержит представления источников данных для проекта служб SSAS. Эти объекты создаются в мастере представлений источников данных и редактируются в конструкторе представлений источников данных. |
| Кубы | Содержит кубы для проекта служб SSAS. Эти объекты создаются в мастере кубов и редактируются в конструкторе кубов. |
| Измерения | Содержит измерения для проекта служб SSAS. Эти объекты создаются в мастере измерений или мастере кубов и редактируются в конструкторе измерений. |
| Структуры интеллектуального анализа данных | Содержит структуры интеллектуального анализа данных для проекта служб SSAS. Эти объекты создаются в мастере моделей интеллектуального анализа данных и редактируются в конструкторе моделей интеллектуального анализа данных. |
| Роли | Содержит роли базы данных для проекта служб SSAS. Создание и управление ролями осуществляется в конструкторе ролей. |
| Сборки | Содержит ссылки на библиотеки COM и сборки платформы Microsoft .NET Framework для проекта служб SSAS. Ссылки создаются при помощи диалогового окна Добавление ссылки. |
| Прочее | Содержит все типы файлов, за исключением типов файлов служб SSAS. |
Создание измерения
С помощью мастера измерений создадим измерение Date.
В обозревателе решений щелкните правой кнопкой мыши узел "Измерения" и выберите команду "Создать измерение" (Рис. 5).
Рис. 5. Контекстное меню узла "Измерения"
На странице "Мастер измерений" нажмите кнопку "Далее" (Рис.6).
На странице "Выбор метода создания" выберите параметр "Использовать существующую таблицу" (Рис. 7) и нажмите кнопку "Далее".
На странице "Определение исходных сведений" убедитесь, что выбрано представление источника данных Adventure Works DW. В списке "Основная таблица" выберите таблицу "Дата" (Рис.8).
Рис. 8. Определение исходных данных
Нажмите кнопку "Далее". На странице "Выбор атрибутов измерения" установите флажки для перечисленных ниже атрибутов (Рис. 9):
-
Date Key ;
-
Full Date Alternate Key ;
-
English Month Name ;
-
Calendar Quarter ;
-
Calendar Year ;
-
Calendar Semester.
Рис. 9. Выбор атрибутов измерения
Для атрибута Full Date Alternate Key в столбце "Тип атрибута" вместо значения "Обычный" выберите "Дата". Для этого щелкните значение "Обычный" в столбце "Тип атрибута". Щелкните стрелку, чтобы раскрыть список параметров. Затем выберите значение "Дата | Календарь | Дата" ((Рис. 10). Нажмите кнопку ОК.
Рис. 10. Выбор типа атрибута для столбца Full Date Alternate Key
Повторите эти шаги, чтобы изменить тип следующих атрибутов (рис.11):
-
English Month Name на Месяц;
-
Calendar Quarter на Квартал;
-
Calendar Year на Год;
-
Calendar Semester на Полугодие;
Рис.11. Заданные типы атрибутов для столбцов измерения "Дата"
Чтобы завершить работу мастера, нажмите кнопку "Готово". В обозревателе решений в проекте "Analysis Services Tutorial" в папке "Измерения" появится измерение "Дата" (Рис.12).
Рис. 12. Измерение "Дата" в обозревателе решений
В центральной части окна среды разработки это измерение отображается в конструкторе измерений (Рис.13).
Рис. 13. Измерение "Дата" в конструкторе измерений
В меню "Файл" выберите команду "Сохранить все".
Определение куба и его свойств
Мастер кубов помогает определить для куба группы мер и измерения. Далее с помощью мастера кубов будет построен куб.
В обозревателе решений щелкните правой кнопкой мыши узел "Кубы" и выберите команду "Создать куб" (Рис.14).
Рис. 14. Команда "Создать куб" контекстного меню узла "Куб"
На странице "Мастер кубов" нажмите кнопку "Далее". На странице "Выбор метода создания" убедитесь, что выбран параметр "Использовать существующие таблицы", а затем нажмите кнопку "Далее".
На странице "Выбор таблиц групп мер" убедитесь, что выбрано представление источника данныхAdventure Works DW (Рис.15).
Рис. 15. Выбор таблиц групп мер
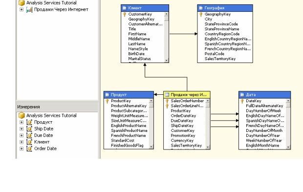
Нажмите кнопку "Предложить", чтобы мастер кубов предложил таблицы для создания групп мер. Мастер просматривает все таблицы и предлагает "Продажи через Интернет" в качестве таблицы группы мер (Рис.16). Таблицы групп мер, также называемые таблицами фактов, содержат меры, которые могут представлять интерес (например, число проданных единиц).
Рис. 16. Предлагаемая мастером таблица группы мер
Нажмите кнопку "Далее". На странице "Выбор мер" просмотрите выбранные меры в группе мер Продажи через Интернет и снимите флажки для следующих мер (Рис.17):
-
Promotion Key ;
-
Currency Key ;
-
Sales Territory Key ;
-
Revision Number.
Рис. 17. Выбор мер для включения в куб
По умолчанию мастер выбирает в качестве мер все числовые столбцы в таблице фактов, которые не привязаны к измерениям. Однако эти четыре столбца не являются фактическими мерами. Первые три представляют собой ключевые значения, связывающие таблицу фактов с таблицами измерений, которые не используются в первоначальной версии этого куба.
Нажмите кнопку "Далее". На странице "Выбор существующих измерений" выберите ранее созданное измерение "Дата" и нажмите кнопку "Далее". На странице "Выбор новых измерений" выберите новые измерения, которые необходимо создать. Для этого убедитесь, что установлены флажки "Клиент", "География" и "Продукт", а флажок "Продажи через Интернет" снят (рис.18).
Рис. 18. Выбор измерений, которые будут созданы
Нажмите кнопку "Далее". На странице "Завершение работы мастера" измените имя куба на "Analysis Services Tutorial". В области просмотра будет отображена группа мер "Продажи через Интернет" и входящие в нее меры. Кроме того, будут показаны измерения "Дата", "Клиент" и "Продукт" (рис. 19).
Рис. 19. Имя куба и его структура
Для завершения работы мастера нажмите кнопку "Готово". В обозревателе решений в проекте Analysis Services Tutorial в папке "Кубы" появится куб с именем "Analysis Services Tutorial", а в папке "Измерения" появятся измерения базы данных "Продукт" и "Клиент".
Кроме того, в центре среды разработки в конструкторе кубов будет отображен куб Analysis Services Tutorial (рис.20).
Рис. 20. Куб Analysis Services Tutorial
В меню "Файл" выберите команду "Сохранить все".
Далее с помощью конструктора измерений в измерения "Клиент" и "Продукт" будут добавлены атрибуты. Перетащите следующие столбцы из таблицы "Клиент" в области "Представление источника данных" в область "Атрибуты":
-
BirthDate ;
-
MaritalStatus ;
-
Gender ;
-
EmailAddress ;
-
YearlyIncome ;
-
TotalChildren ;
-
NumberChildrenAtHome ;
-
EnglishEducation ;
-
EnglishOccupation ;
-
HouseOwnerFlag ;
-
NumberCarsOwned ;
-
Phone ;
-
DateFirstPurchase ;
-
CommuteDistance.
Перетащите следующие столбцы из таблицы "География" в области "Представление источника данных" в область "Атрибуты":
-
City ;
-
StateProvinceName ;
-
EnglishCountryRegionName ;
-
PostalCode.
Перетащите следующие столбцы из таблицы "Продукт" в области "Представление источника данных" в область "Атрибуты":
-
StandardCost ;
-
Color ;
-
SafetyStockLevel ;
-
ReorderPoint ;
-
ListPrice ;
-
Size ;
-
SizeRange ;
-
Weight ;
-
DaysToManufacture ;
-
ProductLine ;
-
DealerPrice ;
-
Class ;
-
Style ;
-
ModelName ;
-
StartDate ;
-
EndDate ;
-
Status.
В меню "Файл" выберите команду "Сохранить все".
Просмотр свойств куба и измерений в конструкторе кубов
После определения свойств куба можно просмотреть результаты в конструкторе кубов.
Чтобы открыть конструктор кубов, в обозревателе решений в узле "Кубы" дважды щелкните куб Analysis Services Tutorial.
















