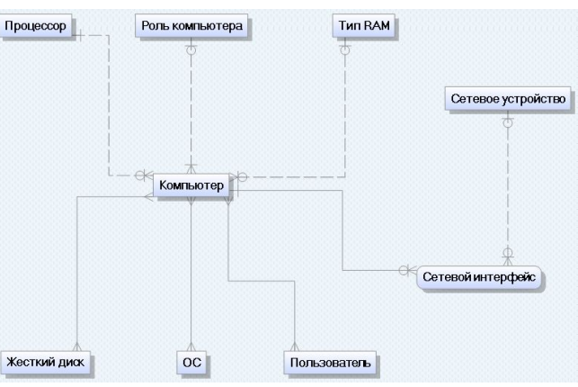
Ответ на вопрос №17950: На представленной диаграмме в нотации IE мощность связи между сущностями «Роль компьютера» и «Компьютер» будет ... 0,1 или много 1 или много 0 или 1 На представленной диаграмме в нотации IE мощность связи между - Ответ на вопрос №17950На представленной диаграмме в нотации IE мощность связи между - Ответ на вопрос №17950
2024-01-302024-01-30СтудИзба
На представленной диаграмме в нотации IE мощность связи между - Ответ на вопрос №17950
-47%
Вопрос
На представленной диаграмме в нотации IE мощность связи между сущностями «Роль компьютера» и «Компьютер» будет ...
1 или много
0 или 1
Ответ

Если нужен другой вариант работы или отдельная задача из любой работы, пишите в комментарии