48576 (608658), страница 3
Текст из файла (страница 3)
Таблица 4.2.6
Структура таблицы Party_sold
| № | Название поля | Тип поля | Размер | Null | Назначение |
| 1 | Party_id | Числовой | 4 | Not | Номер партии (товарно-транспортной накладной |
| 2 | _Date | Дата | 8 | Not | Дата продажи |
| 3 | Price | Денежный | 8 | Not | Стоимость партии товара |
| 4 | Customer_id | Числовой | 4 | Not | Идентификатор покупателя из таблицы 4.2.3 |
| 5 | Seria | Текстовый | 10 | Not | Серия товарно-транспортной накладной |
Справочник «Проданный товар»
В таблице «Sent_goods» содержится информация о стоимости и составе продаваемой партии товара. Структура данных приведена в табл. 4.2.7.
Таблица 4.2.7
Структура таблицы Sent_goods
| № | Название поля | Тип поля | Размер | Null | Назначение |
| 1 | Goods_id | Числовой | 4 | Not | Идентификатор товара из таблицы 4.2 |
| 2 | Party_id | Числовой | 4 | Not | ID партии из таблицы 4.6 |
| 3 | Quantity | Числовой | 4 | Not | Количество товара в данной партии |
| 4 | Price | Денежный | Y | Not | Стоимость единицы товара |
Справочник «Данные склада»
В таблице «Warehouse» содержатся реквизиты склада . Структура данных приведена в табл. 4.2.8.
Таблица 4.2.8
Структура таблицы Warehouse
| № | Название поля | Тип поля | Размер | Null | Назначение |
| 1 | Name | Текстовый | 100 | Not | Наименование склада |
| 2 | Address | Текстовый | 255 | Not | Адрес склада. |
| 3 | INN | Числовой | 4 | Not | ИНН склада |
| 4 | KPP | Числовой | 4 | Not | КПП склада |
| 5 | Phone | Текстовый | 20 | Not | Телефон |
| 6 | Account | Текстовый | 25 | Not | Счёт |
| 7 | Bank | Текстовый | 255 | Not | Банк |
| 8 | Address_bank | Текстовый | 255 | Not | Адрес банка |
| 9 | BIK | Числовой | 4 | Not | БИК |
| 10 | Okpo | Числовой | 4 | Not | ОКПО склада |
| 11 | Corr_account | Текстовый | 25 | Not | Корреспондентский счёт |
| 12 | Director | Текстовый | 255 | Not | Директор |
| 13 | Chief_accountant | Текстовый | 255 | Not | Главный бухгалтер |
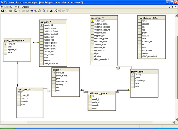
4.3. Диаграмма «Сущность-связь» (ER-диаграмма)
Диаграмма “Сущность-связь” (ER-диаграмма) разработана на основе анализа предметной области и представлена на рис. 4, выполненная с помощью CASE-средств MS SQL Server 2000.
Сущность «Поставщик» (Suppliers служит для учета поставщиков партий на склад.
Сущность «Поставщик» связана с сущностью «Поставленная партия товара».
Атрибуты сущности «Поставщик»:
-
Supplier_id - Идентификатор поставщика, первичный ключ.
-
Supplier_name -Наименование поставщика.
Supplier_address – Адрес поставщика
Supplier_account – Расчетный счёт поставщика
Supplier_inn - ИНН поставщика
Supplier_kpp -КПП поставщика
Supplier_phone -телефон поставщика
Supplier_bank -банк поставщика
Address_bank -адрес банка поставщика
Supplier_bik -БИК банка поставщика
Corr_account -Корреспондентский счёт поставщика
Okpo -код ОКПО
Director -Руководитель предприятия поставщика
Chief_accountant -Главный бухгалтер поставщика
Сущность «Покупатель» (Customer) служит для учета юридических и физических лиц, cделавшие приобретение партий товара.
Сущность «Покупатель» связана с сущностью «Проданная партия товара».
Атрибуты сущности «Покупатель»:
-
Customer_id - Идентификатор покупателя, первичный ключ.
-
Customer_name -Наименование покупателя.
Customer_address – Адрес покупателя
Customer_account – Расчетный счёт покупателя
Customer_inn - ИНН покупателя
Customer_kpp -КПП покупателя
Customer_phone -телефон покупателя
Customer_bank -банк покупателя
Address_bank -адрес банка покупателя
Customer_bik -БИК банка покупателя
Corr_account -Корреспондентский счёт покупателя
Okpo -код ОКПО
Director -Руководитель предприятия покупателя
Chief_accountant -Главный бухгалтер покупателя
Сущность «Товар» (GOODS) служит для учета товаров находящихся в данное время на складе.
Сущность «Товар» связана с сущностями «Поставленные товары» и «Проданные товары».
Атрибуты сущности «Товар»:
Goods_id - Номер_товара, первичный ключ.
Goods_name - Наименование_товара.
Price -Цена.
Manufacturer -Фирма – производитель товара.
Quantity - Количество
Unit - Единица товара (тонна, ящик, мешок, и т п)
Massa - Масса единицы товара
Сущность «Закупаемая партия товара» служит для учёта даты поставки партии товара на склад, поставщика и стоимости партии.
Сущность «Закупаемая партия товара» связана с сущностями «Товар», «Закупленные товары».
Атрибуты сущности «Закупаемая партия товара»:
Party_id – номер партии товара, первичный ключ.
Date - дата поступления партии товара на склад.
Supplier_id - идентификатор поставщика.
Price - стоимость партии.
Сущность «Проданная партия товара» служит для учёта даты продажи партии товара со склада, покупателя и стоимости партии.
Сущность «Проданная партия товара» связана с сущностями «Товар», «Проданные товары».
Атрибуты сущности «Проданная партия товара»:
Party_id – номер партии товара, первичный ключ.
Date - дата поступления партии товара на склад.
Customer_id - идентификатор покупателя.
Price - стоимость партии
Seria - серия товарно–транспортной накладной.
Сущность «Проданный товар» служит для учёта состава проданной партии товара.
Сущность связана с сущностями «Товар» и «Проданная партия товара».
Атрибуты сущности «Проданный товар»:
ID - идентификатор записи таблицы, первичный ключ
Goods_id - идентификатор товара.
Party_id - идентификатор партии товара.
Quantity - количество.
Price - стоимость единицы товаров.
Сущность «Закупленный товар» служит для учёта состава проданной партии товара.
Сущность связана с сущностями «Товар» и «Закупленная партия товара».
Атрибуты сущности «Закупленный товар»:
ID - идентификатор записи таблицы, первичный ключ
Goods_id - идентификатор товара.
Party_id - идентификатор партии товара.
Quantity - количество.
Price - стоимость единицы товаров.
Сущность «Склад» служит для хранения данных склада.
Сущность не связана с прочими сущностями, но необходима при формировании выходных документов.
Атрибуты сущности «Склад»:
Name - Наименование склада.
Address - Адрес склада.
INN - ИНН склада.
KPP - КПП склада.
Phone - Телефон склада.
Account - Расчетный счёт склада.
Bank - Банк склада.
Address_bank - Адрес банка склада.
BIK - БИК банка склада.
OKPO - ОКПО склада.
Corr_account - Корреспондентский счёт.
Director - Руководитель.
Chief_accountant - Главный бухгалтер склада.
Рис. 4.3.1. Диаграмма «Сущность - связь»
4.4 Создание базы данных и таблиц
CREATE DATABASE warehouse;
USE warehouse;
CREATE TABLE supplier
(
supplier_id INTEGER PRIMARY KEY NOT NULL IDENTITY(1,1),
supplier_name VARCHAR(100),
supplier_address VARCHAR(255),
supplier_account VARCHAR(25),
supplier_inn INTEGER,
suppier_kpp INTEGER,
supplier_phone VARCHAR (20),
supplier_bank VARCHAR (255),
address_bank VARCHAR(255),
supplier_bik INTEGER,
cor_account VARCHAR(25),
okpo INTEGER,
director VARCHAR(255),
chief_accountant VARCHAR(255)
);
CREATE TABLE customer
(
customer_id INTEGER PRIMARY KEY NOT NULL IDENTITY(1,1),
customer_name VARCHAR(100),
customer_address VARCHAR(255),
customer_account VARCHAR(25),
customer_inn INTEGER,















