48390 (608581), страница 2
Текст из файла (страница 2)
Программный комплекс "ЕВФРАТ-Документооборот" (далее — комплекс) разработан для применения в органах государственной власти, организациях малого и среднего бизнеса, промышленных предприятиях, научных и образовательных учреждениях. Комплекс предназначен для создания системы электронного документооборота, автоматизирующей процессы документооборота и делопроизводства. Под делопроизводством понимается ведение документации предприятия: прием, оформление, отправка и учет документов. Под документооборотом в организации понимается движение документов между сотрудниками и исполнение последними поручений по документам, контроль исполнения поручений и согласование результата.
Комплекс обеспечивает широкие возможности автоматизации указанных процессов. Также комплекс "ЕВФРАТ-Документооборот" может рименяться как средство автоматизации деловых процессов. Комплекс "ЕВФРАТ-Документооборот" реализован на базе архитектуры клиент-сервер и состоит из нескольких взаимосвязанных модулей. Пользователи на своих рабочих местах работают с клиентским модулем "ЕВФРАТ-Документооборот". Помимо него, в состав комплекса входит также несколько служебных модулей. Информация о назначении, возможностях этих модулей и порядке работы с ними приведена в соответствующих эксплуатационных документах. Модуль обеспечивает широкие возможности по автоматизации процессов делопроизводства и документооборота, а также деловой активности организации: ввода и хранения документов, управления работами по документам, создания статистических отчетов. Комплекс предназначен для автоматизации процессов прохождения документов в организациях.
В "бумажном" документообороте центральным является понятие документа. В электронном документообороте пользователи работают с электронными документами. Электронный документ не является в полном смысле аналогом документа физического. Например, если речь идет о договоре, то реальный договор представляет собой некий бумажный документ. Ему в соответствие ставится электронный документ, который в общем случае, помимо электронного аналога бумажного документа (например, текстового файла) включает также дополнительную информацию. При регистрации документ помещается в базу данных (БД) системы электронного документооборота (БД комплекса "ЕВФРАТ-Документооборот"). Далее все операции производятся с электронным документом.
В комплексе "ЕВФРАТ-Документооборот" под документом понимается совокупность трех информационных блоков :
1) регистрационно-контрольная карточка (РКК) документа, содержащая набор реквизитов, обеспечивающих быстрый поиск документа в БД комплекса;
2) присоединенные файлы: текст электронного документа, изображения, графики, диаграммы, аудио- и видеоматериалы и другие типы файлов;
3) ссылки на связанные документы — зарегистрированные в комплексе документы, с которыми связан данный документ.
LANDOCS
Система LanDocs позволяет автоматизировать различные процедуры делопроизводства как организации работы с документами, так и документирования. Система LanDocs ориентирована на сотрудников организации, задействованных в процессе создания и обработки различных видов документов, то есть в общем случае всех сотрудников организации.
Первоначально выделены следующие типы пользователей системы, которые будут использовать разрабатываемые механизмы работы.
• Администратор – сотрудник, выполняющий настройку и контроль работы системы.
• Руководитель – сотрудник организации, осуществляющий руководство организацией в целом. Несет полноту ответственности за выполнение организацией своих функций и обязательств.
• Руководитель структурного подразделения – сотрудник организации, осуществляющий руководство определенным структурным подразделением организации, несет ответственность за работу своего подразделения.
• Делопроизводитель (регистратор, контролер поручений) – сотрудник отдела делопроизводства, выполняющий функции обработки документов, контроля маршрутов движения документов в организации в целом, а также осуществляющий контроль исполнения документов.
• Ответственный за делопроизводство в подразделении (секретарь руководителя) – сотрудник, выполняющий функции по обработке документов, поступивших в конкретное подразделение (конкретному руководителю), и контроля исполнения поручений, выданных исполнителям, приписанным к данному подразделению (выданных данным руководителем).
• Исполнитель (все сотрудники) – сотрудник, не выполняющий специфических делопроизводственных функций, производящий исполнение документа и ответственный за его своевременную подготовку, согласование и передачу на подписание.
Система обеспечивает:
• Регистрацию, учет, передачу всех видов документов. Осуществляет регистрацию документов с использованием механизма регистрационных карточек, сохраняемых в базе данных системы.
• Автоматизированный контроль исполнения поручений. Позволяет контролировать исполнение документов сотрудниками.
• Поиск и информационно-справочное обслуживание.
• Согласование документов в электронном виде. Механизм сообщений предоставляет возможность автоматизированной рассылки документов сотрудникам.
• Формирование отчетности, отражающей движение документов и состояние деловых процессов на предприятии в целом и в каждом структурном подразделении.
• Упорядочение процедур доступа к документам. Система ведет базу данных пользователей, содержащую информацию о функциональных правах сотрудников подразделений, контролирует доступ пользователей к функциям системы и документам.
-
РАЗРАБОТКА КОНЦЕПТУАЛЬНОЙ МОДЕЛИ СИСТЕМЫ УПРАВЛЕНИЯ ДОКУМЕНТООБОРОТОМ
Во главе гимназии стоит директор, а в его непосредственном подчинении находится остальной персонал гимназии. Основная часть работы, касающейся ведения документооборота ложится на плечи административно – управленческого персонала и учителей – предметников(подробно структура организации рассматривалась в первом разделе курсового проекта).
Рассмотрим логическую модель управления документооборотом более подробно. Контекстная диаграмма представлена на рисунке 1
Рис.1 "Контекстная диаграмма"
Контекстная диаграмма отражает основные входящие и исходящие документы, используемые в работе гимназии.
Входящие документы:
-
заявление о приеме на работу;
-
трудовую книжку;
-
анкетно-биографические данные учителей и учащихся;
-
заявление о зачислении в первый класс;
-
медицинскую карту ребенка;
-
прочие входные документы.
На основе первых пяти видов входящих документов в гимназии осуществляется прием сотрудников на работу, а также прием новых учащихся. Прочие документы – это вид документов, используемых школой в повседневной работе.
Исходящие документы:
-
журнал успеваемости – в этом документе фиксируется успеваемость и посещаемость учащихся.У каждого класса есть свой журнал успеваемости;
-
табель – документ, где указывается количество рабочих дней персонала, табель составляется ежемесячно завучем и подписывается директором;
-
расписание занятий- составляется завучем ;
-
личные дела сотрудников и учащихся – формируются и изменяются секретарем- делопроизводителем. Он же отвечает за их хранение;
-
приказы и распоряжения директора- также формируются секретарем-делопроизводителем по устному распоряжению директора;
-
трудовую книжку сотрудника – так как трудовая книжка применяется при кадровом учете сотрудников, то за ее оформление, изменение и хранение отвечает также секретарь - делопроизводитель;
-
списки первоклассников – формируются секретарем по распоряжению директора;
-
отчет по форме Д-4 – указываются сведения о составе основных средств, находящихся на балансе образовательного учреждения;
-
отчет по форме ОШ-1 – указываются сведения по количественному составу учащихся в параллелях классов;
-
отчеты по формам РИК-76, РИК-83- в форме РИК-76 указываются сведения об учащихся. В форме РИК-83 указываются сведения по кадровому составу.
Управление:
-
КЗОТ;
-
устав школы;
-
САНПИНЫ;
-
приказы ГУНО;
-
должностные инструкции.
Механизмы:
-
Директор;
-
Учитель;
-
Завуч;
-
Секретарь;
-
Классный руководитель.
Рис.2 "Первый уровень декомпозиции"
Первый уровень декомпозиции представляет собой три блока: обработка входящих документов, обработка внутренних документов и формирование обработанных документов. В процессе обработки входящих документов образуется ряд внутренних, а также исходящих документов, которые подвергаются дальнейшей обработке в следующих блоках. Следует отметить, что декомпозиция системы выполнена в нотациях IDEF0 и DFD. В нотации IDEF0 выполнена первый уровень декомпозиции Остальные уровни декомпозиции выполнены в нотации DFD, которая предназначена для описания информационных потоков предприятия. Блок "Обработка входящих документов" включает в себя следующие работы:
-
регистрация входящих документов;
-
передача документов на подпись директору и их подписание;
-
создание копий документов;
-
передача и обработка копий;
-
контроль исполнения входящих документов;
-
занесение подлинников документов в БД.
Функциональный блок "Обработка внутренних документов" включает в себя следующие виды работ:
-
регистрация внутренних документов;
-
передача документов на исполнение;
-
контроль исполнения внутренних документов.
Функциональный блок "Формирование исходящих документов" включает в себя следующие виды работ:
-
регистрация исходящих документов;
-
передача документов на подпись и их подписание;
-
отправка документов по месту назначения.
Графическая интерпретация второго уровня декомпозиции представлена в приложении 2. Дерево узлов, проектируемой системы, представлено в приложении 3.
-
РАЗРАБОТКА ЛОГИЧЕСКОЙ МОДЕЛИ УПРАВЛЕНИЯ ДОКУМЕНТООБОРОТОМ
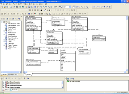
На основе функциональной модели была построена логическая модель. В логической модели выделено 10 сущностей:
-
Vnutr_documents –содержит сведения обо всех внутренних документах, используемых организацией;
-
ishod_documents – содержит сведения об исходящих документах гимназии ;
-
vid_documenta – содержит справочную информацию о видах документов, используемых в школе ;
-
vhod_documents - содержит сведения о входящих документах гимназии;
-
potoki_dokumentov – содержит сведения о потоках документов, характеризующих документооборот организации;
-
podpischik - содержит сведения, касающиеся подписчиков документов;
-
dolgnosty – содержит справочную информацию о штатных должностях гимназии;
-
ispolnitely – содержит сведения, касающиеся исполнителей ;
-
podrazdeleniya – содержит сведения о структурных подразделениях организации; 10)sotrudniki – содержит информацию о сотрудниках.
Каждая из сущностей имеет свой набор атрибутов и первичных ключей, которые отражены на ER-диаграмме. Таким образом, идентифицируется хранящаяся информация в конкретной сущности и в конкретном атрибуте, что обеспечивает полную информационную поддержку для выполнения всех функций, заложенных в разрабатываемую систему. Более детально структура БД будет рассмотрена в 4-5 разделах курсового проекта.
-
РАЗРАБОТКА МОДЕЛИ ПРЕДМЕТНОГО ВОПЛОЩЕНИЯ СИСТЕМЫ УПРАВЛЕНИЯ ДОКУМЕНТООБОРОТОМ
-
Физическая модель, структура Базы Данных
На основе логической модели данных была разработана физическая модель данных, показанная на рисунке 3.
Рис.3 "Физическая модель данных"
База данных имеет следующую структуру:
Vnutr_documents:
vnutr_reg_number(текст) – внутренний регистрационный номер
Date_registr(дата) – дата регистрации документа
Soderzhanie(текст) – содержание документа
Srok_ispolneniya(дата) – срок исполнения документа
Status_documenta(текст) – статус документа
















