46627 (607883), страница 4
Текст из файла (страница 4)
СПИСОК ИСПОЛЬЗОВАННОЙ ЛИТЕРАТУРЫ И ИСТОЧНИКОВ
-
Автоматизированные информационные технологии в экономике: Учебник / М.И. Семенов, И.Т. Трубилин, В.И. Лойко, Т.П. Барановская; Под общ. ред. И.Т. Трубилина. - М.:Финансы и статистика, 2000. -416 с.: ил.
-
Базы знаний интеллектуальных систем / Г.А. Гаврилова, В.Ф, Хорошевский - СПб: Питер, 2000. - 384 с.: ил.
-
Вендров А.М. Практикум по проектированию программного обеспечения экономических информационных систем: Учеб. пособие. - М. : Финансы и статистика, 2002. - 192 с. : ил.
-
Вендров А.М. Проектирование программного обеспечения экономических информационных систем. - М. : Финансы и статистика, 2002. - 352 с..
-
ГОСТ 34.602-89. Информационная технология. Автоматизированные системы. Техническое задание на создание автоматизированной системы
-
ГОСТ 34.601-90. Информационная технология. Автоматизированные системы. Стадии создания
-
Маклаков С. В. Создание информационных систем с ALLFusion Modeling Suite (Практикум по BPWin и ERwin, приложение А.) — М.: ДИАЛОГ– МИФИ, 2003 — 432с.
-
Калянов Г.Н. CASE. Структурный системный анализ (автоматизация и применение). М., "Лори", 1996.
-
Смирнова Г.Н. и др. Проектирование экономических информационных систем: Учебник/ Г.Н. Смирнова, А-А. Сорокин, Ю.Ф. Тельнов; Под ред. Ю.Ф. Тельнова. - М. : Финансы и статистика, 2002. - 512 с.: ил.
Приложение 1
Контекстная диаграмма «Заказы клиентов»
Приложение 2
Диаграмма декомпозиции «Заказы клиентов (*Заказы клиентов)»
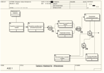
Приложение 3
Диаграмма декомпозиции «Отдел исследований» (*«Отдел изготовления и сборки рекламной продукции»)
Приложение 4
Диаграмма декомпозиции «Проекты»(* «Макеты рекламной продукции»)
Приложение 5
Диаграмма декомпозиции «Отдел работы с клиентами»(* «Отдел Работы с клиентами»)
Приложение 6
Диаграмма дерева узлов «Заказы клиентов»
Приложение 7
Логическая модель предметной области ER-win
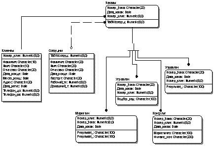
Приложение 8
ER-модель предметной области, которая имеет оба уровня
Логический:
Физический:















