183715 (596702), страница 9
Текст из файла (страница 9)
В соответствии с представленной информационной моделью менеджер заполняет справочник Состояние проектов. Далее, используя данные справочников Клиенты, Сотрудники, Города, Фирмы, состояния проектов, изменяет содержание таблицы Проекты. На основании таблицы Проекты и Справочника Состояние проектов менеджер получает экранные формы выходных документов, таких, как список проектов и список этапов выполнения проектов.
2.2.2 Используемые классификаторы и системы кодирования
В составе информационного обеспечения рассматриваемого комплекса задач важное место отводится классификаторам экономической информации: обеспечить сжатие призначной части (идентификатора) показателей, а, следовательно, и сократить объем хранимой информации в ЭВМ и время на поиск информации, необходимой для решения задач, облегчить обработку информации позволяют классификация и кодирование информации.
Классификатор — это документ, с помощью которого осуществляется формализованное описание экономической информации в ЭИС, содержащий наименования объектов, наименования классификационных группировок и их кодовые обозначения.[9] В зависимости от применения они делятся на три группы:
-
общегосударственные классификаторы, используемые во всех отраслях и на всех уровнях управления для повсеместного и одинакового обозначения объектов;
-
отраслевые (ведомственные) классификаторы, используемые в пределах определенной отрасли (ведомства);
-
локальные, используемые в пределах организации или группы организации.
Для полной формализации экономической информации недостаточно простой классификации, поэтому проводят процедуру кодирования.
Кодирование — это процесс присвоения условных обозначений объектам и классификационным группам по соответствующей системе кодирования. [9]
Система кодирования — это совокупность правил обозначения объектов и группировок с использованием кодов. [9]
Код — это условное обозначение объектов или группировок в виде знака или группы знаков в соответствии с принятой системой. Все системы кодирования можно сгруппировать в два подмножества: регистрационных и классификационных систем кодирования.[9]
Требования, которым должны удовлетворять разрабатываемые классификаторы, следующие:
-
полнота охвата объектов и признаков классификации каждым классификатором;
-
согласованность признаков деления множеств объектов с алгоритмами обработки экономической информации;
-
взаимная однозначность наименований объектов и их кодовых обозначений;
-
простота кодирования и возможность автоматизации классификации и кодирования;
-
возможность увязки с другими классификаторами и системами обозначений;
-
эффективность использования классификатора при обработке информации.
В системе используется следующие виды системы кодирования, указанные в таблице 2.2.
Таблица 2.2 Используемые системы кодирования
| Кодируемое множество объектов | Длина кода | Мощность кода | Система кодирования | Система классификации | Вид классификатора |
| Клиенты | 4 | 9999 | Порядковая | Отсутствует | Локальный |
| Проекты | 4 | 9999 | Порядковая | Отсутствует | Локальный |
| Состояния проектов | 2 | 99 | Порядковая | Отсутствует | Локальный |
1) Классификатор клиентов
Структурная схема классификатора клиентов представлена на рис. 2.4..
К1=[XXXX] – Код клиента
2.2.3 Характеристика нормативно-справочной, входной и оперативной информации
В системе используются справочники, приведенные в таблице 2.3.
Таблица 2.3 Перечень используемых справочников
| № пп | название справочника | ответственный за ведение | средний объём справочника в записях | среднюю частоту актуализации | средний объем актуализации, % |
| 1 | Сотрудники | Администратор | 100 | 1 раз в месяц | 10 |
| 2 | Фирма | Администратор | 50 | 1 раз в месяц | 10 |
| 3 | Клиенты | Пользователь | 50 | 1 раз в месяц | 10 |
| 4 | Город | Администратор | 500 | 1 раз в неделю | 25 |
| 5 | Состояние проектов | Пользователь | 50 | 1 раз в месяц | 10 |
Реквизитный состав справочников приведен в таблице 2.4.
Таблица 2.4 Реквизитный состав справочников
| № пп | Наименование | Перечень реквизитов |
| | Сотрудники |
|
| | Фирма |
|
| | Клиенты |
|
| | Состояние проектов |
|
2.2.4 Характеристика результатной информации
Описание результатных документов приведено в таблице 2.5.
Таблица 2.5 Описание выходных документов
| № пп | Наименование | Реквизиты | Таблицы, на основе которых формируется | Частота формирования | Способ доставки |
| 1 | Список проектов |
|
| По мере необходимости | Экранная форма |
| 2 | Список этапов выполнения проектов |
|
| По мере необходимости | Экранная форма |
2.2.5 Формализация расчётов показателей
В разрабатываемой системе производится расчет следующих показателей:
-
Общее количество проектов;
-
Общее количество этапов проекта.
Таблица 2.6 Формализованное и исходное описание первичных показателей
| № | Наименование показателей | Идентификатор показателя |
| 1 | Количество проектов на дату D | Kd |
| 2 | Количество этапов проекта N | Zn |
Таблица 2.7 Формализованное описание результатных показателей
| № пп | Наименование показателя | Идентификатор показателя | Алгоритм расчета |
| 1 | Общее количество проектов | S | ΣS |
| 2 | Общее количество этапов проекта | IZ | ΣZn |
2.3 Программное обеспечение задачи
-
-
2.3.1 Общие положения (дерево функций и сценарий диалога)
В разработанном модуле предусмотрен только один пользователь – менеджер. Дерево функций модуля представлено на рисунке 2.7.
Рисунок 2.7 Дерево функций менеджера
На основании дерева функций разработан сценарий диалога, схематически представленный на рисунке 2.8.
Рисунок 2.8 Сценарий диалога
2.3.2 Характеристика базы данных
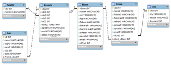
В разработанном модуле используется СУБД MS SQL Server 2000. Обоснование ее выбора приведено в разделе 1.4.3. В решаемой задачи используется следующая ER-модель, отображенная на рисунке 2.9, описывающая взаимосвязь таблиц в БД.
Рисунок 2.9
Таблица 2.8 Таблица «City»
| № пп | Поле | Тип | Значение |
| | idCity | int(10) | Номер |
| | city | varchar(255) | Наименование города |
| | telcode | varchar(20) | Телефонный код |
| | timezone | int(4) | Часовой пояс |
Таблица 2.9 Таблица «Klient»
| № пп | Поле | Тип | Значение |
| | idKlient | int(11) | Номер |
| | nameK | varchar(255) | Наименование |
| | inn | varchar(12) | ИНН |
| | kpp | varchar(12) | КПП |
| | fiobossK | varchar(30) | ФИО руководителя |
| | fiokontaktk | varchar(30) | ФИО контактного лица |
| | telefonK | varchar(9) | телефон |
| | adressK | varchar(255) | адресс |
| | zipcodeK | varchar(6) | индекс |
| | emailK | varchar(15) | Е-майл |
| | idCityK | int(11) | Код города |
Таблица 2.10 Таблица «Project»
| № пп | Поле | Тип | Значение |
| | idza | int(11) | Номер |
| | idKZ | int(11) | Код заявки |
| | idoZ | int(11) | Код оборудования |
| | idVZ | int(11) | Код производителя |
| | idGZ | int(11) | Код гарантии |
| | opisanieZ | varchar(255) | Описание неисправности |
| | modelZ | varchar(45) | Наименование модели |
| | status | varchar(45) | Статус заявки |
| | datezz | timestamp | Дата заявки |
| | idzentrZ | int(11) | Код фирмы |
Таблица 2.11Таблица «Sotr»
| № пп | Поле | Тип | Значение |
| | idI | int(5) | Номер |
| | nameI | varchar(30) | ФИО |
| | loginI | varchar(10) | Логин |
| | parolI | varchar(10) | пароль |
| | idZI | int(11) | Код фирмы |
Таблица 2.12 Таблица «Firma»
| № пп | Поле | Тип | Значение |
| | idZ | int(11) | Номер |
| | nameZ | varchar(255) | Наименование |
| | fiobossZ | varchar(30) | ФИО руководителя |
| | fiokontaktZ | varchar(30) | ФИО контактного лица |
| | telefonZ | varchar(9) | Телефон |
| | adressZ | varchar(255) | Адресс |
| | zipcodeZ | varchar(6) | Почтовый индекс |
| | emailZ | varchar(15) | Е-майл |
| | idCityZ | int(11) | Код города |
Таблица 2.13 Таблица «SostPr»
| № пп | Поле | Тип | Значение |
| | idO | int(10) | Номер |
| | nameO | varchar(255) | Наименование состояния |
-
-
2.3.3 Структурная схема пакета (дерево вызова программных модулей)
Разработанный модуль включает в себя серверную и клиентскую часть Серверная часть является приложением для взаимодействия с базой данных, клиентская – веб-интерфейсом для ввода данных и получения отчетной информации. Структурная схема пакета представлена на рисунке 2.10.
















