161960 (595283), страница 8
Текст из файла (страница 8)
Следует отметить, что существующие в настоящее время в налоговых органах программные продукты позволяют проводить камеральную проверку представленных налоговых деклараций (расчетов) в основном только арифметически, т. к. не содержат элементов углубленного камерального анализа. К сожалению, отсутствуют и объективные критерии отбора налогоплательщиков для включения в план проведения выездных налоговых проверок, в связи с этим необходимо, прежде всего, разработать систему контрольных соотношений, в основу которых должно быть заложено проведение в автоматизированном режиме камеральной проверки:
- соотношений и взаимоувязки показателей налоговой и бухгалтерской отчетности;
- логической связи между отдельными отчетными и расчетными показателями налоговой и бухгалтерской отчетности, необходимыми для исчисления налоговой базы;
- сопоставимости отчетных показателей с аналогичными показателями предыдущего налогового (отчетного) периода;
- оценки бухгалтерской отчетности и налоговых деклараций с точки зрения их соответствия имеющимся в налоговом органе данным о финансово-хозяйственной деятельности налогоплательщика, полученным из внешних и внутренних источников.
Система контрольных соотношений, на наш взгляд, позволит осуществлять предварительный предпроверочный камеральный анализ информации о налогоплательщиках, отобранных для проведения выездных налоговых проверок.
Такую базу данных целесообразно разместить на сервере управлений, а в базах данных территориальных налоговых инспекций хранить лишь сведения о том, что по тому или иному налогоплательщику на сервере управления имеется информация от внешних источников. При проведении камеральных и выездных налоговых проверок или иных мероприятий налогового контроля вся имеющаяся информация в автоматизированном режиме должна будет поступать в территориальную налоговую инспекцию. Помимо безусловного повышения эффективности мероприятий налогового контроля, создание единой государственной информационной интегрированной базы данных будет способствовать также воспитанию законопослушного налогоплательщика, поскольку уверенность в том, что уклонение от налогообложения будет с большей степенью вероятности обнаружено, не позволит последнему совершать нарушения законодательства о налогах и сборах.
Создание, формирование и функционирование единой государственной информационной интегрированной базы данных о налогоплательщиках должно также обязательно отвечать следующим условиям:
- сбор, обработку и обновление всей поступающей в налоговый орган информации необходимо производить непрерывно;
- информация должна быть систематизирована в таком порядке, который бы оптимально обеспечивал выборку отдельных категорий налогоплательщиков по заданным параметрам, с целью проведения сравнительного предпроверочного анализа по аналогичным налогоплательщикам;
- информация должна быть достоверной и максимально полной для отбора налогоплательщиков, в целях проведения эффективной выездной налоговой проверки.
Помимо предварительной оценки достоверности показателей представляемой налогоплательщиком бухгалтерской и налоговой отчетности, планирования и проведения предпроверочного камерального анализа с целью формирования программы выездной налоговой проверки создание единой государственной базы данных позволит налоговым органам вести постоянный оперативный мониторинг финансово-хозяйственной деятельности налогоплательщиков.
Основными целями мониторинга должны быть:
- обеспечение камерального контроля соответствия представленных налогоплательщиком деклараций и расчетов реально созданной налоговой базе;
- рациональный отбор налогоплательщиков для проведения выездных налоговых проверок;
- проведение оперативных проверочных мероприятий налогового контроля в рамках сложно построенных структур организаций всех форм собственности (к примеру, вертикально-интегрированных компаний).
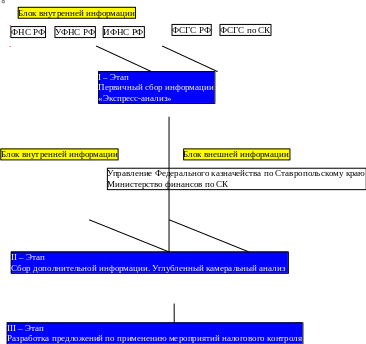
Исходя из специфики контрольной работы налоговых органов, может быть предложена следующая концепция организации и ведения специализированными подразделениями налоговых органов постоянного мониторинга финансово-хозяйственной деятельности налогоплательщиков (Рисунок 16).
По глубине осуществления анализа финансово-хозяйственной деятельности налогоплательщика мониторинг можно разделить на два вида:
1. Экспресс-анализ - анализ деятельности организации или группы организаций по ограниченному количеству показателей бухгалтерской и налоговой отчетности, анализ и сопоставление отдельных показателей отчетности с аналогичными показателями предыдущего периода, проверка логической связи между отдельными отчетными и расчетными показателями, необходимыми для исчисления налоговой базы. Экспресс-анализ осуществляется при предварительном мониторинге значительного количества организаций отрасли, а также при сравнительном анализе вертикально-интегрированных компаний.
Рисунок 16 – Концепция организации мониторинга финансово-хозяйственной деятельности налогоплательщиков на уровне ИФНС РФ.
2. Углубленный финансово-экономический анализ деятельности организаций включает в себя следующие стадии: формирование системы комплексных аналитических показателей, характеризующих основные итоги деятельности организации; анализ уровня и динамики финансовых, налоговых и экономических показателей деятельности налогоплательщика; анализ изменения структуры бухгалтерского баланса; анализ показателей ликвидности баланса и финансовой устойчивости организации; проведение расчетов и оценки динамики ряда аналитических (абсолютных и относительных) показателей. В ходе расчетов устанавливается достоверность показателей отчетности, подтверждается (не подтверждается) реальность приведенных в ней данных; проводится анализ финансовых результатов деятельности организации и ее финансового состояния, строящийся на основе оценки относительных показателей и соблюдения платежной дисциплины по налоговым и иным обязательным платежам; формируются выводы (заключения) по проведенному анализу, включающие оценку выявленных ошибок и искажений с точки зрения существенности их влияния на финансовые результаты.
По периодичности осуществления мониторинг финансово-хозяйственной деятельности налогоплательщика можно разделить на ежедневный мониторинг (курс доллара, цены на нефть и т.п.); ежемесячный мониторинг (объем выручки, исчисление налогов и сборов, уплачиваемых ежемесячно, состояние расчетов по налогам и сборам, состояние недоимки и т.п.); ежеквартальный мониторинг (начисление налогов и сборов, объем производства и т.п.); ежегодный мониторинг; единовременный (разовый) мониторинг (мониторинг отдельных моментов деятельности организации, развития отрасли, экономической ситуации) и т.п.
На первом этапе производится сбор и анализ информации о деятельности налогоплательщиков, получаемой от, Федеральной службы государственной статистики, Федеральной службы государственной статистики по Ставропольскому краю. Определяется налоговая нагрузка на организации (в рамках соответствующих групп). Производится анализ налоговой нагрузки по каждой группе. Определяется перечень налогоплательщиков, имеющих меньшую нагрузку, чем в среднем по анализируемой группе.
На втором этапе анализируются результаты проведенных выездных проверок, тематических, встречных и камеральных проверок, сопоставляются данные о финансово-хозяйственной деятельности, предоставленные налогоплательщиком, с данными, полученными от соответствующих государственных структур. Определяется степень соответствия данных о деятельности организаций, полученных от разных источников.
В том случае, если устанавливаются значительные расхождения показателей между организациями либо существенно изменяются экономические, хозяйственные, налоговые показатели в течение ряда анализируемых периодов, данные налогоплательщики подлежат включению в план выездных налоговых проверок.
На третьем этапе по итогам проведенного мониторинга финансово-хозяйственной деятельности составляется аналитическая записка, в которой содержатся предложения по дальнейшей реализации мер налогового контроля. Для проведения мониторинга используются данные следующих форм бухгалтерской, налоговой и иной отчетности: бухгалтерский баланс (форма № 1); отчет о прибылях и убытках (форма № 2); отчет о движении денежных средств (форма № 4); приложение к бухгалтерскому балансу (форма № 5); налоговые декларации, карточки лицевых счетов налогоплательщиков; другие данные, получаемые при проведении мониторинга налоговыми органами.
Следовательно, создание единой государственной интегрированной информационной базы данных о налогоплательщиках, ведение постоянного мониторинга финансово-хозяйственной деятельности налогоплательщика, обеспечение высокого уровня информатизации налоговых органов позволит, на наш взгляд, значительно упростить форму проведения камерального контроля. На основе глубокого автоматизированного камерального анализа можно обеспечить эффективный отбор налогоплательщиков для проведения результативной выездной налоговой проверки.
3.3. Совершенствования налогового контроля
Важнейшим фактором повышения эффективности контрольной работы налоговых органов является совершенствование действующих процедур контрольных проверок. Необходимыми признаками любой действенной системы налогового контроля являются:
- наличие эффективной системы отбора налогоплательщиков для проведения выездных проверок, дающей возможность выбрать наиболее оптимальное направление использования ограниченных кадровых и материальных ресурсов налоговой инспекции, добиться максимальной результативности налоговых проверок при минимальных затратах усилий и средств, за счет отбора для проверок таких налогоплательщиков, вероятность обнаружения налоговых нарушений у которых представляется наибольшей;
- применение эффективных форм, приемов и методов налоговых проверок, основанных как на разработанной налоговым ведомством единой комплексной стандартной процедуре организации контрольных проверок, так и на прочной законодательной базе, предоставляющей налоговым органам широкие полномочия в сфере налогового контроля для воздействия на недобросовестных налогоплательщиков;
- использование системы оценки работы налоговых инспекторов, позволяющей объективно учесть результаты деятельности каждого из них, эффективно распределить нагрузку при планировании контрольной работы;
- увеличения размеров наказания за налоговые правонарушения.
Проблема рационального отбора налогоплательщиков для проведения контрольных проверок приобретает особую значимость в условиях массовых нарушений налогового законодательства, характерных для современной России (26).
Приоритетными для выездных проверок являются следующие категории предприятий:
- организации допустившие значительное изменение финансово-хозяйственных показателей, отрицательно повлиявшие на финансовый результат. Отбор осуществляется на основании анализа уровней и динамики финансовых показателей по данным формы №2 "Отчет о прибылях и убытках". Анализ позволяет изучить динамику изменения показателей за ряд отчетных периодов, а также влияние факторов на отклонение прибыли и ее составляющих от уровня прошлого года;
- налогоплательщики, допустившие убытки от финансово-хозяйственной деятельности на протяжении ряда отчетных периодов. С целью определения существования скрытых источников средств проводится сравнительный анализ финансовых результатов деятельности аналогичных организаций;
- налогоплательщики, у которых выявлены нарушения налогового законодательства по результатам предыдущей проверки, повлекшей начисления финансовых санкций;
- плательщики, пользующиеся налоговыми льготами по бюджетам различных уровней;
- предприятия представляющие нулевой баланс;
- налогоплательщики, уклоняющиеся от представления отчетности;
- налогоплательщики, имеющие более трех расчетных, текущих и других счетов, а также валютные счета;
- осуществляющие внешнеэкономическую деятельность по поступившим сведениям таможенных органов об экспортно-импортных операциях, а также банков по средствам, осуществленным по предоплате и не возвращенным в течение 180 дней в случае непоставки импортных товаров;
- организации, предложенные к проверке структурными подразделениями инспекции при наличии фактов, вызывающих подозрение в отношении достоверности бухгалтерской отчетов и налоговых расчетов, а также предприятия, допускающие нарушения законодательства применения контрольно-кассовых машин при осуществлении денежных расчетов с населением, порядка ведения кассовых операций и условий работы с денежной наличностью;
- предприятия, на которые поступила информация от правоохранительных органов, от Госкомимущества, Госкомзема, Комитета по природным ресурсам, а также от других налоговых инспекций по результатам контрольной работы.
В настоящее время в МНС РФ продолжается работа по дальнейшему совершенствованию процедуры отбора и разрабатывается единое программное обеспечение, внедрение которого позволит автоматизировать процесс отбора налогоплательщиков с наиболее характерными уровней, динамики, соотношений различных отчетных показателей от допустимых для такого рода предприятий пределов, оценить реальный предел обязательств налогоплательщика.
Однако в настоящее момент имеется достаточное количество примеров, когда в ряде налоговых органов используются самостоятельно разработанные автоматизированные системы отбора, применение которых даже на имеющейся далеко не самой совершенной технической базе приносит весьма ощутимые результаты (28).
Процесс автоматизации указанного анализа имеет большую актуальность прежде всего в отношении малых предприятий, когда ограниченное число работников налогового органа, проводящих камеральную налоговую проверку значительного числа малых предприятий, должны не только качественно провести в установленные сроки данную проверку, но и отобрать для выездной налоговой проверки именно те малые предприятия, проверка которых могла бы принести максимальные доначисления в бюджет при минимальных затратах рабочего времени.
Первоочередной задачей налоговой инспекции является постоянное совершенствование форм и методов налогового контроля. Наиболее перспективным выглядит увеличение количества проверок соблюдения налогового законодательства, проводимых совместно с органами налоговой полиции. Результативность их очень высокая, поэтому дальнейшее продолжение совместной деятельности может привести к увеличению поступлений от таких проверок.















