ADV-11 (1013977)
Текст из файла
Schema pfr_adv-11.xsd
| schema location: | C:\Temp\pfr_adv-11.xsd |
| attribute form default: | |
| element form default: | qualified |
| Elements | Complex types | Simple types |
| Версия | ВЕДОМОСТЬ_УПЛАТЫType | NПачкиType |
| ВерсияФормата | ВХОДЯЩАЯ_ОПИСЬType | ДатаType |
| ИмяФайла | ЗаголовокФайлаType | ДеньгиType |
| ИсточникДанных | НаличиеДокументовType | ИННType |
| КодДополнительногоТарифа | НалоговыйНомерType | КодЕГРЮЛType |
| КодКатегории | НомерПачкиType | КодСтраныType |
| НазваниеДополнительногоТарифа | ОбщаяСуммаЗаПериодType | КППType |
| НазваниеКатегории | ПачкаВходящихДокументовType | НаименованиеОрганизацииType |
| НазваниеПрограммы | ПрограммаПодготовкиДанныхType | НомерВПачкеType |
| РасчетныйПериод | СоставДокументовType | РегистрационныйНомерType |
| ТипВходящейОписи | СоставительПачкиType | СтраховойНомерType |
| ТипДокумента | СтраховательType | Тип100Н |
| ТипФайла | СтраховыеВзносыType | Тип200 |
| ФайлПФР | ТарифType | Тип40 |
| Форма | ФИОType | Тип40Н |
element Версия
| diagram | | ||||
| type | restriction of xs:string | ||||
| properties |
| ||||
| used by |
| ||||
| facets |
| ||||
| source | <xs:element name="Версия"> <xs:simpleType> <xs:restriction base="xs:string"> <xs:minLength value="1"/> <xs:maxLength value="8"/> </xs:restriction> </xs:simpleType> </xs:element> |
element ВерсияФормата
| diagram | | ||
| type | restriction of xs:string | ||
| properties |
| ||
| used by |
| ||
| facets |
| ||
| source | <xs:element name="ВерсияФормата"> <xs:simpleType> <xs:restriction base="xs:string"> <xs:enumeration value="07.00"/> </xs:restriction> </xs:simpleType> </xs:element> |
element ИмяФайла
| diagram | | ||
| type | restriction of xs:string | ||
| properties |
| ||
| used by |
| ||
| facets |
| ||
| source | <xs:element name="ИмяФайла"> <xs:simpleType> <xs:restriction base="xs:string"> <xs:pattern value="PFR-700-Y-[0-9]{4}-ORG-[0-9]{3}-[0-9]{3}-[0-9]{6}-DCK-[0-9]{5}-DPT-[0-9]{6}-DCK-[0-9]{5}.XML"/> </xs:restriction> </xs:simpleType> </xs:element> |
element ИсточникДанных
| diagram | | ||
| type | restriction of xs:string | ||
| properties |
| ||
| used by |
| ||
| facets |
| ||
| source | <xs:element name="ИсточникДанных"> <xs:simpleType> <xs:restriction base="xs:string"> <xs:enumeration value="СТРАХОВАТЕЛЬ"/> </xs:restriction> </xs:simpleType> </xs:element> |
element КодДополнительногоТарифа
| diagram | | ||||
| type | restriction of xs:string | ||||
| properties |
| ||||
| used by |
| ||||
| facets |
| ||||
| source | <xs:element name="КодДополнительногоТарифа"> <xs:simpleType> <xs:restriction base="xs:string"> <xs:enumeration value="АВИА"/> <xs:enumeration value=""/> </xs:restriction> </xs:simpleType> </xs:element> |
element КодКатегории
| diagram | | ||||||||||
| type | restriction of xs:string | ||||||||||
| properties |
| ||||||||||
| used by |
| ||||||||||
| facets |
| ||||||||||
| source | <xs:element name="КодКатегории"> <xs:simpleType> <xs:restriction base="xs:string"> <xs:enumeration value="НР"/> <xs:enumeration value="СХ"/> <xs:enumeration value="СДП"/> <xs:enumeration value="ДП"/> <xs:enumeration value="БЕЗР"/> </xs:restriction> </xs:simpleType> </xs:element> |
element НазваниеДополнительногоТарифа
| diagram | | ||||
| type | restriction of xs:string | ||||
| properties |
| ||||
| used by |
| ||||
| facets |
| ||||
| source | <xs:element name="НазваниеДополнительногоТарифа"> <xs:simpleType> <xs:restriction base="xs:string"> <xs:enumeration value=""/> <xs:enumeration value="ЧЛЕН ЛЭВС"/> </xs:restriction> </xs:simpleType> </xs:element> |
element НазваниеКатегории
| diagram | | ||||||||||||||||||
| type | restriction of xs:string | ||||||||||||||||||
| properties |
| ||||||||||||||||||
| used by |
| ||||||||||||||||||
| facets |
| ||||||||||||||||||
| source | <xs:element name="НазваниеКатегории"> <xs:simpleType> <xs:restriction base="xs:string"> <xs:maxLength value="20"/> <xs:whiteSpace value="collapse"/> <xs:enumeration value="НАЕМ/РАБОТНИК"/> <xs:enumeration value="С/Х ПРЕДПРИЯТИЕ"/> <xs:enumeration value="С/Х ОРГАНИЗАЦИЯ"/> <xs:enumeration value="СТАЖ/ДОБРОВ/ПРАВООТН"/> <xs:enumeration value="ДОБРОВ/ПРАВООТН"/> <xs:enumeration value="БЕЗРАБОТНЫЙ"/> <xs:enumeration value=""/> </xs:restriction> </xs:simpleType> </xs:element> |
element НазваниеПрограммы
| diagram | | ||||
| type | restriction of xs:string | ||||
| properties |
| ||||
| used by |
| ||||
| facets |
| ||||
| source | <xs:element name="НазваниеПрограммы"> <xs:simpleType> <xs:restriction base="xs:string"> <xs:minLength value="1"/> <xs:maxLength value="40"/> </xs:restriction> </xs:simpleType> </xs:element> |
element РасчетныйПериод
| diagram | | ||
| type | restriction of xs:string | ||
| properties |
| ||
| used by |
| ||
| facets |
| ||
| source | <xs:element name="РасчетныйПериод"> <xs:simpleType> <xs:restriction base="xs:string"> <xs:pattern value="20[0-9]{2}"/> </xs:restriction> </xs:simpleType> </xs:element> |
element ТипВходящейОписи
| diagram | | ||
| type | restriction of xs:string | ||
| properties |
| ||
| used by |
| ||
| facets |
| ||
| source | <xs:element name="ТипВходящейОписи"> <xs:simpleType> <xs:restriction base="xs:string"> <xs:enumeration value="ОПИСЬ ПАЧКИ"/> </xs:restriction> </xs:simpleType> </xs:element> |
element ТипДокумента
| diagram | | ||
| type | restriction of xs:string | ||
| properties |
| ||
| used by |
| ||
| facets |
| ||
| source | <xs:element name="ТипДокумента"> <xs:simpleType> <xs:restriction base="xs:string"> <xs:enumeration value="ВЕДОМОСТЬ_УПЛАТЫ"/> </xs:restriction> </xs:simpleType> </xs:element> |
element ТипФайла
| diagram | | ||
| type | restriction of xs:string | ||
| properties |
| ||
| used by |
| ||
| facets |
| ||
| source | <xs:element name="ТипФайла"> <xs:simpleType> <xs:restriction base="xs:string"> <xs:enumeration value="ВНЕШНИЙ"/> </xs:restriction> </xs:simpleType> </xs:element> |
element ФайлПФР
| diagram | | ||
| properties |
| ||
| children | ИмяФайла ЗаголовокФайла ПачкаВходящихДокументов | ||
| source | <xs:element name="ФайлПФР"> <xs:complexType> <xs:sequence> <xs:element ref="ИмяФайла"/> <xs:element name="ЗаголовокФайла" type="ЗаголовокФайлаType"/> <xs:element name="ПачкаВходящихДокументов" type="ПачкаВходящихДокументовType"/> </xs:sequence> </xs:complexType> </xs:element> |
element ФайлПФР/ЗаголовокФайла
| diagram | | ||||
| type | ЗаголовокФайлаType | ||||
| properties |
| ||||
| children | ВерсияФормата ТипФайла ПрограммаПодготовкиДанных ИсточникДанных | ||||
| source | <xs:element name="ЗаголовокФайла" type="ЗаголовокФайлаType"/> |
element ФайлПФР/ПачкаВходящихДокументов
| diagram | | ||||||||||||||||||
| type | ПачкаВходящихДокументовType | ||||||||||||||||||
| properties |
| ||||||||||||||||||
| children | ВХОДЯЩАЯ_ОПИСЬ ВЕДОМОСТЬ_УПЛАТЫ | ||||||||||||||||||
| attributes |
| ||||||||||||||||||
| source | <xs:element name="ПачкаВходящихДокументов" type="ПачкаВходящихДокументовType"/> |
element Форма
| diagram | | ||||
| type | restriction of xs:string | ||||
| properties |
| ||||
| used by |
| ||||
| facets |
| ||||
| source | <xs:element name="Форма"> <xs:simpleType> <xs:restriction base="xs:string"> <xs:minLength value="1"/> <xs:maxLength value="100"/> </xs:restriction> </xs:simpleType> </xs:element> |
complexType ВЕДОМОСТЬ_УПЛАТЫType
| diagram | | ||
| children | НомерВпачке Страхователь РасчетныйПериод ДатаВедомости ТипАДВ-11 ЧислоПачек ЧислоЗастрахованныхЛиц Тариф ЗадолженностьНаНачало ПризнакТарифа НачисленияЗаПериод УплатаЗаПериод ЗадолженностьНаКонец ДатаЗаполнения | ||
| used by |
| ||
| source | <xs:complexType name="ВЕДОМОСТЬ_УПЛАТЫType"> <xs:sequence> <xs:element name="НомерВпачке" type="НомерВПачкеType"/> <xs:element name="Страхователь" type="СтраховательType"/> <xs:element ref="РасчетныйПериод"/> <xs:element name="ДатаВедомости" type="ДатаType"/> <xs:element name="ТипАДВ-11"> <xs:simpleType> <xs:restriction base="xs:string"> <xs:enumeration value="ПОЛНАЯ"/> <xs:enumeration value="МЕЖРАСЧЕТНАЯ"/> </xs:restriction> </xs:simpleType> </xs:element> <xs:element name="ЧислоПачек" type="НомерВПачкеType"/> <xs:element name="ЧислоЗастрахованныхЛиц"> <xs:simpleType> <xs:restriction base="xs:unsignedLong"> <xs:minInclusive value="0"/> <xs:maxInclusive value="99999"/> <xs:totalDigits value="5"/> </xs:restriction> </xs:simpleType> </xs:element> <xs:element name="Тариф" type="ТарифType"/> <xs:element name="ЗадолженностьНаНачало" type="ОбщаяСуммаЗаПериодType" minOccurs="0"/> <xs:element name="ПризнакТарифа"> <xs:simpleType> <xs:restriction base="xs:string"> <xs:maxLength value="1"/> <xs:whiteSpace value="collapse"/> <xs:enumeration value="Р"/> <xs:enumeration value="М"/> </xs:restriction> </xs:simpleType> </xs:element> <xs:element name="НачисленияЗаПериод" type="СтраховыеВзносыType" minOccurs="0"/> <xs:element name="УплатаЗаПериод" type="ОбщаяСуммаЗаПериодType" minOccurs="0"/> <xs:element name="ЗадолженностьНаКонец" type="ОбщаяСуммаЗаПериодType" minOccurs="0"/> <xs:element name="ДатаЗаполнения" type="ДатаType"/> </xs:sequence> </xs:complexType> |
element ВЕДОМОСТЬ_УПЛАТЫType/НомерВпачке
| diagram | | ||||||
| type | НомерВПачкеType | ||||||
| properties |
| ||||||
| facets |
| ||||||
| source | <xs:element name="НомерВпачке" type="НомерВПачкеType"/> |
element ВЕДОМОСТЬ_УПЛАТЫType/Страхователь
| diagram | | ||||
| type | СтраховательType | ||||
| properties |
| ||||
| children | НалоговыйНомер КодЕГРЮЛ Форма НаименованиеОрганизации НаименованиеКраткое РегистрационныйНомер | ||||
| source | <xs:element name="Страхователь" type="СтраховательType"/> |
element ВЕДОМОСТЬ_УПЛАТЫType/ДатаВедомости
| diagram | | ||||
| type | ДатаType | ||||
| properties |
| ||||
| facets |
| ||||
| source | <xs:element name="ДатаВедомости" type="ДатаType"/> |
element ВЕДОМОСТЬ_УПЛАТЫType/ТипАДВ-11
| diagram | | ||||
| type | restriction of xs:string | ||||
| properties |
| ||||
| facets |
| ||||
| source | <xs:element name="ТипАДВ-11"> <xs:simpleType> <xs:restriction base="xs:string"> <xs:enumeration value="ПОЛНАЯ"/> <xs:enumeration value="МЕЖРАСЧЕТНАЯ"/> </xs:restriction> </xs:simpleType> </xs:element> |
element ВЕДОМОСТЬ_УПЛАТЫType/ЧислоПачек
| diagram | | ||||||
| type | НомерВПачкеType | ||||||
| properties |
| ||||||
| facets |
| ||||||
| source | <xs:element name="ЧислоПачек" type="НомерВПачкеType"/> |
element ВЕДОМОСТЬ_УПЛАТЫType/ЧислоЗастрахованныхЛиц
| diagram | | ||||||
| type | restriction of xs:unsignedLong | ||||||
| properties |
| ||||||
| facets |
| ||||||
| source | <xs:element name="ЧислоЗастрахованныхЛиц"> <xs:simpleType> <xs:restriction base="xs:unsignedLong"> <xs:minInclusive value="0"/> <xs:maxInclusive value="99999"/> <xs:totalDigits value="5"/> </xs:restriction> </xs:simpleType> </xs:element> |
element ВЕДОМОСТЬ_УПЛАТЫType/Тариф
| diagram | | ||||
| type | ТарифType | ||||
| properties |
| ||||
| children | КодКатегории КодДополнительногоТарифа НазваниеКатегории НазваниеДополнительногоТарифа | ||||
| source | <xs:element name="Тариф" type="ТарифType"/> |
element ВЕДОМОСТЬ_УПЛАТЫType/ЗадолженностьНаНачало
| diagram | | ||||||||
| type | ОбщаяСуммаЗаПериодType | ||||||||
| properties |
| ||||||||
| children | Количество СуммаЗаПериод | ||||||||
| source | <xs:element name="ЗадолженностьНаНачало" type="ОбщаяСуммаЗаПериодType" minOccurs="0"/> |
element ВЕДОМОСТЬ_УПЛАТЫType/ПризнакТарифа
| diagram | | ||||||||
| type | restriction of xs:string | ||||||||
| properties |
| ||||||||
| facets |
| ||||||||
| source | <xs:element name="ПризнакТарифа"> <xs:simpleType> <xs:restriction base="xs:string"> <xs:maxLength value="1"/> <xs:whiteSpace value="collapse"/> <xs:enumeration value="Р"/> <xs:enumeration value="М"/> </xs:restriction> </xs:simpleType> </xs:element> |
element ВЕДОМОСТЬ_УПЛАТЫType/НачисленияЗаПериод
| diagram | | ||||||||
| type | СтраховыеВзносыType | ||||||||
| properties |
| ||||||||
| children | Страховые Накопительные Дополнительные | ||||||||
| source | <xs:element name="НачисленияЗаПериод" type="СтраховыеВзносыType" minOccurs="0"/> |
element ВЕДОМОСТЬ_УПЛАТЫType/УплатаЗаПериод
| diagram | | ||||||||
| type | ОбщаяСуммаЗаПериодType | ||||||||
| properties |
| ||||||||
| children | Количество СуммаЗаПериод | ||||||||
| source | <xs:element name="УплатаЗаПериод" type="ОбщаяСуммаЗаПериодType" minOccurs="0"/> |
element ВЕДОМОСТЬ_УПЛАТЫType/ЗадолженностьНаКонец
| diagram | | ||||||||
| type | ОбщаяСуммаЗаПериодType | ||||||||
| properties |
| ||||||||
| children | Количество СуммаЗаПериод | ||||||||
| source | <xs:element name="ЗадолженностьНаКонец" type="ОбщаяСуммаЗаПериодType" minOccurs="0"/> |
element ВЕДОМОСТЬ_УПЛАТЫType/ДатаЗаполнения
| diagram | | ||||
| type | ДатаType | ||||
| properties |
| ||||
| facets |
| ||||
| source | <xs:element name="ДатаЗаполнения" type="ДатаType"/> |
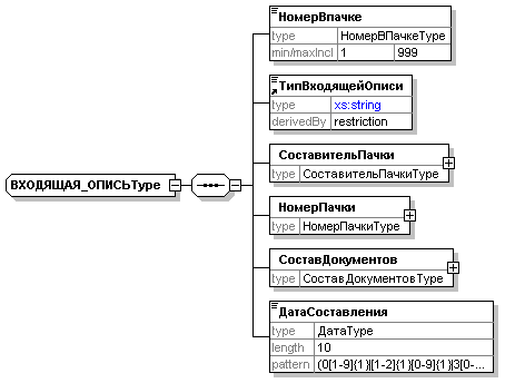
complexType ВХОДЯЩАЯ_ОПИСЬType
| diagram | | ||
| children | НомерВпачке ТипВходящейОписи СоставительПачки НомерПачки СоставДокументов ДатаСоставления | ||
| used by |
| ||
| source | <xs:complexType name="ВХОДЯЩАЯ_ОПИСЬType"> <xs:sequence> <xs:element name="НомерВпачке" type="НомерВПачкеType"/> <xs:element ref="ТипВходящейОписи"/> <xs:element name="СоставительПачки" type="СоставительПачкиType"/> <xs:element name="НомерПачки" type="НомерПачкиType"/> <xs:element name="СоставДокументов" type="СоставДокументовType"/> <xs:element name="ДатаСоставления" type="ДатаType"/> </xs:sequence> </xs:complexType> |
element ВХОДЯЩАЯ_ОПИСЬType/НомерВпачке
| diagram | | ||||||
| type | НомерВПачкеType | ||||||
| properties |
| ||||||
| facets |
| ||||||
| source | <xs:element name="НомерВпачке" type="НомерВПачкеType"/> |
element ВХОДЯЩАЯ_ОПИСЬType/СоставительПачки
| diagram | | ||||
| type | СоставительПачкиType | ||||
| properties |
| ||||
| children | НалоговыйНомер КодЕГРЮЛ Форма НаименованиеОрганизации НаименованиеКраткое РегистрационныйНомер | ||||
| source | <xs:element name="СоставительПачки" type="СоставительПачкиType"/> |
element ВХОДЯЩАЯ_ОПИСЬType/НомерПачки
| diagram | | ||||
| type | НомерПачкиType | ||||
| properties |
| ||||
| children | Основной | ||||
| source | <xs:element name="НомерПачки" type="НомерПачкиType"/> |
element ВХОДЯЩАЯ_ОПИСЬType/СоставДокументов
| diagram | | ||||
| type | СоставДокументовType | ||||
| properties |
| ||||
| children | Количество НаличиеДокументов | ||||
| source | <xs:element name="СоставДокументов" type="СоставДокументовType"/> |
element ВХОДЯЩАЯ_ОПИСЬType/ДатаСоставления
| diagram | | ||||
| type | ДатаType | ||||
| properties |
| ||||
| facets |
| ||||
| source | <xs:element name="ДатаСоставления" type="ДатаType"/> |
complexType ЗаголовокФайлаType
| diagram | | ||
| children | ВерсияФормата ТипФайла ПрограммаПодготовкиДанных ИсточникДанных | ||
| used by |
| ||
| source | <xs:complexType name="ЗаголовокФайлаType"> <xs:sequence> <xs:element ref="ВерсияФормата"/> <xs:element ref="ТипФайла"/> <xs:element name="ПрограммаПодготовкиДанных" type="ПрограммаПодготовкиДанныхType"/> <xs:element ref="ИсточникДанных"/> </xs:sequence> </xs:complexType> |
element ЗаголовокФайлаType/ПрограммаПодготовкиДанных
| diagram | | ||||
| type | ПрограммаПодготовкиДанныхType | ||||
| properties |
| ||||
| children | НазваниеПрограммы Версия | ||||
| source | <xs:element name="ПрограммаПодготовкиДанных" type="ПрограммаПодготовкиДанныхType"/> |
complexType НаличиеДокументовType
| diagram | | ||
| children | ТипДокумента Количество | ||
| used by |
| ||
| source | <xs:complexType name="НаличиеДокументовType"> <xs:sequence> <xs:element ref="ТипДокумента"/> <xs:element name="Количество" type="НомерВПачкеType"/> </xs:sequence> </xs:complexType> |
element НаличиеДокументовType/Количество
| diagram | | ||||||
| type | НомерВПачкеType | ||||||
| properties |
| ||||||
| facets |
| ||||||
| source | <xs:element name="Количество" type="НомерВПачкеType"/> |
complexType НалоговыйНомерType
| diagram | | ||
| children | ИНН КПП | ||
| used by |
| ||
| source | <xs:complexType name="НалоговыйНомерType"> <xs:sequence> <xs:element name="ИНН" type="ИННType"/> <xs:element name="КПП" type="КППType" minOccurs="0"/> </xs:sequence> </xs:complexType> |
element НалоговыйНомерType/ИНН
| diagram | | ||||
| type | ИННType | ||||
| properties |
| ||||
| facets |
| ||||
| source | <xs:element name="ИНН" type="ИННType"/> |
element НалоговыйНомерType/КПП
| diagram | | ||||||||
| type | КППType | ||||||||
| properties |
| ||||||||
| facets |
| ||||||||
| source | <xs:element name="КПП" type="КППType" minOccurs="0"/> |
complexType НомерПачкиType
| diagram | | ||
| children | Основной | ||
| used by |
| ||
| source | <xs:complexType name="НомерПачкиType"> <xs:sequence> <xs:element name="Основной" type="NПачкиType"/> </xs:sequence> </xs:complexType> |
element НомерПачкиType/Основной
| diagram | | ||||
| type | NПачкиType | ||||
| properties |
| ||||
| facets |
| ||||
| source | <xs:element name="Основной" type="NПачкиType"/> |
complexType ОбщаяСуммаЗаПериодType
| diagram | | ||
| children | Количество СуммаЗаПериод | ||
| used by |
| ||
| source | <xs:complexType name="ОбщаяСуммаЗаПериодType"> <xs:sequence minOccurs="0"> <xs:element name="Количество" type="xs:byte" minOccurs="0"/> <xs:element name="СуммаЗаПериод" minOccurs="0" maxOccurs="99"> <xs:complexType> <xs:sequence> <xs:element name="ТипСтроки"> <xs:simpleType> <xs:restriction base="xs:string"> <xs:maxLength value="20"/> <xs:whiteSpace value="collapse"/> <xs:enumeration value="ДЕТАЛЬНАЯ"/> <xs:enumeration value="ИТОГО"/> </xs:restriction> </xs:simpleType> </xs:element> <xs:element name="РасчетныйПериод" minOccurs="0"> <xs:simpleType> <xs:restriction base="xs:gYear"> <xs:minInclusive value="2001"/> <xs:maxInclusive value="2010"/> </xs:restriction> </xs:simpleType> </xs:element> <xs:element name="СтраховыеВзносы" type="СтраховыеВзносыType"/> </xs:sequence> </xs:complexType> </xs:element> </xs:sequence> </xs:complexType> |
element ОбщаяСуммаЗаПериодType/Количество
| diagram | | ||||||||
| type | xs:byte | ||||||||
| properties |
| ||||||||
| source | <xs:element name="Количество" type="xs:byte" minOccurs="0"/> |
element ОбщаяСуммаЗаПериодType/СуммаЗаПериод
| diagram | | ||||||||
| properties |
| ||||||||
| children | ТипСтроки РасчетныйПериод СтраховыеВзносы | ||||||||
| source | <xs:element name="СуммаЗаПериод" minOccurs="0" maxOccurs="99"> <xs:complexType> <xs:sequence> <xs:element name="ТипСтроки"> <xs:simpleType> <xs:restriction base="xs:string"> <xs:maxLength value="20"/> <xs:whiteSpace value="collapse"/> <xs:enumeration value="ДЕТАЛЬНАЯ"/> <xs:enumeration value="ИТОГО"/> </xs:restriction> </xs:simpleType> </xs:element> <xs:element name="РасчетныйПериод" minOccurs="0"> <xs:simpleType> <xs:restriction base="xs:gYear"> <xs:minInclusive value="2001"/> <xs:maxInclusive value="2010"/> </xs:restriction> </xs:simpleType> </xs:element> <xs:element name="СтраховыеВзносы" type="СтраховыеВзносыType"/> </xs:sequence> </xs:complexType> </xs:element> |
element ОбщаяСуммаЗаПериодType/СуммаЗаПериод/ТипСтроки
| diagram | | ||||||||
| type | restriction of xs:string | ||||||||
| properties |
| ||||||||
| facets |
| ||||||||
| source | <xs:element name="ТипСтроки"> <xs:simpleType> <xs:restriction base="xs:string"> <xs:maxLength value="20"/> <xs:whiteSpace value="collapse"/> <xs:enumeration value="ДЕТАЛЬНАЯ"/> <xs:enumeration value="ИТОГО"/> </xs:restriction> </xs:simpleType> </xs:element> |
element ОбщаяСуммаЗаПериодType/СуммаЗаПериод/РасчетныйПериод
| diagram | | ||||||||
| type | restriction of xs:gYear | ||||||||
| properties |
| ||||||||
| used by |
| ||||||||
| facets |
| ||||||||
| source | <xs:element name="РасчетныйПериод" minOccurs="0"> <xs:simpleType> <xs:restriction base="xs:gYear"> <xs:minInclusive value="2001"/> <xs:maxInclusive value="2010"/> </xs:restriction> </xs:simpleType> </xs:element> |
element ОбщаяСуммаЗаПериодType/СуммаЗаПериод/СтраховыеВзносы
| diagram | | ||||
| type | СтраховыеВзносыType | ||||
| properties |
| ||||
| children | Страховые Накопительные Дополнительные | ||||
| source | <xs:element name="СтраховыеВзносы" type="СтраховыеВзносыType"/> |
complexType ПачкаВходящихДокументовType
| diagram | | ||||||||||||||||||
| children | ВХОДЯЩАЯ_ОПИСЬ ВЕДОМОСТЬ_УПЛАТЫ | ||||||||||||||||||
| used by |
| ||||||||||||||||||
| attributes |
| ||||||||||||||||||
| source | <xs:complexType name="ПачкаВходящихДокументовType"> <xs:sequence> <xs:element name="ВХОДЯЩАЯ_ОПИСЬ" type="ВХОДЯЩАЯ_ОПИСЬType"/> <xs:element name="ВЕДОМОСТЬ_УПЛАТЫ" type="ВЕДОМОСТЬ_УПЛАТЫType"/> </xs:sequence> <xs:attribute name="Окружение" use="required"> <xs:simpleType> <xs:restriction base="xs:string"> <xs:enumeration value="В составе файла"/> </xs:restriction> </xs:simpleType> </xs:attribute> <xs:attribute name="Стадия" use="required"> <xs:simpleType> <xs:restriction base="xs:string"> <xs:enumeration value="До обработки"/> </xs:restriction> </xs:simpleType> </xs:attribute> </xs:complexType> |
element ПачкаВходящихДокументовType/ВХОДЯЩАЯ_ОПИСЬ
| diagram | | ||||
| type | ВХОДЯЩАЯ_ОПИСЬType | ||||
| properties |
| ||||
| children | НомерВпачке ТипВходящейОписи СоставительПачки НомерПачки СоставДокументов ДатаСоставления | ||||
| source | <xs:element name="ВХОДЯЩАЯ_ОПИСЬ" type="ВХОДЯЩАЯ_ОПИСЬType"/> |
element ПачкаВходящихДокументовType/ВЕДОМОСТЬ_УПЛАТЫ
| diagram | | ||||
| type | ВЕДОМОСТЬ_УПЛАТЫType | ||||
| properties |
| ||||
| children | НомерВпачке Страхователь РасчетныйПериод ДатаВедомости ТипАДВ-11 ЧислоПачек ЧислоЗастрахованныхЛиц Тариф ЗадолженностьНаНачало ПризнакТарифа НачисленияЗаПериод УплатаЗаПериод ЗадолженностьНаКонец ДатаЗаполнения | ||||
| source | <xs:element name="ВЕДОМОСТЬ_УПЛАТЫ" type="ВЕДОМОСТЬ_УПЛАТЫType"/> |
complexType ПрограммаПодготовкиДанныхType
| diagram | | ||
| children | НазваниеПрограммы Версия | ||
| used by |
| ||
| source | <xs:complexType name="ПрограммаПодготовкиДанныхType"> <xs:sequence> <xs:element ref="НазваниеПрограммы"/> <xs:element ref="Версия"/> </xs:sequence> </xs:complexType> |
complexType СоставДокументовType
| diagram | | ||
| children | Количество НаличиеДокументов | ||
| used by |
| ||
| source | <xs:complexType name="СоставДокументовType"> <xs:sequence> <xs:element name="Количество" type="НомерВПачкеType"/> <xs:element name="НаличиеДокументов" type="НаличиеДокументовType"/> </xs:sequence> </xs:complexType> |
element СоставДокументовType/Количество
| diagram | | ||||||
| type | НомерВПачкеType | ||||||
| properties |
| ||||||
| facets |
| ||||||
| source | <xs:element name="Количество" type="НомерВПачкеType"/> |
element СоставДокументовType/НаличиеДокументов
| diagram | | ||||
| type | НаличиеДокументовType | ||||
| properties |
| ||||
| children | ТипДокумента Количество | ||||
| source | <xs:element name="НаличиеДокументов" type="НаличиеДокументовType"/> |
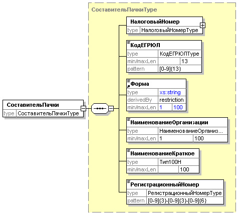
complexType СоставительПачкиType
| diagram | | ||
| children | НалоговыйНомер КодЕГРЮЛ Форма НаименованиеОрганизации НаименованиеКраткое РегистрационныйНомер | ||
| used by |
| ||
| source | <xs:complexType name="СоставительПачкиType"> <xs:sequence> <xs:element name="НалоговыйНомер" type="НалоговыйНомерType"/> <xs:element name="КодЕГРЮЛ" type="КодЕГРЮЛType"/> <xs:element ref="Форма"/> <xs:element name="НаименованиеОрганизации" type="НаименованиеОрганизацииType"/> <xs:element name="НаименованиеКраткое" type="Тип100Н"/> <xs:element name="РегистрационныйНомер" type="РегистрационныйНомерType"/> </xs:sequence> </xs:complexType> |
element СоставительПачкиType/НалоговыйНомер
| diagram | | ||||
| type | НалоговыйНомерType | ||||
| properties |
| ||||
| children | ИНН КПП | ||||
| source | <xs:element name="НалоговыйНомер" type="НалоговыйНомерType"/> |
element СоставительПачкиType/КодЕГРЮЛ
| diagram | | ||||||
| type | КодЕГРЮЛType | ||||||
| properties |
| ||||||
| facets |
| ||||||
| source | <xs:element name="КодЕГРЮЛ" type="КодЕГРЮЛType"/> |
element СоставительПачкиType/НаименованиеОрганизации
| diagram | | ||||||
| type | НаименованиеОрганизацииType | ||||||
| properties |
| ||||||
| facets |
| ||||||
| source | <xs:element name="НаименованиеОрганизации" type="НаименованиеОрганизацииType"/> |
element СоставительПачкиType/НаименованиеКраткое
| diagram | | ||||
| type | Тип100Н | ||||
| properties |
| ||||
| facets |
| ||||
| source | <xs:element name="НаименованиеКраткое" type="Тип100Н"/> |
element СоставительПачкиType/РегистрационныйНомер
| diagram | | ||||
| type | РегистрационныйНомерType | ||||
| properties |
| ||||
| facets |
| ||||
| source | <xs:element name="РегистрационныйНомер" type="РегистрационныйНомерType"/> |
complexType СтраховательType
| diagram | | ||
| children | НалоговыйНомер КодЕГРЮЛ Форма НаименованиеОрганизации НаименованиеКраткое РегистрационныйНомер | ||
| used by |
| ||
| source | <xs:complexType name="СтраховательType"> <xs:sequence> <xs:element name="НалоговыйНомер" type="НалоговыйНомерType"/> <xs:element name="КодЕГРЮЛ" type="КодЕГРЮЛType"/> <xs:element ref="Форма"/> <xs:element name="НаименованиеОрганизации" type="НаименованиеОрганизацииType"/> <xs:element name="НаименованиеКраткое" type="Тип100Н"/> <xs:element name="РегистрационныйНомер" type="РегистрационныйНомерType"/> </xs:sequence> </xs:complexType> |
element СтраховательType/НалоговыйНомер
| diagram | | ||||
| type | НалоговыйНомерType | ||||
| properties |
| ||||
| children | ИНН КПП | ||||
| source | <xs:element name="НалоговыйНомер" type="НалоговыйНомерType"/> |
element СтраховательType/КодЕГРЮЛ
| diagram | | ||||||
| type | КодЕГРЮЛType | ||||||
| properties |
| ||||||
| facets |
| ||||||
| source | <xs:element name="КодЕГРЮЛ" type="КодЕГРЮЛType"/> |
element СтраховательType/НаименованиеОрганизации
| diagram | | ||||||
| type | НаименованиеОрганизацииType | ||||||
| properties |
| ||||||
| facets |
| ||||||
| source | <xs:element name="НаименованиеОрганизации" type="НаименованиеОрганизацииType"/> |
element СтраховательType/НаименованиеКраткое
| diagram | | ||||
| type | Тип100Н | ||||
| properties |
| ||||
| facets |
| ||||
| source | <xs:element name="НаименованиеКраткое" type="Тип100Н"/> |
element СтраховательType/РегистрационныйНомер
| diagram | | ||||
| type | РегистрационныйНомерType | ||||
| properties |
| ||||
| facets |
| ||||
| source | <xs:element name="РегистрационныйНомер" type="РегистрационныйНомерType"/> |
complexType СтраховыеВзносыType
| diagram | | ||
| children | Страховые Накопительные Дополнительные | ||
| used by |
| ||
| source | <xs:complexType name="СтраховыеВзносыType"> <xs:sequence> <xs:element name="Страховые" type="ДеньгиType"/> <xs:element name="Накопительные" type="ДеньгиType"/> <xs:element name="Дополнительные" type="ДеньгиType"/> </xs:sequence> </xs:complexType> |
element СтраховыеВзносыType/Страховые
| diagram | | ||||
| type | ДеньгиType | ||||
| properties |
| ||||
| facets |
| ||||
| source | <xs:element name="Страховые" type="ДеньгиType"/> |
element СтраховыеВзносыType/Накопительные
| diagram | | ||||
| type | ДеньгиType | ||||
| properties |
| ||||
| facets |
| ||||
| source | <xs:element name="Накопительные" type="ДеньгиType"/> |
element СтраховыеВзносыType/Дополнительные
| diagram | | ||||
| type | ДеньгиType | ||||
| properties |
| ||||
| facets |
| ||||
| source | <xs:element name="Дополнительные" type="ДеньгиType"/> |
complexType ТарифType
| diagram | | ||
| children | КодКатегории КодДополнительногоТарифа НазваниеКатегории НазваниеДополнительногоТарифа | ||
| used by |
| ||
| source | <xs:complexType name="ТарифType"> <xs:sequence> <xs:element ref="КодКатегории"/> <xs:element ref="КодДополнительногоТарифа" minOccurs="0"/> <xs:element ref="НазваниеКатегории"/> <xs:element ref="НазваниеДополнительногоТарифа" minOccurs="0"/> </xs:sequence> </xs:complexType> |
complexType ФИОType
| diagram | |
| children | Фамилия Имя Отчество |
| source | <xs:complexType name="ФИОType"> <xs:sequence> <xs:element name="Фамилия" type="Тип40"/> <xs:element name="Имя" type="Тип40"/> <xs:element name="Отчество" type="Тип40Н"/> </xs:sequence> </xs:complexType> |
element ФИОType/Фамилия
| diagram | | ||||||
| type | Тип40 | ||||||
| properties |
| ||||||
| facets |
| ||||||
| source | <xs:element name="Фамилия" type="Тип40"/> |
element ФИОType/Имя
| diagram | | ||||||
| type | Тип40 | ||||||
| properties |
| ||||||
| facets |
| ||||||
| source | <xs:element name="Имя" type="Тип40"/> |
element ФИОType/Отчество
| diagram | | ||||
| type | Тип40Н | ||||
| properties |
| ||||
| facets |
| ||||
| source | <xs:element name="Отчество" type="Тип40Н"/> |
simpleType NПачкиType
| type | restriction of xs:positiveInteger | ||||
| used by |
| ||||
| facets |
| ||||
| source | <xs:simpleType name="NПачкиType"> <xs:restriction base="xs:positiveInteger"> <xs:maxInclusive value="99999"/> <xs:totalDigits value="5"/> </xs:restriction> </xs:simpleType> |
simpleType ДатаType
| type | restriction of xs:string | ||||
| used by |
| ||||
| facets |
| ||||
| annotation |
| ||||
| source | <xs:simpleType name="ДатаType"> <xs:annotation> <xs:documentation>Дата в формате ДД.ММ.ГГГГ</xs:documentation> </xs:annotation> <xs:restriction base="xs:string"> <xs:length value="10"/> <xs:pattern value="(0[1-9]{1}|[1-2]{1}[0-9]{1}|3[0-1]{1})\.(0[1-9]{1}|1[0-2]{1})\.(1[0-9]{3}|20[0-9]{2})"/> </xs:restriction> </xs:simpleType> |
simpleType ДеньгиType
| type | restriction of xs:decimal | ||||
| used by |
| ||||
| facets |
| ||||
| source | <xs:simpleType name="ДеньгиType"> <xs:restriction base="xs:decimal"> <xs:fractionDigits value="2"/> <xs:totalDigits value="15"/> </xs:restriction> </xs:simpleType> |
simpleType ИННType
| type | restriction of xs:string | ||||
| used by |
| ||||
| facets |
| ||||
| source | <xs:simpleType name="ИННType"> <xs:restriction base="xs:string"> <xs:length value="10"/> <xs:pattern value="[0-9]{10}"/> </xs:restriction> </xs:simpleType> |
simpleType КодЕГРЮЛType
| type | restriction of xs:string | ||||||
| used by |
| ||||||
| facets |
| ||||||
| source | <xs:simpleType name="КодЕГРЮЛType"> <xs:restriction base="xs:string"> <xs:maxLength value="13"/> <xs:whiteSpace value="collapse"/> <xs:pattern value="[0-9]{13}"/> </xs:restriction> </xs:simpleType> |
simpleType КодСтраныType
| type | restriction of xs:string | ||
| facets |
| ||
| source | <xs:simpleType name="КодСтраныType"> <xs:restriction base="xs:string"> <xs:pattern value="[0-9]{3}"/> </xs:restriction> </xs:simpleType> |
simpleType КППType
| type | restriction of xs:string | ||||
| used by |
| ||||
| facets |
| ||||
| annotation |
| ||||
| source | <xs:simpleType name="КППType"> <xs:annotation> <xs:documentation>Код причины постановки на учет (КПП)</xs:documentation> </xs:annotation> <xs:restriction base="xs:string"> <xs:length value="9"/> <xs:pattern value="[0-9]{9}"/> </xs:restriction> </xs:simpleType> |
simpleType НаименованиеОрганизацииType
| type | restriction of xs:string | ||||||
| used by |
| ||||||
| facets |
| ||||||
| source | <xs:simpleType name="НаименованиеОрганизацииType"> <xs:restriction base="xs:string"> <xs:minLength value="1"/> <xs:maxLength value="100"/> <xs:whiteSpace value="collapse"/> </xs:restriction> </xs:simpleType> |
simpleType НомерВПачкеType
| type | restriction of xs:integer | ||||||
| used by |
| ||||||
| facets |
| ||||||
| source | <xs:simpleType name="НомерВПачкеType"> <xs:restriction base="xs:integer"> <xs:minInclusive value="1"/> <xs:maxInclusive value="999"/> <xs:totalDigits value="3"/> </xs:restriction> </xs:simpleType> |
simpleType РегистрационныйНомерType
| type | restriction of xs:string | ||
| used by |
| ||
| facets |
| ||
| source | <xs:simpleType name="РегистрационныйНомерType"> <xs:restriction base="xs:string"> <xs:pattern value="[0-9]{3}-[0-9]{3}-[0-9]{6}"/> </xs:restriction> </xs:simpleType> |
simpleType СтраховойНомерType
| type | restriction of xs:string | ||||
| facets |
| ||||
| source | <xs:simpleType name="СтраховойНомерType"> <xs:restriction base="xs:string"> <xs:pattern value="[0-9]{3}-[0-9]{3}-[0-9]{3} [0-9]{2}"/> <xs:pattern value="[0-9]{3}-[0-9]{3}-[0-9]{3}-[0-9]{2}"/> </xs:restriction> </xs:simpleType> |
simpleType Тип100Н
| type | restriction of xs:string | ||||
| used by |
| ||||
| facets |
| ||||
| source | <xs:simpleType name="Тип100Н"> <xs:restriction base="xs:string"> <xs:maxLength value="100"/> <xs:whiteSpace value="collapse"/> </xs:restriction> </xs:simpleType> |
simpleType Тип200
| type | restriction of xs:string | ||||||
| facets |
| ||||||
| source | <xs:simpleType name="Тип200"> <xs:restriction base="xs:string"> <xs:minLength value="1"/> <xs:maxLength value="200"/> <xs:whiteSpace value="collapse"/> </xs:restriction> </xs:simpleType> |
simpleType Тип40
| type | restriction of xs:string | ||||||
| used by |
| ||||||
| facets |
| ||||||
| source | <xs:simpleType name="Тип40"> <xs:restriction base="xs:string"> <xs:minLength value="1"/> <xs:maxLength value="40"/> <xs:whiteSpace value="collapse"/> </xs:restriction> </xs:simpleType> |
simpleType Тип40Н
| type | restriction of xs:string | ||||
| used by |
| ||||
| facets |
| ||||
| source | <xs:simpleType name="Тип40Н"> <xs:restriction base="xs:string"> <xs:maxLength value="40"/> <xs:whiteSpace value="collapse"/> </xs:restriction> </xs:simpleType> |
XML Schema documentation generated by XMLSpy Schema Editor http://www.altova.com/xmlspy
Характеристики
Тип файла документ
Документы такого типа открываются такими программами, как Microsoft Office Word на компьютерах Windows, Apple Pages на компьютерах Mac, Open Office - бесплатная альтернатива на различных платформах, в том числе Linux. Наиболее простым и современным решением будут Google документы, так как открываются онлайн без скачивания прямо в браузере на любой платформе. Существуют российские качественные аналоги, например от Яндекса.
Будьте внимательны на мобильных устройствах, так как там используются упрощённый функционал даже в официальном приложении от Microsoft, поэтому для просмотра скачивайте PDF-версию. А если нужно редактировать файл, то используйте оригинальный файл.
Файлы такого типа обычно разбиты на страницы, а текст может быть форматированным (жирный, курсив, выбор шрифта, таблицы и т.п.), а также в него можно добавлять изображения. Формат идеально подходит для рефератов, докладов и РПЗ курсовых проектов, которые необходимо распечатать. Кстати перед печатью также сохраняйте файл в PDF, так как принтер может начудить со шрифтами.















