На рисунке ниже изображена … выделенная организационная - Ответ на вопрос по УП №113589
-42%
Вопрос
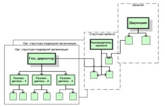
На рисунке ниже изображена …- выделенная организационная структура
- «двойственная» организационная структура
- схема «всеобщего (тотального) управления проектами»
- организационная структура «Управление – функция заказчика»
- организационная структура «Управление – функция управляющей фирмы»
- организационная структура «Управление – функция генерального подрядчика»
Мediator




















