Для студентов МТИ по предмету Управление проектамиУправление проектами (Темы 1-4)Управление проектами (Темы 1-4)
5,0059
2025-02-022025-02-02СтудИзба
Управление проектами МТИ (Темы 1-4) Ответы на итоговый тест
Ответы к зачёту Итоговый тест: Управление проектами (Темы 1-4)
Бестселлер
-28%
Описание
Представлены ответы на большинство вопросов по предмету "Система управления проектами организации.ои(dor_МАГ)".
Результат сдачи зависит от попавшихся вопросов.
Мой итоговый набранный балл 100 из 100 (Скриншот прилагаю).
ВНИМАНИЕ! Покупайте работу, только убедившись, что ваши вопросы совпадают с представленными ниже. Для этого рекомендую сначала запустить тест и сверить хотя бы несколько вопросов.
УЧЕБНЫЕ МАТЕРИАЛЫ
СПИСОК ВОПРОСОВ:
… документация представляет собой наборы графических и текстовых документов, применяемых при разработке, изготовлении и эксплуатации продукта проекта
… структурированы по объектам управления (проекту, программе, портфелю)
В … компания «Дюпон де Немур» (Du Pont de Nemours Co.) образовала группу для разработки методов и средств управления проектами
В группу процессов инициации проекта входит … (укажите 2 варианта ответа)
В группу процессов планирования проекта входит … (укажите 2 варианта ответа)
Выделенная организационная структура создается …
Выявите соответствие между моделью уровня зрелости проектного управления и ее типом
A. Модель Керцнера
B. Модель Гариса
C. Синтетические авторские модели
D. ступенчатый тип
E. лепестковый тип
F. иерархический тип
Главная фигура в процессе управления проектом – это … проекта
Группа процессов, которая отвечает на вопрос, каким образом будет реализовываться проект, – это … проекта
Группа процессов, отвечающая на вопросы, что конкретно должно быть достигнуто, каковы цели проекта, ключевые показатели эффективности, кто является участниками проекта, – это … проекта
Группа стандартов, к которой относятся стандарты ГОСТ-Р ИСО 21500 и Национальные требования к компетентности специалистов по управлению проектами, – это … стандарты
Детализация корпоративных стандартов, которая состоит из отдельных правил, регулирующие порядок проведения конкретных работ или операций, – это …
Документ, утвержденный уполномоченными органами, содержащий правила или характеристики продуктов, процессов, услуг, соответствие которым не является обязательным, – это …
Если в проекте участвуют две различные точки зрения управления проектом, то возникает …
К иерархическому типу моделей зрелости относят …
К недостаткам функциональной организационной структуры можно отнести … (укажите 2 варианта ответа)
К функциям менеджера проекта относят … (укажите 2 варианта ответа)
Компания, декларирующая применение проектных технологий в своей хозяйственной деятельности, – это … компания
Компания, способом существования которой являются проекты, как уникальная совокупность ограниченных по времени действий, направленных на конечный результат, – это … компания
Критерием успешного выполнения проекта является …
Критериями успеха проекта являются такие неявные факторы, как … (укажите 2 варианта ответа)
Лицо, на которое возлагается персональная ответственность за оперативное управление проектной командой и проектом в разрезе областей знаний, – это … проекта
Максимально конкретизированные цели нижних уровней дерева целей проекта – это … проекта
Международной организацией по стандартизации в 2012 году был разработан стандарт …
Модель зрелости проектного управления, к каждому элементу которой применяется модель качества: стандартизация, измерение, контроль и усовершенствование, – это модель …
На … жизненного цикла проекта главным является разработка основных компонентов проекта и подготовка к его реализации
На рисунке ниже изображена …
На рисунке ниже изображена …
На рисунке ниже изображена …
Непрерывный процесс, направленный на определение и согласование наилучшего способа действий для достижения поставленных целей проекта с учетом всех факторов его реализации, – это процесс … проекта
Нормативный документ, утвержденный уполномоченной организацией, в котором определяются правила, характеристики или общие принципы, затрагивающие различные виды деятельности или их результаты, – это …
Обычное название руководителя проекта в слабой матричной организационной структуре – … проекта
Определите последовательность исторических этапов в развитии проектного управления:
1 расширяется сфера применения сетевых методов
2 создаются профессиональные организации управления проектами
3 в США публикуется первая коллективная работа института PMI – Project Management Body of Knowledge
4 разработка и ввод в действие международных (ISO 10006) и национальных (APM, PMI, AI PM) стандартов по управлению проектами
Определите последовательность организационных структур в порядке возрастания максимальной доли организационных ресурсов, задействованных для выполнения проекта:
1 функциональная организационная структура
2 слабая матричная организационная структура
3 сбалансированная матричная организационная структура
4 сильная матричная организационная структура
5 проектная организационная структура
Определите последовательность шагов, которые организация должна пройти при осуществлении разработки корпоративной методологии управления проектами (КМУП):
1 оценка уровня зрелости организационной системы управления
2 определение требований заказчика КСУП
3 определение состава и структуры элементов КСУП
4 выбор соответствующих элементов из методологических источников
5 формирование содержания элементов КСУП
6 объединение элементов КМУП в единую методологию
7 апробация КМУП, повторная оценка уровня зрелости КСУП
Определить последовательность процессов согласно стандарту ГОСТ-Р ИСО 21500:2014 группы процессов исполнения:
1 непосредственные работы по проекту
2 управление стейкхолдерами
3 развитие команды проекта
4 реестр рисков
Определить последовательность процессов согласно стандарту ГОСТ-Р ИСО 21500:2014 предметной группы процессов «Содержание»:
1 определение содержания
2 разработка иерархической структуры работ проекта
3 определение работ
4 контроль содержания
Организационная структура … согласуется на уровне управляющего комитета
Отдельные группы людей, которые облегчают взаимодействие между подразделениями, позволяя тем самым найти общий язык персоналу, занятому в проекте с функциональными персоналом и подразделениями, – это …
Отдельный проект любого вида (инвестиционный, инновационный, социальный или др.), имеющий, как и большинство других проектов, четко очерченные ресурсные, временные и другие рамки, – это …
Предметная группа, которая включает в себя процессы, необходимые для идентификации, определения, комбинации, унификации, координации, контроля и завершения различных видов деятельности и процессов, связанных с проектом, – это … проекта
Принцип системного подхода, позволяющий рассматривать одновременно систему как единое целое и в то же время как подсистему для вышестоящих уровней, – это принцип …
Проектная структура управления относится к категории … организационных структур
Проектной структуре присущи следующие признаки: … (укажите 2 варианта ответа)
Проекты, главной целью которых является создание или реновация основных фондов, – это … проекты
Процесс определения последовательности работ входит в такую предметную группу, как …, необходимое для выполнения проекта
Процесс подготовки (разработки) проектных материалов – это …
Процесс управления проектом, результатом которого является авторизация и санкционирование начала проекта или очередной фазы его жизненного цикла, – это … проекта
Процессы … проекта применяются для выполнения работ по управлению проектам и обеспечивают достижение результатов, определенных в плане проекта
Процессы … проекта требуются для мониторинга, анализа и регулирования хода и эффективности исполнения проекта в соответствии с планом
Пустая форма документов с комментариями о том, как следует заполнять каждое поле, – это …
Разработка бюджета проекта непосредственно связана с разработкой … проекта, которое содержит плановые даты начала и окончания плановых операций, контрольных событий, пакетов работ, планируемых пакетов работ и контрольных счетов проекта
Разработка иерархической структуры работ входит в такую предметную группу, как … проекта
Расположите уровни пирамиды проектирования и разработки организационной модели проекта (от нижнего к верхнему):
1 ресурсы
2 процессы
3 структура
4 управление
Российская ассоциация управления проектами «СОВНЕТ» является разработчиком стандарта … (укажите аббревиатуру)
Самостоятельные организационные единицы в рамках функциональных организационных структур, которые используются при необходимости более сильной координации вместо посредников, – это …
Система, организующая обработку информации о предметной области и ее хранение, – это … система
Система GERT появилась в … году
Совещательный орган, существующий в компании для принятия решений по проектам, – это проектный …
Совокупность взаимоувязанных документов, функционирующих в сфере управления, которые подразделяются на следующие основные группы: организационные, распорядительные и информационно-справочные, – это … документация
Совокупность правил, определяющих порядок действий проектно-ориентированной организации, – это …
Сопоставительный анализ на основе эталонных показателей как процесс определения, понимания и адаптации имеющихся примеров эффективного функционирования предприятия с целью улучшения собственной работы – это …
Стандарты, разработанные для использования внутри одной организации или внутри группы родственных организаций, называются … стандартами
Структурная декомпозиция проекта по времени и контрольным событиям (вехам), определяющим ход реализации проекта, – это …
Такая предметная группа, как … проекта, включает в себя процессы, необходимые для идентификации и определения совокупности работ и их результатов, а также только требуемой работы и ее результатов
Такая предметная группа, как … проекта, включает в себя процессы, необходимые для планирования, управления и распространения информации, имеющей отношение к проекту
Установите последовательность уровней зрелости в модели Керцнера (от низшего у высшему):
1 терминология
2 общие процессы
3 единая методология
4 бенчмаркинг
5 непрерывное улучшение
Установите последовательность фаз жизненного цикла проекта
1 инициация
2 разработка
3 реализация
4 завершение
Установите соответствие между группами процессов при реализации проекта и процессами, входящими в них:
A. Контроль
B. Инициация
C. Исполнение
D. Планирование
E. управление затратами
F. разработка устава
G. выбор поставщиков
H. разработка бюджета
Установите соответствие между историческими этапами развития управления проектами и происходящими событиями:
A. 60-е гг. – развитие методов сетевого планирования
B. 70-е гг. – развитие системного подхода к управлению проектами
C. 80-е гг. – управление проектами сформировалась как сфера профессиональной деятельности
D. 90-е гг. – новые направления и сферы приложения управления проектами
E. появление матричной формы организации
F. создаются профессиональные организации управления проектами
G. развивается управление качеством в проекте
H. начало трансферта знаний и опыта управления проектами в развивающиеся страны
Установите соответствие между классификационными признаками и выделяемыми по ним проектами:
A. По видам проекта
B. По типам проекта
C. По объектам проекта
D. По масштабам проекта
E. инвестиционный проекта
F. монопроект
G. организационный проекта
H. средний проекта
Установите соответствие между организационными структурами и полномочиями руководителя проекта:
A. Функциональная организационная структура
B. Слабая матричная организационная структура
C. Сбалансированная матричная организационная структура
D. Сильная матричная организационная структура
E. Проектная организационная структура
F. незначительные полномочия
G. ограниченные полномочия
H. от слабых до средних полномочий
I. от средних до высоких полномочий
J. от высоких до неограниченных полномочий
Установите соответствие между предметными группами при реализации проекта и происходящими процессами:
A. Ресурсы (Resources)
B. Содержание (Scope)
C. Интеграция (Integration)
D. Стейкхолдеры (Stakeholders)
E. утверждение команды проекта
F. определение работ
G. контроль изменений
H. определение заинтересованных сторон
Установите соответствие между уровнем зрелости и его характеристикой в модели Р3М3:
A. Знание о процессах
B. Повторяющиеся процессы
C. Определенные процессы
D. Управляемые процессы
E. Оптимизированные процессы
F. управление проектами осуществляется без регламентирования и стандартизации процедур и при отсутствии системы контроля
G. управление проектами осуществляется при минимальном уровне стандартизации, ограниченном уровне последовательности и скоординированности между проектами
H. организация имеет собственные централизованно контролируемые процессы управления проектами и может изменить отдельные проекты под эти процессы
I. организация имеет специальные управленческие показатели для всех проектов, пригодные для прогнозирования будущего состояния
J. организация ведет непрерывный процесс улучшения технологий управления проектами для оптимизации процессов
Установите соответствие между этапами алгоритма разработки организационной структуры управления проектом и происходящим на них процессами:
A. Формирование организационной структуры
B. Детальное проектирование организационной структуры
C. Разработка организационной и методической документации
D. Принципиальный выбор структуры управления в соответствии с тремя принципами
E. обучение персонала
F. моделирование и анализ организационной структуры
G. разработка должностных и методических инструкций
H. определение соответствия организационной структуры содержанию проекта
Ученый, который занимался практикой рационального распределения ресурсов в процессе материального производства, в результате чего сформировалась школа научного управления, – это …
Функциональное подразделение, которое является центром компетенций для проектного управления, где накапливаются знания и опыт проектного управления в организации, – это …
Функциональное подразделение, целью работы которого является помощь, поддержка и контроль реализации портфеля проектов компании, – это …
Целостная совокупность характеристик объекта, относящихся к его способности удовлетворять установленные или предполагаемые потребности, – это … проекта
Результат сдачи зависит от попавшихся вопросов.
Мой итоговый набранный балл 100 из 100 (Скриншот прилагаю).
ВНИМАНИЕ! Покупайте работу, только убедившись, что ваши вопросы совпадают с представленными ниже. Для этого рекомендую сначала запустить тест и сверить хотя бы несколько вопросов.
УЧЕБНЫЕ МАТЕРИАЛЫ
- Введение
- Тема 1. Основные подсистемы и элементы управления проектами
- Тема 2. Процессы и функции управления проектами
- Тема 3. Трансформация организационных структур
- Тема 4. Корпоративная система управления проектами
- Заключение
СПИСОК ВОПРОСОВ:
… документация представляет собой наборы графических и текстовых документов, применяемых при разработке, изготовлении и эксплуатации продукта проекта
- Финансово-экономическая
- Организационно-технологическая
- Организационно-распорядительная
… структурированы по объектам управления (проекту, программе, портфелю)
- Модели ОРМ3
- Лепестковые модели
- Ступенчатые модели
- Иерархические модели
В … компания «Дюпон де Немур» (Du Pont de Nemours Co.) образовала группу для разработки методов и средств управления проектами
- 1937 г.
- 1956 г.
- 1957 г.
- 1959 г.
В группу процессов инициации проекта входит … (укажите 2 варианта ответа)
- разработка устава
- управление изменениями
- развитие команды проекта
- оценка длительности работ
- распространение информации
- администрирование контрактов
- определение содержания проекта
- определение заинтересованных сторон
В группу процессов планирования проекта входит … (укажите 2 варианта ответа)
- разработка устава
- управление изменениями
- развитие команды проекта
- оценка длительности работ
- распространение информации
- администрирование контрактов
- определение содержания проекта
- определение заинтересованных сторон
Выделенная организационная структура создается …
- исключительно для одного проекта, после реализации которого она ликвидируется
- в случае, когда заказчик и генеральный подрядчик выполняют работы одинаковой важности
- в случае, когда генеральный подрядчик самостоятельно формирует организационную структуру управления проектом
Выявите соответствие между моделью уровня зрелости проектного управления и ее типом
A. Модель Керцнера
B. Модель Гариса
C. Синтетические авторские модели
D. ступенчатый тип
E. лепестковый тип
F. иерархический тип
Главная фигура в процессе управления проектом – это … проекта
Группа процессов, которая отвечает на вопрос, каким образом будет реализовываться проект, – это … проекта
- контроль
- инициация
- завершение
- исполнение
- планирование
Группа процессов, отвечающая на вопросы, что конкретно должно быть достигнуто, каковы цели проекта, ключевые показатели эффективности, кто является участниками проекта, – это … проекта
Группа стандартов, к которой относятся стандарты ГОСТ-Р ИСО 21500 и Национальные требования к компетентности специалистов по управлению проектами, – это … стандарты
Детализация корпоративных стандартов, которая состоит из отдельных правил, регулирующие порядок проведения конкретных работ или операций, – это …
- стандарт
- регламент
- положение
- инструкция
Документ, утвержденный уполномоченными органами, содержащий правила или характеристики продуктов, процессов, услуг, соответствие которым не является обязательным, – это …
Если в проекте участвуют две различные точки зрения управления проектом, то возникает …
- выделенная организационная структура
- «двойственная» организационная структура
- схема «всеобщего (тотального) управления проектами»
- организационная структура «Управление – функция заказчика»
- организационная структура «Управление – функция управляющей фирмы»
- организационная структура «Управление – функция генерального подрядчика»
К иерархическому типу моделей зрелости относят …
- модель Керцнера
- модель Беркли
- модель OPM3
- модель P3M3
- синтетические авторские модели
К недостаткам функциональной организационной структуры можно отнести … (укажите 2 варианта ответа)
- уменьшение дублирования усилий
- стимулирование функциональной изолированности
- стимулирование деловой и профессиональной специализации;
- повышение количества взаимодействий между отдельными участниками сквозных, горизонтальных процессов
К функциям менеджера проекта относят … (укажите 2 варианта ответа)
- формирование команды
- доставка материалов для проекта
- контроль за реализацией проекта
- решение вопросов во внешнем окружении проекта
Компания, декларирующая применение проектных технологий в своей хозяйственной деятельности, – это … компания
Компания, способом существования которой являются проекты, как уникальная совокупность ограниченных по времени действий, направленных на конечный результат, – это … компания
- бирюзовая
- инновационная
- проектно-зависимая
- проектно-ориентированная
Критерием успешного выполнения проекта является …
- квалификация персонала
- превышение лимита затрат и времени
- обеспечение требуемой функциональности
- ясное формулирование целей, задач, стратегии
Критериями успеха проекта являются такие неявные факторы, как … (укажите 2 варианта ответа)
- мотивация работы
- стиль менеджмента
- адекватная структура проекта
- использование внешних возможностей
Лицо, на которое возлагается персональная ответственность за оперативное управление проектной командой и проектом в разрезе областей знаний, – это … проекта
Максимально конкретизированные цели нижних уровней дерева целей проекта – это … проекта
Международной организацией по стандартизации в 2012 году был разработан стандарт …
- PMBoK
- ISO 21500
- ICB
- НТК
Модель зрелости проектного управления, к каждому элементу которой применяется модель качества: стандартизация, измерение, контроль и усовершенствование, – это модель …
- Керцнера
- Беркли
- OPM3
- P3M3
На … жизненного цикла проекта главным является разработка основных компонентов проекта и подготовка к его реализации
- начальной фазе
- фазе планирования
- фазе реализации
- фазе завершения
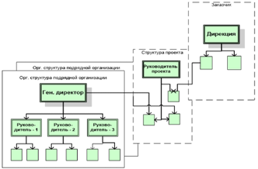
На рисунке ниже изображена …

- выделенная организационная структура
- «двойственная» организационная структура
- схема «всеобщего (тотального) управления проектами»
- организационная структура «Управление – функция заказчика»
- организационная структура «Управление – функция управляющей фирмы»
- организационная структура «Управление – функция генерального подрядчика»
На рисунке ниже изображена …

- выделенная организационная структура
- «двойственная» организационная структура
- схема «всеобщего (тотального) управления проектами»
- организационная структура «Управление – функция заказчика»
- организационная структура «Управление – функция управляющей фирмы»
- организационная структура «Управление – функция генерального подрядчика»
На рисунке ниже изображена …

- выделенная организационная структура
- «двойственная» организационная структура
- схема «всеобщего (тотального) управления проектами»
- организационная структура «Управление – функция заказчика»
- организационная структура «Управление – функция управляющей фирмы»
- организационная структура «Управление – функция генерального подрядчика»
Непрерывный процесс, направленный на определение и согласование наилучшего способа действий для достижения поставленных целей проекта с учетом всех факторов его реализации, – это процесс … проекта
Нормативный документ, утвержденный уполномоченной организацией, в котором определяются правила, характеристики или общие принципы, затрагивающие различные виды деятельности или их результаты, – это …
Обычное название руководителя проекта в слабой матричной организационной структуре – … проекта
Определите последовательность исторических этапов в развитии проектного управления:
1 расширяется сфера применения сетевых методов
2 создаются профессиональные организации управления проектами
3 в США публикуется первая коллективная работа института PMI – Project Management Body of Knowledge
4 разработка и ввод в действие международных (ISO 10006) и национальных (APM, PMI, AI PM) стандартов по управлению проектами
Определите последовательность организационных структур в порядке возрастания максимальной доли организационных ресурсов, задействованных для выполнения проекта:
1 функциональная организационная структура
2 слабая матричная организационная структура
3 сбалансированная матричная организационная структура
4 сильная матричная организационная структура
5 проектная организационная структура
Определите последовательность шагов, которые организация должна пройти при осуществлении разработки корпоративной методологии управления проектами (КМУП):
1 оценка уровня зрелости организационной системы управления
2 определение требований заказчика КСУП
3 определение состава и структуры элементов КСУП
4 выбор соответствующих элементов из методологических источников
5 формирование содержания элементов КСУП
6 объединение элементов КМУП в единую методологию
7 апробация КМУП, повторная оценка уровня зрелости КСУП
Определить последовательность процессов согласно стандарту ГОСТ-Р ИСО 21500:2014 группы процессов исполнения:
1 непосредственные работы по проекту
2 управление стейкхолдерами
3 развитие команды проекта
4 реестр рисков
Определить последовательность процессов согласно стандарту ГОСТ-Р ИСО 21500:2014 предметной группы процессов «Содержание»:
1 определение содержания
2 разработка иерархической структуры работ проекта
3 определение работ
4 контроль содержания
Организационная структура … согласуется на уровне управляющего комитета
- управления проектом
- выполнения проекта
- работы с подрядчиком
- программы проектов
Отдельные группы людей, которые облегчают взаимодействие между подразделениями, позволяя тем самым найти общий язык персоналу, занятому в проекте с функциональными персоналом и подразделениями, – это …
Отдельный проект любого вида (инвестиционный, инновационный, социальный или др.), имеющий, как и большинство других проектов, четко очерченные ресурсные, временные и другие рамки, – это …
Предметная группа, которая включает в себя процессы, необходимые для идентификации, определения, комбинации, унификации, координации, контроля и завершения различных видов деятельности и процессов, связанных с проектом, – это … проекта
Принцип системного подхода, позволяющий рассматривать одновременно систему как единое целое и в то же время как подсистему для вышестоящих уровней, – это принцип …
Проектная структура управления относится к категории … организационных структур
Проектной структуре присущи следующие признаки: … (укажите 2 варианта ответа)
- ограниченность действием во времени
- создание временных органов управления
- улучшение координации в функциональных областях
- стимулирование деловой и профессиональной специализации
Проекты, главной целью которых является создание или реновация основных фондов, – это … проекты
- инновационные
- инвестиционные
- исследовательские
- комбинированные
Процесс определения последовательности работ входит в такую предметную группу, как …, необходимое для выполнения проекта
Процесс подготовки (разработки) проектных материалов – это …
Процесс управления проектом, результатом которого является авторизация и санкционирование начала проекта или очередной фазы его жизненного цикла, – это … проекта
- контроль
- инициация
- завершение
- исполнение
- планирование
Процессы … проекта применяются для выполнения работ по управлению проектам и обеспечивают достижение результатов, определенных в плане проекта
- контроля
- инициации
- завершения
- исполнения
- планирования
Процессы … проекта требуются для мониторинга, анализа и регулирования хода и эффективности исполнения проекта в соответствии с планом
Пустая форма документов с комментариями о том, как следует заполнять каждое поле, – это …
- шаблон
- стандарт
- регламент
- положение
- инструкция
Разработка бюджета проекта непосредственно связана с разработкой … проекта, которое содержит плановые даты начала и окончания плановых операций, контрольных событий, пакетов работ, планируемых пакетов работ и контрольных счетов проекта
Разработка иерархической структуры работ входит в такую предметную группу, как … проекта
- ресурсы (resource)
- содержание (scope)
- интеграция (integration)
- стейкхолдеры (stakeholder)
Расположите уровни пирамиды проектирования и разработки организационной модели проекта (от нижнего к верхнему):
1 ресурсы
2 процессы
3 структура
4 управление
Российская ассоциация управления проектами «СОВНЕТ» является разработчиком стандарта … (укажите аббревиатуру)
Самостоятельные организационные единицы в рамках функциональных организационных структур, которые используются при необходимости более сильной координации вместо посредников, – это …
Система, организующая обработку информации о предметной области и ее хранение, – это … система
Система GERT появилась в … году
Совещательный орган, существующий в компании для принятия решений по проектам, – это проектный …
Совокупность взаимоувязанных документов, функционирующих в сфере управления, которые подразделяются на следующие основные группы: организационные, распорядительные и информационно-справочные, – это … документация
Совокупность правил, определяющих порядок действий проектно-ориентированной организации, – это …
Сопоставительный анализ на основе эталонных показателей как процесс определения, понимания и адаптации имеющихся примеров эффективного функционирования предприятия с целью улучшения собственной работы – это …
Стандарты, разработанные для использования внутри одной организации или внутри группы родственных организаций, называются … стандартами
Структурная декомпозиция проекта по времени и контрольным событиям (вехам), определяющим ход реализации проекта, – это …
- матрица распределения работ
- структурная модель (дерево) организации работ по проекту
- структурная модель (дерево) проекта по фазам, стадиям, этапам и т. д.
- структурная декомпозиция (дерево) задач управления работами проекта
Такая предметная группа, как … проекта, включает в себя процессы, необходимые для идентификации и определения совокупности работ и их результатов, а также только требуемой работы и ее результатов
- ресурсы (resources)
- содержание (scope)
- интеграция (integration)
- стейкхолдеры (stakeholders)
Такая предметная группа, как … проекта, включает в себя процессы, необходимые для планирования, управления и распространения информации, имеющей отношение к проекту
- время (time)
- риски (risks)
- стоимость (cost)
- качество (quality)
- коммуникации (communication)
Установите последовательность уровней зрелости в модели Керцнера (от низшего у высшему):
1 терминология
2 общие процессы
3 единая методология
4 бенчмаркинг
5 непрерывное улучшение
Установите последовательность фаз жизненного цикла проекта
1 инициация
2 разработка
3 реализация
4 завершение
Установите соответствие между группами процессов при реализации проекта и процессами, входящими в них:
A. Контроль
B. Инициация
C. Исполнение
D. Планирование
E. управление затратами
F. разработка устава
G. выбор поставщиков
H. разработка бюджета
Установите соответствие между историческими этапами развития управления проектами и происходящими событиями:
A. 60-е гг. – развитие методов сетевого планирования
B. 70-е гг. – развитие системного подхода к управлению проектами
C. 80-е гг. – управление проектами сформировалась как сфера профессиональной деятельности
D. 90-е гг. – новые направления и сферы приложения управления проектами
E. появление матричной формы организации
F. создаются профессиональные организации управления проектами
G. развивается управление качеством в проекте
H. начало трансферта знаний и опыта управления проектами в развивающиеся страны
Установите соответствие между классификационными признаками и выделяемыми по ним проектами:
A. По видам проекта
B. По типам проекта
C. По объектам проекта
D. По масштабам проекта
E. инвестиционный проекта
F. монопроект
G. организационный проекта
H. средний проекта
Установите соответствие между организационными структурами и полномочиями руководителя проекта:
A. Функциональная организационная структура
B. Слабая матричная организационная структура
C. Сбалансированная матричная организационная структура
D. Сильная матричная организационная структура
E. Проектная организационная структура
F. незначительные полномочия
G. ограниченные полномочия
H. от слабых до средних полномочий
I. от средних до высоких полномочий
J. от высоких до неограниченных полномочий
Установите соответствие между предметными группами при реализации проекта и происходящими процессами:
A. Ресурсы (Resources)
B. Содержание (Scope)
C. Интеграция (Integration)
D. Стейкхолдеры (Stakeholders)
E. утверждение команды проекта
F. определение работ
G. контроль изменений
H. определение заинтересованных сторон
Установите соответствие между уровнем зрелости и его характеристикой в модели Р3М3:
A. Знание о процессах
B. Повторяющиеся процессы
C. Определенные процессы
D. Управляемые процессы
E. Оптимизированные процессы
F. управление проектами осуществляется без регламентирования и стандартизации процедур и при отсутствии системы контроля
G. управление проектами осуществляется при минимальном уровне стандартизации, ограниченном уровне последовательности и скоординированности между проектами
H. организация имеет собственные централизованно контролируемые процессы управления проектами и может изменить отдельные проекты под эти процессы
I. организация имеет специальные управленческие показатели для всех проектов, пригодные для прогнозирования будущего состояния
J. организация ведет непрерывный процесс улучшения технологий управления проектами для оптимизации процессов
Установите соответствие между этапами алгоритма разработки организационной структуры управления проектом и происходящим на них процессами:
A. Формирование организационной структуры
B. Детальное проектирование организационной структуры
C. Разработка организационной и методической документации
D. Принципиальный выбор структуры управления в соответствии с тремя принципами
E. обучение персонала
F. моделирование и анализ организационной структуры
G. разработка должностных и методических инструкций
H. определение соответствия организационной структуры содержанию проекта
Ученый, который занимался практикой рационального распределения ресурсов в процессе материального производства, в результате чего сформировалась школа научного управления, – это …
Функциональное подразделение, которое является центром компетенций для проектного управления, где накапливаются знания и опыт проектного управления в организации, – это …
- проектный офис
- команда проекта
- проектный комитет
- департамент развития
Функциональное подразделение, целью работы которого является помощь, поддержка и контроль реализации портфеля проектов компании, – это …
Целостная совокупность характеристик объекта, относящихся к его способности удовлетворять установленные или предполагаемые потребности, – это … проекта
Файлы условия, демо
Характеристики ответов (шпаргалок) к зачёту
Предмет
Учебное заведение
Семестр
Номер задания
Программы
Просмотров
83
Размер
253,62 Kb
Список файлов
Управление проектами. Ответы на тест.pdf

Каждая купленная работа – это шаг к вашей успешной сдаче и мой стимул делать ещё лучше. Вместе мы создаём круговорот добра в учебе 🥰